← Home ← Back to /b/

Thread 938537452

349 posts 302 images /b/
Anonymous No.938537452 [Report]
Realistic AI Parody thread
https://gofile.io/d/ehErRp
GET YOUR LORAS WHILE YOU CAN!

All characters depicted in this thread are fictitious. Any resemblance to a real person, living or dead, is purely coincidental. No pictures in this thread are intended to harm any individual.

>>>Guides<<<
Realistic AI Guide: https://rentry.co/RealisticAI
General SDXL Guide: https://rentry.co/biglust-training-and-loras
General Wan 2: https://rentry.org/wan21kjguide
Wan 2 for weak GPUs: https://github.com/deepbeepmeep/Wan2GP
CPU ComfyUI: https://docs.comfy.org/installation/comfyui_portable_windows

>>>Online generators<<<
Grok: https://x.com/i/grok/
Meta AI: https://www.meta.ai/
Reve: https://preview.reve.art/app
ImageFX: https://labs.google/fx/tools/image-fx

>>>Archive<<<
https://thebarchive.com/b/search/subject/Realistic/
Anonymous No.938537529 [Report]
Anonymous No.938537553 [Report] >>938537606
Any Kai loras? Need her bad
Anonymous No.938537572 [Report] >>938537619
Anonymous No.938537584 [Report]
Anonymous No.938537601 [Report]
Too hot out, keep em in the bedroom or climate controlled offices >:)
Anonymous No.938537606 [Report] >>938537640 >>938537663
>>938537553
Shes not even 18 you sick pedo freak
Anonymous No.938537619 [Report]
>>938537572
Nice BARBkini
Anonymous No.938537621 [Report] >>938537666 >>938539758
Anonymous No.938537629 [Report] >>938539237
Updated Denims Image Set
Color Corrected her images best I could (Got rid of her awful yellow and red filters)
From Instagram and Twitter
I labeled the new ones from Twitter, as Denims Twitter. So guys can see what are the new ones added to the set.

https://gofile.io/d/FPnicV

Should make a decent lora for anyone that wants to make their own version.


Currently Working on the Dodger Set
Anonymous No.938537640 [Report]
>>938537606
May 12, 2007 you dumb fuck can’t even count
Anonymous No.938537648 [Report] >>938537666
Anonymous No.938537649 [Report] >>938538810
Anonymous No.938537663 [Report]
>>938537606
who is kai? is that the red head from the season 2 of wednesday?
Anonymous No.938537665 [Report] >>938537695
Anonymous No.938537666 [Report]
>>938537621
yes
>>938537648
yes
Anonymous No.938537667 [Report] >>938537700
Anonymous No.938537692 [Report] >>938537720 >>938538819
Anonymous No.938537695 [Report] >>938537733 >>938539737
>>938537665
Anonymous No.938537700 [Report]
>>938537667
sweet mama
Anonymous No.938537720 [Report]
>>938537692
highly believable :)
Anonymous No.938537733 [Report] >>938537765 >>938537786 >>938539737
>>938537695
Anonymous No.938537738 [Report] >>938537786 >>938538819
Anonymous No.938537750 [Report] >>938537823
Anonymous No.938537765 [Report] >>938537845 >>938538029 >>938538036
>>938537733
Anonymous No.938537776 [Report] >>938537819 >>938538819
Anonymous No.938537786 [Report]
>>938537733
hot as balls Alison
>>938537738
love seeing great gens of Jen
Anonymous No.938537794 [Report] >>938537819
Anonymous No.938537819 [Report]
>>938537776
>>938537794
Blondes on parade!
Anonymous No.938537823 [Report] >>938537896
>>938537750
Wow thats amazing anon. Love seeing my gens animated. Is this wan2?
Anonymous No.938537845 [Report] >>938538029
>>938537765
more of real hunter schaffer as a real woman
good shit
Anonymous No.938537846 [Report]
Anonymous No.938537893 [Report]
Anonymous No.938537896 [Report] >>938537929
>>938537823
Wan2.1, not 2.2
Anonymous No.938537929 [Report] >>938537959 >>938538179
>>938537896
Is there a certain prompt and lora for those great blowjob videos?
Anonymous No.938537959 [Report]
>>938537929
Write
Sucky sucky, glucky glucky, gwak gwak 9000
Anonymous No.938537967 [Report] >>938537989 >>938538016
Anonymous No.938537974 [Report]
Anonymous No.938537989 [Report]
>>938537967
Yesss Billie
Anonymous No.938538010 [Report]
Anonymous No.938538016 [Report]
>>938537967
Anne Hath /and Jessica Chas?
Anonymous No.938538029 [Report] >>938538074
>>938537765
>>938537845
how about both? one hunter with her cock and one without her cock
Anonymous No.938538036 [Report] >>938538054 >>938538119 >>938538119
>>938537765
Anonymous No.938538041 [Report]
Anonymous No.938538054 [Report] >>938538080
>>938538036
Anonymous No.938538064 [Report] >>938538096
Anonymous No.938538074 [Report] >>938538119
>>938538029
im down with that, everyone gets what they want
Anonymous No.938538076 [Report] >>938538162 >>938538196
every time I try a POV fucking video it results in some gentle rubbing rather than a good hard bang.
WTF am I doing wrong? I use the recommended prompts and tried several loras but still nothing worth posting.
Anonymous No.938538078 [Report] >>938538478
Anonymous No.938538080 [Report] >>938538106
>>938538054
Anonymous No.938538087 [Report]
Anonymous No.938538096 [Report]
>>938538064
oh fuckin YEAH
Anonymous No.938538106 [Report]
>>938538080
Anonymous No.938538107 [Report] >>938538145
Anonymous No.938538119 [Report]
>>938538036
>>938538036
>>938538074
and everyone is happy
Anonymous No.938538123 [Report]
Anonymous No.938538145 [Report]
>>938538107
Good to see she's finally using OF the correct way
Anonymous No.938538146 [Report]
Anonymous No.938538151 [Report]
Anonymous No.938538152 [Report] >>938538191 >>938538212
Anonymous No.938538161 [Report] >>938538234
Question for the anon that said to lover strength of model
What does clip strength mean?

also do i need to make strength model for dmd2 lora match the number to the 0.8?
Anonymous No.938538162 [Report] >>938538198
>>938538076
if u use cuasvid or self forcing it is possible that they destroy the motion. pov is hard if its not in the dataset dedicated pov loras should work though
Anonymous No.938538179 [Report]
>>938537929
Just 2 Loras, the jfj deepthroat v1 (0.8 weight) and bounceV 01 (0.6 weight). Prompt: "Slow movement. Her breasts and her breasts bounce as the milking occurs. Woman slowly deepthroat a penis. Woman performs a slow blow job deepthroat on penis, It goes in deep into her mouth, cum comes out onto her hair, onto her chest. Woman is getting cum on her face from a man's penis."
Anonymous No.938538181 [Report] >>938538218
Anonymous No.938538190 [Report]
Anonymous No.938538191 [Report]
>>938538152
THAT REAL RED SHIT
Anonymous No.938538196 [Report] >>938538656
>>938538076
screen shot your work flow, maybe someone can figure it out
Anonymous No.938538198 [Report] >>938538237
>>938538162
Anonymous No.938538212 [Report] >>938538262
>>938538152
Do you have Aurora Aksnes, Jenny Nicholson or Maisie Williams?
Anonymous No.938538218 [Report]
>>938538181
thanks, hero genner
Anonymous No.938538219 [Report]
Anonymous No.938538225 [Report] >>938538255 >>938538488
Anonymous No.938538234 [Report] >>938538279
>>938538161
Clip strength is how close your gen will adhere to your prompt. For example if you say "red dress" with a clip strength of 1 you'll get a red dress but say you lower it to .2 you'll just get A dress.
Anonymous No.938538237 [Report] >>938538316
>>938538198
Anonymous No.938538255 [Report]
>>938538225
got me forgetting to breathe
Anonymous No.938538257 [Report] >>938544621
Anonymous No.938538259 [Report] >>938538488
Anonymous No.938538262 [Report] >>938538300
>>938538212
I dont know who any of those people are other than Maise but im not a fan of her. Looks like Quasimodo
Anonymous No.938538279 [Report]
>>938538234
Oh okay, thank you. been wondering what that meant
Anonymous No.938538285 [Report] >>938538342
Anonymous No.938538294 [Report]
Anonymous No.938538300 [Report]
>>938538262
Scot's thot
Anonymous No.938538303 [Report]
Anonymous No.938538316 [Report] >>938538347 >>938538369
>>938538237
Anonymous No.938538342 [Report]
>>938538285
Emmazing
Anonymous No.938538347 [Report]
>>938538316
EMIRU
Anonymous No.938538349 [Report] >>938538374
Anonymous No.938538354 [Report] >>938538408
Anonymous No.938538369 [Report] >>938538404
>>938538316
Anonymous No.938538371 [Report] >>938541960
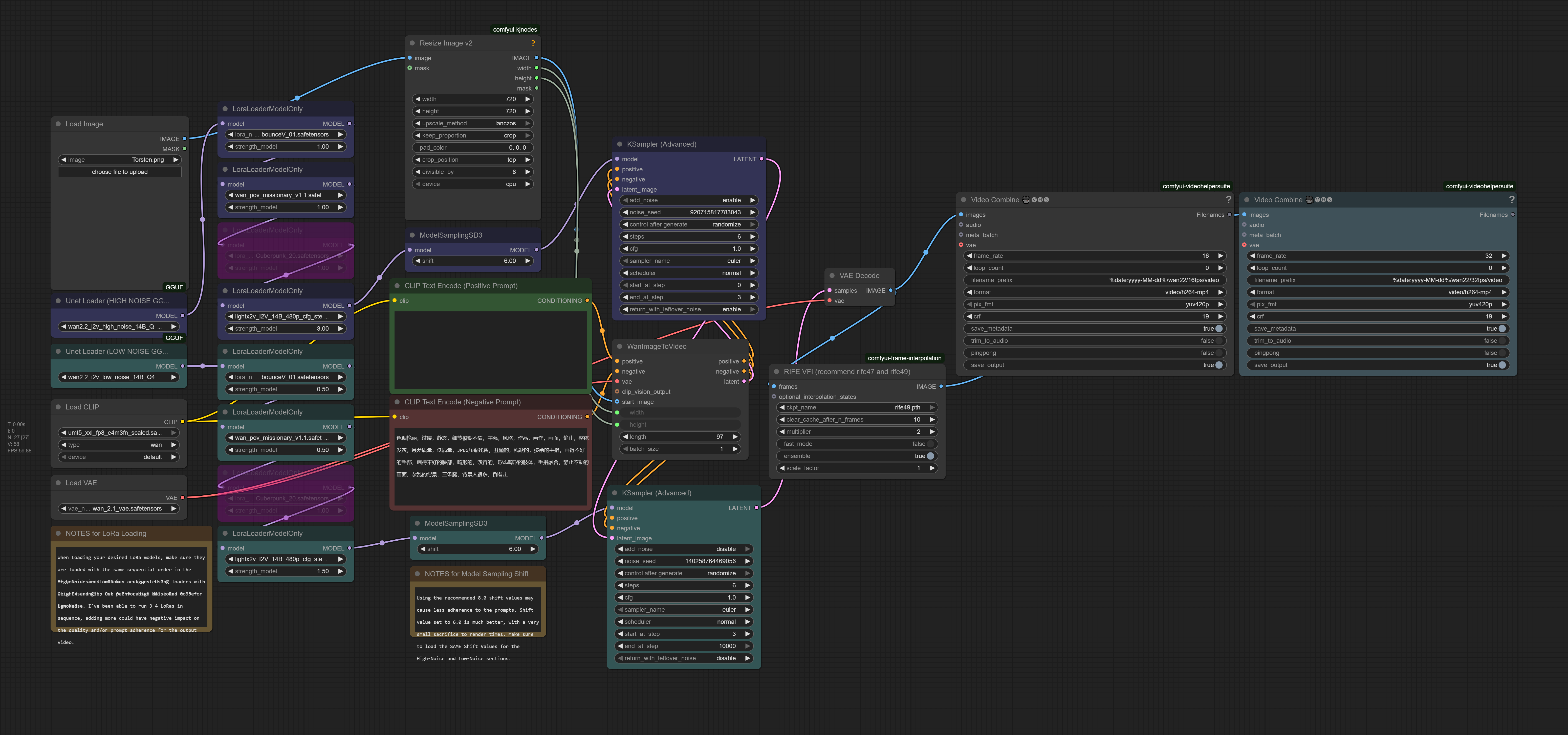
If I wanted to use this workflow but add a couple more lora nodes (to add movements and likeness) where should I connect them?

I tried using chatgpt to modify the json but it didn't attach the outgoing to anything...

reddit.com/r/StableDiffusion/comments/1mlcs9p/fast_5minuteish_video_generation_workflow_for_us/
Anonymous No.938538374 [Report]
>>938538349
Thanks, mane
Bimmy looks nice naked
Anonymous No.938538377 [Report] >>938539782
Anonymous No.938538381 [Report] >>938538488
Anonymous No.938538404 [Report] >>938538432
>>938538369
Anonymous No.938538408 [Report]
>>938538354
got her body perfectly
Anonymous No.938538411 [Report]
Anonymous No.938538432 [Report] >>938538463 >>938538502
>>938538404
Anonymous No.938538441 [Report] >>938538457
Anonymous No.938538457 [Report]
>>938538441
holy shit x3
Anonymous No.938538463 [Report] >>938538486
>>938538432
Anonymous No.938538466 [Report]
Anonymous No.938538473 [Report]
more of stone and chastain please!
Anonymous No.938538474 [Report]
Anonymous No.938538478 [Report]
>>938538078
Hnnnnng
Anonymous No.938538486 [Report] >>938538515
>>938538463
Anonymous No.938538488 [Report]
>>938538225
>>938538259
>>938538381
Can we get more of Barb in front of white backgrounds? Reminds me of the merch images.
Anonymous No.938538492 [Report] >>938538562
Anonymous No.938538502 [Report] >>938538759
>>938538432
Mommy nat!
Anonymous No.938538512 [Report]
Anonymous No.938538514 [Report] >>938538562
Anonymous No.938538515 [Report] >>938538545 >>938538600
>>938538486
Anonymous No.938538525 [Report] >>938538540
I miss Abby
Anonymous No.938538540 [Report] >>938539023
>>938538525
ugly bitch
Anonymous No.938538541 [Report]
Anonymous No.938538544 [Report] >>938538562 >>938538571
Anonymous No.938538545 [Report] >>938538586 >>938538586
>>938538515
Anonymous No.938538559 [Report]
Any Avril (with dyed hair)
Anonymous No.938538561 [Report]
Anonymous No.938538562 [Report]
>>938538492
>>938538514
>>938538544
I call middle
Anonymous No.938538571 [Report]
>>938538544
these are amazing
Anonymous No.938538572 [Report] >>938539885
Anonymous No.938538581 [Report] >>938538614
Anonymous No.938538586 [Report] >>938538620
>>938538545
>>938538545
Anonymous No.938538593 [Report] >>938538664
Anonymous No.938538596 [Report] >>938538641 >>938538672 >>938538681
Anonymous No.938538600 [Report]
>>938538515
I wish this was animated, where she got back down suck some more
Anonymous No.938538611 [Report] >>938538681
Anonymous No.938538614 [Report]
>>938538581
holy jesus....
where she putting those next.....
Anonymous No.938538615 [Report] >>938539885
Anonymous No.938538620 [Report] >>938538658
>>938538586
Anonymous No.938538636 [Report]
Anonymous No.938538639 [Report] >>938539885
Anonymous No.938538641 [Report]
>>938538596
hnn
Anonymous No.938538649 [Report] >>938538683
Anonymous No.938538654 [Report]
Anonymous No.938538656 [Report] >>938538752
>>938538196
I grabbed it from civit, apart from the motion stuff it works nicely on my 3060
Anonymous No.938538658 [Report] >>938538684
>>938538620
Anonymous No.938538664 [Report]
>>938538593
highly believable
Anonymous No.938538672 [Report]
>>938538596
could I BE any harder?
Anonymous No.938538681 [Report]
>>938538596
>>938538611
Wow
Anonymous No.938538682 [Report] >>938538794
Anonymous No.938538683 [Report]
>>938538649
i love mom
Anonymous No.938538684 [Report] >>938538759
>>938538658
Anonymous No.938538692 [Report]
Anonymous No.938538707 [Report]
Anonymous No.938538712 [Report] >>938538748 >>938538755
Anonymous No.938538730 [Report] >>938539885
Anonymous No.938538740 [Report]
Anonymous No.938538748 [Report]
>>938538712
Hnnnnnnnnnng
Anonymous No.938538752 [Report] >>938538782 >>938538942
>>938538656
How long does it take you?
Anonymous No.938538755 [Report]
>>938538712
F • U • C • K
Anonymous No.938538757 [Report] >>938538835 >>938538852
Anonymous No.938538759 [Report] >>938538824 >>938539071
>>938538684
>>938538502
Anonymous No.938538773 [Report]
Anonymous No.938538782 [Report]
>>938538752
Anne, you fucking QUEEN
Anonymous No.938538793 [Report] >>938538817
Anonymous No.938538794 [Report] >>938538961
>>938538682
McKenna Grace?
Anonymous No.938538809 [Report] >>938538838
Anonymous No.938538810 [Report]
>>938537649
A good version of this would be cool
Anonymous No.938538817 [Report]
>>938538793
I miss the 90s
Anonymous No.938538819 [Report]
>>938537692
>>938537738
>>938537776
i bet amandla stenberg wants suck on them
Anonymous No.938538824 [Report]
>>938538759
Outstanding
Anonymous No.938538827 [Report] >>938538854
Anonymous No.938538828 [Report]
Anonymous No.938538835 [Report] >>938538961
>>938538757
can you do Taylor Swift or Margot Robbie with big boobs
Anonymous No.938538838 [Report]
>>938538809
congrats to this outstanding series
Anonymous No.938538852 [Report] >>938538961
>>938538757
can you do brie Larson
Anonymous No.938538854 [Report]
>>938538827
pump pump pump
Anonymous No.938538866 [Report] >>938538919
Boys, I have a 5950X/3090. I'm diving head first in.
Anonymous No.938538919 [Report]
>>938538866
best time to start
get your comfyui at the top
download that fat lora library, go nuts
Anonymous No.938538942 [Report] >>938538994
>>938538752
about 8-10 minutes
Anonymous No.938538961 [Report] >>938539050 >>938539055
>>938538794
>>938538835
>>938538852
I'm all out, not genning now, just dumping what I had saved
Anonymous No.938538994 [Report] >>938539012 >>938539057 >>938539395
>>938538942
that's pretty good! is it called Lowvram wan or something on civi?
Anonymous No.938539012 [Report]
>>938538994
god DAMN that meshhh
Anonymous No.938539023 [Report]
>>938538540
>ugly bitch
No, you ugly bitch!
Anonymous No.938539034 [Report]
When's someone going to do Lucy Lawless and Renee O'Connor- Xena and

Gabrielle?
Anonymous No.938539050 [Report]
>>938538961
I got more Taylor?
Anonymous No.938539055 [Report]
>>938538961
how about alexandra daddario, ella purnell and Hunter
Anonymous No.938539057 [Report] >>938539475
>>938538994
PLEASE put glasses on her
Anonymous No.938539071 [Report] >>938539110
>>938538759
Anonymous No.938539110 [Report] >>938539134 >>938539136
>>938539071
Anonymous No.938539134 [Report]
>>938539110
AIison is TOP
Anonymous No.938539136 [Report] >>938539168
>>938539110
Anonymous No.938539168 [Report] >>938539204 >>938539241
>>938539136
Anonymous No.938539186 [Report]
what was the previous thread? anyone know?
Anonymous No.938539204 [Report] >>938539352
>>938539168
Anonymous No.938539237 [Report] >>938539399 >>938539449 >>938539516 >>938539835
>>938537629
Added D€nims v2 (bases on your whole data set), and D€nims v3 (refined version of your data set).
https://gofile.io/d/0AOBAt
Anonymous No.938539241 [Report]
>>938539168
Sh(o)e is her
Anonymous No.938539299 [Report] >>938539422
I finally found the Dodger playboy photos in high resolution
this changes things. Data set should be better now lol
Anonymous No.938539344 [Report]
Due bro just wear a black hoodie and eat dog poop
Anonymous No.938539352 [Report] >>938539400 >>938539467 >>938542933
>>938539204
Anonymous No.938539395 [Report] >>938539475
>>938538994
torstens low vram
Anonymous No.938539399 [Report]
>>938539237
>https://gofile.io/d/0AOBAt
NICE
excited to try the two new ones!

Can I request updated of one of my personal favorites? After trying out the 3 Rosanna, the eras of the pics is amazing in the face difference.

I got pictures of AshwuMiso
I picked ones I really liked of her first year of streaming


Currently working on dodger. Do you have any requests of any instagram girl you want me to extra pictures from? I can do that one after dodger
Anonymous No.938539400 [Report]
>>938539352
I haven't tasted soaked fingers in so long :C
Anonymous No.938539422 [Report] >>938539495
>>938539299
Be careful, the original resolution is NOT the 1702x2560 imgur gallery, that was upscaled with Waifu2x. I talked to that guy before he deleted.
Anonymous No.938539449 [Report]
>>938539237
This gen is PEAK
Anonymous No.938539467 [Report] >>938539491
>>938539352
Anonymous No.938539475 [Report] >>938539498
>>938539395
Thank you
>>938539057
Here you go
Anonymous No.938539491 [Report] >>938539511
>>938539467
Anonymous No.938539495 [Report] >>938539523
>>938539422
I will check to see if its those resolutions. Thanks for letting me know. I can lower them to make them better if its that one.

do you know what resolution they should be?
Anonymous No.938539498 [Report]
>>938539475
A face worth panting and putting in a frame
Anonymous No.938539511 [Report] >>938539528
>>938539491
Anonymous No.938539516 [Report]
>>938539237
I wish my face was that pillow
Anonymous No.938539523 [Report] >>938539689
>>938539495
1/4 that resolution, 852x1280 iirc
Anonymous No.938539528 [Report] >>938539578 >>938539817
>>938539511
Anonymous No.938539544 [Report]
Anonymous No.938539578 [Report]
>>938539528
Anonymous No.938539689 [Report]
>>938539523
Alright cool, thanks :)

We got to keep in mind, she doesn't take good high camera quality pictures often. But we shall try out best to make best data set we can lol
Anonymous No.938539737 [Report] >>938539965
>>938537695
>>938537733
kys pedo
Anonymous No.938539757 [Report] >>938539781
Anonymous No.938539758 [Report]
>>938537621
That Dua Lipa?
Anonymous No.938539781 [Report]
>>938539757
Oh she is actually perfect
Fuck
Anonymous No.938539782 [Report]
>>938538377
Can you make Milana Vayntrub like this please?
Anonymous No.938539817 [Report] >>938539932
>>938539528
any lora for this cum dripping effect or just prompt?
Anonymous No.938539835 [Report] >>938542278
>>938539237
This is the data set for AshwuMiso
First year of streaming 2021-2022
https://gofile.io/d/vnaCOj

After the early rosanna one you made, Totally want a version like that for Ashwu
Anonymous No.938539885 [Report]
>>938538572
>>938538615
>>938538639
>>938538730

i don't even know who the fuck these girls are! kek
Anonymous No.938539887 [Report] >>938540667 >>938541021
Anonymous No.938539896 [Report]
Anonymous No.938539919 [Report]
Anonymous No.938539932 [Report] >>938539985 >>938540353
>>938539817
creampie lora from civitai

https://civitai.com/models/1407347/creampie-nakadashicum-inside-concept-wan21-i2v
Anonymous No.938539965 [Report] >>938540062 >>938540197
>>938539737
don't make me start jenna posting.
Anonymous No.938539985 [Report]
>>938539932
noice
Anonymous No.938540040 [Report] >>938540060 >>938540116
beach time
Anonymous No.938540060 [Report] >>938540116
>>938540040
That time for Anne.. glory is here!
Anonymous No.938540062 [Report]
>>938539965
you won't do shit sick pedo bastard
Anonymous No.938540066 [Report] >>938540121
Any MBB or isabela moner lora?
Anonymous No.938540116 [Report] >>938540145 >>938540185 >>938540397
>>938540040
>>938540060
who else is in the yacht?
Anonymous No.938540121 [Report] >>938540265
>>938540066
momma baby bucha?
Anonymous No.938540145 [Report]
>>938540116
Chastain??
Anonymous No.938540185 [Report]
>>938540116
Margot Robbie is the yachting type
Anonymous No.938540197 [Report]
>>938539965
why stop there, do the red head pussy
Anonymous No.938540265 [Report]
>>938540121
millie bobby brown
Anonymous No.938540289 [Report] >>938540345
Anonymous No.938540337 [Report] >>938540563
LEAKED

https://files.catbox.moe/8ssxdv.mp4
Anonymous No.938540345 [Report]
>>938540289
Bestow upon us fools ALL of the Anne, please
Anonymous No.938540353 [Report] >>938540517
>>938539932
What hardware do I need to do something like that?

What AI is needed?
Anonymous No.938540397 [Report] >>938540422 >>938540432
>>938540116
Anonymous No.938540402 [Report]
any wnba? HVL, Paige or Cam Brink
Anonymous No.938540422 [Report] >>938540465 >>938540534
>>938540397
why is this ugly cunt posted in every thread?
Anonymous No.938540431 [Report] >>938540967 >>938541021
Anonymous No.938540432 [Report] >>938540510
>>938540397
How much I gotta spend to take T H I S vacation??
Anonymous No.938540465 [Report] >>938540608
>>938540422
>ugly cunt posted in every thread?
IKR, could have been Abby.
Anonymous No.938540510 [Report] >>938540539 >>938540581
>>938540432
Must be alot, mother monster is there too
Anonymous No.938540517 [Report] >>938541000 >>938541070
>>938540353

wan2.1 and best a nvidia gpu with > 12 GB Vram. Create image with SDXL and animate it with wan2.1
Anonymous No.938540534 [Report] >>938541274
>>938540422
Now give us the top 5 girls you find hot, if you are going to judge

Let us judge you back, pussy
Anonymous No.938540539 [Report] >>938540581
>>938540510
stick the mommies, man!
Anonymous No.938540541 [Report]
Thank god i have an ai powered addon for my browser that hides all complainers
Anonymous No.938540563 [Report]
>>938540337
too good for this dump
Anonymous No.938540581 [Report]
>>938540510
>>938540539
stack*
Anonymous No.938540594 [Report]
elizabeth debicki next?
Anonymous No.938540608 [Report]
>>938540465
Who said she's not there?
Anonymous No.938540667 [Report]
>>938539887
more olivia, less jar? please
Anonymous No.938540883 [Report]
Anonymous No.938540961 [Report] >>938541035
hunter schafer as zelda
Anonymous No.938540967 [Report]
>>938540431
Prompt?
Anonymous No.938540969 [Report] >>938541020 >>938541052 >>938541081
Anonymous No.938541000 [Report] >>938541341
>>938540517
could you share your wan workflow please mister?
Anonymous No.938541020 [Report]
>>938540969
wew
Anonymous No.938541021 [Report]
>>938539887
>>938540431
amazing more please
Anonymous No.938541035 [Report] >>938541611
>>938540961
why
Anonymous No.938541052 [Report]
>>938540969
needs to be a toilet
Anonymous No.938541070 [Report] >>938541341
>>938540517
can I do it with 8gb of vram?
Ty! anon
Anonymous No.938541078 [Report] >>938541282 >>938541398
Anonymous No.938541081 [Report] >>938541200
>>938540969
catbox please
Anonymous No.938541175 [Report] >>938543796
Anonymous No.938541200 [Report] >>938541324 >>938542440
>>938541081
you mean for workflow?
it is img2img then re-detailed so workflow no real help
Anonymous No.938541274 [Report] >>938541365 >>938541459 >>938541476 >>938541482 >>938541520 >>938541597 >>938541730 >>938541796 >>938541941
>>938540534
Jaxyn Rae
Kenzleigh Storm
Taytum Skye
Emberlyn Jade
Saylor Monroe
Anonymous No.938541282 [Report]
>>938541078
Anonymous No.938541324 [Report] >>938542100
>>938541200
damn, what's the original?
Anonymous No.938541341 [Report]
>>938541070
if you push every optimization maybe but it will probably take forever and require a massive amount of standard ram instead.

>>938541000

just grab a standart gguf workflow from the build in template library in comfyui
Anonymous No.938541343 [Report]
Dodger Photo, from her Playboy magazine (real photo)
let me know what you think of this one.
I scaled it down, and sharpened it a tiny bit.
Should look better now.
this is what I want to do with all the bigger ones.

I also cropped out the playboy bunny icon, to avoid it showing up in gens.

Mainly want to focus on good face shots, body profile shots.

But playboy one are good for body and skin, so I really want to include these.
Anonymous No.938541365 [Report] >>938541430
>>938541274
Absolute no ones
Anonymous No.938541398 [Report]
>>938541078

>the smell of burning Palestinian child corpses fills her schnooze
Anonymous No.938541430 [Report]
>>938541365
ok grandpa
Anonymous No.938541459 [Report] >>938541526
>>938541274
not celets
Anonymous No.938541469 [Report] >>938541599 >>938541630
Anonymous No.938541476 [Report] >>938541506
>>938541274
Does anyone else know who these bitches are without googling them?
Anonymous No.938541482 [Report] >>938541526
>>938541274
no ccels
Anonymous No.938541506 [Report] >>938541615 >>938545700
>>938541476
me. haha take the L loser
Anonymous No.938541513 [Report]
Any jenna ortega lora? pls
Anonymous No.938541520 [Report]
>>938541274
Complains about ugly cunts

Posts ugly cunts
Anonymous No.938541526 [Report]
>>938541482
>>938541459
This isn't a celeb thread, this is a parody thread, all images are of fictional characters
Anonymous No.938541597 [Report] >>938541615 >>938541653 >>938541685 >>938541685
>>938541274
>Kenzleigh Storm
Seriously who the fuck is this
No one is even found on google for this

You bitched out and posted people that do not even exists.

Let me humor you and say they are real.

So you are mad no one knows who these people are, and are not posted. So you call people that are more well known ugly?

How does this make sense?
Anonymous No.938541599 [Report]
>>938541469
very nice, continue please
Anonymous No.938541611 [Report]
>>938541035
because she looks like zelda
Anonymous No.938541615 [Report]
>>938541597
>>938541506
This anon is right.
Now suck that L
Anonymous No.938541630 [Report] >>938541688
>>938541469
Anonymous No.938541653 [Report]
>>938541597
I call ugly people ugly. Keep posting your grandmas, grandpa
Anonymous No.938541685 [Report]
>>938541597
>>938541597
this is a parody thread nigga. no real person is posted on here
Anonymous No.938541688 [Report] >>938541816 >>938541963
>>938541630
never zoom in
Anonymous No.938541729 [Report]
Anonymous No.938541730 [Report]
>>938541274

no Google results.
good troll. made me reply.
Anonymous No.938541796 [Report] >>938541893 >>938542191
>>938541274
I found her on google
This is a fucking high schooler in 9th grade

"he Lady Storm have four 8th graders and five freshmen among the players on their roster, yet here they are getting ready to play in the regional championship after their win Friday night over the Hopkinsville Ladt Tigers Freshman Kenzleigh Harrison scored 10 points and was a crucial part of the win with her energy and defense. She spoke with YSE after the game."

You are a fucking clown.
Get out of here you fucking pedo.

How dare you expect people to post literal fucking kids in school, someone probably in your immediate vicinity. Are you also a kid from that school?
Anonymous No.938541816 [Report]
>>938541688
SHE HULK O.O
Crush my dick Big Green Lady
Anonymous No.938541828 [Report] >>938541926
Anonymous No.938541893 [Report] >>938541961
>>938541796
>unc is malding
Anonymous No.938541926 [Report]
>>938541828
Mika Brzezinski looks hot
Anonymous No.938541941 [Report]
>>938541274
Mod's Ban this guy.

He is either pedo requesting children.
Or at best, a child that knows the girl. Either way, both roads lead to a ban.
Anonymous No.938541960 [Report] >>938542023
>>938538371
between the modelsamplingsd3 and ksampler nodes (both high and low noise)
Anonymous No.938541961 [Report]
>>938541893
People going to report you
Either you are a pedo or underage. Both are bannable
Anonymous No.938541963 [Report]
>>938541688
More She-hulk
Anonymous No.938542023 [Report] >>938542280
>>938541960
You are a king, thanks!
Anonymous No.938542100 [Report] >>938542299
>>938541324
just some retro playboy gal from nineteen clickity clicks
https://cdni.pornpics.com/1280/7/363/31528169/31528169_005_43d8.jpg
Anonymous No.938542123 [Report]
more bonnie
Anonymous No.938542191 [Report] >>938542799
>>938541796
googling those names probably got you listed on some pedo list now
Anonymous No.938542237 [Report] >>938542444
Bunch of oldhead bitches ITT. More like unc edition
Anonymous No.938542244 [Report] >>938542444
NO GEN, NO OPINION.
Anonymous No.938542278 [Report] >>938542737
>>938539835
I'll be happy to help with that. your set would benefit of 10ish more full body shots, including back shots. Maybe you are even able to get some shots focusing on her arm tattoo.
Anonymous No.938542280 [Report]
>>938542023
another option, results may vary
Anonymous No.938542299 [Report]
>>938542100
your workflow did a lot more than I expected, trying to prompt for the pose you got in the end is like pulling teeth
Anonymous No.938542440 [Report]
>>938541200
post the workflow with catbox plox
Anonymous No.938542444 [Report] >>938542556
>>938542244
>>938542237
you guys are definitely underage assholes posting on a Saturday on a non school day.
Anonymous No.938542556 [Report] >>938543001
>>938542444
And you're posting at the same time so what's your excuse?
Anonymous No.938542619 [Report]
Anonymous No.938542737 [Report]
>>938542278
Those are sadly all the usable shots for that first year.
Also, its the ones I want to use.
Anonymous No.938542756 [Report] >>938542842
Anonymous No.938542799 [Report] >>938543001
>>938542191
this nigga is a fucking kid

so you are saying if anyone googling names happens to be a highschooler they get put on a list

You are the one requesting them, saying they are your top 5 attractive people

You are fucked retard
because when the ban you, it will say your ip with the reason

so either you admit to being a kid, or it will say pedo for your ban
Anonymous No.938542842 [Report]
>>938542756
good girl
Anonymous No.938542875 [Report] >>938542969
Anonymous No.938542933 [Report]
>>938539352
love this
Anonymous No.938542969 [Report] >>938543050
>>938542875
reverse ejaculation
Anonymous No.938543001 [Report] >>938543070
>>938542799
reddit spacing.
go back normie trash
>>938542556
I'm here checking pics. not being retarded like you
Anonymous No.938543050 [Report]
>>938542969
The penis tip melted. :p
Anonymous No.938543070 [Report] >>938543828
>>938543001
def a kid
only young people think "reddit spacing" is an insult
Anonymous No.938543159 [Report] >>938543262
any poo, piss, fart? need...
taylor swift on loo
Anonymous No.938543262 [Report] >>938543978
>>938543159
second
need fart piss nigga poo
Anonymous No.938543281 [Report] >>938543313 >>938543349 >>938544121
Anonymous No.938543313 [Report]
>>938543281
(she) Would bang (me)
Anonymous No.938543349 [Report]
>>938543281
I want her to choke me, and rape me with her pussy
Anonymous No.938543796 [Report]
>>938541175
This was so over looked lmao
funny shit ryan
Anonymous No.938543828 [Report] >>938543953
>>938543070
it means you're a fucking summer tourist.
you type in the structure of reddit. fucking tourist piece of shit
Anonymous No.938543953 [Report] >>938544103
>>938543828
next time ask grok to help you with a come back, because that took you way too long

but here

enjoy some more

reddit space

P.S.

Find a nice comeback at the back of your mom's throat

>REDDIT SPACE REEEEEE!!!
> NO OTHER PLACES EXIST TO TYPE ONLINE BESIDES REDDIT!!!! REEEEEE!!!!!

>Reddit Spacing
Anonymous No.938543978 [Report] >>938544125
>>938543262
more of hunter
Anonymous No.938544103 [Report] >>938544182
>>938543953
didn't read you dumb asshole.
I read nothing of this garbage.
Anonymous No.938544119 [Report] >>938544150 >>938544220
>mfw I ask chatgpt to give me tiktok zoomer names
>dropped them in the thread and go play Risk of Rain
>come back and whole thread is derailed
Anonymous No.938544121 [Report]
>>938543281
You had me at tatiana maslany muscle mommy
Anonymous No.938544125 [Report]
>>938543978
why
Anonymous No.938544150 [Report] >>938544241
>>938544119
it gave you names of children.
Anonymous No.938544182 [Report] >>938544580
>>938544103

>didn't read you dumb asshole.


>I read nothing of this garbage.

Fixed it for you

>P.S.

> I know ........Reddit.......pun intended kek
>REDDIT SPACING REEEEEE!!!!
Anonymous No.938544220 [Report] >>938544420
>>938544119
nice deflection, your ban still coming

next time ask grok to help you come up with a better deflect lie
Anonymous No.938544241 [Report] >>938544495
>>938544150
Every name is names of children retard, that's how humans work
Anonymous No.938544420 [Report]
>>938544220
imagine bragging about snitching on /b/ posts
Anonymous No.938544426 [Report] >>938545549
>>938544354
Anonymous No.938544495 [Report]
>>938544241
That guy put the name of a real kid, of a freshman in highschool
Where it pulled up only 2 type of things. An article about her highcshool basketball team

And her facebook.

This faggot either knows her, is in school with her. Or is an adult that knows her.

Either way it is a ban.

1. Hes a kid that knows her
2. Adult who posted that she is one of his top 5 most attractive girls in this thread, where he complained his girls werent genned vs ugly older people.

So Child or Pedo. Both bannable.
Anonymous No.938544580 [Report] >>938544675
>>938544182
didn't read dumb faggot
Anonymous No.938544621 [Report]
>>938538257

I love Sanna!

LOVE HER!
Anonymous No.938544675 [Report]
>>938544580
We know you can't read
Anonymous No.938545549 [Report]
>>938544426
derp new thread
Anonymous No.938545700 [Report]
>>938541506
you probably have to scour porn sites all day to know their names