← Home ← Back to /b/

Thread 938992046

396 posts 306 images /b/
Anonymous No.938992046 [Report] >>938992162 >>938992389 >>938992477 >>938992556 >>938992575 >>938992593 >>938992833 >>938993779 >>938995656
Realistic Parody AI
Black Queens at the Waterpark Edition

All characters depicted in this thread are fictitious. Any resemblance to a real person, living or dead, is purely coincidental. No pictures in this thread are intended to harm any individual, including those who may chafe themselves.

>>>Guides<<<
Wan 2 for weak GPUs: github.com/deepbeepmeep/Wan2GP
CPU ComfyUI: docs.comfy.org/installation/comfyui_portable_windows

>>>Online generators<<<
Grok: x.com/i/grok/
Meta AI: www.meta.ai/
Reve: preview.reve.art/app
ImageFX: labs.google/fx/tools/image-fx
https://xypher7.github.io/lora-metadata-viewer/

>>>Archive<<<
archived.moe/b/search/subject/Realistic/
thebarchive.com/b/search/subject/Realistic/

>>>LoRA Catalog<<<
gofile.io/d/XC9xEQ

>>>Previous<<<
>>938981466
Anonymous No.938992084 [Report]
goddammit anon
Anonymous No.938992100 [Report]
IS THAT FAT LIZZO!?!?!
Anonymous No.938992129 [Report] >>938992806 >>938993250
Anonymous No.938992151 [Report] >>938992640
Anonymous No.938992162 [Report]
>>938992046 (OP)
Is that Lizzo? Thank you humbly for fulfilling my request.
Anonymous No.938992164 [Report] >>938994148
Anonymous No.938992167 [Report] >>938992201 >>938992244 >>938992505
Anonymous No.938992201 [Report]
>>938992167
for all that is holy, do not stop, HOT
Anonymous No.938992236 [Report]
lol for a moment i thought you were going to do something stupid
Anonymous No.938992244 [Report] >>938992280
>>938992167
please stop.
Anonymous No.938992280 [Report]
>>938992244
not all gens can be abby, fucking core2duo
Anonymous No.938992336 [Report]
can someone gen some hot sunfyre gens? naked while playing drums
Anonymous No.938992389 [Report] >>938992447
>>938992046 (OP)
Land whale sinks thread
Anonymous No.938992408 [Report]
>fat nigger edition
i'll pass
Anonymous No.938992423 [Report] >>938992483 >>938992505 >>938992751 >>938993254
if only core2duo could gen his own abby
Anonymous No.938992447 [Report]
>>938992389
not really, its funny, but the rest is the same. You dont have to gen lizzos lmao

taking to long to make thread is what killed the thread for a bit
Anonymous No.938992455 [Report] >>938992505 >>938992567
Anonymous No.938992477 [Report]
>>938992046 (OP)
FUCK YEAH!!! EBONY BBW AI PORN!!!
Anonymous No.938992483 [Report]
>>938992423
god dayum, what dreams are made of <3
Anonymous No.938992505 [Report]
>>938992455
>>938992423
>>938992167
Her getting fucked?
Anonymous No.938992548 [Report] >>938994271
Anonymous No.938992556 [Report] >>938992584
>>938992046 (OP)

Did this one 2 years ago
Anonymous No.938992567 [Report] >>938992741
>>938992455
can we get her on all fours, looking at that ass?
Anonymous No.938992575 [Report]
>>938992046 (OP)
truly the thread we deserve
Anonymous No.938992584 [Report] >>938992666 >>938992698
>>938992556
You should feel bad
Anonymous No.938992593 [Report]
>>938992046 (OP)
yea but its not coincidental if you deliberately type in "create an image of taylor swift in a red one piece bathing suit"
Anonymous No.938992640 [Report] >>938992657 >>938992675 >>938992885
>>938992151
What a Goddess! Pease more!
Anonymous No.938992657 [Report] >>938992885
>>938992640
Mophie required to redeem the thread
Anonymous No.938992666 [Report]
>>938992584
Fuck you!
Anonymous No.938992675 [Report] >>938992698 >>938992745
>>938992640
isn't she a little more curvy
Anonymous No.938992695 [Report] >>938992760 >>938992794
Anonymous No.938992698 [Report] >>938992730 >>938992849
>>938992675
Oh, didn't you hear?

>>938992584 over here likes them BONY!!!!
Anonymous No.938992718 [Report]
#1
Anonymous No.938992730 [Report] >>938992904
>>938992698
but a little more chunky is more fun
Anonymous No.938992741 [Report] >>938992757 >>938992772
>>938992567
likeness isnt great need to change some settings around i think
Anonymous No.938992745 [Report]
>>938992675
i don't think her torso is that long.. but this is AI so it's not like it has an actual nude of her to go from.
Anonymous No.938992751 [Report]
>>938992423
Can I get one of her on her back, spreading, showing soles, holding/hugging a pikachu plushy please
Anonymous No.938992757 [Report]
>>938992741
So hot
Anonymous No.938992760 [Report] >>938992794
>>938992695
Anonymous No.938992772 [Report]
>>938992741
looks exactly like her, this gen however; gave her some weight. She is more thin built
Anonymous No.938992794 [Report] >>938992829 >>938992878
>>938992695
>>938992760
who is this meant to be?
Anonymous No.938992806 [Report]
>>938992129
Now thats a hood hood ornament i would proudly display :)
Anonymous No.938992812 [Report]
#2
Anonymous No.938992829 [Report] >>938992878 >>938994216
>>938992794
danielle bregoli i think
Anonymous No.938992833 [Report] >>938992900 >>938993444 >>938996252
>>938992046 (OP)
only black queen I have to offer is
Anonymous No.938992849 [Report] >>938992904
>>938992698
Or not like rhino's on their hind legs
Anonymous No.938992870 [Report]
Anonymous No.938992875 [Report] >>938992987
Anonymous No.938992878 [Report] >>938992932
>>938992794
>>938992829
Yeah, she is.
Anonymous No.938992885 [Report] >>938992940 >>938993215
>>938992640
>>938992657
Anonymous No.938992900 [Report]
>>938992833
>black shemale shoe
honestly, i'm impressed.
Anonymous No.938992904 [Report] >>938992959 >>938992988
>>938992849
Fuck you, boy fucker!

>>938992730

Oh, I agree.
Anonymous No.938992932 [Report] >>938993172
>>938992878
Anonymous No.938992940 [Report]
>>938992885
Amazing
Anonymous No.938992959 [Report] >>938992992
>>938992904
Go to a zoo
Anonymous No.938992987 [Report] >>938993385
>>938992875
moar Merced please.

Move the hand from her pussy
Anonymous No.938992988 [Report] >>938993012
>>938992904
when you grab her ass and your finger sink into her plush soft globes
Anonymous No.938992992 [Report] >>938993008
>>938992959
This is a black bbw thread, you necrophile!!!
Anonymous No.938993008 [Report] >>938993106
>>938992992
Not any more
Anonymous No.938993012 [Report]
>>938992988
Mmmmph fuck yes!!!
Anonymous No.938993106 [Report] >>938993186
>>938993008

Don't you have a cadaver to fuck... a BOY CADAVER?!
Anonymous No.938993172 [Report] >>938993332
>>938992932
Anonymous No.938993186 [Report] >>938993206
>>938993106
Please continue to get off to hungry hungry hippos
Anonymous No.938993206 [Report]
>>938993186

Fuck you and your pedo cravings, boy fucker... dogs go for bones!!!
Anonymous No.938993215 [Report] >>938993313
>>938992885
Anonymous No.938993250 [Report]
>>938992129
>No god tier ass
Why did you even generate this slop?
Anonymous No.938993254 [Report] >>938993286 >>938993358
>>938992423
who? Seems familiar
Anonymous No.938993286 [Report] >>938993327
>>938993254
most beautiful woman in the world
Anonymous No.938993298 [Report] >>938993782
Anonymous No.938993313 [Report]
>>938993215
Nice
Anonymous No.938993327 [Report] >>938993392
>>938993286
I mean to me currently that is Ana de Armas but that's clearly not her. She does look cute tho which is why I asked.
Anonymous No.938993332 [Report] >>938993861
>>938993172
Anonymous No.938993358 [Report] >>938993410 >>938993497 >>938993599
>>938993254
game theory matpats wife
Anonymous No.938993385 [Report] >>938999280
>>938992987
Anonymous No.938993392 [Report]
>>938993327
that's your problem right there
throw ana de armas in the trash
accept the BETTER, THE CUTER!!!!! THE NUGGET!!!!!
Anonymous No.938993393 [Report] >>938993449 >>938993894 >>938997242
Anonymous No.938993410 [Report]
>>938993358
so fucking GOOOD
wish she was my wife
Anonymous No.938993437 [Report] >>938993706
Anyone got the SDXL of Iman Vellani? I can only find flux on google
Anonymous No.938993444 [Report]
>>938992833
J0y Ann Shoe?
Anonymous No.938993449 [Report] >>938993601 >>938993894 >>938997242
>>938993393
Anonymous No.938993497 [Report] >>938993535
>>938993358
Ah. I heard she used to fuck with people at cons.
Anonymous No.938993535 [Report] >>938993962
>>938993497
All lies of people that wanted to fuck her.
this bitch never leaves her husbands side
Anonymous No.938993554 [Report]
an fec thread complaint bregoli
Anonymous No.938993599 [Report]
>>938993358
So sexy, any feet?
Anonymous No.938993601 [Report] >>938993663 >>938993894 >>938997242
>>938993449
Anonymous No.938993657 [Report] >>938998793
Requesting Lights Poxleitner
Anonymous No.938993663 [Report]
>>938993601
need Shoe
Anonymous No.938993682 [Report] >>938993946
Need Sunfyre
Anonymous No.938993706 [Report] >>938993740 >>938994156 >>938996138
>>938993437
>https://gofile.io/d/nmWXTP
Here mines, I couldn't find it neither, so I made one myself not too long ago.
Anonymous No.938993740 [Report] >>938993756
>>938993706
Get it while you can, this link is temp.
Anonymous No.938993755 [Report] >>938993822 >>938993894
Anonymous No.938993756 [Report]
>>938993740
All heroes Share <3
Anonymous No.938993777 [Report]
Any olivia rodrigo or hayley williams?
Anonymous No.938993779 [Report]
>>938992046 (OP)
So, who's this supposed to be?
Anonymous No.938993782 [Report]
>>938993298
prompt?
Anonymous No.938993822 [Report] >>938993855
>>938993755
Anonymous No.938993854 [Report] >>938993899
Anonymous No.938993855 [Report] >>938993898
>>938993822
Anonymous No.938993861 [Report]
>>938993332
ayyy caramba, mami!
Anonymous No.938993894 [Report] >>938993932 >>938995722 >>938995847 >>938997622 >>938998351
>>938993755
>>938993601
>>938993449
>>938993393
do you not use face detailer?
Anonymous No.938993898 [Report] >>938993970
>>938993855
Anonymous No.938993899 [Report]
>>938993854
jess chastain like this please
Anonymous No.938993932 [Report] >>938994035
>>938993894
I'm still pretty new to genning. I'm using Stable Diffusion.
Anonymous No.938993946 [Report] >>938994127
>>938993682
https://gofile.io/d/kY7UeD
Anonymous No.938993962 [Report]
>>938993535
I hope she lets him watch
Anonymous No.938993970 [Report]
>>938993898
Anonymous No.938994003 [Report]
requesting Miss Rachel lora/gens
Anonymous No.938994035 [Report] >>938994168
>>938993932
>Stable Diffusion.
yeah, we all are. but which distribution? Automatic1111, ComfyUI, Forge? They all have Face Detailer options. Look it up, it makes a HUGE difference!!
Anonymous No.938994127 [Report] >>938994153 >>938994161
>>938993946
>https://gofile.io/d/kY7UeD
thank you, but I meant I need gens of her
I don't get :(
Anonymous No.938994148 [Report]
>>938992164
kristen stewart should be kissing naomi scott
Anonymous No.938994153 [Report]
>>938994127
gen*
Anonymous No.938994156 [Report]
>>938993706
thanks king
Anonymous No.938994160 [Report] >>938995838
Anonymous No.938994161 [Report] >>938994176
>>938994127
pathetic
Anonymous No.938994168 [Report] >>938994252 >>938994420
>>938994035
Automatic1111
Anonymous No.938994176 [Report]
>>938994161
:(
Anonymous No.938994212 [Report] >>938994420
Au revoir. I hope you know the story behind this picture.
Anonymous No.938994216 [Report]
>>938992829
how about Sabrina kissing her ass
Anonymous No.938994232 [Report]
Any Phoebe Bridgers?
Anonymous No.938994252 [Report]
>>938994168
oh boy, you are in for a rabbit hole
Anonymous No.938994271 [Report]
>>938992548
other celebs?
Anonymous No.938994403 [Report] >>938994429 >>938994696 >>938997278
anyone have xochi feet?
Anonymous No.938994420 [Report] >>938994504 >>938997622
>>938994212
I have no idea who this is but it's a grea gen. Can you post the workflow?

>>938994168
get the ADetailer extension
Anonymous No.938994429 [Report]
>>938994403
More
Anonymous No.938994438 [Report] >>938994524
Any MEW as hera syndulla
Anonymous No.938994504 [Report]
>>938994420
A black girl was in the background and wd-14 captioned her as a horse so I made her into a beautiful white horse.
Anonymous No.938994509 [Report] >>938995740
Anonymous No.938994524 [Report]
>>938994438
Seconding MEW but as she was in Death Proof not that Disney shit
Anonymous No.938994573 [Report] >>938994610 >>938994623
Anonymous No.938994592 [Report]
Anonymous No.938994610 [Report] >>938994625
>>938994573
Who's that?
Anonymous No.938994623 [Report]
>>938994573
who the nigger?
Anonymous No.938994625 [Report] >>938994753
>>938994610
ellietheempress
Anonymous No.938994667 [Report] >>938994689
Anonymous No.938994689 [Report]
>>938994667
how do you prompt tits like that?
Anonymous No.938994696 [Report] >>938994793 >>938994844 >>938997242
>>938994403
always have fresh xoch' on the ready.
Anonymous No.938994753 [Report]
>>938994625
Thanks, you got the /lora of her?
Anonymous No.938994793 [Report] >>938997278
>>938994696
the legend himself

thanks mate!
Anonymous No.938994814 [Report] >>938995096 >>938995555
Anonymous No.938994844 [Report]
>>938994696
More feet
Anonymous No.938994949 [Report]
Anonymous No.938994980 [Report]
Any Tracee Ellis Ross?
Anonymous No.938994997 [Report]
Anonymous No.938995045 [Report] >>938995105 >>938995615
anyone got a lora for creapies?
Like massive loads gushing out pussy with and without a dick?
Anonymous No.938995077 [Report]
why isnt there any dynamic lighting in any of these gens? you guys just prompting "TAYLOR SWIFT TITS HUGE JUGGAROOS 1GIRL" or whT? You can get way more interesting results than this shit.....
Anonymous No.938995096 [Report]
>>938994814
More lizzo!
Anonymous No.938995105 [Report] >>938995690
>>938995045
nsfw lora on civit. Another machineNigger special
Anonymous No.938995555 [Report] >>938995656 >>938995747
>>938994814
>Black Queen thread
>realised there aren't any
>blacks up a white woman
>no longer fuckable
Anonymous No.938995607 [Report] >>938995642 >>938995767
Anonymous No.938995615 [Report]
>>938995045
check civitai. They deleted celebs loras because of their likeness to real people but porn loras are still fine. It's still the best place to look for them
Anonymous No.938995616 [Report] >>938995677
We need Rashida Jones LoRA, she is both black and khazar queen
Anonymous No.938995627 [Report]
Looks like the raven has a new target. Enjoy.
Anonymous No.938995642 [Report] >>938995726
>>938995607
Can you try hayley williams like this?
Anonymous No.938995656 [Report] >>938995691 >>938995711 >>938996318 >>938998693
>>938992046 (OP)
>>938995555
how about blacking up a black woman?
Anonymous No.938995677 [Report]
>>938995616
MachineFag has actually a couple decent Rashida loras
Anonymous No.938995690 [Report] >>938995822
>>938995105
what?
Anonymous No.938995691 [Report] >>938995733 >>938995847 >>938996318 >>938998693
>>938995656
Anonymous No.938995711 [Report] >>938995919 >>938996119
>>938995656
can you make zendaya actually white? kek
Anonymous No.938995722 [Report] >>938995847 >>938995870
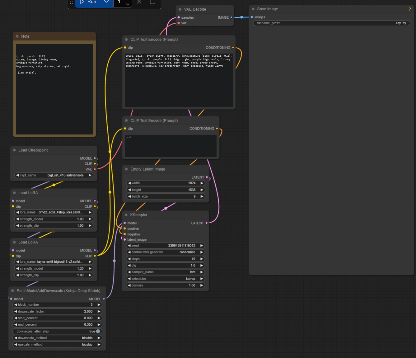
>>938993894
what does the deep shrink do?
Anonymous No.938995726 [Report] >>938995749 >>938997278
>>938995642
don't have the lora
Anonymous No.938995733 [Report]
>>938995691
Try olivia rodrigo?
Anonymous No.938995740 [Report] >>938995767
>>938994509
Anne too please
Anonymous No.938995747 [Report] >>938995857
>>938995555
>incel quads checked
Anonymous No.938995749 [Report]
>>938995726
How about olivia rodrigo?
Anonymous No.938995767 [Report]
>>938995740
>>938995607
sorry didn't see her posted
Anonymous No.938995773 [Report]
i humbly request some olivia rodrigo stuff please.
Anonymous No.938995796 [Report]
Any Selena Gomez
Anonymous No.938995813 [Report] >>938996079
I do acknowledge I don't have any black celeb LoRAs on my hard drive, and I really can't think of any who I would like to gen, who are the hottest black celebs?
Anonymous No.938995822 [Report] >>938995952
>>938995690
Look for NSFW XL in the search box. Machineminded made one for creampied pussies.
Anonymous No.938995838 [Report]
>>938994160
nice,other celebs
Anonymous No.938995847 [Report] >>938996267 >>938996318 >>938997956 >>938998693
>>938993894
>>938995722
>what does the deep shrink do?
I have no idea but it was in the workflows that circulated and in google search everyone gushed over it so I let it in

>>938995691
Anonymous No.938995857 [Report]
>>938995747
As usual, he shows up at the sound of sheckles
Anonymous No.938995870 [Report] >>938998731
>>938995722
lets you gen images larger than native sdxl res
Anonymous No.938995880 [Report]
Anonymous No.938995910 [Report]
Anonymous No.938995919 [Report] >>938995977
>>938995711
You reminded me that there was one autist who Photoshopped Zendaya into a white redhead on BTS pics of far from home and he got shit on Twitter
Anonymous No.938995952 [Report]
>>938995822
Okay, thank you!
Anonymous No.938995974 [Report] >>938996049
Anonymous No.938995977 [Report]
>>938995919
bts?

red head?

Nah, white, with the same hair kek
Anonymous No.938995978 [Report]
Anonymous No.938995994 [Report]
Any Doja Cat?
Anonymous No.938995999 [Report]
Anonymous No.938996000 [Report] >>938996396 >>938996705 >>938996787
Is Jennette really this chubby?
Anonymous No.938996017 [Report]
Anonymous No.938996023 [Report] >>938996144
Anonymous No.938996049 [Report] >>938996091 >>938996138
>>938995974
Hot, where can I get the Iman Vellani LoRA?
Anonymous No.938996056 [Report]
Anonymous No.938996079 [Report]
>>938995813
hot.
Anonymous No.938996084 [Report]
Anonymous No.938996091 [Report] >>938996144
>>938996049
In this very thread, a couple of posts up
Anonymous No.938996108 [Report]
Anonymous No.938996119 [Report] >>938996195 >>938996218 >>938996526 >>938996616
>>938995711
op here, i'm done with black queens guys.
Anonymous No.938996138 [Report]
>>938996049
Right here: >>938993706
Anonymous No.938996144 [Report] >>938996232
>>938996023
>>938996091
needs waaaaaaay bigger tits
Anonymous No.938996156 [Report]
Anonymous No.938996195 [Report]
>>938996119
LOL
she is way cuter as a white girl dayum
Anonymous No.938996218 [Report] >>938996439 >>938997956
>>938996119
how do you prompt for a black girl to be white and vice versa?
Anonymous No.938996230 [Report]
Anonymous No.938996232 [Report] >>938996418
>>938996144
Idk I didn't make the lora and I usually don't like to prompt "big tits" because bl tends to give them huge unrealistic tits or makes them fat. And I'm too lazy to get a tit size slider.
Anonymous No.938996245 [Report] >>938996300 >>938996305 >>938996418
Just testing Sasha Calle I just made, she's coming out great so far.
Anonymous No.938996252 [Report]
>>938992833
LMAO
Anonymous No.938996265 [Report] >>938996540
Anonymous No.938996267 [Report]
>>938995847
Anonymous No.938996286 [Report]
Anonymous No.938996300 [Report]
>>938996245
OMFGGGGGGGGGGGG SASHA CALLLLEEEEEEE

DICK HARDDDDDDD
Anonymous No.938996305 [Report] >>938996450 >>938996506
>>938996245
Anonymous No.938996318 [Report]
>>938995656
>>938995691
>>938995847

Saved!!!

I'm going to hell for these!!!
Anonymous No.938996330 [Report] >>938996357
I really want a lora of Wendy from the new Alien Earth Show
Anonymous No.938996339 [Report]
Anonymous No.938996357 [Report] >>938996409 >>938996449
>>938996330
you mean the child?
Anonymous No.938996396 [Report]
>>938996000
no idea but suit her well
Anonymous No.938996409 [Report] >>938996440
>>938996357
no nigga, the robot, da fuq?
Anonymous No.938996418 [Report]
>>938996232
fair enough, still a qt either way
>>938996245
holy coom
Anonymous No.938996439 [Report] >>938996466
>>938996218
skin tone slider
Anonymous No.938996440 [Report] >>938996482
>>938996409
the robot that is supposed to be a child
Anonymous No.938996449 [Report] >>938996503
>>938996357
You do realize the actress is a grown ass adult right? you can make a lora of her from her instgram, and use no pictures from the show, to avoid so faggotry saying their is some trans boy soul in her body
Anonymous No.938996450 [Report]
>>938996305
Nice.
Anonymous No.938996466 [Report]
>>938996439
THERE IS A FUCKEN SLIDER FOR THAT?!?!?! LOL
Anonymous No.938996471 [Report]
Anonymous No.938996477 [Report]
travis and taylor are engaged. i'll get cracking on their wedding night photos stat. Plenty of bbc too
Anonymous No.938996482 [Report] >>938996503
>>938996440
Then use the grown ass 30 year old actress images from literally anything else shes in.

dumb fuck
Anonymous No.938996503 [Report] >>938996573
>>938996449
>>938996482
then why not ask for that? You clearly asked for Wendy, the child character
Anonymous No.938996506 [Report] >>938996590 >>938996704
>>938996305
Anonymous No.938996526 [Report] >>938996600
>>938996119
Lets get some rachel bilson or krysten ritter
Anonymous No.938996534 [Report]
Anonymous No.938996540 [Report]
>>938996265
Holy fuck that's actually great. More Kate please!
Anonymous No.938996573 [Report]
>>938996503
Because its the only thing I seen her in you faggot

I would fuck that bitch/body Before the trans boy's soul put into it

what does that make me? a sex doll fucker?

get some fucking help
Anonymous No.938996583 [Report]
Anonymous No.938996590 [Report] >>938996618 >>938996624
>>938996506
Anonymous No.938996600 [Report]
>>938996526
we need more niggers turned white
Anonymous No.938996609 [Report] >>938996636 >>938996646
don't get excited, guys, that Sasha Calle lora is not seeing the light of day
Anonymous No.938996616 [Report]
>>938996119
Yo someone call Michael Jackson's skin dye guy. He's got some work to do. Making Zendaya attractive IRL would be his crowning achievement.
Anonymous No.938996618 [Report]
>>938996590
So fucking hot
Anonymous No.938996624 [Report] >>938996649 >>938996681
>>938996590
Anonymous No.938996636 [Report]
>>938996609
WHY THE FUCK NOT!?!?!?!?!!

IS THERE A KIDS SOUL IN HER BODY?!?!?!!
Trans kid
Anonymous No.938996638 [Report] >>938996654 >>938996684 >>938996722 >>938996795
Genuinely one of the most dogshit threads in a while, bunch of literally who’s and niggers.

Shame the only active genners left are braindead jeets with zero taste or talent
Anonymous No.938996646 [Report]
>>938996609
Nobody asked yet to be fair.
Anonymous No.938996649 [Report]
>>938996624
someone animate this dick sucking
Anonymous No.938996654 [Report] >>938996857
>>938996638
where gen
Anonymous No.938996659 [Report]
Anonymous No.938996681 [Report] >>938997237
>>938996624
solo full frontal

captcha: 420PP
Anonymous No.938996684 [Report] >>938996857
>>938996638
stfu core2duo

everyone tired of fucking abby, get a job and buy a pc already
Anonymous No.938996704 [Report]
>>938996506
she look piss off lol
SomeName-wd14-dude No.938996705 [Report] >>938996802 >>938996844
>>938996000
Not really. There is an issue with her name as trigger word. Like a lot of other celebs, Biglust contains training data associated with her name.
Here you'll find two LoRAs of her (one of her in her 20s and one of her in her 30s)
https://gofile.io/d/4mpzzt
Anonymous No.938996722 [Report] >>938996820 >>938996857
>>938996638
Why are non genners so whiny lmao?
Anonymous No.938996787 [Report]
>>938996000
sometimes you need to prompt the body size to fit the person better

happens with some loras
Anonymous No.938996795 [Report] >>938996857
>>938996638
Anonymous No.938996802 [Report] >>938997032
>>938996705
>Biglust contains training data associated with her name
Holy shit, is that it? For some reason I always found Jeannete one of the hardest to gen, there's always something weird about her face, I honestly thought it was just her face shape that messed up the training. I even tried to do a couple loras myself and gave up, she ended up looking like a generic blond.

I didn't even think about her name being the issue.
Anonymous No.938996820 [Report] >>938996963
>>938996722
This nigga is angry because no one wants to gen abby shapiro, after a whole ass month of getting his gens.

People got bored, and genned her with bbc, and he lost his mind
Anonymous No.938996844 [Report]
>>938996705
Wad up bid dick lora maker, hope your having a tremendously good dick day
Anonymous No.938996857 [Report]
>>938996654
>>938996684
>>938996722
>>938996795
Simp faggots are so embarrassing kek
Anonymous No.938996908 [Report]
Anonymous No.938996910 [Report]
oh he mad
Anonymous No.938996963 [Report] >>938997065
>>938996820
Take your meds schizo, Abby is one the the retarded nobodies who get spammed way too much over anything even remote creative or interesting. Cope harder cuckjeet.
SomeName-wd14-dude No.938997032 [Report]
>>938996802
I cross-check my planned trigger word by performing some test-runs with checkpoint only and checkpoint + dmd2 before I start to cook a new LoRa
Anonymous No.938997047 [Report]
Anonymous No.938997065 [Report] >>938997260
>>938996963
learn to read faggot, I never once stated I wanted her genned bitch ass real pajeeter
Anonymous No.938997092 [Report]
Anonymous No.938997145 [Report] >>938997171
https://gofile.io/d/nmWXTP
Sasha Calle is now downloadable, I just put it in the same folder as Iman,
Anonymous No.938997169 [Report] >>938997222
Anonymous No.938997171 [Report]
>>938997145
>https://gofile.io/d/nmWXTP
I love you
Anonymous No.938997178 [Report]
Anonymous No.938997194 [Report]
Anonymous No.938997209 [Report] >>938997317
You guys are putting up quite a show for me. Acting or not. Don't worry about me I'll forever be in the shadow from now on.
Anonymous No.938997222 [Report]
>>938997169
love the tan lines
Anonymous No.938997225 [Report]
Anonymous No.938997237 [Report] >>938997268
>>938996681
Anonymous No.938997242 [Report]
>>938993393
>>938993449
>>938993601
>>938994696
>mfw they keep genning Ben Shapiro into a woman.
Anonymous No.938997260 [Report] >>938997406
>>938997065
>broo he just wants Abby gens
>no I don’t, she’s overdone and youre retarded
>brooo learn to read I didn’t want her genned!

I wish India would get IP banned already, truly braindead subhumans
Anonymous No.938997266 [Report]
Anonymous No.938997268 [Report] >>938997315
>>938997237
We can't see her face?
Anonymous No.938997278 [Report]
>>938994403
>>938994793
>>938995726
Anonymous No.938997315 [Report]
>>938997268
She's embarrassed, I guess, lol.
Anonymous No.938997317 [Report] >>938997354
>>938997209
You sound like an enormous faggot lol
Anonymous No.938997354 [Report] >>938997467
>>938997317
And I've always told you I am gay.
Anonymous No.938997360 [Report] >>938997430 >>938997529
I can't find the creampie lora
I found machine minded, but only has 3 loras that are 2 cartoon characters, and some camera effect one
Anonymous No.938997383 [Report]
Anonymous No.938997406 [Report] >>938997497
>>938997260
Again, you can't read

Like holy shit

where the fuck you from? burgerland?
Anonymous No.938997430 [Report] >>938997463
>>938997360
If I find it what do I do to you?
Anonymous No.938997463 [Report] >>938997584
>>938997430
you can teach me why it only shows me this when i search for it

https://civitai.com/user/MachineMinded/models
Anonymous No.938997467 [Report]
>>938997354
I thought you would ‘be in the shadow from now on’? You cringelord faggot
Anonymous No.938997470 [Report] >>938997563
Anonymous No.938997497 [Report] >>938997547
>>938997406
You’re just hard coping now Poonjeet kek
Anonymous No.938997529 [Report] >>938997583 >>938998787
>>938997360
machinedminded Lora is actually called "NSFW XL" which has the creampie in it.
Anonymous No.938997547 [Report] >>938997615
>>938997497
okay self projecting pajeeter
Anonymous No.938997563 [Report] >>938997749
>>938997470
Imagine creating this slop, posting it and thinking it’s even remotely good lol
Talentless loser
Anonymous No.938997578 [Report]
Disney plus size park hoppers has been a fetish of mine.

Any AI?
Anonymous No.938997583 [Report] >>938997642 >>938997802
>>938997529
Anonymous No.938997584 [Report] >>938997670
>>938997463
You are retarded. I found 3 in one second. Censoring them because fuck you, learn to type and click one button.
Anonymous No.938997615 [Report] >>938997712
>>938997547
>I know you are but what am I?
Typical 40-IQ jeet slop defender resorts to grade school insults kek
Anonymous No.938997617 [Report] >>938997676
Anonymous No.938997622 [Report] >>938998351
>>938993894
>>938994420
where would one find a good detailer for comfy? pretty new to it
Anonymous No.938997642 [Report]
>>938997583
Anonymous No.938997661 [Report]
Anonymous No.938997670 [Report]
>>938997584
Nigga I am trying, why the fuck isn't it on his profile if you guys said he made it??????
Anonymous No.938997676 [Report]
>>938997617
why is she out of her hijab? allah would not be pleased.
Anonymous No.938997712 [Report] >>938997762
>>938997615
Typical pajeeter, pointing out childish shit thinking it makes him an adult

super projection deflection

I can smell the your rotten currey armpits from here homo
Anonymous No.938997722 [Report]
Anonymous No.938997749 [Report] >>938997774 >>938997789 >>938997835 >>938997862
>>938997563
imagine thinking that genning is a skill, fucking LOL.
Anonymous No.938997762 [Report] >>938997840
>>938997712
>more I know you are but what am I faggotry
You jeet simps never learn lol
Anonymous No.938997770 [Report] >>938997802 >>938997906 >>938997918
Anonymous No.938997774 [Report]
>>938997749
Time to Paint :)
Anonymous No.938997789 [Report] >>938997887
>>938997749
Keep coping, no talent.
Anonymous No.938997802 [Report]
>>938997583
>>938997770
Super
Anonymous No.938997819 [Report]
any caitlin clark or kelsey plum
Anonymous No.938997835 [Report] >>938998362
>>938997749
I feel like alanah’s tits would be ever so slightly bigger. Would love to see an elyse gen
Anonymous No.938997840 [Report] >>938997905
>>938997762
Look at this pajeeter be big mad
Can't handle someone called him out
Anonymous No.938997852 [Report] >>938998510
black widows https://www.erome.com/a/pWGZG6XJ fukken saved.
Anonymous No.938997862 [Report]
>>938997749
>as he posts more slop of an e-celeb nobody
Embarrassing
Anonymous No.938997887 [Report] >>938997916
>>938997789
>click button
>talent
Anonymous No.938997897 [Report]
Anonymous No.938997905 [Report] >>938997975
>>938997840
>still seething
Like I said, take your meds little crybaby schizojeet
Anonymous No.938997906 [Report]
>>938997770
Delete this
Anonymous No.938997916 [Report] >>938998127
>>938997887
>cope
>loser
Anonymous No.938997918 [Report]
>>938997770
Anonymous No.938997956 [Report] >>938997999
>>938996218
>>938995847
I just used the prompt alone
realistic photo of (african girl:1.7), (ebony:1.7), long curly hair, black skin standing in a cotton field, exposing huge breasts, (18th century clothing), apron, colonial cap
Anonymous No.938997975 [Report] >>938998035
>>938997905
stfu smooth brain
go back to mlp thread
Shall I name another thread you often visit?
Anonymous No.938997999 [Report] >>938998498
>>938997956
AFRICAN GIRL LOL

what about if you make her white?
Anonymous No.938998035 [Report] >>938998110
>>938997975
>starts rambling off schizo nonsense
>clearly furious
We get it, you’re a jeet. Got it.
Anonymous No.938998072 [Report] >>938998149
So no Shoe for Shoesday then? k :/
Anonymous No.938998090 [Report]
mother fuckers lol
why didn't anyone tell me that nsfw content is turned off by default. No wonder I can't find shit
Anonymous No.938998110 [Report] >>938998162
>>938998035
NTA, but keep talking shit
I also know you visit cum tribute threads often.
Keep talking shit, I fucking dare you
Anonymous No.938998127 [Report]
>>938997916
explain to me how genning requires talent.
Anonymous No.938998149 [Report]
>>938998072
WHO? what the fuck is "Shoe"?
you want a picture of some fuckin nikes or something?
Anonymous No.938998162 [Report] >>938998254
>>938998110
>goes full jeet crybaby mode because someone doesn’t like his precious ai slop thread
Kek imagine being this much of a lifeless loser
Anonymous No.938998217 [Report] >>938998261 >>938998262 >>938998357
new kstew lora any good?
Anonymous No.938998223 [Report] >>938998256 >>938998290
not enough MQ
Trying to get something out of this shit lora
Anonymous No.938998246 [Report] >>938998306 >>938999380
Anonymous No.938998251 [Report] >>938998282 >>938998305
Anonymous No.938998254 [Report] >>938998347
>>938998162
Another thread you visit is the request board, often. asking for the same girl over and over
Anonymous No.938998256 [Report] >>938998845
>>938998223
It’s not working lol
Anonymous No.938998261 [Report]
>>938998217
looks good

love her hard nips
Anonymous No.938998262 [Report]
>>938998217
it's pretty good
Anonymous No.938998282 [Report] >>938998510
>>938998251
your going to get copy right striked. That's practically the whole movie
Anonymous No.938998290 [Report] >>938998845
>>938998223
Bring the Marqs, friend. Bring it ALL!
Anonymous No.938998304 [Report]
Anonymous No.938998305 [Report] >>938998510
>>938998251
I will now watch your superhero slop movie
Anonymous No.938998306 [Report]
>>938998246
mOmmy
Anonymous No.938998329 [Report] >>938998579
Anonymous No.938998347 [Report] >>938998564
>>938998254
>just making up schizobabble out of pure anger in an embarrassing impotent temper tantrum
Oh yeah, definitely not a seething jeet kek
Anonymous No.938998351 [Report] >>938998589
>>938993894
>>938997622
just saw that i uploaded the wrong pic
istall ComfyUI manager so it's easier to download extension/custom nodes and models,
then get ComfyUI impact pack and the models via the manager.
Anonymous No.938998357 [Report]
>>938998217
actual fucking garbage. kys
Anonymous No.938998362 [Report]
>>938997835
unfortunately the elyse lora is pretty shit, just ends up creepy looking. this is the best i got after quite a few gens. I might try to train one myself if i had the hardware for it.
Anonymous No.938998497 [Report]
Anonymous No.938998498 [Report] >>938998551 >>938998683 >>938998761
>>938997999
>what about if you make her white?
why would I make a proud african woman white? that would be racist!
Anonymous No.938998510 [Report]
>>938997852
>>https://www.erome.com/a/pWGZG6XJ fukken saved.
>>938998305
>>938998282

Rest of stuff I posted link there if you have eyes.
Anonymous No.938998551 [Report] >>938998683
>>938998498
prime house slave material right there. get her outta the fields
Anonymous No.938998564 [Report] >>938998705
>>938998347
Another thread you visit is anime
you talk non stop about naruto, saskue specifically
Anonymous No.938998579 [Report]
>>938998329
Love this. Could you gen others Marvel ladies like this?
Anonymous No.938998584 [Report] >>938998719
Anonymous No.938998589 [Report] >>938998731
>>938998351
what is down scale for?
Anonymous No.938998683 [Report] >>938998743 >>938998939
>>938998551
>>938998498
Anonymous No.938998693 [Report]
>>938995847
>>938995691
>>938995656
I'm not in support of slavery, but I bet those guys had a lot of fun back in the day with their owned toys
Anonymous No.938998705 [Report]
>>938998564
Aww crybaby jeet still having his temper tantrum?
Anonymous No.938998719 [Report]
>>938998584
nice chubby pussy
Anonymous No.938998731 [Report] >>938998895
>>938998589
see >>938995870
Anonymous No.938998743 [Report] >>938999140
>>938998683
let's get them rags off ya sweetheart
Anonymous No.938998761 [Report] >>938998800 >>938999140
>>938998498
Dude if you could make her much saggier and have thick black curly armpit hair she would be literally perfect. Forearm hair, leg hair, and belly/pussy/ass hair if possible.
Anonymous No.938998787 [Report]
>>938997529
thats what i was trying to say earlier my bad, its literally called nsfw xl
Anonymous No.938998793 [Report]
>>938993657
Bumping for Lights P, id love anything of her
Anonymous No.938998800 [Report]
>>938998761
how about a sasquatch with tits?
Anonymous No.938998845 [Report] >>938998902 >>938998974 >>938999188
>>938998290
argh, too many fingers

>>938998256
wdym ?
Anonymous No.938998849 [Report]
Anonymous No.938998895 [Report] >>938999140
>>938998731
but it says down scale

also, why not just make it bigger in latent?
Anonymous No.938998902 [Report]
>>938998845
NP i ain't looking at her damn hands anyway
Anonymous No.938998915 [Report]
https://civitai.com/images/70565642

FUKING KEK
Anonymous No.938998933 [Report]
imagine the world today if hitchcock had dressed her like this one time
Anonymous No.938998939 [Report] >>938999140
>>938998683
make abby shapiro into a nigger
Anonymous No.938998974 [Report]
>>938998845
https://www.youtube.com/watch?v=2xNLxtZR850
Anonymous No.938999004 [Report]
Anonymous No.938999013 [Report]
Anonymous No.938999140 [Report] >>938999233
>>938998895
sorry, I have no fucking idea. google it or delete it or just accept it's there

>>938998743
gimme a bit

>>938998939
>>938998761
nah
Anonymous No.938999152 [Report]
Anonymous No.938999188 [Report]
>>938998845
Fuck yes please more of her
Anonymous No.938999192 [Report] >>938999292
Anonymous No.938999233 [Report]
>>938999140
>nah
Why? You're already making her into a hot saggy negress, it just needs to be slightly more.
Anonymous No.938999280 [Report]
>>938993385
More Merced
Anonymous No.938999287 [Report]
Anonymous No.938999292 [Report]
>>938999192
Anonymous No.938999312 [Report]
Anonymous No.938999380 [Report] >>938999468
>>938998246
she's a stunner, do you have more ?
Anonymous No.938999415 [Report]
Anonymous No.938999467 [Report]
Random results.
Anonymous No.938999468 [Report] >>938999540
>>938999380
Interesting cut. I'm about it
Anonymous No.938999471 [Report]
Anonymous No.938999522 [Report] >>938999723
Anonymous No.938999540 [Report] >>938999667 >>939000314
>>938999468
Anonymous No.938999548 [Report]
Anonymous No.938999571 [Report]
Anonymous No.938999667 [Report]
>>938999540
So god damn fine, yes
Anonymous No.938999723 [Report]
>>938999522
Don't care for Iman but LOVE the white gear
Anonymous No.938999881 [Report] >>938999958
Anonymous No.938999958 [Report]
>>938999881
The whiiiiiiite :j
Anonymous No.939000180 [Report]
next
>>939000106
thread
>>939000106
Anonymous No.939000314 [Report]
>>938999540
This is hot, more like this.