← Home ← Back to /g/

Thread 106230971

382 posts 216 images /g/
Anonymous No.106230971 [Report] >>106231130 >>106231935
/ldg/ - Local Diffusion General
We Must Have Misunderstood Each Other Edition

Discussion of Free and Open Source Text-to-Image/Video Models

Prev: >>106228702

https://rentry.org/ldg-lazy-getting-started-guide

>UI
ComfyUI: https://github.com/comfyanonymous/ComfyUI
SwarmUI: https://github.com/mcmonkeyprojects/SwarmUI
re/Forge/Classic: https://rentry.org/ldg-lazy-getting-started-guide#reforgeclassic
SD.Next: https://github.com/vladmandic/sdnext
Wan2GP: https://github.com/deepbeepmeep/Wan2GP

>Checkpoints, LoRAs, Upscalers, & Workflows
https://civitai.com
https://civitaiarchive.com/
https://tensor.art
https://openmodeldb.info
https://openart.ai/workflows

>Tuning
https://github.com/spacepxl/demystifying-sd-finetuning
https://github.com/Nerogar/OneTrainer
https://github.com/kohya-ss/sd-scripts/tree/sd3
https://github.com/derrian-distro/LoRA_Easy_Training_Scripts
https://github.com/tdrussell/diffusion-pipe

>WanX
https://github.com/Wan-Video
2.1: https://rentry.org/wan21kjguide
2.2: https://rentry.org/wan22ldgguide
https://alidocs.dingtalk.com/i/nodes/EpGBa2Lm8aZxe5myC99MelA2WgN7R35y

>Chroma
https://huggingface.co/lodestones/Chroma1-HD/tree/main
Training: https://rentry.org/mvu52t46

>Illustrious
1girl and Beyond: https://rentry.org/comfyui_guide_1girl
Tag Explorer: https://tagexplorer.github.io/

>Misc
Local Model Meta: https://rentry.org/localmodelsmeta
Share Metadata: https://catbox.moe | https://litterbox.catbox.moe/
Img2Prompt: https://huggingface.co/spaces/fancyfeast/joy-caption-beta-one
Samplers: https://stable-diffusion-art.com/samplers/
Txt2Img Plugin: https://github.com/Acly/krita-ai-diffusion
Archive: https://rentry.org/sdg-link
Bakery: https://rentry.org/ldgcollage

>Neighbours
https://rentry.org/ldg-lazy-getting-started-guide#rentry-from-other-boards
>>>/aco/csdg
>>>/b/degen
>>>/b/realistic+parody
>>>/gif/vdg
>>>/d/ddg
>>>/e/edg
>>>/h/hdg
>>>/trash/slop
>>>/vt/vtai
>>>/u/udg

>Local Text
>>>/g/lmg

>Maintain Thread Quality
https://rentry.org/debo
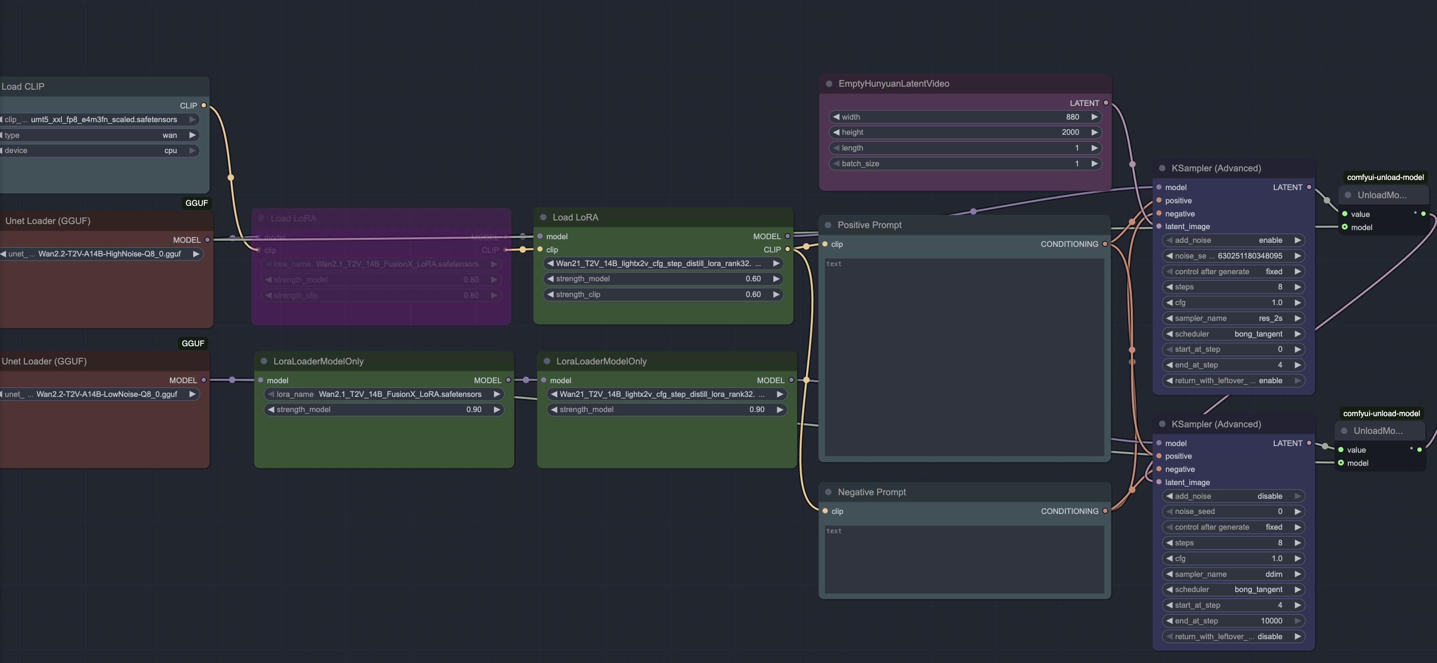
Anonymous No.106230981 [Report] >>106230992 >>106231000 >>106231018 >>106231104 >>106232611
>>106230906
https://github.com/stduhpf/ComfyUI-WanMoeKSampler/tree/master

test it by yourself anon(or is it comfy or kijai), I knew something was wrong, I was right all along :o) , comfy is a hack, I wonder how many other thing he got wrong in his repo, also
>106230900
dubs of truth
comfy/kijai wan 2.2 implementation with lightx2v lora: bad movement, doesnt follow prompt, characters lose their faces/ 2.1 loras work (why they work if its a different model, doesn't make sense)
ComfyUI-WanMoeKSampler with lightx2v lora: good movement, follows prompt/camera movement without issues, characters maintain their face, 2.1 loras don't work
Anonymous No.106230992 [Report] >>106231051
>>106230981
can you post that good, workfing workflow, maybe its time i start testing wan 2.2
Anonymous No.106231000 [Report] >>106231051
>>106230981
>2.1 loras don't work
i tried it with a 2.1 lora and it worked fine
Anonymous No.106231012 [Report]
>>106230917 #

The whole problem with v50 is that things that aren't 1girl big boobs look worse. Whatever 1024 data was used in the last epoch negatively affected other prompts.
Anonymous No.106231018 [Report]
>>106230981
Do this again but with no toothpaste.
Anonymous No.106231020 [Report] >>106231034
i keep getting glitches in my videos after using the video combine node. is there any way to save all the frames from a gen so i can remake the video? i thin kit is the video combine itself because i started adding a second backup combine node to do it twice as a back up, but i just noticed one glitch frame in a video i put together and its pissing me off
Anonymous No.106231024 [Report] >>106231041
Chroma 50 looks like total shit dude I know flux models tend to need face and hand detailers but this is a new low for a "finished" model.
Anonymous No.106231028 [Report]
Anonymous No.106231034 [Report] >>106231100 >>106231539
>>106231020
never has happened to me.
format:h265
pix_fmt:yuv420p
crt:0(fuck you, i want lossless)
Anonymous No.106231041 [Report] >>106232524
>>106231024
whats shit about it? no detailers used.
Anonymous No.106231051 [Report]
>>106231000
nice trips, how about you post an example :) . I've been trying the dancing and breast jiggle loras with the MoEWANSampler without success

>>106230992
I'm using the workflow from the custom node
Anonymous No.106231064 [Report] >>106231118
Okay, after testing I can say that v50 has a bit better conceptual adherence and general coherence than v48. Realistic gens nearly identical. However, v50 has much worse style adherence with artistic prompts re: shading, colors. etc.
I don't know if any of this matters with finetunes and loras.
Anonymous No.106231072 [Report] >>106231097 >>106231099 >>106231104 >>106231118
Talking about Chroma, was this ever fixed?
https://github.com/comfyanonymous/ComfyUI/pull/7965
Anonymous No.106231097 [Report]
>>106231072
no. comfy would rather keep it fucked than admit he made a mistake as usual
Anonymous No.106231099 [Report] >>106231104 >>106231128
>>106231072
comfy will never admit he's wrong in something
Anonymous No.106231100 [Report]
>>106231034
ill try this
Anonymous No.106231102 [Report]
>called "comfyui"
>nothing comfy about that mess of a ui
Anonymous No.106231104 [Report] >>106231122 >>106231165 >>106231193
>>106230981
>>106231072
>>106231099
again comfy? how many times has he done the same
Anonymous No.106231110 [Report]
Anonymous No.106231111 [Report]
>comfyschizo discussion AGAIN
FUCK, you are worse than a kpop obsessed fan
Anonymous No.106231118 [Report] >>106231153
>>106231064
try 49

>>106231072
lmao, no. you just have to set min padding to 1, or use the 3rd party padding removal nodes like the OG chroma WF had
Anonymous No.106231122 [Report]
>>106231104
I've come to agree with him desu I am a retard
Anonymous No.106231128 [Report] >>106231179
>>106231099
there is super hidden trick to change that
I know it's hard but you can do it
Anonymous No.106231130 [Report] >>106231138 >>106231146 >>106231160 >>106231192
>>106230971 (OP)
Let's do a couple more comparisons because why not

>Amateur photograph capturing a fierce and magnetic group of five young Korean idol women, ...
Anonymous No.106231131 [Report]
>white men of /ldg/ generate asian women with big boobs
>brown men of /ldg/ generate white women with big boobs
mfw
Anonymous No.106231138 [Report]
>>106231130
>... From left to right, the first sports a black floral-embroidered tank top with long sleeves and a plaid mini skirt over distressed jeans, striking a cool, arms-crossed stance; the second layers a white cropped top under an oversized denim jacket slung off one shoulder, paired with ripped jeans for a grunge vibe; the central figure dons a simple white off-the-shoulder mini dress that hugs her figure, exuding ethereal poise amid the chaos; the fourth rocks a graphic white tee under a black hoodie with bold lightning motifs, adding a streetwear edge; and the fifth completes the ensemble in a black graphic sweatshirt and dark pants, her pose relaxed yet commanding...
Anonymous No.106231146 [Report] >>106231264
>>106231130
really you should do both at both resolutions (please)
Anonymous No.106231153 [Report]
>>106231118
Looks like it would fit well as some big Pathologic mod turned into a game
Anonymous No.106231160 [Report]
>>106231130
um sweaty, count the UNIQUE faces on the left... feeling quite stupid now, i guess
Anonymous No.106231165 [Report] >>106231175 >>106231193
>>106231104
It's shitty that he won't even offer a choice. Just his way or the highway.
Anonymous No.106231175 [Report] >>106231189
>>106231165
that's just how your average senior dev ops behaves
Anonymous No.106231179 [Report] >>106231195
>>106231128
anon totally missing the point as always
Anonymous No.106231189 [Report]
>>106231175
Do you think he'd go out of his way to break it if someone ever forked around it?
Anonymous No.106231192 [Report]
>>106231130
>A beautiful Korean idol woman is taking a selfie, flashing a peace sign and a bright smile. She has shoulder-length brown hair and is wearing a white t-shirt. In the background, a screen shows her performing on stage, wearing a crop top and a skirt. The crowd behind her is filled with fans holding up their phones, capturing the moment. The atmosphere is lively and celebratory, with her joyful expression reflecting the excitement of the event.
Anonymous No.106231193 [Report] >>106231221 >>106231243 >>106231311
>>106231104
>>106231165
this is one of the cases where he's actually right. the normalized prompt emphasis implementation in A1111/Forge is broken and causes SDXL outputs to randomly get fried. You have to switch to "No Norm" emphasis in those UIs to avoid getting fried Illustrious or Pony outputs. it's a stupid idea anyway. back when I was first using Pony, I had to research for hours to find this out.

anyway, you can get your fucked up a1111 emphasis implementation back with a 3rd party node.
Anonymous No.106231195 [Report] >>106231213 >>106231226
>>106231179
the point is that you should stop gossiping like an old woman and just use the tools to get shit done
Anonymous No.106231213 [Report]
>>106231195
comfy you can just not post
Anonymous No.106231217 [Report]
are there any good flux loras for poses in general? I use kontext and forgot how bad, flux was with many poses
Anonymous No.106231221 [Report] >>106231311
>>106231193
>You have to switch to "No Norm"

At least voldy gave you the option to choose, comfy doesn't do that at all
Anonymous No.106231224 [Report]
Alright this shit is way better than what I was getting on Wan2.1. I saw mention in the previous thread of an anon posting 2.1 gens and others thinking it was 2.2, so maybe my workflow is just ass, but if 2.2 can correct for my shit workflow then works for me.

Doing this on the Q8 GGUF on a 4070 Ti in about a minute of gen time per second of video for those who want specs.

>No tease version
https://files.catbox.moe/69a1w1.mp4
Anonymous No.106231226 [Report]
>>106231195
kek, are you mad or something comfy? how about you learn to be a little more humble
Anonymous No.106231235 [Report]
Anonymous No.106231243 [Report] >>106231311 >>106231334
>>106231193
actually, it is just something voldy fucked up or just something wrong with pytorch handling or diffusers. who the fuck knows. I never got black squares using normalized in vulkan or cuda and yes I have both options
Anonymous No.106231245 [Report]
Anonymous No.106231247 [Report] >>106231269 >>106231324 >>106231780 >>106231802 >>106231818 >>106232043 >>106232060 >>106232381
wan 2.2 works so good right now thanks to https://github.com/stduhpf/ComfyUI-WanMoeKSampler/tree/master

and not thanks to comfy or kijai AT ALL
Anonymous No.106231264 [Report] >>106231274
>>106231146
Which resolution? v48 can't do higher res as smoothly without the image breaking down because it wasn't trained at 1024x1024, and v50 can't do 1024x1024. But if I bring it down, I get the correct count and prompt following, just with fuzziness.

See my first comparison
>>106194877
Increasing res doesn't increase prompt adherence on v48.
Anonymous No.106231268 [Report] >>106231308
Anonymous No.106231269 [Report]
>>106231247
oh finally someone figured that out, I'm gonna test it
Anonymous No.106231274 [Report] >>106231368
>>106231264
i know i just want to see a comparison of how each fucks up "improper" settings. see which one looks more "wrong"
Anonymous No.106231304 [Report] >>106231979
Anonymous No.106231308 [Report]
>>106231268
almost gets that seamless loop but with a little editing it should be easy to get it
Anonymous No.106231311 [Report]
>>106231193
getting good results in v49, some of my oldest prompts require a tiny bit of tweaking but that's reasonable.

v50 is a total abortion, LORA bakers, please just use 49.

>>106231221
you still have the option to choose though, use a 3rd party node. I say this as not a comfy shill, I am disappointed by his choice about the chroma WF. extremely unprofessional behavior.

>>106231243
>actually, it is just something voldy fucked up or just something wrong with pytorch handling or diffusers. who the fuck knows
whatever it is, it fried outputs, and no normalization fixes it.
Anonymous No.106231324 [Report]
>>106231247
Here hoping a kijai version will be made, I don't want to remake everything.
Anonymous No.106231328 [Report]
>comfy has refused to use the same prompt parser as literally everyone else for years leading to any prompt relying on BREAK to completely not work and most other prompts to be subtly worse
>but now that he changed the default padding for chroma to match flux which results in better output that's way too far
Anonymous No.106231334 [Report] >>106231384
>>106231243
Even if intentional any vaguely red/orange anime output reminds me of a fucked up n00b gen
Anonymous No.106231364 [Report] >>106231377 >>106231384
Yeah I'm confident you can make an FMV game now.
Anonymous No.106231368 [Report] >>106231411
>>106231274
Keep in mind there are some examples where instability on left would be very obvious like >>106209097 but that is a different res
Anonymous No.106231377 [Report] >>106231387
>>106231364
now make that exact scene but the camera pointing 45 degrees to the right
Anonymous No.106231384 [Report] >>106231408
>>106231334
schizo and psycadellic cranked does some weird stuff to the colors but I've posted stuff before and it's perfectly fine

>>106231364
prompting your choices and dialog options would be pretty kino
Anonymous No.106231387 [Report]
>>106231377
You do realize Wan can do 360 degree turnarounds right? So you can basically do that and in style of 90s FMVs everything is point and click and stationary.
Anonymous No.106231401 [Report] >>106231425 >>106234772 >>106234838
got loras working now :) and it maintains the character face NOT THANKS TO COMFY or KIJAI
Anonymous No.106231408 [Report] >>106231442
>>106231384
The background on this one is cool. The color of her skin, hair, and clothing look blown out but less so than the previous
Anonymous No.106231411 [Report]
>>106231368
Both examples there are hideous. Their faces are all melted...
Anonymous No.106231425 [Report] >>106231435 >>106231466
>>106231401
oh, you magically got them working even though you said wan2.2 did not work with them just an hour ago? interesting.

it's almost like you're retarded.
retard.
Anonymous No.106231435 [Report] >>106231440 >>106231506
>>106231425
he actually types emojis on 4ch. obviously he's special.
Anonymous No.106231440 [Report]
>>106231435

Th-thanks teacher
Anonymous No.106231442 [Report]
>>106231408
>The background on this one is cool
agreed
>he color of her skin, hair, and clothing look blown out but less so than the previous
yeah. not sure why those two look like that. the one I use for genjam 2 was ok but I used noob for that. maybe wai just comes out a little more fried
Anonymous No.106231463 [Report] >>106231627
Chroma asianthots 1152px anon, why don't you train a lora on asian thots on highres images? It's more reliable than the base model, which can introduce melted faces and other artifacts like people are mentioning, you would get consistent gens, it's easy to train a lora and you wouldn't get faggots whining and nitpicking your gens
Anonymous No.106231466 [Report] >>106231484
>>106231425
You don't even know what I'm model using now, you can call me retard all you want :) I'm not using any of comfy or kijai "implementations" so my point stands correct idiot
Anonymous No.106231484 [Report] >>106231494 >>106231646
>>106231466
is this guy rocket anon under disguise
im getting the same retarded vibes from them
Anonymous No.106231494 [Report] >>106231646
>>106231484
It's obviously him
Anonymous No.106231499 [Report]
>Trying to get wan to show hair physics.
>it moves so fast it looks weird.
Has anyone tried to see at what number of steps did wan gen not give anything better?
So fat I went to 20+40.
Anonymous No.106231505 [Report] >>106231511 >>106231519 >>106235131
qwen's painting style capabilities are very decent
Anonymous No.106231506 [Report]
>>106231435
(。•̀ᴗ-)
Anonymous No.106231511 [Report]
>>106231505
damn that bitch is like nine feet tall
Anonymous No.106231517 [Report] >>106231527
>base model
>prompt
>lora
>sampler
which one matters the most when it comes to generating highly detailed textures in photoreal gens?
Anonymous No.106231519 [Report]
>>106231505
slopped but certainly serviceable
Anonymous No.106231527 [Report]
>>106231517
Remove LoRA. I could be swung either way on prompt vs sampler but base model is absolutely most important
Anonymous No.106231538 [Report]
crazy no one is making loras for most nsfw positions for wan2.2
Anonymous No.106231539 [Report] >>106231554 >>106231645
>>106231034
>crt:0
what even is that?
Anonymous No.106231554 [Report]
>>106231539
I meant CRF(constant rate factor). it determines the level of quality the output video will have. normally its around 16~22. 0 is lossless.
Anonymous No.106231575 [Report] >>106231580 >>106231596 >>106231668 >>106233446
Which is easier for a beginner
Comfy or swarm?
Anonymous No.106231580 [Report] >>106231637 >>106231650
>>106231575
just learn comfyui. it's not that hard
Anonymous No.106231596 [Report] >>106231650
>>106231575
nobody uses swarm
its 99% comfyui and 1% forge
Anonymous No.106231627 [Report]
>>106231463
I suck at training loras, and believe it or not they bias the output. Since I prompt for a bunch of different things, I'd likely get poorer results. Though if I were to do that, I'd need a good dataset, and collecting that would be a pain. I do not have an issue with Chroma faces at v50, except maybe the eyes may be slightly off on some gens. People will always whine and complain anyways, I think even the fidelity of realism gens even with all its flaws like details in background is pretty incredible. I hope a big realism finetune like bigASP fixes Chroma's flaws.
Anonymous No.106231637 [Report] >>106231643
>>106231580
Not him, but what If I don't want to pick which is the best? What if I want to let the model do whatever it pleases within my prompts? I was led to believe Comfy couldn't do that.
Anonymous No.106231643 [Report] >>106231654
>>106231637
what the hell are you even talking about? wildcards?
Anonymous No.106231645 [Report]
>>106231539
I added it a long time ago because it would make vids larger than what the chanz would allow at the time. it does what the other anon is saying. I'd suggest just using 0 since it's just 5 second clips and the resolutions weren't the 2k videos I was making at the time
Anonymous No.106231646 [Report]
>>106231484
>>106231494
meds, NOW.
Anonymous No.106231650 [Report] >>106231739 >>106234191
>>106231596
>>106231580
Then can you
For the love of God
Link me to a tutorial?
Anonymous No.106231654 [Report] >>106231663 >>106231751
>>106231643
I thought comfy was something like
Type in your prompt -> Get a selection of not fully gen'd images -> pick which one you like the best
Anonymous No.106231663 [Report] >>106231688
>>106231654
>Type in your prompt -> Get a selection of not fully gen'd images -> pick which one you like the best
god I wish this was just a thing you could do
Anonymous No.106231668 [Report] >>106231690 >>106232220
>>106231575
AniStudio
Anonymous No.106231688 [Report]
>>106231663
So it's worse than I thought?
Yeah I'll stick with forge. I don't care how much more efficient comfy is.
Anonymous No.106231690 [Report] >>106232391
>>106231668
maybe in a few days someone can test the frontend changes. after I finish the node execution I'd say it's g2g. anyone can help if they want. I did see last thread it's worth rammaxxing wan for reasonable gen times so removing torch altogether would be pretty nice for that
Anonymous No.106231692 [Report] >>106231705 >>106231709 >>106231718 >>106234191
>comfyui says you can change where your models are located after installation so I don't flood my c drive
>don't see anywhere to change it
Anonymous No.106231705 [Report]
>>106231692
Yeah I could never find it either
windows: mklink /d link target
unix: ln -s target link
Anonymous No.106231709 [Report] >>106232479
>>106231692
yaml file in the root
Anonymous No.106231711 [Report] >>106231720 >>106231909
A consequence of ComfyUI is the user gaining a deeper understanding of the diffusion process. This will be lost when AniStudio takes over.
Anonymous No.106231718 [Report] >>106233138
>>106231692
extra_model_paths.yaml
comfyui:
base_path: S:\storage
is_default: true
checkpoints: models/Stable-diffusion/
clip: models/clip/
clip_interrogator: models/clip_interrogator/
clip_vision: models/clip_vision/
configs: models/configs/
controlnet: models/controlnet/
diffusers: models/diffusers/
diffusion_models: |
models/diffusion_models
models/unet
embeddings: S:/storage/embeddings
gligen: models/gligen/
hypernetworks: models/hypernetworks/
LLM: models/LLM/
llm_gguf: models/llm_gguf/
loras: models/Lora/
upscale_models: models/upscale_models/
vae: models/vae/
vae_approx: models/vae_approx/
photomaker: models/photomaker/
style_models: models/style_models/
unet: models/unet/
unet-onnx: models/unet-onnx/
unet-trt: models/unet-trt/
adetailer: models/adetailer/
codeformer: models/codeformer/
deepbooru: models/deepbooru/
dz_facedetailer: models/dz_facedetailer/
esrgan: models/esrgan/
facedetection: models/facedetection/
facerestore_models: models/facerestore_models/
face_restore: models/face_restore/
gfpgan: models/gfpgan/
inpaint: models/inpaint/
karlo: models/karlo/
photomaker: models/photomaker/
realesrgan: models/realesrgan/
sams: models/sams/
style_models: models/style_models/
svd: models/svd/
swinir: models/swinir/
text_encoder: models/text_encoder/
text_encoders: models/text_encoders/
ultralytics: models/ultralytics/
z123: models/z123
Anonymous No.106231720 [Report]
>>106231711
how so? unless you're using bleeding edge models or really exotic conditioning, a basic ksampler workflow in comfy is just as simple as any other ui but with more busywork and harder to screenshot.
Anonymous No.106231739 [Report] >>106231746 >>106231781
>>106231650
do you not read the op?
Anonymous No.106231742 [Report] >>106231746
so any wan2.2 workflow with lora?
Anonymous No.106231746 [Report]
>>106231742
>>106231739
Anonymous No.106231751 [Report]
>>106231654
you can set it up to do that but im telling you now, nobody does that or has workflows like that because it's stupid.
Anonymous No.106231753 [Report]
Lora trainer anon here, currently training a lora for qwen-image at full resolution, no idea if this is going to work or not
It's slow as fuck since the model is big and I am being forced to split the workload between two gpus (and also because of the higher resolution)

Has anyone else attempted to train a Lora for qwen? Please share your results
Anonymous No.106231762 [Report] >>106231789 >>106231922 >>106231953 >>106232219 >>106232245
>Wan2.2 t2i for nude -> illustrious for anime outfit -> Flux to transfer outfit -> SDXL details -> Wan2.2 i2v
it worked
Anonymous No.106231768 [Report] >>106231798
i have no fucking idea how to tell if a lora is under/over cooked or done based on the sample outputs
Anonymous No.106231780 [Report]
>>106231247
if this mangles vaginas still then it's fuckin useless
Anonymous No.106231781 [Report] >>106231799
>>106231739
The op doesn't explain shit what are you talking about?
Anonymous No.106231789 [Report] >>106231850
>>106231762
very nice anon, did you use kontext or flux fill to transfer the outfit?
Anonymous No.106231798 [Report] >>106231841
>>106231768
Use the same prompt as one of the images you had in the dataset
If the image output is identical or nearly identical, the model is overfit and you'd have to test earlier epochs until you find one that perfectly clones the style or subject without replicating the images
Anonymous No.106231799 [Report]
>>106231781
yeah forget about it
use chatgpt instead
Anonymous No.106231802 [Report] >>106231817
>>106231247
wtf bitch
Anonymous No.106231817 [Report]
>>106231802
git clone https://github.com/stduhpf/ComfyUI-WanMoeKSampler.git

dont use that instruction from the readme
Anonymous No.106231818 [Report] >>106232453
>>106231247
needs option for end image
also 20 steps? kijai only needs 6
Anonymous No.106231841 [Report] >>106231857
>>106231798
well this one a mix of ~seven different artists untagged (dont need to be able to prompt them individually) but i understand what you mean, thanks
Anonymous No.106231850 [Report]
>>106231789
flux fill, didn't even try kontext I know it won't allow it.
Anonymous No.106231857 [Report] >>106231870
>>106231841
did you caption the dataset? Just get any of the captions and use as prompt
Anonymous No.106231870 [Report] >>106231917
>>106231857
no, and im sure at some point ill start to want to tag traits but as of now im just throwing shit in and seeing what happens
im not even sure if my lr, cyles, scheduler, repeats, timestep distro, etc are optimal
Anonymous No.106231874 [Report] >>106232255
Anonymous No.106231909 [Report]
>>106231711
>when
Anonymous No.106231917 [Report] >>106231955
>>106231870
>im not even sure if my lr, cyles, scheduler, repeats, timestep distro, etc are optimal
bullshti made by people who don't know what they're doing
Anonymous No.106231922 [Report]
>>106231762
please share this cool workflow anon
Anonymous No.106231935 [Report] >>106231946 >>106232821
>>106230971 (OP)
Any setup for ComfyUI on the phone/tablet?
I'm thinking of renting a cloud GPU so i can gen on a comfy couch.

No I don't have a computer or toaster, been hitchhiking with Androids for the last couple years .
Anonymous No.106231946 [Report]
>>106231935
priorities man
Anonymous No.106231953 [Report] >>106232076
>>106231762
rocketnon?
Anonymous No.106231955 [Report]
>>106231917
wouldnt surprise me
Anonymous No.106231979 [Report]
>>106231304
Me after i took a steamy dutch dump under the covers
Anonymous No.106232043 [Report] >>106232059 >>106232069
>>106231247
why is this slower and use more vram?
Anonymous No.106232059 [Report]
>>106232043
did you swap from kijai nodes?
Anonymous No.106232060 [Report] >>106232070 >>106232453
>>106231247

for me this just drags gen time to some ~1200s, i'm getting ~240s with the wan2.2 guide method

is the included workflow with the WanMoeKSampler not the ideal one?
Anonymous No.106232069 [Report]
>>106232043
because you're an idiot who doesnt read
Anonymous No.106232070 [Report]
>>106232060
well no shit, you genned 40 steps dummy
Anonymous No.106232076 [Report]
>>106231953
meds, NOW.
Anonymous No.106232099 [Report] >>106232365
>>106229259 #
Ok but seriously this is stylish as fuck how did you manage that?
reposting in new
Anonymous No.106232142 [Report]
Using wan2.2 for I2V I can't seem to strike a balance between prompt adherence, amount of motion, aesthetic appeal, style consistency, and generation speed.

Also if I use some loras it seems like anime images go from looking hand drawn 2D to looking like 3D anime.
Anonymous No.106232219 [Report] >>106234513
>>106231762
this is illegal now mate, you're going to jail
Statler/Waldorf No.106232220 [Report]
>>106231668
BEAHAgAHAHAH
Anonymous No.106232245 [Report]
>>106231762
>SDXL details
Do you use any controlnet when doing this or just low number of steps?
Anonymous No.106232255 [Report] >>106232257
>>106231874
how did you set up this moe shit with light?
Anonymous No.106232257 [Report]
>>106232255
horrid
Anonymous No.106232282 [Report]
Anonymous No.106232347 [Report] >>106232408
>Trained LoRa all day on WaiNSFWIllustriousv11, v13, and v14 as a base to compare
>Wait a minute, it all comes out blurrier than Illiustriousv1.0 base.
Anonymous No.106232356 [Report]
good effort...?
Anonymous No.106232365 [Report]
>>106232099
google whisk 40% of the posts here are non-local trolls
Anonymous No.106232381 [Report]
>>106231247
this actually sucks compare to OP
Anonymous No.106232391 [Report]
>>106231690
We will be running datacenters at home before we know it at this rate.
Anonymous No.106232408 [Report]
>>106232347
Always use base models for training
Illiustriousv1.0 and 2.0 give the best results from my own experience.
Anonymous No.106232445 [Report]
Something new I discovered. With MMAudio, it works best if you generate each audio in separate layers. For example, background noise like the wind blowing is one audio clip. A man talking is a second audio clip. A woman talking is a third audio clip. Then you merge the audio clips into a single output and combine it into the video.

This works much better than trying to do all those things in a single prompt. It seems you need really short prompts for it to work correctly
Anonymous No.106232448 [Report] >>106232477
Is there a way to mix two upscaling models together before the final image is plugged into Ultimate SD Upscale? I.e, two Load Upscale nodes, some intermediary node that mixes them, maybe being able to select mixing ratioos like 40% of one model, 60% of another, merge the images together, then use that as the input?
Anonymous No.106232453 [Report] >>106232463 >>106232768 >>106232776
>>106231818
because it uses lightx2.
anything below 10 steps is using light obviously.

>>106232060
jesus christ guys come on.
Anonymous No.106232463 [Report]
>>106232453
post a workflow or fuck off
Anonymous No.106232477 [Report] >>106232490
>>106232448
You mean like this? https://github.com/Suzie1/ComfyUI_Comfyroll_CustomNodes
Then set the upscale factor in the Ultimate SD Upscale node to 1 because you've already upscaled it beforehand
Anonymous No.106232479 [Report]
>>106231709
>try to change it
>brick my comfyui install and now python is broken
bros...
Anonymous No.106232481 [Report]
Anonymous No.106232490 [Report]
>>106232477
Hmm, that might work. I'll take a look, thanks.
Anonymous No.106232505 [Report]
Anonymous No.106232521 [Report]
Anonymous No.106232524 [Report]
>>106231041
looks like upscaled SD1.5...
Anonymous No.106232589 [Report]
Anonymous No.106232609 [Report]
Huff it!
Anonymous No.106232611 [Report] >>106232628
>>106230981
>https://github.com/stduhpf/ComfyUI-WanMoeKSampler/tree/master
Why does my git clone suddenly open some github popup for login?
Anonymous No.106232628 [Report]
>>106232611
Because the maintainer is a dummy.
There's a dash too many in the clone URL of his repo.
It should be
git clone https://github.com/stduhpf/ComfyUI-WanMoeKSampler.git /path/to/ComfyUI/custom_nodes/WanMoeKSampler

not

git clone https://github.com/stduhpf/ComfyUI--WanMoeKSampler.git /path/to/ComfyUI/custom_nodes/WanMoeKSampler
Anonymous No.106232638 [Report] >>106232663
I’ve got a question on an issue I encountered, going through several I2V prompts with the same image, after some time, the very first frame of the video is different from the image I uploaded like there’s a filter or stain involved. Any solutions?
Anonymous No.106232663 [Report] >>106232698
>>106232638
Are you using teacache or any caching nodes? they started fucking shit up. Also try other samplers. Or wipe cache.
Anonymous No.106232686 [Report]
Anonymous No.106232698 [Report] >>106232773
>>106232663
Nah, using the base wan22 template one found on rentry. How do you wipe cache normally?
Anonymous No.106232727 [Report] >>106232747 >>106232829 >>106232887
WAN T2I supremacy :v
Anonymous No.106232747 [Report]
>>106232727
sir this is a christian image board
Anonymous No.106232768 [Report] >>106232776
>>106232453
this uses the workflow from OP
Anonymous No.106232773 [Report]
>>106232698
the buttons next to your ram/vram usage
Anonymous No.106232775 [Report]
alright I did a workflow that works for me with the new MOE WAN 2.2 node:
https://files.catbox.moe/bc4fw5.mp4
I think it takes slightly longer, but I'd have to play around with CFG
Anonymous No.106232776 [Report] >>106234661
>>106232453
>>106232768
this uses WanMoeKSampler
Anonymous No.106232795 [Report] >>106233814 >>106236527
Anonymous No.106232821 [Report] >>106232834
>>106231935
just add --listen 0.0.0.0 to your batch file and use cloudflare tunnels for free temporary urls? That's what I do and pray no one finds my tunnel url
Anonymous No.106232829 [Report]
>>106232727
anime from 2.2 is nice too
Anonymous No.106232834 [Report] >>106232869
>>106232821
watched him type this through his webcam
Anonymous No.106232862 [Report]
Anonymous No.106232869 [Report]
>>106232834
I would be shit scared if I had a webcam on my computer right now
Anonymous No.106232887 [Report]
>>106232727
did you try WanMoeKSampler with 2.2 T2I? Seems pretty bad for nips.
Anonymous No.106232946 [Report]
Anonymous No.106232995 [Report]
can't generate tumbleweeds
Anonymous No.106233010 [Report]
Anonymous No.106233066 [Report]
Anonymous No.106233119 [Report]
Anonymous No.106233138 [Report] >>106233145 >>106233244
>>106231718
How do you do that black box coding thing?
Anonymous No.106233145 [Report] >>106233176
>>106233138
type "[ code]" with your code in between followed by "[ /code]"without the extra space.
Anonymous No.106233150 [Report] >>106233238
Anonymous No.106233172 [Report]
Anonymous No.106233176 [Report]
>>106233145
nta but I wish 4chud would support MD so I could do ` or ```.
Anonymous No.106233186 [Report]
Anonymous No.106233210 [Report]
Anonymous No.106233238 [Report] >>106233250
>>106233150
Nice, impressive how it comes up with a beliveable filthy scene as it goes into the room, how much of the stuff in there did you prompt for ?
Anonymous No.106233244 [Report] >>106233253 >>106233445
>>106233138
Everyday we get flooded with more and more newfags.
Anonymous No.106233250 [Report] >>106233264
>>106233238
point of view shot, handheld view. The camera moves from the well lit hallway to look into the dark room. The room is dark and messy, there is a slim and petite Japanese woman in a tiny bikini that barely covers her buttocks sitting at a computer. She is facing away from the camera. The camera approaches her. She is wearing headphones and appears to be playing *World of Warcraft* on an old CRT monitor. She is illuminated only the monitor. She looks back at the viewer as the camera approaches. She is sweaty and holding a lit cigarette in her mouth. There is an ash tray full of smoldering cigarettes beside the monitor.
Anonymous No.106233253 [Report] >>106233659
>>106233244
A newfag is just an oldfag you haven't filtered yet.
Anonymous No.106233264 [Report]
>>106233250
Thanks!
Anonymous No.106233303 [Report] >>106233336
>https://github.com/stduhpf/ComfyUI-WanMoeKSampler/
For people using this, in the end, how does the cut off look like on average?
Half point?
More towards the High noise model? Low noise model?
For example in 30 steps, is it 15+15? or more like 10+20?
Anonymous No.106233318 [Report] >>106233350 >>106233362 >>106233371 >>106233380 >>106233382 >>106233440 >>106233456 >>106234314
Reminder:
ONLY use the official size, fps, frames, steps, shift, cfg
ONLY use official model switching algorithm:
https://github.com/stduhpf/ComfyUI-WanMoeKSample
DO NOT use anything other than euler for lightx2v:
https://github.com/ModelTC/Wan2.2-Lightning/blob/main/generate.py#L84

T2V 14B:
1280x720, 16 fps, 81 frames, 40 total steps, shift 12, unipc
High noise: cfg 3
Low noise: cfg 4

I2V 14B:
1280x720, 16 fps, 81 frames, 40 total steps, shift 5, unipc
High noise: cfg 3.5
Low noise: cfg 3.5

T2V/I2V 14B lightx2v:
1280x720, 16 fps, 81 frames, 4 total steps, shift 5, euler, cfg 1
Anonymous No.106233325 [Report]
comfy should be dragged out on he street and shot
Anonymous No.106233336 [Report] >>106233372
>>106233303
>For example in 30 steps, is it 15+15? or more like 10+20?
Look at the console it tells which step it switches. It's 11+19.
Anonymous No.106233350 [Report] >>106233363
>>106233318
>official size, frames, steps, shift, cfg
why

>ONLY use official model switching algorithm:
why

>1280x720, 16 fps, 81 frames, 40 total steps, shift 5, unipc
are these used by wan devs?
Anonymous No.106233362 [Report] >>106234346
>>106233318
lol, lmao even
Anonymous No.106233363 [Report] >>106233406
>>106233350
>are these used by wan devs?
Yes.
https://github.com/Wan-Video/Wan2.2/blob/main/wan/configs/wan_i2v_A14B.py
Anonymous No.106233371 [Report]
>>106233318
Noted
Anonymous No.106233372 [Report] >>106233461
>>106233336
1/3 2/3 then.
Thanks anon.
Anonymous No.106233380 [Report]
>>106233318
>https://github.com/ModelTC/Wan2.2-Lightning/blob/main/generate.py#L84
>warning please use Euler

Hmm... nyo~
Anonymous No.106233382 [Report]
>>106233318
>1280x720 40 steps
nigga if i had the patience to generate one video per hour i wouldn't be sacrificing quality on purpose
Anonymous No.106233400 [Report] >>106233407 >>106233619
Please help, controlnet noob here, why am I seeing the controlnet pose on the image?
Anonymous No.106233403 [Report] >>106233538
Anonymous No.106233406 [Report]
>>106233363
alright
Anonymous No.106233407 [Report] >>106233475
>>106233400
strength too high/model does not like that controlnet.
Anonymous No.106233421 [Report] >>106233433 >>106233831
is the average image gen level in /ldg/ better than r/stablediffusion?
Anonymous No.106233433 [Report] >>106233453 >>106233528
>>106233421
https://www.reddit.com/r/StableDiffusion/comments/1mo0r8g/generated_720p_video_on_mac_using_wan_22_5b/?utm_source=share&utm_medium=web3x&utm_name=web3xcss&utm_term=1&utm_content=share_button

https://www.reddit.com/r/StableDiffusion/comments/1mn9th9/supermouse_18_seconds_extended_video_wan22_fun/?utm_source=share&utm_medium=web3x&utm_name=web3xcss&utm_term=1&utm_content=share_button
Anonymous No.106233440 [Report]
>>106233318
Anonymous No.106233444 [Report] >>106233495 >>106233545
forgive the newb question as i don't read /ldg/ often, but what is Chroma? the OP link and the git don't explain it.
do you use it within comfyui?
Anonymous No.106233445 [Report] >>106233456 >>106233470
>>106233244
No, those settings don't work/take too long. I'll use things that work.
Anonymous No.106233446 [Report]
>>106231575
Swarm is literally a good ui on top of comfy, no reason NOT to use it
Anonymous No.106233453 [Report]
>>106233433
>1hr for 3 seconds
lmao holy fuck I'm not even that down bad using AMD
Anonymous No.106233456 [Report] >>106233470
>>106233445
Meant to reply to:
>>106233318 It's my first day.
Anonymous No.106233461 [Report] >>106233498
>>106233372
That is for I2V. T2V is different at 12+18.
For lightx2v at 8 total steps, I2V is 2+6 and T2V is 3+5.
This explains why the 4+4 workflow works bad.
Anonymous No.106233470 [Report]
>>106233445
>>106233456
Use lightx2v. It is fixed with the correct switching step.
Anonymous No.106233475 [Report] >>106233482
>>106233407
Huh, 0.6 seemed to do the trick, thanks.
Anonymous No.106233482 [Report] >>106233643
>>106233475
I'll send you an invoice in the mail.
Anonymous No.106233495 [Report] >>106233662
>>106233444
A finetune of Flux Schnel with nsfw added.
Anonymous No.106233498 [Report]
>>106233461
Pretty useful data, thanks!
Anonymous No.106233504 [Report] >>106233572
Is there a way to use picrel equivalent node without being funneled into kijai only nodes since they don't support normal "model" input / output?
Swapping blocks is so useful.
Anonymous No.106233528 [Report]
>>106233433
kek
Anonymous No.106233538 [Report]
>>106233403
Shakedown bosses in new Yakuza look great
Anonymous No.106233545 [Report] >>106233662
>>106233444

Yes. Think of it like an uncensored flux but also half the dataset is hentai and furry porn. It just finished training at v50 but v48 seems to be more consistent.
Anonymous No.106233572 [Report]
>>106233504
https://github.com/orssorbit/ComfyUI-wanBlockswap
Anonymous No.106233577 [Report] >>106233589 >>106233654
Any Wan 2.2 comparison chart between 3090 vs 4090 vs 5090?
Anonymous No.106233578 [Report]
Anonymous No.106233589 [Report] >>106233594 >>106233654
>>106233577
Why would they be any different?
Anonymous No.106233594 [Report]
>>106233589
IDK maybe the extra CUDA cores do some magic?
Anonymous No.106233619 [Report] >>106233627
>>106233400
For SDXL img2img and txt2img, or any images, use Forge or Reforge. Comfy is more suited for 2025 models, as the developer is focused on staying updated with the latest tools.
Keep in mind that chasing the latest trends doesn't guarantee stability or quality of the UI
Anonymous No.106233627 [Report]
>>106233619
This man will then proceed to never explain why this is the case and some poor idiot will believe him.
Anonymous No.106233643 [Report]
>>106233482
SSAAAARRR I can pay in yous!
>(you)
>(you)
>(you)
>(you)
>(you)
>(you)
Anonymous No.106233654 [Report]
>>106233589
I assume anon meant performance-wise

>>106233577
I have a 3090, a friend has a 5090, it was about 1.7 times the speed of my 3090 when doing inference and training, if that's worth the money is up to you.

No idea how a 4090 performs.
Statler + Waldorf No.106233659 [Report]
>>106233253
>filtered
beahagahahah
Anonymous No.106233662 [Report]
>>106233545
>>106233495
thanks. i got it. trying it out now
Anonymous No.106233726 [Report] >>106233728 >>106233741 >>106233838
Where are chroma amazing gens ? Still waiting for a good one that is not a face close up from years back
Anonymous No.106233728 [Report]
>>106233726
On the inner circle discord.
Anonymous No.106233741 [Report]
>>106233726

Blue board anon.
Anonymous No.106233778 [Report] >>106233803
chroma experts, why do all my gens come out slopped like picrel, what am i doing wrong?
positive:
>A candid amateur photo of a fair-skinned, red-haired 24 year old woman, sitting at a table in the cafe, looking into the distance while drinking a coffee. There are cigarettes on the table. Shot on smartphone with sensor noise, grainy image.
negative:
>blurry, jpeg artifacts, low quality, low resolution, out of focus, depth of field, bokeh, vhs quality, anime, drawing, furry, cartoon, disfigured, smooth plastic skin
Anonymous No.106233787 [Report]
Anonymous No.106233803 [Report]
>>106233778
in my experience the keyword candid always gets me shit results
Anonymous No.106233814 [Report]
>>106232795
>muscle mommies
Based
Anonymous No.106233831 [Report] >>106234362
>>106233421
there ai subreddits that post good shit.
Anonymous No.106233838 [Report] >>106233884 >>106233914
>>106233726
Training too much to have any real time to gen.

Speaking of face closeups, lol, have to say I am very impressed with how good quality you can get out of Chroma while training loras at 512 resolution on crappy instagram images.
Anonymous No.106233845 [Report]
Controlnet anon here, I got flux krea controlnet to work but chroma just produces static, are there any chroma gguf controlnet workflows anywhere?
Anonymous No.106233884 [Report]
>>106233838
I briefly dated a Japanese girl that looked like bottom left except she was 100~kg
Anonymous No.106233906 [Report] >>106233927
Anonymous No.106233909 [Report] >>106233952 >>106234087
wansisters could you please share what comfyui prints about types when it loads wan, there should be string like that:
type ... fp8 offload device ... manual cast fp8
Anonymous No.106233914 [Report]
>>106233838
Can you share some? I wanna try
Anonymous No.106233927 [Report]
>>106233906
They can havy my McD if they want
Anonymous No.106233952 [Report] >>106235245
>>106233909
This? I'm doing text to image with wan 2.2 though dunno if that makes a difference
Anonymous No.106234056 [Report] >>106234077 >>106234253 >>106234317
I appears to me that wan 2.2 is very good at following prompt, same with wan 2.1 but you have to prompt it correctly. I think most aren't prompting it correctly.

Wan does not do tags very well so just avoid using comma delimited tags wan also does not follow story mode of prompting so don't do that or you will get frustrated.

Example of how to prompt wan.

The woman is japanese.

The woman is lying back on a sofa.

The woman is wearing office secretary's clothing.

The woman stands up.

The woman walks over to the coffee table, to pick up the document folder and looks towards the door.

The man walks into the room through the door.

The man is wearing a business suit.

The woman talks to the man.


Yes its that fucking anal, you have to refer to the exact same subjects in each statement, think of wan prompting like giving statements of absolute fact, commands or just like coding statements and avoid talking to it like understands complex human sentences or stories. This is just my own take after prompting it thousands of times, if you don't reference the subjects in the video with constancy you will just end up with it thinking you're referring to another person or thing.

As for using any acceleration lora's for wan 2.2, just fucking don't! Alright? Because it fucking breaks everything and i don't care what retards say.

I currently splitting 25 total steps over 15 high and 10 low noise @ 720p, yeah it takes ages like 30 minutes but its worth the wait instead of spending hours and hours genning rubbish.
Anonymous No.106234077 [Report]
>>106234056
My workflow is beyond your comprehension and makes your notes look like a baby's toy.
Anonymous No.106234087 [Report] >>106234101 >>106235245
>>106233909
trying out that new MoE ksampler, it's pretty slow for me, usual split ksampler only takes 3-4 minutes, each gen with this all in one sampler takes 10-13 minutes.
Anonymous No.106234101 [Report] >>106234121
>>106234087
check your vram usage, this ksampler has to load both models at the same time which means you might need to use a smaller quaint
Anonymous No.106234121 [Report]
>>106234101
I see, I guess that's why I OOM'd at my first attempt at 720p, I can usually gen at that resolution fine. Thanks anon.
Anonymous No.106234169 [Report] >>106234183
newfag here, followed the guide to use kijai’s workflow with the lightx2v for i2v, any parameters in the node do I need to change, even for preferences? Or is the latest one, the most ideal one?
Anonymous No.106234183 [Report]
>>106234169
unless you're a vramlet you should be fine, remember to tick the save output on the video combine node.
Anonymous No.106234191 [Report] >>106234229
>>106231692
>>106231650
Do you people not google stuff?
Anonymous No.106234229 [Report] >>106234241 >>106234437
>>106234191
unironically harder these days to get usable answers out of a google search than it is to set up a comfyui workflow
Anonymous No.106234241 [Report] >>106234437
>>106234229
Boomers can't get with the times. You search on tiktok and ask for discord invites to get info nowadays.
Anonymous No.106234253 [Report] >>106234494
>>106234056
This on the i2v as well? Part of me wondered why only a few of my prompts ever got followed
Anonymous No.106234276 [Report]
Anonymous No.106234314 [Report]
>>106233318
>ONLY use official
nope. weekly remember that the official "prompt guide" in english has typos in the prompts and headings and the examples dont even adhere to the prompt

the chinese DO NOT know how to use their own models. I wouldn't trust anything "official" from them written in the latin script. This is also the first time I have seen a mention of shift at 12 for text to video in this general EVER
Anonymous No.106234317 [Report] >>106234324
>>106234056
just read alidocs... everything is here
https://alidocs.dingtalk.com/i/nodes/EpGBa2Lm8aZxe5myC99MelA2WgN7R35y
Anonymous No.106234324 [Report] >>106234334
>>106234317
thanks anon I can't wait to use it to learn how to prompt for a "Hgh angle shot"
Anonymous No.106234334 [Report] >>106234337
>>106234324
you're welcome, I know my knowledge is superior and should be monetized :v
Anonymous No.106234337 [Report]
>>106234334
kill yourself thread shitter
Anonymous No.106234346 [Report]
>>106233362
anon is a retard and misspelled it
https://github.com/stduhpf/ComfyUI-WanMoeKSampler
Anonymous No.106234362 [Report] >>106234397
>>106233831
pic not related?
Anonymous No.106234397 [Report]
>>106234362
it's like here just reddit has more users so there's more shit/retards you have to sift through
Anonymous No.106234437 [Report]
>>106234229
>>106234241
I’m not in tech but I had little problems setting up comfy desu
Just read the documentation carefully and Google any errors
One can always join the comfyui discord or ask here
Anonymous No.106234494 [Report] >>106234522
>>106234253
Oh my god it worked, man the examples they gave you use commas
Anonymous No.106234513 [Report] >>106234527
>>106232219
This is not a deepfake though, not even pajeets would believe this is real, I think anon is safe
Anonymous No.106234522 [Report]
>>106234494
>Oh my god it worked
I think "The woman" is too much. Can you do some testing with "She" and seeing if that's similar enough to "The woman"

I'd hate to have to adopt this new prompt style going forward and always replacing "She" with "The woman" or "The girl" etc
Anonymous No.106234527 [Report] >>106234549
>>106234513
all is illegal
TAKE IT DOWN Act
Anonymous No.106234549 [Report] >>106234595
>>106234527
No. The only thing that is illegal as stated by the TAKE IT DOWN act is:

Sexually explicit deepfakes of people without their consent

Now you can argue that this image is sexually explicit I suppose, but it's hardly a deepfake, nobody would be fooled into thinking this is really Emma Watson dancing
Anonymous No.106234595 [Report] >>106234767
>>106234549
Nobody would seriously think a man with a water pistol is trying to rob a bank. He'd still arrested all the same.
Your competence in committing the crime has no bearing on the fact you committed.
Anonymous No.106234619 [Report] >>106234629
>4 steps on high with light LoRA
Anonymous No.106234629 [Report]
>>106234619
>15 steps on high with no LoRA

So like. How is this better? It ignored half the prompt.
Anonymous No.106234653 [Report] >>106234687
I know this is a local thread but I still want to know:
how far are we from cloud ai gens like veo3 or imagen4?
Anonymous No.106234661 [Report]
>>106232776
That one looks so much better, it’s incredible we have been wasting time thanks to two stupid devs
Anonymous No.106234687 [Report]
>>106234653
two more years
Anonymous No.106234708 [Report] >>106234734 >>106234743 >>106234791
Ok, so
I trained the 2000s digital camera lora on Qwen Image

https://files.catbox.moe/5ppur2.7z

The results were mixed, hit or miss, you have to do a little of gacha to get unslopped results, especially if you are not using negative prompts
If you prompt the mildest trigger word for slop (like mentioning anime characters, light conditions or anything reminiscent of studio photograph) it produces slop
If anything, this experiment made me value Chroma even more. Yes, Qwen is more detailed, yes, Qwen has better prompt alignment, but it's simply not worth it in my opinion, it is still strongly biased to slop depending on the prompt, and at the same timeframe you generate one Qwen image you can generate like 4 on Chroma Flash with similar and at times superior results

Please generate images at 50 steps, Qwen produces bad outputs on anything lower.

I can try training again using Rank 32 to check if it manages to unslop further, but this is likely not a model I would use on a daily basis
I hope Chroma haters can rethink their positions, trust me as someone training loras (who can also run beefier models like Qwen), Chroma learns styles easily, trains fast, and is a good all-arounder
Anonymous No.106234720 [Report]
this thread should come with a surgeon general warning
was it always like this and I've never noticed it until now?
Anonymous No.106234734 [Report] >>106234785 >>106235052
>>106234708
>I hope Chroma haters can rethink their positions
Easy. I hate both. Wan forever.
Anonymous No.106234743 [Report] >>106234785
>>106234708
i hate every current model
Anonymous No.106234757 [Report] >>106234782
why is sageattention not speeding up qwen?
Anonymous No.106234767 [Report]
>>106234595
Of course it does, the whole law is based upon deepfake, as in realistic enough to be believable by the general public.

Why do you keep lying ?

You are still allowed to do any caricature / non-realistic depictions you want of any celebrity, including sexually explicit, that is covered by parody / satire.

How about you actually read up on the law instead of spouting bullshit ?
Anonymous No.106234772 [Report] >>106234838
>>106231401
bro just use film vfi to interpolate to twice fps...
Anonymous No.106234782 [Report]
>>106234757
It does poorly with image generation overall, I've never gotten more than ~5% from it across all models I've tried.
Anonymous No.106234785 [Report] >>106234820
>>106234734
>>106234743
Did you guys even give Chroma with Loras a chance? It may make you reconsider your opinions
Don't base yourselves on the (mostly bad) images people post in these threads, most of them who are using bad settings and no lora
Anonymous No.106234791 [Report] >>106234865
>>106234708
ty for sharing+reporting. Chroma is essentially flux pro at home. It learns really well. That being said, maybe the loras untrain the dumb shit londestone did like embed his favorite emoji into the weights. Regardless, it's the best we have so far locally imo as well
Anonymous No.106234820 [Report] >>106234982
>>106234785
What loras are we talking about?
Anonymous No.106234838 [Report] >>106234881
>>106231401
>>106234772
Anonymous No.106234865 [Report] >>106234913 >>106234972 >>106234982 >>106235290
>>106234791
For overall photorealism, Chroma is the easiest and best I've trained, which would include sd15, sdxl, flux, wan 2.1 t2i

Wan 2.1 can probably beat it but you need such high resolutions both when training and generating that it's just not worth it from a time standpoint on my 3090.

Chroma trains fast, you can even get away with 512 while getting great quality, and training 1024 is not insanely slow like with Wan 2.1.

Still trying to nail down the best LR for artstyles, it needs more than photoreal does for me, but I haven't settled on a good value yet.
Anonymous No.106234881 [Report] >>106234888 >>106235034
>>106234838
This busty goth chick is starting to get to me despite being 'plastic' and obvious AI...

Am I being conditioned into liking slop ?
Anonymous No.106234888 [Report] >>106234899
>>106234881
All women are slop.
Anonymous No.106234899 [Report]
>>106234888
Based incel
Anonymous No.106234913 [Report] >>106235025
>>106234865
It's most likely my sheer incompetence but I haven't been able to use Chroma to produce anything close to photorealism that also isn't slow as shit.
Anonymous No.106234921 [Report]
Anonymous No.106234967 [Report] >>106235003
The kids and teachers are supposed to have down's syndrome.
Anonymous No.106234972 [Report]
>>106234865
I can post an image of a real person, say it was made in Chroma, and I promise you some anon here will claim Chroma v50 is slopped and it looks bad. It's actually funny.
Anonymous No.106234982 [Report]
>>106234820
Loras trained on anything you like, with a high quality dataset

>>106234865
People like Wan 2.2 for image gen because it's able to do good grainy-cinematic images that don't look slopped. Chroma can do that too if trained on a proper dataset. It will have some additional mangledness (mostly due to being undertrained and being a much smaller model), but considering Chroma Flash with all optimizations on generate an image at like in 20 seconds, I think it's worth it, you can simply re-roll fast if you get bad ones
Anonymous No.106235003 [Report]
>>106234967
>quality dataset (optional)
Anonymous No.106235025 [Report] >>106235056 >>106235068 >>106235076 >>106236055
>>106234913
Have you tried OSS? 18 steps is a nice sweet spot, but it can struggle with complicated prompts with that few of steps. https://files.catbox.moe/4uihwj.png
Anonymous No.106235034 [Report] >>106235096
>>106234881
this place does things to people.
like the retards who eventually stopped understanding camera optics, the relationships between aperture size, sensor size and focal length, and think any photo with any amount of background blur is a "fake" photograph
Anonymous No.106235052 [Report]
>>106234734
Wan2.2 with a good nsfw finetune, and it's game
over...
Anonymous No.106235056 [Report] >>106235076 >>106235091 >>106235621
>>106235025
Anonymous No.106235066 [Report]
what is a estimated training time on google collab to train a lora for chroma on 50 pics of a person? if that is the correct amount and you can do it on a google collab
Anonymous No.106235068 [Report] >>106235076
>>106235025
I'll give it a go, downloading v48 atm
Anonymous No.106235076 [Report] >>106235180 >>106235271 >>106235573
>>106235025
>>106235056

>>106235068
48 is solid and I personally feel 49 nailed the details
Anonymous No.106235085 [Report]
Guys how do I filter files with the resolution of 1152?
Anonymous No.106235091 [Report]
>>106235056
>Kristin Kreuk looking happy, having just joined a sex cult
What did Grok mean by this ?
Anonymous No.106235096 [Report] >>106235152 >>106235177 >>106235215
>>106235034 (cont.)
for example, this is a random real life photo from flickr, shot with a wide aperture lens that costs more than $1000
but if i didn't tell you that you guys would say it's ai flux slop
Anonymous No.106235103 [Report]
Anonymous No.106235117 [Report]
Anonymous No.106235131 [Report]
>>106231505
prompt
Anonymous No.106235152 [Report]
>>106235096
ofc, chroma boiz never took a pic of a girl IRL, how should they know they're sayin shit
Anonymous No.106235165 [Report] >>106235198 >>106235230
Anonymous No.106235177 [Report]
>>106235096
>shot with a gorillion dollar lens
>only to get jpeg compressed to shit
Sad! many such cases
Anonymous No.106235180 [Report] >>106235362
>>106235076
Yeah it's really slow, >50s/it and I have no idea why. Might be OOM. WAN image generation is like 15-20s/it and I only need to do 8 steps with higher resolutions possible as well
Anonymous No.106235197 [Report]
>Guys look at this shitty photo?
>See hour our gens are also as shitty as this shitty photo.
>That proves chroma good!
Anonymous No.106235198 [Report] >>106235281 >>106235703
>>106235165
What was she about to do on /ldg/ when she was caught ?

She looked so guilty as well, surely up to no good.
Anonymous No.106235215 [Report] >>106235289
>>106235096
Bokeh was such a fucking mistake
Anonymous No.106235230 [Report]
>>106235165
nice
Anonymous No.106235245 [Report] >>106235275
>>106233952
thanks
<=16 Gb of vram? seems like your clip works on cpu which can take tens seconds after each changing of prompt

>>106234087
thanks
Anonymous No.106235271 [Report]
>>106235076

using this with v50-annealed and a custom lora and I'm getting good results, adding a facedetailer atm and looking into a concat that has the usual realism prompts.


Does anyone know how to properly upscale chroma? I've been trying ultimate sd upscaler, but it seems like it's barely doing anything.
Anonymous No.106235275 [Report]
>>106235245
24GB, I don't know why but my install absolutely sucks at managing VRAM and will constantly OOM unless I unload models when they're not being used, I was too lazy to unload the clip in this flow so I just loaded it into CPU for now, and you are correct its like 10 seconds extra so I don't mind for now
Anonymous No.106235281 [Report] >>106235326
>>106235198
She an agent caught trying to psyop aryan bvlls into wanting wmaf relationships.
Anonymous No.106235289 [Report]
>>106235215
it used to signal that you have an expensive camera + lens, but then smartphones and better image processing came along and we got fake software bokeh, portrait modes or whatever, so it got overused and commoditized to the point everyone got sick of it
kind of like what the "HDR" look went through in the old days
Anonymous No.106235290 [Report] >>106235310 >>106235382 >>106235418
>>106234865
>chroma shill and 3090 shill same group of people
I knew it
Anonymous No.106235310 [Report] >>106235466
>>106235290
Actually I'd much rather have a 5090, but I can't justify the cost at this point.
Anonymous No.106235326 [Report] >>106235353
>>106235281
>aryan bvlls
But how did she know I was posting on /ldg/ ?

Is everyone here a blonde chad like me ?
Anonymous No.106235348 [Report] >>106235361
Anonymous No.106235353 [Report] >>106235386
thanks for the fast food inspiration anon. in the latent space world all fast food restaurants are mcdonalds

idk man GGUF quants just look better with nicer colors and better memory management using the exact same loras

i guess the actual truth is that i need to buy more ram

>>106235326
>Is everyone here a blonde chad like me ?
this is obviously the straightest tallest whitest general on the entire site by far. which is crazy because it's infested with short fat indians too
Anonymous No.106235361 [Report]
>>106235348
kek, that's just mean
Anonymous No.106235362 [Report] >>106235407 >>106235513
>>106235180
uhhh yeah. I just don't know with Chroma
Anonymous No.106235382 [Report]
>>106235290
Based chromaGODs as usual.
Anonymous No.106235386 [Report] >>106235421
>>106235353
>infested with short fat indians too
sir, surely you jest
Anonymous No.106235407 [Report] >>106235419 >>106235445
>>106235362

Do you have all of your nodes updated?


The shitty thing about comfyui is that there are so many factors that lead to things just not working. Between that and no actual updated "official" workflow for Chroma leads it to be infuriating to try and work stuff out and keep up with what's the current best way to gen it.
Anonymous No.106235418 [Report]
>>106235290
no wonder I smell the same annoyance, disgusting
Anonymous No.106235419 [Report] >>106235456
>>106235407
Why does comfy hate Chroma?
Anonymous No.106235421 [Report]
>>106235386
no but i realize now that the adjectives were redundant
Anonymous No.106235445 [Report]
>>106235407
This is a fairly fresh install and I believe most things are up to date? I'll check again tomorrow. I just discovered that having sage attention on was what was causing the gen times to be insanely slow for Chroma, but even after turning that off I still only get noise outputs.
Anonymous No.106235456 [Report] >>106235503
>>106235419
Not going to be making any API money from it, also he was called out for doing a botched implementation initially, not good for his ego
Anonymous No.106235466 [Report] >>106235489
>>106235310
>I'd much rather have a 5090, but I can't justify the cost at this point
there are no GPUs worth buying just for AI right now. i'm so happy i settled with a 5070ti and didn't buy a 5090 for over 3x the price. and this isn't and won't even start to be a cope until 10 second videos are actually here without snakeoil
Anonymous No.106235489 [Report] >>106235554 >>106235606 >>106235647
>>106235466
Is a 5070ti better for AI than a 3090?
Anonymous No.106235503 [Report] >>106235572
>>106235456
How did he botch copy and paste?
Anonymous No.106235513 [Report]
>>106235362
Cfg above 4 is gonna bake it. and try a scheduler that lets you pick one.
Anonymous No.106235554 [Report] >>106235606
i need to try that other big breast lora and find which one can make actually big cleavage

>>106235489
I would say so, especially if buying one right now. Similar compute strength but you get blackwell optimizations and its brand new so no shitty fans and you get a warranty.

If you have 64gb of ram you can do 720p videos too with it at Q8

You can look into the 5060ti 16gb but it's about half the strength of a 5070ti so gens would take twice as long. The 5070ti is the bare minimum I would recommend actually spending money.
Anonymous No.106235572 [Report]
>>106235503
If there is a will, there is a way
Anonymous No.106235573 [Report] >>106235596
>>106235076

Added an upscaler and facedetailer, looks nice!
Anonymous No.106235596 [Report]
>>106235573
this image reminds me of the famous 0/10 woman greentext
Anonymous No.106235606 [Report] >>106235615
>>106235489
>>106235554
>5070ti
>16gb
lmao
Anonymous No.106235615 [Report] >>106235619 >>106235720
>>106235606
nothing some ddr5 (and having a life so you have stuff to do in those 5 extra minutes) can't fix
Anonymous No.106235619 [Report] >>106235636 >>106235700
>>106235615
so its a worse card, which is the point
Anonymous No.106235621 [Report] >>106235747
>>106235056
Now there’s a thumb I don’t want in my asshole
Anonymous No.106235636 [Report] >>106235644
>>106235619
I bet you enjoy chroma too
Anonymous No.106235644 [Report]
>>106235636
>deflection
ooooof
Anonymous No.106235647 [Report]
>>106235489
No, but I few are willing to buy used 3090's
Anonymous No.106235683 [Report]
Qwen Image nsfw LoRA seems promising, works similar to Wan.
Anonymous No.106235700 [Report] >>106235731
>>106235619
can't call it a worse card when it supports things a 3090 won't, and can do everything a 3090 can with some ddr5, while the inverse is not true
Anonymous No.106235703 [Report]
>>106235198
That's schizo anon
Anonymous No.106235720 [Report]
>>106235615
The difference between ddr5 and ddr4 for vram offloading purposes is practically zero
Anonymous No.106235731 [Report] >>106235755
>>106235700
24 is leages above 16gb of vram, ddr5 wont fix it
fp8 support is a meme given that q8 is almost lossless fp16 quality while fp8 even when scaled is noticably different
Anonymous No.106235747 [Report]
>>106235621
First time you've ever said that I bet
Anonymous No.106235751 [Report]
>>106235742
>>106235742
>>106235742
>>106235742
Anonymous No.106235755 [Report] >>106235764
>>106235731
>he learned
I remember when I first attacked with fp8 he couldn't even fight back
Anonymous No.106235764 [Report]
>>106235755
sanest sunk cost fallacy fan
Anonymous No.106236055 [Report] >>106236159
>>106235025
>OSS
What does this refer to?
Anonymous No.106236159 [Report]
>>106236055
Open Source Sandwich
Anonymous No.106236527 [Report]
>>106232795
one McFur burger please
Anonymous No.106236586 [Report]
rumors say chroma can only do feet in close up ? so this is wan2.2 answer :v