← Home ← Back to /g/

Thread 106239698

322 posts 150 images /g/
Anonymous No.106239698 [Report] >>106239851 >>106240050 >>106240173 >>106240386 >>106241323
/ldg/ - Local Diffusion General
High on Weed Edition

Discussion of Free and Open Source Text-to-Image/Video Models

Prev: >>106235742

https://rentry.org/ldg-lazy-getting-started-guide

>UI
ComfyUI: https://github.com/comfyanonymous/ComfyUI
SwarmUI: https://github.com/mcmonkeyprojects/SwarmUI
re/Forge/Classic: https://rentry.org/ldg-lazy-getting-started-guide#reforgeclassic
SD.Next: https://github.com/vladmandic/sdnext
Wan2GP: https://github.com/deepbeepmeep/Wan2GP

>Checkpoints, LoRAs, Upscalers, & Workflows
https://civitai.com
https://civitaiarchive.com/
https://tensor.art
https://openmodeldb.info
https://openart.ai/workflows

>Tuning
https://github.com/spacepxl/demystifying-sd-finetuning
https://github.com/Nerogar/OneTrainer
https://github.com/kohya-ss/sd-scripts/tree/sd3
https://github.com/derrian-distro/LoRA_Easy_Training_Scripts
https://github.com/tdrussell/diffusion-pipe

>WanX
https://github.com/Wan-Video
2.1: https://rentry.org/wan21kjguide
2.2: https://rentry.org/wan22ldgguide
https://alidocs.dingtalk.com/i/nodes/EpGBa2Lm8aZxe5myC99MelA2WgN7R35y

>Chroma
https://huggingface.co/lodestones/Chroma1-HD/tree/main
Training: https://rentry.org/mvu52t46

>Illustrious
1girl and Beyond: https://rentry.org/comfyui_guide_1girl
Tag Explorer: https://tagexplorer.github.io/

>Misc
Local Model Meta: https://rentry.org/localmodelsmeta
Share Metadata: https://catbox.moe | https://litterbox.catbox.moe/
Img2Prompt: https://huggingface.co/spaces/fancyfeast/joy-caption-beta-one
Samplers: https://stable-diffusion-art.com/samplers/
Txt2Img Plugin: https://github.com/Acly/krita-ai-diffusion
Archive: https://rentry.org/sdg-link
Bakery: https://rentry.org/ldgcollage

>Neighbours
https://rentry.org/ldg-lazy-getting-started-guide#rentry-from-other-boards
>>>/aco/csdg
>>>/b/degen
>>>/b/realistic+parody
>>>/gif/vdg
>>>/d/ddg
>>>/e/edg
>>>/h/hdg
>>>/trash/slop
>>>/vt/vtai
>>>/u/udg

>Local Text
>>>/g/lmg

>Maintain Thread Quality
https://rentry.org/debo
Anonymous No.106239713 [Report]
witnessing the birth of a new thread is such a magical experience, filled with so much hope and potential
Anonymous No.106239718 [Report] >>106240674
Blessed thread of frenship
Anonymous No.106239731 [Report] >>106240674
Blessed thread of frenship
Anonymous No.106239739 [Report] >>106239751 >>106240309 >>106240364
>Matrix-Game 2.0:
An Open-Source, Real-Time, and Streaming
Interactive World Model
https://matrix-game-v2.github.io/

>A single inference with 65 frames of video requires around 80GB of GPU memory, so an A100/H100 (80GB) graphics card is needed.

Why can't we quant this shit down to q4, use dlss if possible and just go to lower fps for real time gen on 24gb
Anonymous No.106239742 [Report] >>106240674
Blessed thread of frenship
Anonymous No.106239751 [Report]
>>106239739
why not stack ram and just do the latter?
Anonymous No.106239754 [Report] >>106240674
Blessed thread of frenship
Anonymous No.106239765 [Report] >>106239790 >>106239842 >>106239981 >>106240019
Has anyone figured out yet what happened between Chroma v48 and v50 that fucked up realism?
Anonymous No.106239775 [Report] >>106239973 >>106240085 >>106241078
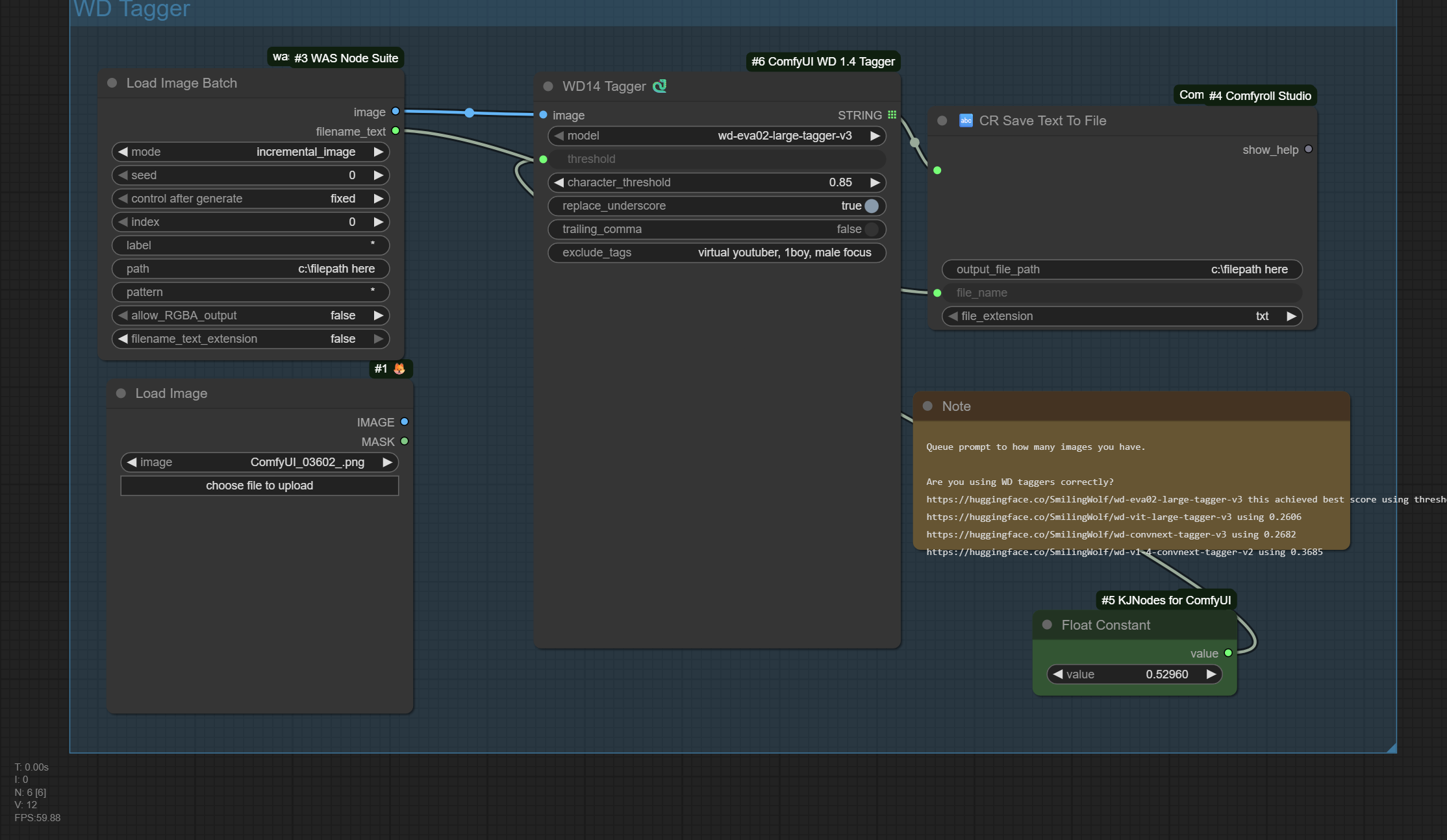
what is the best autotagger for booru tags at,?
Anonymous No.106239790 [Report]
>>106239765
I have a dumb idea that will surely work because I'm a genius!
*retarded smug reptile jpg*
t. retarded furfaggot
Anonymous No.106239796 [Report] >>106239806 >>106239993
anyone got stand-in to work yet? i tried the example workflow from kijai but it just seems to ignore the input image
or do i need to prompt it in some special way?
Anonymous No.106239806 [Report] >>106239817
>>106239796
stand in? is that kontext?
Anonymous No.106239817 [Report] >>106239880
>>106239806
https://huggingface.co/Kijai/WanVideo_comfy/tree/main/Stand-In
https://arxiv.org/abs/2508.07901
Anonymous No.106239823 [Report]
stacked blessings
Anonymous No.106239842 [Report] >>106239860
>>106239765

We won't know until lode puts out real documentation. I'm just going to continue to ignore it in favor of v48.
Anonymous No.106239851 [Report] >>106239859 >>106239884 >>106240007
>>106239698 (OP)
>80% of the collage is my gens
Hmm, I should go outside.
Anonymous No.106239859 [Report] >>106239945
>>106239851

Last thread was also a trash fire.
Anonymous No.106239860 [Report]
>>106239842
Another anon said he was training v51 so we may not get that for a bit longer.
Anonymous No.106239880 [Report] >>106239993
>>106239817
interesting, why use it over i2v for example? is it just adding the pepe style to a t2v prompt?
Anonymous No.106239884 [Report] >>106239945
>>106239851
Hold on.... 80% of the collage is MY gens
Anonymous No.106239902 [Report]
>computer, create a consistent virtual world and fill it with all of the thousands of my gens so they are throughout it somewhere, have their own stories and history, oh, and disable safety protocols
soon
Anonymous No.106239919 [Report] >>106239972
replace the man on the right with Miku Hatsune in a cowboy hat. Replace the text "Red Dead Redemption" with "Miku Miku Generation".

kontext is still the best way to clone styles for existing images desu
Anonymous No.106239945 [Report]
>>106239859
>>106239884
Yeah, you're right.
Anonymous No.106239972 [Report]
>>106239919
there we go, forgot the gun.

replace the man on the right with Miku Hatsune in a cowboy hat pointing a silver revolver at the camera. Replace the text "Red Dead Redemption" with "Miku Miku Generation".
Anonymous No.106239973 [Report] >>106239995 >>106241968
>>106239775
https://github.com/jhc13/taggui/
use: wd-eva02-large-tagger-v3
Anonymous No.106239981 [Report]
>>106239765
Chroma v48 was the last epoch trained on 512 resolution, v49 bumped resolution to 1024, v50 didn't train at all, it's just a merge of v49 with some other experiments
Anonymous No.106239993 [Report] >>106240470
>>106239880
idk, you might not have the exact pose or start image you want? i think it does other stuff too, i haven't really read the paper properly just playing around with it

>>106239796 (me)
i think kija's example workflow is fucked in somehow, i deleted the ImageCompositeMasked stuff and connected the load image directly, now it works but the prompt following seems very retarded. maybe light lora is causing that, idk yet. also haven't tried if it works with Wan2.2
>The frog in the black shirt stands in a cafe. The frog orders a coffee. The frog walks out of the room.
Anonymous No.106239995 [Report]
>>106239973
Nice lighting and realism, catbox?
Anonymous No.106240007 [Report]
>>106239851
Woah, you're definitely gonna be a front runner for the Collagies at the end of the year!
Anonymous No.106240019 [Report]
>>106239765
Consensus seems to be that for v49-v50, you need to go above 1024 to get the 'realism' back, 1152 should be enough
Anonymous No.106240034 [Report] >>106240498
Anonymous No.106240050 [Report]
>>106239698 (OP)
Stop posting asses in the OP image
Anonymous No.106240062 [Report] >>106240072 >>106240107 >>106240147
I often find that my Wan 2.2 videos feel kind of like they're in slow motion. Any tips to mitigate that? I don't mean that they're ACTUALLY in slow motion, it's just that the amount of motion the thing I prompt is always very minimal and floaty. It's a bit hard to explain properly.
Anonymous No.106240072 [Report] >>106240147 >>106240164
>>106240062
don't use lightning lora (at least for high noise)
yes it will take ages because you need like 20 steps but that's the best mitigation
Anonymous No.106240078 [Report] >>106240095 >>106240604
even scribbled text can be emulated with kontext fine:
Anonymous No.106240081 [Report]
It's crazy how some WAN loras do exactly what it says on the tin and they just work, while others don't work AT ALL no matter what you do.
Anonymous No.106240085 [Report]
>>106239775
i think it might still be joycaption beta (instructed to get booru tags)

the current wd tagger is quite a lot faster tho and if it's not some specific nsfw fetish it's almost as accurate I think
Anonymous No.106240095 [Report]
>>106240078
sauce:
Anonymous No.106240106 [Report]
>The man is working at a McDonalds fast food counter, dressed in a fast food uniform and hat. The man is serving a customer.
didn't change his outfit. am i supposed to mask everything but the face? maybe that's why kijai put that useless image mask composite node there like for us to DIY masking or smth
Anonymous No.106240107 [Report] >>106240147 >>106240164 >>106241320
>>106240062
Increase cfg, but then you lose speed, or like the other anon said, stop using the light lora, and lose more speed
Anonymous No.106240139 [Report] >>106240150 >>106240169 >>106240637
Anonymous No.106240141 [Report] >>106240209 >>106240363
What will wan 3 with another 14B parameters look like? It's honestly crazy how good this shit is right now.
Anonymous No.106240147 [Report]
>>106240062
>>106240072
>>106240107
I'd just make a second video combine node and raise the frame rate, and pick the one that looks best. Yes your video will be shorter because it plays faster, but keeping your gen speed is more chances to gen what you want
Anonymous No.106240150 [Report]
>>106240139
Workflow?
Anonymous No.106240161 [Report]
Anonymous No.106240164 [Report] >>106240188
>>106240107
>>106240072
I tried changing the lora to something else I found but I'm a little confused, first time doing anything on comfyui. When I replace it in both the lora nodes I start getting blurry gens. What retarded mistake am I making?
I followed the guide in the OP by the way so that's my workflow 1:1 right now
Anonymous No.106240169 [Report] >>106240178
>>106240139
If you're on civitAI why dont you gen white or asian cocks
Anonymous No.106240171 [Report]
when you make captions for training i2v lora, do you describe everything in the video, or only the stuff that changes from the first frame?
Anonymous No.106240173 [Report]
>>106239698 (OP)
Keep posting asses in the OP image
Anonymous No.106240178 [Report]
>>106240169
lmao i'm not that guy
Anonymous No.106240187 [Report]
>qwen
did they forget to add a pose generator or something? I have the same pose, until I edit the prompt... wtf
Anonymous No.106240188 [Report] >>106240202
>>106240164
if you get rid of both of the loras you will need to go from 3+3 steps cfg 1.0 to something like 10+10 steps and cfg 3.5, so your gen will take like 20 minutes instead of 5 minutes
Anonymous No.106240189 [Report]
anon has quickly picked up on the collage bait formula
Anonymous No.106240193 [Report] >>106240572
liking the new model
Anonymous No.106240202 [Report] >>106240229 >>106240237
>>106240188
Ahh, thank you, makes sense. I guess I didn't actually understand that the lightning lora was literally for lightning speed
Anonymous No.106240209 [Report] >>106240363
>>106240141
>3 14B models
>high, mid and low
>30GB each
>custom node for each one
>update your comfyui to use
>your comfyui bricks
>fresh install with new nodes
>you OOM
Anonymous No.106240221 [Report] >>106240264
I always just keep the models separate from my install if I can and keep a backup of my Comfy folder.
Anonymous No.106240229 [Report]
>>106240202
what? I use it a today during thunderstorm so I woudnt have unplug computer
Anonymous No.106240233 [Report] >>106240246
is catbox down or some shit?
Anonymous No.106240237 [Report] >>106240281
>>106240202
yeah it makes the gens much faster but tends to kill motion a lot. sometimes not by much, sometimes a lot, it's a gamble
without loras you tend to get much better motion but the downside is the gens take AGES
you can try doing 0 to 10 steps (out of 20) for high noise cfg 3.5 without lora, and finish it off with 4 steps cfg 1.0 (so total steps 8, start at 4) on low noise with the lora. it's a good middle ground, i get gen in around 10 minutes on 3090 with this
Anonymous No.106240246 [Report]
>>106240233
Check with a free VPN, catbox is frequently inaccessible
Anonymous No.106240252 [Report]
>Screenshot from the 1998 anime show Cowboy Bebop
Anonymous No.106240253 [Report] >>106240283
Anonymous No.106240264 [Report]
>>106240221
i have 4x backup methods
1 - daily backup that archives the entire comfy folder + custom nodes + user folder
2 - local daily backup using restic(everything, even models backed up)
3 - remote daily backup using restic(everything, even models backed up)
4 - built-in snapshots from comfy manager
Anonymous No.106240281 [Report]
>>106240237
I'll mess around with it, thanks for the pointers
Anonymous No.106240283 [Report] >>106240365
>>106240253
its time to move on fren, stop living in the past, come with us to the future
Anonymous No.106240309 [Report] >>106240350 >>106240403 >>106240427
>>106239739
I always thought we'd get AI VNs before we get AI real time games.
Anonymous No.106240332 [Report] >>106240378
>qwen-image is hardly any better than chroma and doesn't know NSFW to begin with

what a waste of a model
Anonymous No.106240350 [Report] >>106240357 >>106240362 >>106240377 >>106240381 >>106240636
>>106240309
AI games sound like the ultimate sovlless timeslop wasters
with a normal game i'm at least playing something a human curated and wanted me to experience
Anonymous No.106240357 [Report] >>106240380 >>106240472 >>106240500
>>106240350
>wanted me to experience
how's that experience going for you?
Anonymous No.106240362 [Report]
>>106240350
It's a cool prospect if you like completely sandbox games
Anonymous No.106240363 [Report] >>106240401
>>106240141
>>106240209
>wan3
no thanks. I don't want a new 16fps model that can't even beat veo2 or hailuo1
Anonymous No.106240364 [Report] >>106240372
>>106239739
I imagine the game """logic""" at low quants would be horrible. Not worth it just to pretend you're playing playstation slop.
Anonymous No.106240365 [Report] >>106240683 >>106240935 >>106241333
>>106240283
what's the new hotness? 5 second video clips?
Anonymous No.106240372 [Report]
>>106240364
svdquant exists
Anonymous No.106240377 [Report]
>>106240350
You will consume endless personalized AI slop and you will be happy.
Anonymous No.106240378 [Report]
>>106240332
It's not artifically censored like Flux though, meaning you can train in NSFW with relative ease

Problem is it's a really hardware demanding model, so training will be slow, and so is using it. We'll see if there will be strong community support.
Anonymous No.106240380 [Report]
>>106240357
i mean fair point. i just checked my steam and the last thing i played was tabletop simulator with friends in july
Anonymous No.106240381 [Report] >>106240437 >>106242184
>>106240350
Yeah, but early erorp before censoring was so cool. I just wanted that with PC-98 anime graphics. Seems like a no brainer.
Anonymous No.106240386 [Report]
>>106239698 (OP)
>barely any still images
>>106235742
>no still images
we should have separate collages for video and image at this point...
Anonymous No.106240397 [Report]
Image Chads our time will come again. Trust.
Anonymous No.106240401 [Report]
>>106240363
I just wish for the love of god that they release long video generation but they make it so no OOMs.

please based chinaman i beg
Anonymous No.106240403 [Report] >>106240472
>>106240309
it's not like they are making new games. it's just trained on existing games that require less compute. not sure why they don't try to make something original because otherwise it's all pointless
training wizza No.106240409 [Report] >>106240417 >>106240437
is wan completely censored? what's my best shot at doing NSFW content?
Anonymous No.106240417 [Report] >>106240476
>>106240409
just get a lora (if you can find them :^) )
Anonymous No.106240427 [Report] >>106240472
>>106240309
I mean you can already generate sprites and background, then have LLM write a script. Can be automated even with enough work. But it's too much to ask for the sloppers when their creativity ends with typing out a single prompt in chatgpt and expecting it to poop out an exe file
Anonymous No.106240437 [Report] >>106240472 >>106240476
>>106240381
>ai generated real time erp
birth rates in the west about to go negative

>>106240409
can do some basics like tits. for more you need loras
Anonymous No.106240470 [Report] >>106240547
>>106239993
does it require the kijai nodes to run?
Anonymous No.106240472 [Report] >>106240712
>>106240403
Sure, it's just something already made, but it's a proof of concept. The instability of the city around him when he turns around would be dealbreaker on most games short of liminar space similators or that PSX LSD game.

>>106240427
>Can be done
>yet noody did it
That's what I don't get. Seems so obvious. Like when the ai chat guy closed erorp. Everybody just looked and saw "Wow, easy coomer money", and nobody did it?

>>106240437
>birth rates
But isn't that their (>>106240357) end goal?
training wizza No.106240476 [Report]
>>106240417
>>106240437
i have loras but it refuses to show a vagina, it paints the woman in a swimsuit and the penis going through it
Anonymous No.106240483 [Report] >>106240935
Anonymous No.106240491 [Report] >>106240552
what are the best settings for chroma and why
Anonymous No.106240494 [Report] >>106240523
Anonymous No.106240497 [Report]
Anonymous No.106240498 [Report]
>>106240034
more friend
Anonymous No.106240500 [Report]
>>106240357
>And suddenly for no reason at all, AAA gaming suffered financial collapse and studio mass shutdown
It's a mystery for the ages
Anonymous No.106240509 [Report]
are best practices explored for qwen image? CFG, negative prompt etc?
Anonymous No.106240515 [Report] >>106240935
Anonymous No.106240523 [Report]
>>106240494
Another based Chroma v49 chad
Anonymous No.106240547 [Report]
>>106240470
yeah it does. i gave up on it, results weren't that impressive and like that other anon said, you can just i2v instead. also it's made for wan 2.1 which is old news now.
Anonymous No.106240552 [Report]
>>106240491

That's fine. There's diminishing returns after 30-35. Bong tangent is also good if you don't mind it being literally twice as slow. 4.0 is fine. You can bump it to 5.0 for very specific prompts without it being overly fried. 3.0 if you want more deranged results.
Anonymous No.106240562 [Report] >>106240578
Where are people getting the bong tangent/res 2s/res 3m samplers from?
Anonymous No.106240572 [Report] >>106240593
>>106240193
how did you prompt this style
Anonymous No.106240578 [Report] >>106240583 >>106241051
>>106240562
https://github.com/ClownsharkBatwing/RES4LYF
Anonymous No.106240583 [Report]
>>106240578
Thanks
Anonymous No.106240593 [Report] >>106240702
>>106240572
>1980s style, traditional animation, jinroh style

i think jinroh did the heavy lifting
Anonymous No.106240604 [Report] >>106240661
>>106240078
Anonymous No.106240636 [Report] >>106240695
>>106240350
>something a human curated and wanted me to experience

too bad humans want you to experience their soulless timeslop wasters too
Anonymous No.106240637 [Report]
>>106240139
rebecca bros..
Anonymous No.106240661 [Report]
>>106240604
QWEN IMAGE EDIT WHEN
Anonymous No.106240674 [Report] >>106240699
>>106239742
>>106239754
>>106239731
>>106239718
s c h i z o
Anonymous No.106240683 [Report]
>>106240365
>sdg derangement syndrome
dont expect an answer
Anonymous No.106240688 [Report] >>106240739 >>106240747
>tfw sent a email to a coworker's corporate email with my personal email with a very questionable name choice
she was female too
damn i fucked up
Anonymous No.106240695 [Report] >>106240716 >>106240778
>>106240636
i mean we're here waiting 10 minutes for our gpus to generate 5 seconds of a meme video..
Anonymous No.106240699 [Report] >>106240745
>>106240674
masterpiece, best quality, newest, absurdres, highres, nsfw, 1girl, dark background, (caravaggism:1.2), (noir shadows:1.1), ArsMJStyle, Colored pencil hyperdetailed realism, traditional media, colored pencil \(medium\), (hatching \(texture\):1.1), ([cinematic composition | romantic lighting, low light | film grain]:1.2) BREAK <lora:HyperdetailedColoredPencilIl:0.8> , (toned:0.8), 1girl, laura kinney, green eyes, black hair, long hair, , , topless, medium breasts, nude, (pubic hair:0.8), , pantsu-ripper, deep skin, solo, depth of field, glistening skin, , {candid|looking at viewer}, sweat, , mma fighter, shower, contrapposto, coy smile, wet skin, wet hair, soap bubbles, steam, washing body, (from below:1.2), (pussy focus:1.2), (pussy close-up:1.2), detailed pussy, detailed vagina, anus, from behind, rear view, ass,
Anonymous No.106240702 [Report]
>>106240593
nice. this is with your other prompt,
>Screenshot from the 1998 anime show Cowboy Bebop
Anonymous No.106240712 [Report] >>106240945
>>106240472
>Sure, it's just something already made, but it's a proof of concept
I think the disconnect is that you have to make the entire game first then make the datasets using the game then train but there isn't a point since you had to make the game in the first place and you should just stop there. Google is the only one that showed anything novel by having video training as the datasets so you can control a real world simulation, not a self contained game
Anonymous No.106240716 [Report]
>>106240695
thats your choice, im spending my 10 minutes on 5 seconds of boobies
Anonymous No.106240718 [Report]
Which modern text to image models don't suffer from sameface problem? I know SD 1.5 based ones are capable of genning diverse faces.
Anonymous No.106240736 [Report]
But I was told here that Radical Attention will save local.
Anonymous No.106240739 [Report] >>106240743
>>106240688
how questionable
give an equivalent thing, I'm just curious how severely you fucked up
Anonymous No.106240743 [Report] >>106242349
>>106240739
cutefeetcunnysseur
Statler/Waldorf No.106240745 [Report] >>106240776
>>106240699
beahgahahah
Anonymous No.106240747 [Report]
>>106240688
>she replies back with her cock.li email address
Anonymous No.106240760 [Report] >>106240772
Anonymous No.106240767 [Report] >>106240769 >>106240935
We march towards convergence every day.
Anonymous No.106240769 [Report]
>>106240767
My hype remains unwavered
Anonymous No.106240772 [Report]
>>106240760
looks like 4o slop
You guys really should use a lora when using Qwen
Anonymous No.106240776 [Report] >>106240799
>>106240745
>>>/b/938369322
Anonymous No.106240778 [Report]
>>106240695
>we're here waiting 10 minutes
my gpu just takes around 3 minutes lol
Anonymous No.106240799 [Report] >>106240870 >>106240902
>>106240776
stop scaring him he doesn't know what a vagina is
Anonymous No.106240806 [Report] >>106241791 >>106241806
Anonymous No.106240820 [Report]
>reply nuked
schizo faggot
>t-the jannies are against ME!!
fag alert
Anonymous No.106240849 [Report] >>106240890
>No removed posts found
Anonymous No.106240851 [Report] >>106240875 >>106241066
for fucks sake why is the first good huge chunky ass lora for THE FUCKING MEME 5 BILLION PARAMETERLET MODEL
https://civitai.com/models/1853378/wan-22-5b-t2v-big-sagging-butts-wide-hips-big-sagging-breasts
Anonymous No.106240870 [Report] >>106240902
>>106240799
https://youtu.be/a6PbTYWN0Co?si=w4Pmv0Xm_LV_a_Hd
Anonymous No.106240875 [Report] >>106240934
>>106240851
cause vramlets can train it without renting an H100 i guess
Anonymous No.106240885 [Report] >>106240894 >>106240896 >>106241007
A lot less anime here these days.
Anonymous No.106240886 [Report] >>106241016
i tried training lora i2v
and they all come out not doing what i want them to,
the lora's i trained on the same dataset on t2v seem to be having a better afffect, what is up with that?
im using musubi tunner
Anonymous No.106240890 [Report] >>106240919
>>106240849
l u r k
m o a r
4
m e l t y s ;3
Anonymous No.106240894 [Report] >>106240922
>>106240885
isn't there an anime a.i. thread on /g/ these days?
Anonymous No.106240896 [Report] >>106240935
>>106240885
Meant to say a lot less shitty anime
Statler/Waldorf No.106240902 [Report]
>>106240799
>>106240870
neither does the guy who trained that lora bwahahahaha
Anonymous No.106240919 [Report] >>106240963
>>106240890
Oh yeah that one guy always melts down and gets wiped by the jannies keke
Anonymous No.106240922 [Report] >>106240968 >>106241029
>>106240894
Yep, and that's clearly where most of the anime posting has gone.
/ldg/ is more of the 3dpd diffusion thread these days.
Anonymous No.106240934 [Report] >>106241016
>>106240875
from his prompts he also doesnt understand the english language but i still hope he gets enough buzz to train a 14b version
Anonymous No.106240935 [Report] >>106241049
>>106240896
>>106240767
>>106240515
>>106240483
>>106240365
yeah sure
Anonymous No.106240939 [Report]
desu i desire better b8
Anonymous No.106240945 [Report] >>106241202
>>106240712
If you want consistency, sure. But if you just want dreamlike LSD shit, you could probably get away with using it as is.

Other than that, I think a good way to do a full game would be using something like this semantic segmentation I saw several years ago: you make programmer's art level assets and have your game render very fast a tag image with bright colors/no shading/barely any details and pass it through this rthing on the vid to generate the final photorealistic game. Sure I didn't think it could do it realtime back then, but this one now seems like we're getting faster. Is it fast enough now? Idk. And in this game, you'd even have a consistent map (although cars/buildings/etc could change colors or styles like in OP's)

https://www.youtube.com/watch?v=G6o_7Pz35Sk
Anonymous No.106240963 [Report]
>>106240919
thats the BAKER
Anonymous No.106240968 [Report] >>106240985
>>106240922
it was always SHIT. splinter general for retards
Anonymous No.106240974 [Report] >>106240983 >>106241005
Me? I take screenshots of female characters in MMOs I play. Then I inpaint them to be sexier. Then I image2video them
Anonymous No.106240983 [Report]
>>106240974
still better than ldg "realism" aka people who have never seen a woman
Anonymous No.106240985 [Report] >>106241413
>>106240968
Don't worry you can keep waldorf here
Anonymous No.106240994 [Report]
*yawn*
Anonymous No.106241005 [Report] >>106241015 >>106241093
>>106240974
I'll get into img2video once it gets really easy and faster to gen, hopefully in a year or so. Then I'm making full on hentai video
Anonymous No.106241007 [Report]
>>106240885
it's what you retards get for not chasing animation fagets from the thread and telling them to fuck off to gif.
Anonymous No.106241015 [Report]
>>106241005
Anonymous No.106241016 [Report]
>>106240934
if the dude handed over his dataset, we could train it ourselves. that's the most time consuming part of it

>>106240886
yeah i found i2v is trickier to train, i trained one and found that the lightning lora was preventing it from taking effect a lot.
also there can be issues like if the character is not already in the position to do what you trained it for in the initial frame, and the training data doesn't include the lead-in to the action, the model might not know how to connect the dots so to speak
Anonymous No.106241029 [Report]
>>106240922
>and that's clearly where most of the anime posting has gone
good riddance
Anonymous No.106241033 [Report]
Anonymous No.106241049 [Report] >>106241067
>>106240935
thats wild you quoted only the shitty ones and then the in progress anon model damn
Anonymous No.106241051 [Report] >>106241076 >>106241153
>>106240578
caution, this breaks samplers.
https://github.com/ClownsharkBatwing/RES4LYF/issues/153
https://github.com/ClownsharkBatwing/RES4LYF/issues/142
Anonymous No.106241059 [Report] >>106241459
Anonymous No.106241066 [Report] >>106241076
>>106240851
>Wan 2.2 5b
nobody cares.
Anonymous No.106241067 [Report] >>106241077 >>106241113
>>106241049
anon, all the good anime posters went to /adt/
Anonymous No.106241076 [Report] >>106241100
>>106241051
>people with 481 custom nodes from random github repos installed surprised that not all of them work in harmony
imagine my surprise

>>106241066
>nobody cares.
that's literally what the anon you're replying to was saying. reading comprehension at an all time low
Anonymous No.106241077 [Report] >>106241306
>>106241067
cry more
Anonymous No.106241078 [Report]
>>106239775
https://files.catbox.moe/x3e4pv.png
Anonymous No.106241093 [Report] >>106241109
>>106241005
Comprehension is shit right now. Reminds me of early image gen. It needs another year or two for sure. Basically the only thing I can actually use it for right now is pinup shots of women doing mildly suggestive things, unless i wanted to train a full ass lora for every single motion anyway
Anonymous No.106241100 [Report] >>106241114
>>106241076
it breaks comfy's native basic ksampler. you cant use that with literally anything else
Anonymous No.106241109 [Report]
>>106241093
Hell no, I want video2video, simple shots, up to 30 seconds.

I want Laura to burst out of the cake and strip like in the movie Under Siege
Anonymous No.106241110 [Report] >>106241188 >>106241979
Doing 8 steps with the wan2.2 lightning lora doesn't seems to be worth it, first video is 4 steps, second is 8 steps. So far all I've tried have produced similar results.
Anonymous No.106241113 [Report] >>106241130 >>106241165
>>106241067
WOW I SURE AM MISSING OUT
SUCH GOOD DISCUSSION

fuck off
Anonymous No.106241114 [Report] >>106241119 >>106241125
>>106241100
>he uses comfy native basic ksampler
Anonymous No.106241119 [Report] >>106241153
>>106241114
I do for some of my workflows? that node breaks -every- sampler, even things like Ultimate Upscale. They need to fix their shit.
Anonymous No.106241125 [Report] >>106241134
>>106241114
Why would you need more? Unironically why
Anonymous No.106241130 [Report] >>106241171
>>106241113
literally just a boring anime image dump. whats even the point
Anonymous No.106241134 [Report]
>>106241125
placebo and spinning knobs to feel smart
Anonymous No.106241152 [Report]
most worthless comfy custom node/repo?
Anonymous No.106241153 [Report] >>106241164 >>106241259
>>106241051
>>106241119
works fine on my machine and i'm on latest RES4LYF commit 2f84be1
those people probably just need to update comfy
Anonymous No.106241164 [Report]
>>106241153
I last tried 2 weeks ago and didnt see the git issue marked as fixed, but maybe it resolved itself. i will check myself
Anonymous No.106241165 [Report]
>>106241113
you sound upset
Anonymous No.106241171 [Report] >>106241190 >>106241208 >>106241220
>>106241130
because not everyone wants to see 3dpd shit or constant discussion about muh "chroma"
Anonymous No.106241188 [Report] >>106241583
>>106241110
yeah not worth it. at least on high noise, better to skip lora and do more steps instead to get rid of slow-mo effect
Anonymous No.106241190 [Report] >>106241203
>>106241171
>people dont want to see constant discussion about the latest models
what do you want, XL discussion? there's nothing new to talk about there. there's plenty of other generals to show off your anime gens.
Anonymous No.106241202 [Report]
>>106240945
Clicking the related vids, found this one which uses that, plus some other stuff.
https://www.youtube.com/watch?v=P1IcaBn3ej0

Sure, the guy, used GTAV, which already has tons of assets and stuff, and for a newcomer to make a game and then make this new ai filter on top, seems pointless, but for something like official F1 or Gran Turismo games, or Ace Combat or any of those games where a big part of the appeal is to look damn nice, and has the backing of AAA studios? Tackling that on top could be viable if not today, in a few years, imho, if hardware can handle it.

But I'd still prefer to erorp with PC-98 VN graphics.
Anonymous No.106241203 [Report]
>>106241190
>there's plenty of other generals to show off your anime gens.
i know, i was answering to someone asking what the point of /adt/ was.
Anonymous No.106241208 [Report] >>106241214 >>106241216 >>106241226 >>106241239
>>106241171
nigga we're happy for you. go enjoy your thread
Anonymous No.106241214 [Report] >>106241300
>>106241208
hed rather lurk and shit post here (because this thread is more interesting)
Anonymous No.106241216 [Report]
>>106241208
>nigga we're happy for you
Speak for yourself.
Anonymous No.106241220 [Report]
>>106241171
and i don't want to see repeated 1girl anime 2d cartoon slop that has been reproducible with no changes since sd 1.4
Anonymous No.106241226 [Report] >>106241249
>>106241208
see >>106240846

/ldg/schizo always reminding /adt/ that he's still annoyed by the general's existance.
Anonymous No.106241239 [Report]
>>106241208
no, YOU are happy
fuck off to a containment board, faget
Anonymous No.106241241 [Report] >>106241246
do you think ever gets bored of posting the same bait day in and day out
Anonymous No.106241246 [Report]
>>106241241
they are mentally ill so no, they don't think like you, they'll stop posting when they're forced to when mom dies and the state forces them into an institution
Anonymous No.106241249 [Report] >>106241480
>>106241226
>snowflake general
>the snowflake gets offended
yes, he is right, it's a 100% snowflake general
Anonymous No.106241250 [Report] >>106241257 >>106241258 >>106241276 >>106241310
>everyone arguing about chroma, wan, and qwen
>ignoring the least slopped model ever created
Anonymous No.106241257 [Report] >>106241276 >>106241276
>>106241250
image unrelated?
shitmixes are for toddlers who don't know how to do shit on their own and need someone else to handhold them with premixed loras you don't even actually want.
Anonymous No.106241258 [Report] >>106241276
>>106241250
if all you do is post low effort variations of the same prompt, it's slop
you've completely erased all novelty, it's not 2023
Anonymous No.106241259 [Report] >>106241312
>>106241153
It works for the basic ksampler/ultimate upscale nodes now, but still broken with ComfyUI-Impact-Pack.
This means you cannot use Detailers/Segs/Ultralytics.
Anonymous No.106241270 [Report] >>106241277 >>106241303
I'm completely stuck with chroma, even using the provided workflow it just generates noise.
Anonymous No.106241276 [Report] >>106241296
>>106241250
I think it has at least 6 more months probably 10 of anime supremacy. Obviously some will continue to use it well after. It's crazy isn't it.
>>106241257
Probably talking about the base model itself dummy
>>106241257
>>106241258
Forgot your gens btw
Anonymous No.106241277 [Report]
>>106241270
well yeah, that's what it's good at
Anonymous No.106241278 [Report]
anime models > all other models. total anime superiority.
Anonymous No.106241284 [Report] >>106241292 >>106241303 >>106242495
I keep running out of memory when trying to generate a second Wan 2.2 I2V video. First one works fine but I see it leaves about 72% of RAM leftover. Always the second time it OOMs. Memory leak?

64gb RAM 5070ti 16gb vram. I checked all the offloading stuff and set the blocks to swap to 40 on Kijays workflow. Tried placing clear RAM and VRAM nodes around but that didn't work. Anyone run into this?
Anonymous No.106241286 [Report]
i have a 4070 sitting around doing nothing
is that able to do anything?
Anonymous No.106241292 [Report] >>106241363
>>106241284
check this out
>>106236192
Anonymous No.106241296 [Report] >>106241306
>>106241276
I don't feel the impulsive need to post trite for validation. Your problem is you think you're special, which is true, but not in the way you want.
Anonymous No.106241300 [Report]
>>106241214
This. You know you've won when they seethe in perpetuity.
Anonymous No.106241303 [Report] >>106241363
>>106241270
That should work. Try restarting, updating etc etc

>>106241284
>Anyone run into this?
Yeah latest Comfy update is completely fucked.
Anonymous No.106241306 [Report] >>106241318 >>106241325
>>106241296
see >>106241077
Anonymous No.106241310 [Report] >>106241319
>>106241250
i'm really shocked we got something like noob, it is such a fun model
Anonymous No.106241312 [Report] >>106241404
>>106241259
Actually nevermind, I tested them in a new workflow and they worked. Great, now I need to figure out what in my workflow is causing it to error out
Anonymous No.106241313 [Report]
I would like to make a short movie. I can render quite good 3d characters/backgrounds.
with two denoise pass and a character lora you get pretty consistent results to build on.
Do any of you do this?
Anonymous No.106241314 [Report] >>106241319 >>106241379 >>106241565 >>106241634 >>106241757
Will a new model release that represents a big jump or will it just be minimal improvements for the near future
Anonymous No.106241318 [Report] >>106241325
>>106241306
I'm not crying, I'm just saying why you're here trying to get validation and not there with people who want to post with you. You're here for the captive less retarded audience and it pains you to know you're unwanted because we see you for the low-effort trash poster you are. You're supposed to grow up.
Anonymous No.106241319 [Report]
>>106241310
I hope whichever post Flux model that becomes the meta gets a similar finetune. It's really quite something.
>>106241314
Depends on your goals.
Anonymous No.106241320 [Report]
>>106240107
The light LoRA (the good one) still hurts camera motion and output variety somewhat. The solution is to do a few steps 4 or 5 without the LoRA then feed it to a different k-sampler with the LoRA on. It's still a performance hit, but by the fifth step without the LoRA the motion of the scene is basically set and coherent and the LoRA can take care of the rest.
Anonymous No.106241323 [Report] >>106241341 >>106241362
>>106239698 (OP)
Hey, new to stable diffusion here.
Yesterday I got my feet wet with comfyUI and some of the /b/ realistic loras and checkpoints. Still wrapping my head on how everything works.

Anyway, I've been looking across the guides and resources of different generals across 4chan, was wondering if anyone has any advice on which loras would be more useful for creating art in the style of the coffin of andy and laylay. I'm tempted to test the 1girl guide and try to see if I can create ashley using it but it might be too anime-esque.
Anyway I'll post some of my experiments later, but if anyone has advice on which loras, checkpoints, etc to use I'd appreciate it.
Anonymous No.106241325 [Report]
>>106241318
see >>106241306
Anonymous No.106241333 [Report] >>106241396 >>106241405
>>106240365
don't listen to him. you keep on, big-forehead-girl guy

unfortunately wan has trouble interpreting this image, probably because the glass is entirely invisible and the fluid is falling down vertically through the glass that should be there
Anonymous No.106241341 [Report] >>106241375
>>106241323
>was wondering if anyone has any advice on which loras would be more useful for creating art in the style of the coffin of andy and laylay.
i dont know who that is but if you cant gen them normally on illustrious/noob of find a lora for them or something similar on civitai youd have to train one yourself
Anonymous No.106241345 [Report]
Anonymous No.106241362 [Report] >>106241375
>>106241323

Just learn to train a LoRa if you want a near perfect copy of the flat cartoonish anime style.
Anonymous No.106241363 [Report] >>106241383
>>106241292
Thanks but I already had that in the startup args, unfortunately same behavior (I wonder if the order in which it's set might make a difference I'll play around with it)

>>106241303
You might be right I wonder if I can attempt to downgrade somehow
Anonymous No.106241375 [Report] >>106241399
>>106241341
>>106241362
>train
does that require higher end hardware? I have the 8gb vram minimum I see mentioned in some of the guides.
Anyway I wanna get used to generating stuff and using prompts first then might move onto training. Yesterday was my first time ever using SD, so I'm still a newbie.
Anonymous No.106241379 [Report]
>>106241314
I don't think we will get a big jump, at least for image gen using natural language.
At best we would get less bleeding, better text, a bigger dataset, and better hands and feets.
Chroma would replace noob and illust if it was trained on their datasets, same for realistic stuff.
Video gen still has many more improvements possible though.
Anonymous No.106241383 [Report]
>>106241363

Lower your generation resolution.
Anonymous No.106241396 [Report] >>106241409
>>106241333
why even post this? seriously
Anonymous No.106241399 [Report]
>>106241375
IMO you should keep prompting normally and, only if you really need to, use whatever LoRAs you can find. 8gb would be painful to train with... maybe not so bad with SD1.5 though i believe but either way until you upgrade just keep prompting
Anonymous No.106241404 [Report]
>>106241312
Found it. It was the scheduler selector
https://github.com/alexopus/ComfyUI-Image-Saver/issues/100
Anonymous No.106241405 [Report]
>>106241333
pretty cool anon
Anonymous No.106241409 [Report]
>>106241396
because you can suck my nuts bitch
Anonymous No.106241413 [Report]
>>106240985
meds, NOW.
Anonymous No.106241459 [Report] >>106241777
>>106241059
why is she yellow
Anonymous No.106241480 [Report]
>>106241249
Sure thing ldgschizo
Anonymous No.106241510 [Report]
fp8_fast doesn't work with qwen image (gives weird noise) but works with chroma. anyone knows why? is it broken?
Anonymous No.106241546 [Report] >>106241566 >>106241733
dont really see much pony these days so you
Anonymous No.106241565 [Report]
>>106241314
No way of really knowing. Wan kinda came out of no where so, ya never know
Anonymous No.106241566 [Report] >>106241607 >>106241750
>>106241546

It's still pretty good for generating the most degenerate, fetish-laden images imaginable. But yeah, it's dated now and ponyfag already admitted 7 is not happening.
Anonymous No.106241583 [Report] >>106241657 >>106241979
>>106241188
Agreed, the movement is night and day. But it gens so fucking slow...
Anonymous No.106241585 [Report]
picky
Anonymous No.106241607 [Report] >>106241729
>>106241566
Is there really a fetish pony can generate that Illustrious or Noob can't?
Anonymous No.106241634 [Report] >>106241697
>>106241314
big jump because AI is still in its noob gains phase.
Anonymous No.106241657 [Report]
>>106241583
I'm telling you guys, you can gen like 5 steps without the LoRA and then do the rest with it for basically zero quality loss.
Anonymous No.106241690 [Report] >>106241705
>v7

bet this is all in one fun control 2.2
Anonymous No.106241697 [Report]
>>106241634
most improvements right now come from parameter scaling rather than architectural changes, so if we're talking open source models on consumer hardware, we're hitting the VRAM wall quite hard at the moment
even 5090 anons are barely getting by with models like wan and qwen
if prosumer cards such as RTX 6000 will become a requirement this will make this a very exclusive and lonely hobby
Anonymous No.106241705 [Report] >>106241758
>>106241690

>Wan fun
:(
>Wan vace
:)
Anonymous No.106241729 [Report] >>106241809 >>106241829
>>106241607

Didn't mention those, but those models being 90% anime means they'll always be stiffer and more doll jointed. Pony is more deranged/creative, for better and worse.
Anonymous No.106241733 [Report]
>>106241546
its great, its the only model that can create large wobbly butts the way i like
Anonymous No.106241734 [Report] >>106241758
ive been following dis bitch for like 6 blocks
Anonymous No.106241750 [Report] >>106241779
>>106241566
What was his reason for not releasing it?
Anonymous No.106241757 [Report] >>106241848
>>106241314
we're not getting a new model that's worth anything until CHEAP consumer grade compute catches up.
There is no point in investing in a local architecture if the price of entry is $1k+ USD. The only reason SDXL took off is because 30 series had a really high adoption rate. And, lmao, 50 series is barely "better" than 30 series.
Anonymous No.106241758 [Report] >>106241769
>>106241705
saw some of the demos, it looks much better than the 2.1 fun models, actually hope to try it out if gguf or all in one drops. vace will soon follow, i'm sure

>>106241734
ah, smooth camera, beautiful *SNNNNNNFFFFFF* lighting, good *SNNNNNNFFFFFF* movement, quality *SNF* gen anon
Anonymous No.106241762 [Report]
Anonymous No.106241769 [Report]
>>106241758
thanks ive masturbated 25 times in the last 4 days

loras for 2.2 finally are starting to come in. this is the upskirt helper one that was posted yesterday
Anonymous No.106241777 [Report]
>>106241459
she's asian
Anonymous No.106241779 [Report] >>106241796
>>106241750
probably auraflow sucking ass lel
Anonymous No.106241791 [Report]
>>106240806
IF YOU ARE WATCHING THIS MP4 VI VON
Anonymous No.106241796 [Report]
>>106241779
Right I forgot he based it on that shitheap.
Anonymous No.106241797 [Report] >>106241935
Anonymous No.106241806 [Report] >>106241877
>>106240806
video models will actually be good once a model is able to guess that the word behind forsen is "play" close to 100% of the time
Anonymous No.106241809 [Report]
>>106241729
if you mention pony sdxl or post gens using it the schizo will attack you on sight
Anonymous No.106241811 [Report]
ahh slow motion
Anonymous No.106241821 [Report] >>106241857
last one of these
not the last upskirt of course
Anonymous No.106241829 [Report] >>106241845 >>106242072
>>106241729
the fuck are you talking about
are you in some bizarro opposite world?
pony is so much more stiff than anything other than the most slopmixed shitmix that I don't even know how you can even begin to think it's "creative" in any sense of the word.
Anonymous No.106241845 [Report]
>>106241829
its pretty grim that we're still arguing about sdxl models in 2025. i pray we are free of this burden by 2027
Anonymous No.106241848 [Report] >>106241859 >>106241909
>>106241757
is there anyone working on making the models more efficient in hardware usage like deepseek apparently did with gpt stuff?
Anonymous No.106241857 [Report] >>106241882 >>106241967
>>106241821
can any models do anus peeking behind panties or bikinis?
Anonymous No.106241859 [Report]
>>106241848
Those kind of advancements usually come from people or orgs doing so for the commercial benefits, and there's not many commercial benefits to image models.
Anonymous No.106241860 [Report] >>106241880 >>106241887
is there any way to make the animation less blurry jittery?
Anonymous No.106241877 [Report]
>>106241806
wan is surprisingly terrible at text considering how good it is at other things
i guess it makes sense they didn't focus on that in the training data and it doesn't have an llm attached to itself like qwen
Anonymous No.106241880 [Report]
>>106241860
More steps
Anonymous No.106241882 [Report] >>106242103
i dont think this even counts as an upskirt

i wonder if the strap lines on her back are an attempt at tanlines or an overfitting from the lora or just an artifact or something else entirely

>>106241857
that can probably be trained as a lora but none exist right now to my knowledge. you might be able to make a video of it still if you have a first frame and a last frame
Anonymous No.106241887 [Report]
>>106241860
>no mention of model or quant used
Anonymous No.106241896 [Report]
Random question but wasn't Stability under Emad trying to make a coding model that worked by generating an image of the code? Did I just make that memory up?
Anonymous No.106241909 [Report]
>>106241848
I wouldn't really expect anything for another two generations, assuming they even get that far, but I'm pretty sure Intel was trying to do something or other that could lead one to assume they're going to try and build a more "everyman" type of AI compute GPU.
Anonymous No.106241916 [Report] >>106242103
this upskirt helper lora is also the best big ass lora that exists right now lol

people need to include more browns in their datasets though in general because i am prompting for dark brown skin right now and not only is this not dark but she could probably pass for white in muttmerica
Anonymous No.106241918 [Report] >>106241931 >>106241986 >>106242659 >>106242702 >>106242818
There are so many AI-driven porn games coming out these days. A never ending stream of them.
Anonymous No.106241922 [Report] >>106241954 >>106241974 >>106241979
are these the right ones? https://huggingface.co/lightx2v/Wan2.2-Lightning/tree/main/Wan2.2-I2V-A14B-4steps-lora-rank64-Seko-V1
feels like these stop all movement
Anonymous No.106241931 [Report] >>106241936
>>106241918
Like ones that use AI generated images, or actually incorporate diffusion/LLM models into the game?
Anonymous No.106241935 [Report]
>>106241797
Anonymous No.106241936 [Report]
>>106241931
AI generated artwork. I doubt they are using LLMs as they are mostly VN-style games but who knows.
Anonymous No.106241954 [Report] >>106241974
>>106241922
>feels like these stop all movement
sounds like you've been away for a while, but yes they do.
a lot of anons gave up on these and are opting to wait longer for a gen without the lora for proper motion
Anonymous No.106241967 [Report]
>>106241857
like this?
Anonymous No.106241968 [Report]
>>106239973
prompt?
Anonymous No.106241974 [Report]
>>106241922
>>106241954
the 2.1 loras have great motion but there may be issues with the output becoming overexposed depending on the input image
Anonymous No.106241979 [Report]
>>106241922
Yeah, see >>106241110 and >>106241583
Anonymous No.106241986 [Report]
>>106241918
there was always slop coming out whether AI or slop made in DAZ/HoneySelect
at least the AI stuff allows for more creativity now
Anonymous No.106241995 [Report] >>106242011 >>106242031
What happened to Greg Rutkowski?
Anonymous No.106242011 [Report]
>>106241995
He kinda missed the oportunity to capitalize on his popularity in the early days of the AI art hype.
Anonymous No.106242012 [Report]
Anonymous No.106242023 [Report] >>106242103 >>106242103
Anonymous No.106242031 [Report]
>>106241995
People liked using his name in 1.5 prompts because of the way it affected how women were rendered. Most images made with his name in the prompt don´t much resemble his art style.
Generally models are trained towards realism or anime styles and for classic western fantasy artists we have to depend on loras.
Anonymous No.106242061 [Report]
local upskirts general
Anonymous No.106242072 [Report]
>>106241829

like clockwork
Anonymous No.106242082 [Report]
Why are their skirts so ridiculously short?
Anonymous No.106242083 [Report] >>106242128 >>106242142 >>106242151
how do you learn how this stuff actually works? im just gooning to my gens but i want to learn. i dont know what quatize means or what blocks are
Anonymous No.106242103 [Report]
>>106241882
>>106241916
>>106242023
>>106242023
prompt?
Anonymous No.106242128 [Report] >>106242152
>>106242083
If it's the newer models, then you just talk to it in english.
Anonymous No.106242142 [Report]
>>106242083
>how do you learn how this stuff actually works?
by lurking here and other image generation communities
Anonymous No.106242151 [Report] >>106242204
>>106242083
I check all the buttons, settings etc. that I have no idea about and I just test everything and take notes. I can't watch YT videos longer than 1-2 minutes, same with written guides.
Anonymous No.106242152 [Report] >>106242204 >>106242222
>>106242128
i dont mean how to prompt, i mean how it actually works
Anonymous No.106242162 [Report]
>booty thread
noice
Anonymous No.106242184 [Report]
>>106240381
doesn't seem that hard to pull off, it's just a workflow of a main LLM for RP and calling actions (sprite_action_image(sprite, action), generate_background(description)...) that use an image model
Though you'll need a lot of VRAM to run that. Say, 24-48GB for the main RP model and the long context to be intelligent enough (Maybe Qwen 3 32B at Q6, or some 100somethingB MoE) and then more VRAM for something like at least as good as flux/chroma (qwen image could be a great option since it follows complex prompts really well with low variability so regeneration wouldnt be useful) with a controlnet to ensure character consistency so give it plus 16-32GB
And then you want it to happen fast enough to not be waiting 5 minutes everytime there's some action going on so like 2x3090 set up for the working (slowly) bare minimum, 2x5090 if you want it to actually be playable
Anonymous No.106242204 [Report] >>106242214 >>106242434
>>106242151
>>106242152
>want to learn how a complex mathematical model works
>can't afford to watch more than 120 seconds of video
Anonymous No.106242214 [Report] >>106242233 >>106242246 >>106242255
>>106242204
Nta but your inability to work around that very common issue with many learners today is more of a condemnation of your ability as a teacher than it is of that anon being a brainless zoomer. Which he is.
Anonymous No.106242217 [Report]
>>106242211
>>106242211
>>106242211
>>106242211
Anonymous No.106242222 [Report]
>>106242152
At this point, llms are reliable enough to ask machine learning questions.

It's a bit difficult to do now, but HuggingFace has blogs and tutorials you can follow, but it's a bit convoluted.

I would say ask ChatGPT but that recently got cucked, lol. Probably better to use something like Gemini.
Anonymous No.106242233 [Report] >>106242269
>>106242214
>anon being a brainless zoomer
Double the age. I just need to do things with my own hands, I've always been like this. I rather spend extra time figuring things out by myself.
Anonymous No.106242246 [Report]
>>106242214
Or you could try putting in a modicum of effort. Really, 2 minutes is your limit?
Anonymous No.106242255 [Report]
>>106242214
Ive personally read the papers because it interested me from my mathematical background, I understand people not doing that but seriously, some fast paced video with snappy editing and animations like 3b1b (haven't watched this one but it's an example https://www.youtube.com/watch?v=iv-5mZ_9CPY)? You should be able to watch that.
Anonymous No.106242269 [Report]
>>106242233
https://www.youtube.com/watch?v=ZBKpAp_6TGI
I like this guy's guides for practice personally, it's very long (lot of it is just the guy writting) but they are very thorough
Anonymous No.106242349 [Report]
>>106240743
you're getting fired, probably arrested too.
Anonymous No.106242434 [Report]
>>106242204
link video
Anonymous No.106242495 [Report]
>>106241284
did you try comfyui-unload-model?
Anonymous No.106242659 [Report] >>106243458
>>106241918
I don't mind it, as long as they look good.
But the devs offloading even the writing to LLMs, then edit nothing, these are SO BAD.
I fucking hate the writing style for middle aged divorced women style most LLMs have the second you ask for erotic writing.
Anonymous No.106242702 [Report]
>>106241918
whats the appeal of a game? i have been putting together porn videos and they are pretty well received. but do people cum harder if they have to grind affection points or something and then they are rewarded with a porn video?
Anonymous No.106242818 [Report]
>>106241918
where? I only see the writing and assets being pre-generated but absolutely nothing using AI as a game mechanics other than mods for npc dialogues. I'm not even sure how someone is supposed to do that when most AI interfaces have shitty licences
Anonymous No.106243458 [Report]
>>106242659
>But the devs offloading even the writing to LLMs, then edit nothing, these are SO BAD.
huh?