← Home ← Back to /g/

Thread 106320331

317 posts 196 images /g/
Anonymous No.106320331 [Report] >>106321943
/ldg/ - Local Diffusion General
Discussion of Free and Open Source Text-to-Image/Video Models

Prev: >>106317608

https://rentry.org/ldg-lazy-getting-started-guide

>UI
ComfyUI: https://github.com/comfyanonymous/ComfyUI
SwarmUI: https://github.com/mcmonkeyprojects/SwarmUI
re/Forge/Classic: https://rentry.org/ldg-lazy-getting-started-guide#reforgeclassic
SD.Next: https://github.com/vladmandic/sdnext
Wan2GP: https://github.com/deepbeepmeep/Wan2GP

>Checkpoints, LoRAs, Upscalers, & Workflows
https://civitai.com
https://civitaiarchive.com/
https://tensor.art
https://openmodeldb.info
https://openart.ai/workflows

>Tuning
https://github.com/spacepxl/demystifying-sd-finetuning
https://github.com/Nerogar/OneTrainer
https://github.com/kohya-ss/sd-scripts/tree/sd3
https://github.com/derrian-distro/LoRA_Easy_Training_Scripts
https://github.com/tdrussell/diffusion-pipe

>WanX
https://github.com/Wan-Video
2.1: https://rentry.org/wan21kjguide
2.2: https://rentry.org/wan22ldgguide
https://alidocs.dingtalk.com/i/nodes/EpGBa2Lm8aZxe5myC99MelA2WgN7R35y

>Chroma
https://huggingface.co/lodestones/Chroma1-HD/tree/main
Training: https://rentry.org/mvu52t46

>Illustrious
1girl and Beyond: https://rentry.org/comfyui_guide_1girl
Tag Explorer: https://tagexplorer.github.io/

>Misc
Local Model Meta: https://rentry.org/localmodelsmeta
Share Metadata: https://catbox.moe | https://litterbox.catbox.moe/
Img2Prompt: https://huggingface.co/spaces/fancyfeast/joy-caption-beta-one
Samplers: https://stable-diffusion-art.com/samplers/
Txt2Img Plugin: https://github.com/Acly/krita-ai-diffusion
Archive: https://rentry.org/sdg-link
Bakery: https://rentry.org/ldgcollage

>Neighbours
https://rentry.org/ldg-lazy-getting-started-guide#rentry-from-other-boards
>>>/aco/csdg
>>>/b/degen
>>>/b/realistic+parody
>>>/gif/vdg
>>>/d/ddg
>>>/e/edg
>>>/h/hdg
>>>/trash/slop
>>>/vt/vtai
>>>/u/udg

>Local Text
>>>/g/lmg

>Maintain Thread Quality
https://rentry.org/debo
Anonymous No.106320342 [Report] >>106320355 >>106320371
brrt
Anonymous No.106320348 [Report] >>106320371
Replace man with a large breasted woman in lingerie
Anonymous No.106320349 [Report] >>106320533
Blessed thread of frenship
Anonymous No.106320355 [Report]
>>106320342
MMMIKU.
NO MORE MMIKU. IT TRRRRIGERS MY AUTUSM
Anonymous No.106320361 [Report]
>>106319493
lack of a father figure is my guess
Anonymous No.106320367 [Report]
the girl on the motorcycle is wearing a white bikini top and white g-string.

black clothes be gone.
Anonymous No.106320371 [Report]
>>106320342
this was so much lewder than i expected. i thought it was going to be a gun or a car from the "brrt"

also whats with the AI watermark in the bottom right

>>106320348
now make the text say "Cyber Goblina"
Anonymous No.106320383 [Report]
Anonymous No.106320387 [Report] >>106320392
replace the man on the left with a sexy Japanese woman with large breasts wearing a white dress, waving hello.

sorry majima.
Anonymous No.106320392 [Report] >>106320407
>>106320387
Try women but wearing the same outfit as majima. That would be interesting.
Anonymous No.106320395 [Report]
Anonymous No.106320403 [Report]
Anonymous No.106320407 [Report] >>106320408 >>106320411
>>106320392
first try with "same outfit and eyepatch", didn't quite get the patch
Anonymous No.106320408 [Report]
>>106320407
closer...
Anonymous No.106320411 [Report] >>106320415
>>106320407
I don't think I could play a Yakuza with a female protagonist. I didn't like the segments in Lost Justice where you play dress up with the woman either.
Anonymous No.106320415 [Report]
>>106320411
its a male organization and it wouldnt make sense to have "girl boss kiryu or majima" anyway.
Anonymous No.106320426 [Report]
this is fairly close desu
Anonymous No.106320427 [Report]
really hard to get it to replace a woman with a man in the same outfit.. it will not put a bra on a dude
Anonymous No.106320434 [Report]
shiny
Anonymous No.106320444 [Report] >>106320455 >>106320478 >>106320483
pretty good from what is essentially a cropped headshot mostly:
Anonymous No.106320455 [Report] >>106320478
>>106320444
Anonymous No.106320461 [Report] >>106320478
I said handstand...still decent though
Anonymous No.106320478 [Report]
>>106320444
>>106320455
>>106320461

It's all good desu. Qwen edit certified W
Anonymous No.106320480 [Report] >>106320694
i pulled and now i don't have previews with kijai's sampler wtf
Anonymous No.106320483 [Report]
>>106320444

Very non-sharran bikini
Anonymous No.106320490 [Report] >>106320503
change the background to a dock with a fence, overlooking new york city at night.

neat
Anonymous No.106320503 [Report]
>>106320490
hong kong:
Anonymous No.106320510 [Report] >>106320543 >>106320551
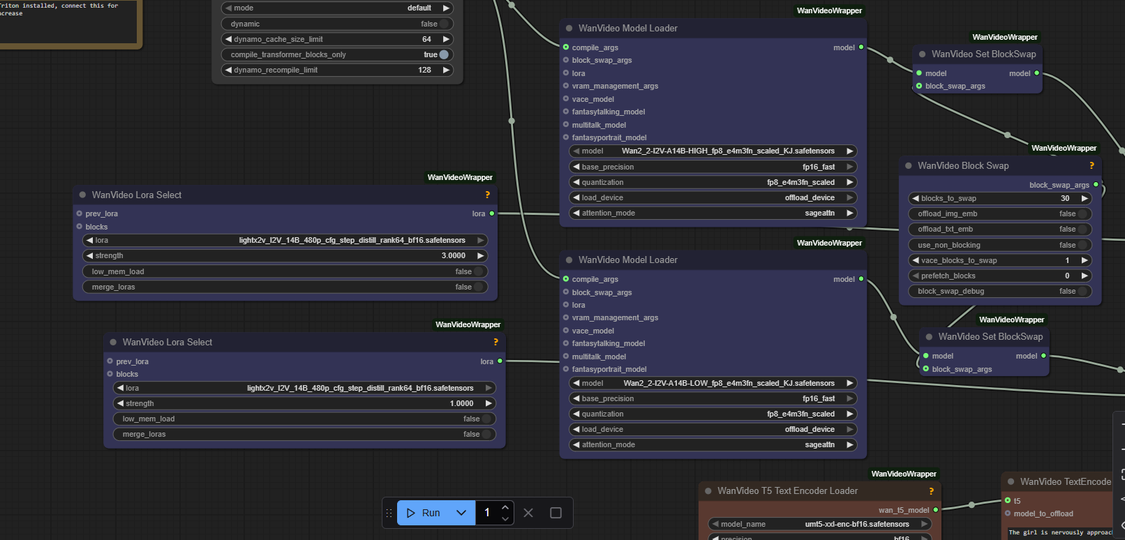
Followed the guide in the OP for wan 2.2, got this on my first run
what happened
Statler & Waldorf No.106320533 [Report]
>>106320349
BEAHFaHAhAh
Anonymous No.106320537 [Report]
Anonymous No.106320543 [Report] >>106320587
>>106320510
itty bitty 3090 baby didn't choose the right quantization for his gpu on the model loader.
Anonymous No.106320551 [Report] >>106320587
>>106320510
The guide is trash, along with most workflows.
fp8e4nv and torch compile is not supported together on 3090. Get fp8e5
Anonymous No.106320563 [Report] >>106320584 >>106320672
the world will never be the same with AI...
Anonymous No.106320574 [Report] >>106320579
seems qwen doesn't require you to use a lora for clothes swaps unlike the flux devs.
Anonymous No.106320579 [Report] >>106320590 >>106320600
>>106320574
meanwhile in the middle east:

the girls are wearing a black burqa, covering their entire body.

lmao
Anonymous No.106320584 [Report]
>>106320563
the US won't be able to produce enough power so china is going to have to do all the AI for us in the future
Anonymous No.106320587 [Report] >>106320591
>>106320543
I did though

>>106320551
Just to make sure I'm idiot-proofing myself since I'm completely new - delete all these, and get their e5 equivalents from the same links in the guide for the model downloads, is that right?
Anonymous No.106320590 [Report]
>>106320579
this one is better
Anonymous No.106320591 [Report] >>106320599
>>106320587
Show the model loader node in your workflow before you delete anything.
Anonymous No.106320597 [Report]
any WAN chads want to do the keyboard test? unlike a certain other model, I suspect WAN might do a decent job.

>amateur photo shot on digital camera in the year 2010 on iphone 10.
>close-up on a brand-new Razer RGB mechanical keyboard with backlit keys, showing the QWERTY and WASD keyboard layout. The keyboard is on a glass desk in a dark room dimly lit by gamer RGB LED lights.
Anonymous No.106320599 [Report] >>106320614
>>106320591
Anonymous No.106320600 [Report]
>>106320579
This is based.
Anonymous No.106320609 [Report] >>106320616
the man in the image is standing in a grassy field in New York as a nuclear strike blows up the buildings in the background. He is giving the thumbs up. keep his expression the same.
Anonymous No.106320614 [Report] >>106320635 >>106320636
>>106320599
Like I said. itty bitty 3090 baby didn't change the quantization type on his model loader.
Anonymous No.106320616 [Report]
>>106320609
vs: face and expression the same
Anonymous No.106320624 [Report] >>106320654 >>106320727
idk why you're using the fp8 scaled models. You've all be scammed. They're objectively worse than q8
Anonymous No.106320635 [Report] >>106320655
>>106320614
Oh, here I was thinking you were talking about the part in the bat file where I had to pick which GPU I had. Which one should it be, then? There's a couple of fp8_e5(etc) quantization options here, but they all seem to throw an error a couple seconds in.
Anonymous No.106320636 [Report] >>106320641
>>106320614
he has wrong quants regardless, changing that field wont properly reconvert already lossy quants
Anonymous No.106320641 [Report]
>>106320636
Tru, but it will run.
Anonymous No.106320654 [Report]
>>106320624
Because 4 and 5 k series copers need to delude themselves that 2-8k$ they spent on a single gpu was worth it for that fp8 support and thus 2x speed for "minimal quality loss"
Anonymous No.106320655 [Report] >>106320835
>>106320635
the lower _scaled one. But like the other guy said. You should just download the ones that are already scaled and skip the quanting altogether.

Or just use a gguf which makes way more sense on a 3090.
Anonymous No.106320664 [Report] >>106320737
the image is in the style of an 8-bit Nintendo game.

cool, didn't even prompt pixel art.
Anonymous No.106320672 [Report] >>106320692
>>106320563
I think you've found the right use for this
Anonymous No.106320692 [Report] >>106320772
>>106320672
it is one good use of many, true.

the blonde woman is wearing a white bikini with the italian flag.
Anonymous No.106320694 [Report]
>>106320480
nevermind. i guess there was a conflict with duckcomfy's preview fix. had to reinstall videohelpersuite
Anonymous No.106320707 [Report] >>106320715 >>106320725
Anonymous No.106320715 [Report]
>>106320707
>make "art" with a computer
>"you didn't use paint or a canvas! it's not real art!
I can do that too.
Anonymous No.106320725 [Report]
>>106320707
>it's not real art!
who cares
Anonymous No.106320726 [Report] >>106320754
head of state more like head of CAKE

but yeah, qwen edit works well.
Anonymous No.106320727 [Report] >>106320773
>>106320624
gguf is buggy/has memory leaks on my machine, is slower. qwen is so big that it's still insanely powerful at fp8.
Anonymous No.106320737 [Report] >>106321146
>>106320664
it doesn't quite manage to stick to the pixel grid but pretty close

I calculated it's about 65 "pixels" wide and downscaled it based on that and then resized it back to a comparable size
Anonymous No.106320749 [Report] >>106320760 >>106320982
insta whores who want people to pay more for lewds: AI has defeated you.
Anonymous No.106320754 [Report]
>>106320726
that guy in glasses is tall as fuck holy
Anonymous No.106320760 [Report] >>106320772
>>106320749
Looks like she’s made of rubber, or some shit, don’t look right anon you aren’t displacing the thots just yet
Anonymous No.106320766 [Report] >>106320791
check em
Anonymous No.106320772 [Report]
>>106320760
thats a fast gen to test with the 8 step lora, if I wanted to make the best image i'd do 20 steps and 2.5 cfg or whatever.

still, >>106320692 is fairly authentic
Anonymous No.106320773 [Report]
>>106320727
Wan 2.2 on fp8 is full of nonsense.
Anonymous No.106320785 [Report]
remove the building in the middle from the picture, and replace it with a large gundam statue made out of stone.

nice
Anonymous No.106320791 [Report] >>106320804
>>106320766
Impressive, very nice
Anonymous No.106320804 [Report] >>106320966
>>106320791
Let's see Paul Allen's gen.
Anonymous No.106320813 [Report] >>106320824 >>106320825
whoa, pseudo google maps type of prompt.

change the perspective to the left, showing what is down the street in this part of Tokyo.
Anonymous No.106320824 [Report]
>>106320813
change the perspective to a birds eye view of this area from above.
Anonymous No.106320825 [Report] >>106320870
>>106320813
>Building says "Onoden" in Japanese.
>The sign on the floor beneath it also says "onoden" in English

Did you really not prompt this?
Anonymous No.106320835 [Report] >>106320850 >>106320855
>>106320655
Thanks man, got my first successful gen after I switched to a gguf and disabled quant. I can work with a proof of concept.
By the way, the loras aren't needed, are they? I'm wanting to try out a NSFW lora. Would I have to replace both lora selects with it?
Anonymous No.106320836 [Report]
Anonymous No.106320850 [Report] >>106320891
>>106320835
Depends what the LoRA does. If it's for a specific movement yeah, you'd need it on the low one.

Depending on the LoRA. Around .5 or .4 strength on low and around that on high is enough. Any higher and it might hurt the quality of the output's movement. But you can still get away with it if you don't care too much.
Anonymous No.106320855 [Report] >>106320891
>>106320835
the light loras? you need them to gen at low steps and save time. clone the lora select node and chain them if you need more loras
Anonymous No.106320870 [Report] >>106320892
>>106320825
this is the source image
Anonymous No.106320891 [Report] >>106320904 >>106320912
>>106320850
>>106320855
So something like this?
Being new to both this and ComfyUI at the same time does not make this easy, lemme tell ya
Anonymous No.106320892 [Report]
>>106320870
Oh that makes more sense. I was about suck qwens dick into oblivion.
Anonymous No.106320904 [Report]
>>106320891
yes but set the strength of the nsfw lora to 1 on both high and low
Anonymous No.106320907 [Report]
Anonymous No.106320912 [Report]
>>106320891
I haven't done much testing myself, but I think you combine them using the little lora branch nodes on the right and make sure merge loras is off.
Anonymous No.106320935 [Report] >>106321073
Anonymous No.106320960 [Report]
buy skyrim
Anonymous No.106320966 [Report] >>106320980 >>106321016 >>106321017 >>106321444 >>106322903
>>106320804
pfft
Anonymous No.106320980 [Report]
>>106320966
Shockingly clean gen.
Anonymous No.106320982 [Report] >>106321005
>>106320749
Why are you pretending you don't know that paying is part of the goon
Anonymous No.106320986 [Report] >>106321006
Anonymous No.106321005 [Report] >>106321044 >>106321065
>>106320982
The paying part turns you on? That's one hell of a expensive fetish
Anonymous No.106321006 [Report]
>>106320986
damn. nice
Anonymous No.106321007 [Report] >>106322326
2 image qwen edit workflow, works:

https://www.reddit.com/r/StableDiffusion/comments/1muonsj/you_can_use_multiple_image_inputs_on_qwenimageedit/

prompt: "she is eating the bag of potato chips."
Anonymous No.106321016 [Report] >>106321029
>>106320966
Hey Paul, can I have the catbox?
Anonymous No.106321017 [Report]
>>106320966
lmao
Anonymous No.106321019 [Report]
they are eating dinner together:
Anonymous No.106321029 [Report]
>>106321016
kijai's 2.2 workflow
Anonymous No.106321031 [Report]
Anonymous No.106321044 [Report]
>>106321005
That's why gooning to opus 4.1 feels so good despite it honestly being pretty shit.
Anonymous No.106321053 [Report]
total qwen domination
Anonymous No.106321057 [Report] >>106321237
Is there prompt documentation anywhere for qwen?
Anonymous No.106321065 [Report]
>>106321005
>That's one hell of a expensive fetish
Pareto principle, whale economics, so it doesn't matter
Anonymous No.106321073 [Report] >>106321093 >>106321149
>>106320935
i'm going Qwazy
Anonymous No.106321078 [Report] >>106321101 >>106321122
Is there a reason why lora creators give loras unusual trigger words? Like a lora for cowgirl position having the trigger word be c0wg1rl or something like that? Or, why even have a trigger word at all? Isn't loading the lora itself self-evidence that I want it to apply to the output?
Anonymous No.106321093 [Report] >>106321149
>>106321073
qwen doesn't understand the interaction of actually installing the GPU, has a bit of trouble rendering the mobo and heatsink. also really wants to add an ATX case in the background here. still impressive
Anonymous No.106321101 [Report] >>106321118
>>106321078
"Using special token so it doesn't bleed with existing concepts", A somewhat moronic LoRA myth that got propagated to hell and back and nobody ever bothers to fix/correct anymore.
Anonymous No.106321106 [Report] >>106321119
Anonymous No.106321118 [Report] >>106321150
>>106321101
But like what even is the point of that? I was thinking it was to prevent "concept clash" but in what situation would that even make sense? In what situation would I load a lora for a concept, and want to be able to distinguish between the concept without the lora and with? Like it just doesn't make any sense at all to me except that someone was pre-optimizing a solution to a problem that didn't exist (and created a new one).
Anonymous No.106321119 [Report] >>106321141 >>106321963
>>106321106
Anonymous No.106321122 [Report]
>>106321078
Because if you just type cowgirl, the woman will have a cowboy hat.
Anonymous No.106321141 [Report] >>106321156
>>106321119
Anonymous No.106321145 [Report] >>106321179 >>106321968
Man, you really can't get anything decent out of 3060 no matter what you do, huh
Anonymous No.106321146 [Report] >>106321158
>>106320737
in gimp you can scale by dragging and see what it'll look like in real time, which is better than guessing for these not-really-pixel-art images where there's likely not a single perfect scaling value to use
Anonymous No.106321149 [Report] >>106321169
>>106321073
>>106321093
The cheap halloween tier bunny costume bothers me. Can't you give her a proper playboy one?
Anonymous No.106321150 [Report] >>106321159
>>106321118
Back in 1.5 days, the token bleeding was so bad you any little shit would trigger it off so people just avoided it by using non-words. Current models are infinitely better and yeah like you say this is pretty much a non-issue but you know people...
Anonymous No.106321156 [Report]
>>106321141
thus ends this story of king billy
Anonymous No.106321158 [Report] >>106321198
>>106321146
Oh yeah that's handy didn't know gimp could do that.
Anonymous No.106321159 [Report]
>>106321150
Fair, I wasn't thinking about how it was before.
Anonymous No.106321169 [Report] >>106321206
>>106321149
>proper playboy one
any ideas on what that entails? fabric used, patterns, etc?
Anonymous No.106321179 [Report]
>>106321145
My toilet has a better GPU than that and all it does is use the fans as a turd cutter.
Anonymous No.106321196 [Report] >>106321204
how do i make my gens for wan2.2 t2i less fuzzy and more clear. I'm using wan2gp.
Anonymous No.106321198 [Report]
>>106321158
just select the scale tool, set interpolation to "none" and tick the "synchronous preview" box. you can also turn on a grid if you like, like if you want to see the pixel boundaries or maybe line it up with specific tile/sprite sizes or whatever
i also of course did an indexed palette there, just hand-picking colours
Anonymous No.106321204 [Report]
>>106321196
Use ultimate upscaler with an upscale model node on comf- oh.
Anonymous No.106321206 [Report]
>>106321169
If the model doesn't recognize it correctly with "playboy bunny" then it might be a bit difficult. Satin is probably the traditional fabric though I'm not opposed to the various Jap takes on it like pvc. It's more about the fit and the ears being from the same material instead of some easter bunny ears.
Anonymous No.106321237 [Report]
>>106321057
If you look through their examples on huggingface, you get a good idea of what they intended. A lot of simple/broken English. Possibly different/better results with Chinese prompts.
Anonymous No.106321293 [Report] >>106322907
Qwen image edit is just so cooperative compared to kkkontext.
Anonymous No.106321361 [Report] >>106321370
Qwen is censored though right? I assume no nudity?
Anonymous No.106321370 [Report]
>>106321361
I got nipples, but a pussy was a bridge too far for the chinks.
Anonymous No.106321379 [Report] >>106321393
the blue-haired anime girl and the man eat dinner together

wholesome
Anonymous No.106321393 [Report]
>>106321379
That man looks a lot like Todd Howard?
Anonymous No.106321402 [Report] >>106321418 >>106321423
Trying out wan2.2 since wan2.1 kept breaking, wan2.2 doesn't even work for a single get, getting this in the log

[ComfyUI-Manager] default cache updated: https://api.comfy.org/nodes
FETCH DATA from: https://raw.githubusercontent.com/ltdrdata/ComfyUI-Manager/main/custom-node-list.json [DONE]
[ComfyUI-Manager] All startup tasks have been completed.
got prompt
T5Encoder: 100%|| 24/24 [00:00<00:00, 74.77it/s]
T5Encoder: 100%|| 24/24 [00:00<00:00, 647.86it/s]
CUDA Compute Capability: 8.9
Detected model in_channels: 36
Model cross attention type: t2v, num_heads: 40, num_layers: 40
Model variant detected: 14B
model_type FLOW
Using accelerate to load and assign model weights to device...
Loading transformer parameters to cpu: 100%|| 1095/1095 [00:00<00:00, 13390.25it/s]
Moving diffusion model from cuda:0 to cpu
Loading LoRA: lightx2v_I2V_14B_480p_cfg_step_distill_rank64_bf16 with strength: 3.0
Using 1053 LoRA weight patches for WanVideo model
sigmas: tensor([1.0000, 0.9756, 0.9412, 0.8889, 0.8000, 0.6153, 0.0000])
Sampling until step 3, timestep: 941
timesteps: tensor([999, 975, 941], device='cuda:0')
image_cond shape: torch.Size([20, 21, 104, 60])
Swapping 30 transformer blocks
Initializing block swap: 100%|| 40/40 [00:00<00:00, 40.06it/s]
----------------------
Block swap memory summary:
Transformer blocks on cpu: 10056.94MB
Transformer blocks on cuda:0: 3352.31MB
Total memory used by transformer blocks: 13409.26MB
Non-blocking memory transfer: False
----------------------
Input sequence length: 32760
Sampling 81 frames at 480x832 with 6 steps
0%| | 0/3 [00:00<?, ?it/s]
E:\ComfyUI\ComfyUI_Wan>pause
Press any key to continue . . .
Anonymous No.106321408 [Report] >>106321681
Anonymous No.106321418 [Report] >>106321476
>>106321402
play with block swap, comfy memory management got fucked recently
Anonymous No.106321423 [Report] >>106321476
>>106321402
System ram status?
Anonymous No.106321444 [Report]
>>106320966
this is unironically one of the most impressive gens I've seen
Anonymous No.106321476 [Report] >>106321507 >>106321563
>>106321418
Would that also mess with 2.1? With 2.1 I could get a gen off but if I tried to do multiple it'd crash
>>106321423
64gb, sat around 50/60%, but my system ran out of memory and it crashed on my last test lol
Anonymous No.106321507 [Report] >>106321542
>>106321476
Yeah should be fine. Same as my system.
Anonymous No.106321542 [Report] >>106321564
>>106321507
I've got no idea what the issue is, I have a 4090 as a gpu too
Anonymous No.106321560 [Report]
testing video genning with wan2.2
I'll have to see how to prompt or use this shit because for now it just does whatever it wants
I'll also test 720p but idk if my 4080s is enough for that
Anonymous No.106321563 [Report] >>106321593
>>106321476
>Would that also mess with 2.1?
didnt try but with 2.2 it uses over 100gb of ram for me rutinely and then fails after a few gens since recent qwen image edit updates
Anonymous No.106321564 [Report] >>106321593
>>106321542
I wish I could help but I'm genuinely stumped.
Anonymous No.106321571 [Report]
Like it or not in the last few weeks, Qwen has been the one to take local image generation to the next level. I guess I can deduct a point or two for Qwen image being a little slopped.
Anonymous No.106321593 [Report] >>106321605 >>106321628
>>106321563
I see. Is now a bad time to try getting into video generation then? Should I wait a few weeks?
>>106321564
It's pretty frustrating lol, I also tried wan2gp but that was taking like 20 minutes per gen
Anonymous No.106321605 [Report]
>>106321593
>I see. Is now a bad time to try getting into video generation then? Should I wait a few weeks?
play around with what you can or wait a few days
Anonymous No.106321628 [Report] >>106321631
>>106321593
Did you try just fresh installing comfyui?
Anonymous No.106321631 [Report] >>106321636
>>106321628
The Wan setup is a fresh install, but I haven't tried re-installing a second time
Anonymous No.106321636 [Report] >>106321667
>>106321631
If it didn't work the first time, I doubt it will a second. If I had to guess your ram is filling up and comfy crashes because of it and I have no idea why it can't handle it and crashes instead. Are your drives full to the brim?
Anonymous No.106321647 [Report]
Or, I just thought of it, I think there's an argument you can make in the command line to not use RAM to offload models. Try that and see if it works. I forget what that command is though.
Anonymous No.106321667 [Report] >>106321691
>>106321636
No, 200 on C, 400 on E where comfy is
Anonymous No.106321681 [Report]
>>106321408
Oh nice. Last time I saw this she had a dress.
Anonymous No.106321691 [Report] >>106321696 >>106321704
>>106321667

Try some of these arguments.

# Reserve specific VRAM amount for OS (in GB)
python main.py --reserve-vram 2

# Disable smart memory management
python main.py --disable-smart-memory

# Use different caching strategies
python main.py --cache-none # Less RAM usage, but slower
python main.py --cache-lru 10 # Cache 10 results, faster
python main.py --cache-classic # Use the old style (aggressive) caching.
Anonymous No.106321696 [Report] >>106321700
>>106321691
Where do I put those? (I'm stupid)
Anonymous No.106321700 [Report] >>106321803
>>106321696
Okay are are using a .bat to launch or are you using the command line?
Anonymous No.106321704 [Report] >>106321717
>>106321691
These fucking suck shit out my ass and are not helpful at all. The lack of memory management nodes in core is a real problem.
Anonymous No.106321709 [Report] >>106323245
my plan to make a findom instagram account with ai generated girl has been preemptively patched, they saw it coming.
this is the advice i was given by deepseek.

what the hell am i gonna do now?
my plans are ruined!
Anonymous No.106321714 [Report] >>106321722
So the CLIP Text Encode (Prompt) node in ComfyUI seems to behave differently if you type the prompt into the text box vs getting the prompt as input from another node. If you use the text box in the node it will respect comments, but if you use an input text it will not respect comments.
Anonymous No.106321717 [Report]
>>106321704
I know. I just want this guy to be able to gen without crashing. It's a shit solution but it's all I can think of right now.
Anonymous No.106321722 [Report] >>106321737
>>106321714
This is for Qwen edit I assume? Can you provide examples?
Anonymous No.106321737 [Report] >>106321779
>>106321722
No, what I have is the node to use for conditioning, but I have another string node so that I can do some string manipulations. That string node output goes to the CLIP Text Encode node. Checking the source code for the encode node though there's a dynamicPrompt: true field for the input text, and I'm guessing that using another node and passing in the string causes this to be false.
Anonymous No.106321776 [Report] >>106321828
When asking it to change style, QIE only seems to know one "anime" style and hates to deviate from it as soon as you use that word, regardless of any other terms.
Anonymous No.106321779 [Report] >>106321784
>>106321737
Like this?
Anonymous No.106321784 [Report] >>106321795
>>106321779
Yes, but I'm using the built-in CLIP Text Encode node.
Anonymous No.106321795 [Report] >>106321840
>>106321784
Why do you have comments inside your text encode string?
Anonymous No.106321803 [Report] >>106322394
>>106321700
.bat
Anonymous No.106321828 [Report]
>>106321776
Based chinks knowing that most tranime is the same trash more sloppy than corpo ai slop
Anonymous No.106321840 [Report]
>>106321795
I use it sometimes for formatting, sometimes to quickly test things by commenting out lines. For example this will produce an image of just a cafe if I put this text directly in the clip text encode node, but if I use this text box then it will create an image with a maid. Removing the comment in the text node removes the maid.
Anonymous No.106321905 [Report] >>106321969
goddamn, I am addicted to AI video generation. This shit is some serious black magic
Anonymous No.106321934 [Report]
neat
Anonymous No.106321937 [Report] >>106323839
Idle
Attack 1
Attack 2
Run
>Guard
Evade
Taking Damage
At Low HP
Incapacitated
Triumph
Flourish
Anonymous No.106321943 [Report]
>>106320331 (OP)
What's Prince Alexander doing?
Anonymous No.106321959 [Report] >>106321978 >>106322009 >>106322049
If you aren't scared to pull, the latest comfy update fixes a lot of QIE issues.
Anonymous No.106321960 [Report]
Struggling with mustering the motivation to set up the uncomfyui instead of continuing to generate with diffusers straight from cloned hf repos
Anonymous No.106321963 [Report]
>>106321119
>Jobst is suddenly a chad
Breaks immersion
Anonymous No.106321968 [Report]
>>106321145
Sure you can, vram offloading is your friend, but you need to have patience, a lot of patience
Anonymous No.106321969 [Report]
>>106321905
>You posted the png.
Anonymous No.106321978 [Report]
>>106321959
OOM's @ u
Anonymous No.106322009 [Report]
>>106321959
I'm never afraid to pull because I don't use the retarded portable version.
Anonymous No.106322049 [Report] >>106322183
>>106321959
>Still hasn't fixed the black image when using sage attention issue

What the fuck man.
Anonymous No.106322183 [Report]
>>106322049
sorry too busy genning fennec girl
Anonymous No.106322290 [Report] >>106322296 >>106322297 >>106322459
chroma bros where we at?
Anonymous No.106322296 [Report] >>106322314 >>106322419 >>106322548
>>106322290
...looks like nobody mentioned it yet. what do you think?
Anonymous No.106322297 [Report]
>>106322290
Anonymous No.106322310 [Report]
chroma-domes, response?
Anonymous No.106322314 [Report]
>>106322296
vae exists for a reason but let's humor him and see if it works out
Anonymous No.106322326 [Report]
>>106321007
like a good redditor, he added lots of useless stuff, but it works well
Anonymous No.106322394 [Report]
>>106321803

Open the .bat file in a text editor, notepad is fine. Try adding the line about vram reserving first.
Anonymous No.106322419 [Report] >>106322447
>>106322296

Is there some benefit to not using the encoder? I'm hesitant because last minute experiments are what made the first pass at v50 misbehave.
Anonymous No.106322422 [Report]
>refresh nunchaku comfyui
>still no node updated for qwen edit
BROSSSSSSSSSSSSS
Anonymous No.106322447 [Report] >>106322464
>>106322419
the vae lossily compresses the image and is partly responsible for garbled small text and details among other things
Anonymous No.106322459 [Report] >>106322479
>>106322290
New Chroma HD training based off v48 with multiple high resolutions is still training at a high pace, haven't tried it but people on the Chroma discord says it's a great improvement on v50

OneTrainer will have Chroma training shortly, the implementation is being tested for bugs right now
Anonymous No.106322461 [Report] >>106322480
Yes I'm sure the discord furry with a fetish for burning cash on ill conceived and spur of the moment plans has fixed the vae issue forever.
Anonymous No.106322464 [Report]
>>106322447

Interesting. Not what I expected but if it works out that's good to hear.
Anonymous No.106322479 [Report] >>106322486
>>106322459
>New Chroma HD
i didnt even know there was a new one.
Anonymous No.106322480 [Report]
>>106322461
Your seething aside, I agree that it sounds like a long shot, but weirder things have happened.

Also it's not as if we have insight into what SOTA SAAS models are using, they might have switched to pixel space already.
Anonymous No.106322486 [Report] >>106322511 >>106322520
>>106322479
He wasn't happy with v50 (unsurprisingly since it was just a frankenstein merge), must have gotten some more funding because he's been retraining on multiple high resolutions from v48, and the results are apparently great.

https://huggingface.co/lodestones/chroma-debug-development-only/tree/main/HD
Anonymous No.106322511 [Report]
>>106322486

Excited to try it out.
Anonymous No.106322520 [Report] >>106322535
>>106322486
so it's not finished yet? i saw there was a Chroma1-HD added to the main repo three days ago, is this not it? I also saw there was a flash version added that i have to try, but i dont know if this is just the same 50 "heun" version
Anonymous No.106322535 [Report]
>>106322520
No, the current v50 Chroma-HD release will clearly be deprecated whenever the training finishes on the new one.

I haven't followed the Chroma Flash development at all, not really interested in that project.
Anonymous No.106322544 [Report]
Anonymous No.106322545 [Report] >>106323035
using chatgpt to code. amazin
Anonymous No.106322548 [Report] >>106322556
>>106322296
Did he post any instructions for how to run it? I see it's available from his repo.
Anonymous No.106322551 [Report] >>106322552 >>106322570 >>106323527
soibois won, chuds lost
Anonymous No.106322552 [Report] >>106322560
>>106322551
My issue with this gen is that he doesn't look like the type to hoard funko pops. That's more of a white liberal kind of thing.
Anonymous No.106322556 [Report] >>106324471
>>106322548
yeah you need a comfyui branch with radiance support, and there's a workflow on his discord floating around. i'd advice you to wait though, the generations look ass right now.

https://github.com/blepping/ComfyUI/tree/feat_support_chroma_radiance
Anonymous No.106322560 [Report] >>106322593
>>106322552
what are you talking about, that guy looks white to me.
Anonymous No.106322570 [Report] >>106322583
>>106322551
how did it fuck up his hand so badly? which model you using?
Anonymous No.106322583 [Report] >>106322649
>>106322570
wan 2.2 q8, probably duplicated because I had a 2.1 tiny penis blowjob lora on, which I forgot to bypass
Anonymous No.106322593 [Report] >>106322627
>>106322560
damn bro you're insanely face blind
Anonymous No.106322627 [Report]
>>106322593
I'm talking about the red-headed one.
Anonymous No.106322649 [Report] >>106322668 >>106322672
>>106322583
just retested and it wasn't the case, it duplicated again, it happens probably because the arm is only partially visible. will try fixing with better prompting and negative prompting
Anonymous No.106322668 [Report] >>106322693
>>106322649
it's fully visible though? that's bizarre. that never happens to me using kijai's fp8
Anonymous No.106322672 [Report] >>106322693
>>106322649
Try actually unloaded and reloading the models. Sometime the LoRA doesn't get unloaded unless you force it to.
Anonymous No.106322681 [Report]
wan pubic hair test https://litter.catbox.moe/05tipjxvkw4zla7j.mp4
Anonymous No.106322683 [Report] >>106322688 >>106322701
this might be the best place to repost
ive seen some anon on /a/ turn still anime images into semi convincing animations of said images, what current model does that?
i was skeptic about the ai bubble until i saw that, may have to buy a gpu now
pic related
Anonymous No.106322688 [Report] >>106322714
>>106322683
>Man got converted by the most basic bitch wan 2.2 generation I've seen this week.
Anonymous No.106322693 [Report] >>106322798
>>106322668
the elbow is cut out from the pic
>>106322672
thx will try it
Anonymous No.106322701 [Report] >>106322710 >>106322714 >>106322789 >>106325279
>>106322683
I fucking hate that out of all things, the incredibly awful garbage videoslop is what is convincing /a/ that AI has its uses. What the fuck is wrong with you?
Anonymous No.106322710 [Report]
>>106322701

TL: "It should have been chroma damn it. Don't they know it has over 32 different forms of vore fetish trained into it?"
Anonymous No.106322714 [Report] >>106322720
>>106322688
do share something more advanced please. im assuming this is wangp from op?

>>106322701
anime and animation quality have been dying thanks to kikes for a decade now
seeing a still image turn into sex is pretty interesting
Anonymous No.106322720 [Report] >>106322728
>>106322714
>wangp
Almost everything is comfyui. Wangp is the vramlet shit version.
Just ctrl+f mp4 and you'll see plenty of examples.
Anonymous No.106322728 [Report]
>>106322720
Actually I take that pack, this thread is kind of dull aside from that Bateman image.
Click on the previous thread in the OP and just go through the examples. There's plenty.
Anonymous No.106322753 [Report] >>106322777 >>106322800
its all just uncanny flash animations
Anonymous No.106322777 [Report]
>>106322753
>flash animations
I don't think that means what you think it does.
Anonymous No.106322789 [Report] >>106322812 >>106322994
>>106322701
Fueling our wildest imaginations

And believe me, it's enough
Anonymous No.106322798 [Report] >>106322823
>>106322693
negative prompting fixed it, added "duplicate arms, duplicate hands"
Anonymous No.106322800 [Report] >>106323078
>>106322753
that's just people not interpolating and/or they're using garbage quants
Anonymous No.106322812 [Report]
>>106322789
AI rpg when? the gamedev community seem to be full anti-AI though, not sure why
Anonymous No.106322823 [Report] >>106322864
>>106322798
>"duplicate arms, duplicate hands"
Isn't this already a part of the secret Chinese negative prompt seal?
Anonymous No.106322829 [Report] >>106322846
redpill me on qwen edit
Anonymous No.106322846 [Report]
>>106322829
It's Kontext if BFL wasn't full of bleeding vaginas.
Anonymous No.106322864 [Report]
>>106322823
that is what is in my chink prompt:

Vibrant colors, overexposure, static, blurred details, subtitles, style, artwork, painting, still image, overall grayness, worst quality, low quality, JPEG compression residue, ugly, mutilated, extra fingers, poorly drawn hands, poorly drawn faces, deformed, disfigured, malformed limbs, fused fingers, still image, cluttered background, three legs, crowded background, walking backwards,
Anonymous No.106322903 [Report] >>106322953
>>106320966
is this from an i2v? I didn’t know it recognized actual characters, or is it only popular ones?
Anonymous No.106322907 [Report] >>106322913
>>106321293
what's the difference outside of kontext being way more trained against nsfw?
Anonymous No.106322913 [Report] >>106322979
>>106322907
bigger model better quality.
Anonymous No.106322914 [Report]
comfy should be dragged out on the street and shot
Anonymous No.106322937 [Report]
Anonymous No.106322953 [Report]
>>106322903
only really popular ones. it can't even draw, like, sonic well
Anonymous No.106322961 [Report] >>106322972 >>106322977 >>106322989 >>106323016
People really gotta learn to just not use the speedup loras with wan 2.2.
Anonymous No.106322972 [Report] >>106322984
>>106322961
It works just fine.
Anonymous No.106322977 [Report] >>106322984
>>106322961
nigga i aint waiting an hour for a 720p gen
Anonymous No.106322979 [Report]
>>106322913
got it
Anonymous No.106322984 [Report] >>106323001 >>106323041 >>106323976
>>106322972
No it kills motion.
>>106322977
There are other ways to speed up gens without a LoRA.
Anonymous No.106322989 [Report]
>>106322961
I either get shit 4 minutes gens or good 17 minutes ones.
I go with 17, lightv2x looks really bad for motion clarity.
Anonymous No.106322994 [Report]
>>106322789
Damn, imagine getting mating pressed by a sculpted warrior muscle mommy.
Anonymous No.106322997 [Report]
anons with a 3090, how usable is qwen edit? how much time do you need for a relatively big photo?
Anonymous No.106323001 [Report]
>>106322984
>No it kills motion.
Workflow issue.
Anonymous No.106323016 [Report]
>>106322961
You can get good motion with the lightning lora, but it has other issue like overcooking the gen. Still aint no way I'm running this shit without it, it already takes 8-10 minutes per gen even with it.
Anonymous No.106323033 [Report]
new day, new day without svdquant wan
Anonymous No.106323035 [Report]
>>106322545
Using 1.5 with a lora
Anonymous No.106323041 [Report] >>106323070 >>106323110
>>106322984
>other ways to speed up gens without a LoRA
like what?
I mean outside of the obvious less steps, smaller resolution and less frames
Anonymous No.106323070 [Report] >>106323110 >>106323976
>>106323041
Sorry I don't share my workflowies.
Anonymous No.106323078 [Report] >>106323083 >>106323106
>>106322800
also they are probably using torch compile cranked to max
Anonymous No.106323083 [Report] >>106323092
>>106323078
>torch compile cranked to max
You can crank it up? I thought it was just an on or off thing.
Anonymous No.106323092 [Report]
>>106323083
yes, you adjust the rel1_thresh setting or whatever. i don't use it at all though
Anonymous No.106323106 [Report] >>106323117
>>106323078
Torch compile has no effect on the output quality, neither better or worse
Anonymous No.106323110 [Report]
>>106323041
probably sage attention 2++ and maybe smaller quants for the models

>>106323070
he didn't ask for that, childish anon
Anonymous No.106323117 [Report] >>106323137
>>106323106
that's just patently wrong
Anonymous No.106323137 [Report]
>>106323117
No you're retarded. It has NO effect on the output quality, it only affects performance.

Just read up on torch compile and stop embarrassing yourself.
Anonymous No.106323144 [Report] >>106323154 >>106323186
Anonymous No.106323154 [Report]
>>106323144
Anonymous No.106323162 [Report] >>106323191 >>106323440
Just experimenting with the idea of making looping videos and alphaing out the background. Think about the possibilities.
Anonymous No.106323186 [Report]
>>106323144
I'd watch this tv show
Anonymous No.106323191 [Report] >>106323222
>>106323162
You mean like compiling a bunch of videos together into one big scene?pwygg
Anonymous No.106323222 [Report] >>106323251 >>106323440
>>106323191
More like sprites for renpy games but yeah why not. Think of the mind blowing porn games you could make with blender and this stuff combined.
Anonymous No.106323245 [Report] >>106323267
>>106321709
>Proceed
Anonymous No.106323251 [Report] >>106323269
>>106323222
Aah yes, good idea. I know forge has a thing in the extras tab that does ai background removal. Pretty sure it can run batch jobs.
Anonymous No.106323263 [Report] >>106323279
which one should I use?
I have a 4090
Anonymous No.106323267 [Report] >>106323286 >>106323763 >>106323851
>>106323245
it's tempting, but based on my luck in the past, i'll definitely be seeing prison time over some pixels.
Anonymous No.106323269 [Report] >>106323296
>>106323251
Comfy already does that. The problem here is 4chan not respecting that I removed the background because it refuses to show on a video.
Anonymous No.106323279 [Report] >>106323311
>>106323263
Try the fp8 scaled, and if you're happy with the quality keep using it, it will be faster
Anonymous No.106323286 [Report]
>>106323267
Just use your AI lawyer.

https://youtube.com/shorts/ZrMQzZKn1qU?si=PFYUxLdTn8NKmu4T
Anonymous No.106323296 [Report]
>>106323269
Lol yeah, this site really needs an update with more formats supported. At least it's been somewhat more acessible to post media here since the soijack hack.
Anonymous No.106323311 [Report]
>>106323279
ok thanks
Anonymous No.106323440 [Report] >>106323490 >>106323845
>>106323162
>>106323222
I'm doing this. It's easiest if your starting image has the background removed and then you replace it with a greenscreen and do a chroma key effect on the images. Rembg and other background removal tools aren't consistent enough for huge sets of frames, some are gonna be messed up.

Another trick I mentioned in a past post is to create the motion you want, then run YOLO face recognition on all the frames to generate a mask video and run that video + the video with motion through VACE + Multitalk worfklow at like .6-.7 strength to do lip syncing.
Anonymous No.106323478 [Report]
Anonymous No.106323490 [Report]
>>106323440
Some very cool ideas. I was using a black background for my edits but chromakeying it out is probably the best move.
Anonymous No.106323527 [Report]
>>106322551
he broke up with his hand
Anonymous No.106323627 [Report] >>106323655
>qwen_image_distill_full_fp8_e4m3fn.safetensors
Can I change that to e5m2 for my 3090?
Anonymous No.106323655 [Report]
>>106323627
No. e5m2 quality is shit. Use Q8 gguf.
Anonymous No.106323673 [Report]
Anonymous No.106323674 [Report]
>>106323624
IT'S HAPPENING!
Anonymous No.106323763 [Report] >>106323856
>>106323267
so what part of it is illegal? unless you are using a real or known person's face? there's already a shit ton of ai content out there
Anonymous No.106323839 [Report]
>>106321937
Give her some breastplate for those melons bro
Anonymous No.106323845 [Report]
>>106323440
looks good
i think there are games like these animations with dialogs exist
Anonymous No.106323851 [Report]
>>106323267
I mean, it would only be a criminal offence if you specifically targeted vulnerable people, like reaching out to a lonely 80 yo and extorting him of his pension. If you just create an account of a hotgirl, promote it and do findom with a bunch of paypigs, I don't think there is anything illegal. They are all in it for the fantasy anyway.
Anonymous No.106323856 [Report] >>106323986
>>106323763
on comfyui there are these things called workflows and you can download them, basically it's someone else doing all the work for you and all you gotta do from there on is type a prompt.
i wanted to use a workflow that created what was said to make "hyper realistic" images and video of people (pic related is an example), but when you download the workflow it has a UELA which is like a contract you agree on when you use the workflow and in the contract it says that you can't use the workflow to make money in any way (essentially). i uploaded the contract to deepseek and asked it if my plan would violate the contract and apparently it would in several different ways which could get me sued by the maker of the workflow and the people who sent me money and it would also result in prison time if someone were to find out it was AI and they did some digging around or something.

personally i think it's unlikely people would find out it's AI if you're sneaky about it, but i don't know if i want to take that risk, i'm honestly still considering it.
Anonymous No.106323939 [Report]
Anyone try Chroma1-Radiance yet?
Anonymous No.106323976 [Report]
>>106323070
>>106322984
So you have nothing
Anonymous No.106323986 [Report] >>106324030
>>106323856
If you have to be sneaky your business plan sucks, also imagine trying to financially gate the usage of a JSON file. Absolute retard.
Anonymous No.106324030 [Report] >>106324057
>>106323986
the sneaky strategy would be to delete the account after a bit of money is made then to make a completely different account with a completely different woman.
it's kind of like an indian scam, they send money, i make a few videos then delete the account and repeat, that way no one would ever have time to find out and if they were to, the accounts would cease to exist anyway AND most people who get scammed never report or investigate further.
i'm really tempted to execute the plan it would just take a long time.
Anonymous No.106324047 [Report]
Anonymous No.106324057 [Report] >>106325029
>>106324030
Why do you retards need to scheme? Why do you have to do something obviously illegal to criminally exploit other people? You do realize you can do basically the same thing and NOT scam right? Just make a fucking nsfw AI chat service with a proprietary AI model and a fake Instagram looking website. There's a real million dollar idea that won't put you in prison.
Anonymous No.106324104 [Report] >>106324117
https://github.com/spacepxl/demystifying-sd-finetuning

Can anyone smarter than me explain this to me? I don't even know the graph he is talking about.
Anonymous No.106324117 [Report] >>106324400 >>106324482
>>106324104
Every finetuner including the one linked are retards. Use AdamW and a good dataset and train until it feels good.
Anonymous No.106324214 [Report] >>106324271
For all the WAN2.1 users ITT is there any kind of ComfyUI node where after I've generated a video, I can tell the model to continue it? For instance, let's say I have a video I'm happy with but I just want it to continue for an additional X frames, is there anything that can do that? Couldn't find anything on the guides/google/civitai
Anonymous No.106324234 [Report]
Anonymous No.106324271 [Report] >>106324303 >>106324327
>>106324214
Realistically you should use a UI wrapper around a Comfy workflow as to sanely continue the video you need to select a good last frame, have a new/updated prompt, and then stitch the output.
Anonymous No.106324303 [Report]
>>106324271
this. if you get a dud it's such a a fucking hassle to course correct
Anonymous No.106324327 [Report] >>106324341
>>106324271
Any you'd recommend? I'm totally new to video generation.
Anonymous No.106324341 [Report] >>106324474
>>106324327
Crack your knuckles and get ready to vibe code. I would recommend writing a basic Electron app and use Comfy's built-in API and websockets. ChatGPT can basically do 99% of the work for you.
Anonymous No.106324400 [Report] >>106324408 >>106324482
>>106324117
>AdamW
oldy but a goody. I wouldn't recommend this for noobs just trying it out. they should use prodigy or came first for the braindead option then move onto adamw
Anonymous No.106324408 [Report] >>106324475
>>106324400
>prodigy
shitty
>adamw
just works
if you get filtered by AdamW 1e-4 kill yourself
Anonymous No.106324437 [Report]
Anonymous No.106324471 [Report] >>106324578
>>106322556
How do I pull from this branch?
Anonymous No.106324474 [Report] >>106324478
>>106324341
>Just make it yourself lol
As appealing as that might be, I've spent enough time tard wrangling ComfyUI as it is, I'm not sure I want to code something just to extend a blowjob video I thought came out well. I'll just re-prompt the last video frame. Maybe if this happens enough I'll knuckle down and make something, I can actually write decent API code without AI, though I've never made an electron app from scratch.
Anonymous No.106324475 [Report]
>>106324408
>>prodigy
>shitty
not entirely but it's gud enough for complete retards. Came is better but both use more VRAM for the convenience of automating the lr. adamw doesn't work if you guessed the wrong lr so it's not really a just werks option since there are foot guns. it does have superior quality so it's worth learning
Anonymous No.106324478 [Report]
>>106324474
then wait for anistudio since it's the only non webshit option in development
Anonymous No.106324482 [Report] >>106324529 >>106324567 >>106324601
>>106324400
>>106324117
What LR scheduler do you use with adamW?
Anonymous No.106324529 [Report] >>106324539
>>106324482
Constant like god intended
You people seriously overthink your meta settings and completely neglect your datasets.
Anonymous No.106324539 [Report] >>106324934
>>106324529
How do I know if my dataset is crap or not?
Anonymous No.106324567 [Report]
>>106324482
you will see a lot of guides say cosine with restarts but that ended up being retarded. constant like anon said
Anonymous No.106324578 [Report]
>>106324471
i just made a copy and ran it from the same venv as my normal comfyui
Anonymous No.106324601 [Report]
>>106324482
I always use constant, I find it easier to replicate good results across datasets with it compared to cosine
Anonymous No.106324619 [Report]
>>106324617
>>106324617
>>106324617
>>106324617
Anonymous No.106324934 [Report]
>>106324539
Blurry lowres images are bad. Overly complicated chaotic scenes
Anonymous No.106325029 [Report]
>>106324057
to be fair, anyone who gives money to some literal who they don't know on the internet for nothing in return doesn't deserve that money.
if anything it takes money away from actual women who do that shit, maybe anon's plan will reduce the value of such stuff, which can only be a good thing
Anonymous No.106325279 [Report]
>>106322701
I guess for a lot of people it's further from the usual AI generation, since it can just take a real images and make it move a bit
just setup the thing myself using the wan2.2 rentry, now I need to learn how to use, prompt and what loras there are for this thing