← Home ← Back to /g/

Thread 106402197

321 posts 130 images /g/
Anonymous No.106402197 [Report] >>106402222 >>106402247 >>106402458 >>106402462 >>106404491
/ldg/ - Local Diffusion General
Comfy Wins. Flawless Victory Edition

Discussion of Free and Open Source Text-to-Image/Video Models and UI

Prev: >>106397263

https://rentry.org/ldg-lazy-getting-started-guide

>UI
ComfyUI: https://github.com/comfyanonymous/ComfyUI
SwarmUI: https://github.com/mcmonkeyprojects/SwarmUI
re/Forge/Classic: https://rentry.org/ldg-lazy-getting-started-guide#reforgeclassic
SD.Next: https://github.com/vladmandic/sdnext
Wan2GP: https://github.com/deepbeepmeep/Wan2GP

>Checkpoints, LoRAs, Upscalers, & Workflows
https://civitai.com
https://civitaiarchive.com/
https://tensor.art
https://openmodeldb.info
https://openart.ai/workflows

>Tuning
https://github.com/spacepxl/demystifying-sd-finetuning
https://github.com/Nerogar/OneTrainer
https://github.com/kohya-ss/sd-scripts/tree/sd3
https://github.com/derrian-distro/LoRA_Easy_Training_Scripts
https://github.com/tdrussell/diffusion-pipe

>WanX
https://rentry.org/wan22ldgguide
https://github.com/Wan-Video
https://alidocs.dingtalk.com/i/nodes/EpGBa2Lm8aZxe5myC99MelA2WgN7R35y

>Chruma
https://huggingface.co/lodestones/Chroma1-Base
Training: https://rentry.org/mvu52t46

>Illustrious
1girl and Beyond: https://rentry.org/comfyui_guide_1girl
Tag Explorer: https://tagexplorer.github.io/

>Misc
Local Model Meta: https://rentry.org/localmodelsmeta
Share Metadata: https://catbox.moe | https://litterbox.catbox.moe/
GPU Benchmarks: https://chimolog.co/bto-gpu-stable-diffusion-specs/
Img2Prompt: https://huggingface.co/spaces/fancyfeast/joy-caption-beta-one
Samplers: https://stable-diffusion-art.com/samplers/
Txt2Img Plugin: https://github.com/Acly/krita-ai-diffusion
Archive: https://rentry.org/sdg-link
Bakery: https://rentry.org/ldgcollage

>Neighbours
https://rentry.org/ldg-lazy-getting-started-guide#rentry-from-other-boards
>>>/aco/csdg
>>>/b/degen
>>>/b/realistic+parody
>>>/gif/vdg
>>>/d/ddg
>>>/e/edg
>>>/h/hdg
>>>/trash/slop
>>>/vt/vtai
>>>/u/udg

>Local Text
>>>/g/lmg

>Maintain Thread Quality
https://rentry.org/debo
Anonymous No.106402212 [Report]
Blessed thread of frenship
Anonymous No.106402218 [Report] >>106402225
pfffftbrbrbrbr
Anonymous No.106402222 [Report]
>>106402197 (OP)
Lambda Edition
Anonymous No.106402225 [Report] >>106402290 >>106402379 >>106404727
>>106402218
I know AI allows you to make anything but sometimes I wonder why this
Anonymous No.106402234 [Report] >>106402244 >>106402279 >>106402367
>Comfy Wins.
>last thread was spent logging into open comfy instances and generating blacked on some randos h100
Anonymous No.106402244 [Report] >>106402282 >>106402292
>>106402234
I don't think comfy won until anistudio is completely dead
Anonymous No.106402247 [Report]
>>106402197 (OP)
you dropped >>106400319
Anonymous No.106402279 [Report] >>106402294
>>106402234
>some guy's 5090 farm is spent generating logos
Wild shit out there
Anonymous No.106402282 [Report] >>106402331
>>106402244
can someone explain this meme? i keep hearing this name but the git is dead and there is zero actual userbase
Anonymous No.106402290 [Report] >>106402357
>>106402225
That's one incredibly unfortunate thing about AI. Some people be just really fucked up and AI gave them an outlet...
Anonymous No.106402292 [Report]
>>106402244
anon, things need to be alive first before they can be dead.
Anonymous No.106402294 [Report] >>106402324
>>106402279
there was a german ip which seemed to belong to a company (history had marketing/professional looking gens) but was now just generating deepfakes with kontext nudify lmao
Anonymous No.106402321 [Report]
uhhhh, yeah

i need attention so, radial when?
devs are to busy tinkering with qwen
begging for a catbox, not here for frens
i'll curse this thread with uneasy gens

is that chroma? dude please stop
the devs favorite game is the last epoch
these shit gens do nothing for my cock
fire up comfy and gen me some slop

ugh, ugh , yeah!
Anonymous No.106402324 [Report]
>>106402294
based coomer
Anonymous No.106402331 [Report] >>106402367
>>106402282
anistudio used to work with comfy until comfy got sick of him and his schizo behaviour and threw him in trash can.

now anistudio wants revenge on comfy, hence the creation of his err.."competing" ui which he claims is superior because it is not "web ui shit or gradio" and uses C despite crashing constantly, being a mere wrapper and looking like ass.

there you go
Anonymous No.106402356 [Report]
is there a way to have the Load Image node not reset the mask when a new image is dropped in?
Anonymous No.106402357 [Report] >>106402440
>>106402290
the amount of furshit posted on civitai every day is unreal and it honestly makes me worried for the future
Anonymous No.106402367 [Report] >>106402402 >>106402412
>>106402331
so is people keep mentioning it as if it's good the joke or is it the actual dev being real fucking weird?

>>106402234
deserved. which psycho sets mousewheel to move the screen up/down
Anonymous No.106402379 [Report]
>>106402225
Because you can
Anonymous No.106402402 [Report]
>>106402367
>which psycho sets mousewheel to move the screen up/down
omg that nigga made mad as fuck. actually insane
Anonymous No.106402412 [Report]
>>106402367
everyone pretends to be interested but its just so he doesnt kill himself or something or go on yet another drunk spam raid. he is a meme at this point
Anonymous No.106402416 [Report] >>106402422
*hits blunt*
so, lets say i have a bunch of really good prompts and i want to start 1000 and let it run for a day, but i want it to cycle through the prompts, is that a thing?
Anonymous No.106402422 [Report] >>106402430
>>106402416
lay off the grass amigo your question is basic bitch aigen 101
Anonymous No.106402430 [Report] >>106402498
>>106402422
you're right that was a grok one i have brought shame upon the thread
Anonymous No.106402440 [Report]
>>106402357
Still only 1% compared to anime content posted every day

When did the weebs take over the world ?
Anonymous No.106402458 [Report] >>106402771 >>106402805
>>106402197 (OP)
the guide at comfy.org recommends these models:
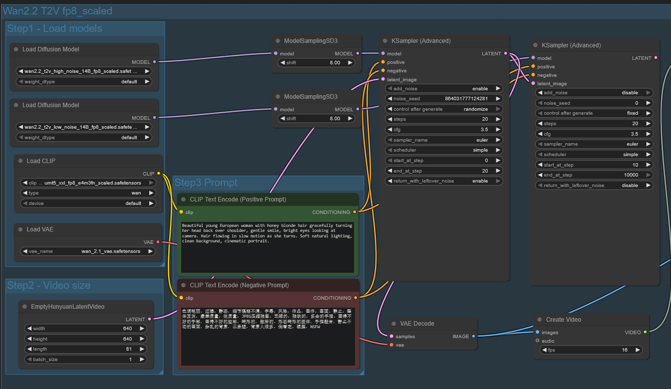
>Comfy-Org/Wan_2.2_ComfyUI_Repackaged/split_files/diffusion_models/wan2.2_i2v_high_noise_14B_fp8_scaled.safetensors
and the guide at rentry recommends these:
>Kijai/WanVideo_comfy_fp8_scaled/I2V/Wan2_2-I2V-A14B-HIGH_fp8_e5m2_scaled_KJ.safetensors

What's the difference between the Comfy-Org models and the Kijai models?
Anonymous No.106402462 [Report] >>106406138
>>106402197 (OP)
>re/Forge/Classic: https://rentry.org/ldg-lazy-getting-started-guide#reforgeclassic

remove them please
Anonymous No.106402498 [Report]
>>106402430
its okay i forgive you
Anonymous No.106402620 [Report] >>106402655 >>106402666 >>106402669 >>106402702 >>106403293 >>106404738
I wouldn't count anistudio out just yet
Anonymous No.106402629 [Report] >>106402670 >>106402682
how am I supposed to use that?
Anonymous No.106402655 [Report]
>>106402620
Very nice. It was around 60sec when I tested it, better slow progress than none at all
Anonymous No.106402666 [Report] >>106402734
>>106402620
oh shit it's actually 0.7 seconds faster than comfy. comfy bros...
Anonymous No.106402669 [Report]
>>106402620
I don't understand why you keep posting images and not features from the UI. No one cares about the output. Every UI can output the same content.

You should be posting progress of how it does things Comfy/other UI's cannot. That's the entire reason it exists, not to show off AI Anime Cat Girl #12345ba2
Anonymous No.106402670 [Report] >>106402682
>>106402629
for example start 0.33 to start skipping steps at ~33% of the total steps.

end to 1.0 to continue step skipping until the gen is finished (you can end it earlier too)

i use a threshold of 0.05-0.08 for images, idk if its different for video
Anonymous No.106402678 [Report] >>106402697 >>106402703 >>106402722 >>106402734 >>106403174
do you guys find that this hobby has improved your vocabulary? always looking up ways to describe specific things...
Anonymous No.106402682 [Report]
>>106402629
>>106402670

nvm its start_step and not start_percent
you literally put in the steps then
Anonymous No.106402697 [Report] >>106402713
>>106402678
I have outsourced that step to an LLM at this point.
Anonymous No.106402702 [Report] >>106402714
>>106402620
can you add nunchaku? is it even compatible?
Anonymous No.106402703 [Report]
>>106402678
>bro prompts so much he is trying to prompt IRL
Anonymous No.106402713 [Report] >>106402723 >>106402737 >>106402942
>>106402697
but you still pick up the words you wouldn't typically use, no? especially since you have to look them up
Anonymous No.106402714 [Report]
>>106402702
also easycache
Anonymous No.106402722 [Report] >>106402736
>>106402678
not really. using ollama nodes with a 4b model for positive and negative prompts.
Anonymous No.106402723 [Report]
>>106402713
No, not really.
Anonymous No.106402734 [Report]
>>106402666
I wish
>>106402678
I know every danbooru tag. This serves me no use outside this hobby.
Anonymous No.106402736 [Report] >>106402796 >>106402820
>>106402722
oh holy shit
you guys are doing some gaming here
does that chug resources?
Anonymous No.106402737 [Report]
>>106402713
AI english is useless in daily life
Anonymous No.106402742 [Report] >>106402841 >>106402945 >>106402976
Did a Qwen fantasy monster archetypes lora, came out pretty decent IMO (unslopped hands / more sensible colors / etc, original is left, with lora is right, same seed / prompt)
Anonymous No.106402749 [Report]
Anonymous No.106402771 [Report] >>106402805
>>106402458
Kijai and Comfy-Org models are exactly the same, they even have the same sha256 hash
Anonymous No.106402796 [Report] >>106402809
>>106402736
>does that chug resources?
llm is like 4GB and also available in smaller sizes. im using nodes to kill the ollama process when its done generating a prompt and that should also unload the model.

the fact that its a thinking model and also the reloading of the models chugs time
Anonymous No.106402805 [Report]
>>106402458
>>106402771
the fp8 e5 and e4 scaled models are not the same. I remember people here having issue running one or the other
Anonymous No.106402809 [Report]
>>106402796
damn thats fancy, spongenigga looks good
except the text, I hate how text looks generated
Anonymous No.106402820 [Report]
>>106402736
Now him but I just call the deepseek API, so I'm using no resources at all.
Anonymous No.106402841 [Report]
>>106402742
Fixed the hands even, nice

Weird that Qwen messed up the hands originally though
Anonymous No.106402916 [Report] >>106402966
Anonymous No.106402942 [Report]
>>106402713
indubeedably
Anonymous No.106402945 [Report]
>>106402742
What sort of monsters does it do? I need something like that for illustrious.
Anonymous No.106402966 [Report]
>>106402916
really good
Anonymous No.106402976 [Report] >>106404210
>>106402742
did you do this locally? if so, how much VRAM you got?
Anonymous No.106403100 [Report]
>Accidentally connect postive prompt to both positive and negative
Finally, a good gen.
Anonymous No.106403125 [Report] >>106403131
https://huggingface.co/QuantStack/Wan2.2-S2V-14B-GGUF
Now just wait for comfy
Anonymous No.106403131 [Report] >>106403147 >>106403161 >>106403212
>>106403125
what does it do with porn sounds tho?
Anonymous No.106403147 [Report]
>>106403131
squeaky ducks
Anonymous No.106403161 [Report]
>>106403131
Probably the first thing people will check once we get it running lol
Anonymous No.106403174 [Report] >>106403286
>>106402678
yeah, and it has led to me studying art history to construct better prompts for specific styles. it's funny how this hobby can range from severe brain damage to intellectually stimulating and educational.
Anonymous No.106403212 [Report]
>>106403131
It'll probably distort the input image to make it safe and default to the closest sfw version of what you prompted.
Anonymous No.106403222 [Report]
Anonymous No.106403257 [Report]
Anonymous No.106403271 [Report]
Anonymous No.106403286 [Report]
>>106403174
my man, you get it
Anonymous No.106403293 [Report] >>106403395
>>106402620
Please continue ReForge2, drop slopy AniStudio, make AniForge or something
Anonymous No.106403355 [Report] >>106403367 >>106403394
Can qwen-edit do image stitching like Kontext?
Anonymous No.106403367 [Report]
>>106403355
ye
Anonymous No.106403394 [Report]
>>106403355
https://www.reddit.com/r/StableDiffusion/comments/1myr9al/use_a_multiple_of_112_to_get_rid_of_the_zoom/
Anonymous No.106403395 [Report]
>>106403293
no. python should be optional because it requires the user to maintain it. JavaScript should not be used at all because it's bloated and slow for frontends. C makes things harder for me but I am getting better by punching above my weight. this has been the most fun I've had programming in 5 years and I never want to go back to shitty web crap stacks. I'm tired of modern development negating any hardware advancements in the past 10 years with garbage frameworks and excessive bloat.
Anonymous No.106403399 [Report]
i have 48 images of a girl and 1 half-second long gif/video. this is enough for a lora right? i need to use diffusion-pipe if I want to train it for wan right?
Anonymous No.106403415 [Report] >>106403464 >>106403479 >>106403484
If I find a good workflow in one of the open comfy instances, how do I save it into my own pc? Save as just saves it into the home machine.
Anonymous No.106403464 [Report]
>>106403415
Can't you copy the entire thing and paste it on to your comfy?
Anonymous No.106403479 [Report]
>>106403415
there's an export button you need to look for that will export the json
Anonymous No.106403484 [Report]
>>106403415
Download a genned image.
Be sure to post the workflow here afterwards.
Anonymous No.106403528 [Report] >>106403562
manmade horrors
Anonymous No.106403562 [Report]
>>106403528
Yeah. But I love it.
Anonymous No.106403572 [Report] >>106403613
/adt/ doesn't know who ani is

>>106403559
Anonymous No.106403594 [Report] >>106403646
What the fuck is comfy copilot? And how do I get that prompt gallery plugin? I've never seen it. Looks fucking useful.
Anonymous No.106403607 [Report]
Anonymous No.106403613 [Report]
>>106403572
is this ani talking about himself? >>106403598
Anonymous No.106403646 [Report] >>106403654 >>106403841
>>106403594
this UI looks like shit. people seriously don't use legacy?
Anonymous No.106403654 [Report]
>>106403646
ricer syndrome
Anonymous No.106403744 [Report] >>106403835
I hate Chroma for fucking up hands to bad.
Anonymous No.106403787 [Report] >>106403802 >>106403833 >>106404059 >>106404476 >>106406043
https://litter.catbox.moe/csxy3kb1r8092okr.mp4

Imagine having this technology when you were 15.
Anonymous No.106403802 [Report]
>>106403787
you sick fuck
Anonymous No.106403833 [Report] >>106403837
>>106403787
damn. is that ultimate deepthroat for 2.2 or?
Anonymous No.106403835 [Report]
>>106403744
It fucks up more than just hands.
Anonymous No.106403837 [Report] >>106406776
>>106403833
https://civitai.com/models/1874153/oral-insertion-wan-22
Anonymous No.106403841 [Report] >>106403879
>>106403646
NTA, but the new once has tabs and faster workflow switching. I changed to to new UI recently and it more comfy for real.
Anonymous No.106403862 [Report]
Fucking up hands is the test of any true base model. If it doesn't fuck up the hands, it's worthless.
Anonymous No.106403879 [Report]
>>106403841
the fact you are this esl means the opposite of what you just attempted to say
Anonymous No.106403958 [Report] >>106403972 >>106403976 >>106404088
I came to this general for the first time a few days ago and have since posted only 3 (three) gens; and each time, they made it into the OP collage on new thread. What's your excuse? You trying to tell me my "artistic eye" is more honed than yours? Even though I only started genning a week ago? Here's a hint bozos: OP doesn't care about 1girl animu shit - their eyes glaze over looking at dime a dozen slop. I'm here making things happen, and I'm simply a hobbyist with no desire for fame or fortune. Imagine, if I were trying to steal your followers on social media, you'd be toast. Keep up, or get left behind.
Anonymous No.106403972 [Report]
>>106403958
I just hope you made that bait using an LLM instead of taking the time to make it up yourself.
Anonymous No.106403976 [Report]
>>106403958
oh yeah? I won't include your gens next time, you little shit
Anonymous No.106404015 [Report]
Anonymous No.106404027 [Report] >>106404071 >>106404086 >>106404336
I am very aware that my 3060 sucks dick for these models but I am getting 3 minutes per step on Wan 2.2 14B. 480p, no tea cache or whatever.
Is this normal? Or is it too slow even for this GPU? Maybe I should try a sampler other than res 2s?
I feel like Wan 2.1 used to run faster.
Also simply couldn't get 720p working. It was too slow to be worth it but I used to be able to gen 720p fine on 2.1. Now it is just OOMing.
Anonymous No.106404059 [Report]
>>106403787
>https://litter.catbox.moe/csxy3kb1r8092okr.mp4
Amazing.
Anonymous No.106404071 [Report] >>106404207
>>106404027
That sounds about right, I'm getting ~95s/it on cfg 1, which should be about 2x faster than cfg >1
Anonymous No.106404076 [Report] >>106404086 >>106404112
Anonymous No.106404086 [Report] >>106404207 >>106404327
>>106404027
is your vram maxing out? if you don't have .7~1gb free it's gonna slow down significantly
>>106404076
>ariel bold drop shadow meme font
fail
Anonymous No.106404088 [Report]
>>106403958
You could have just said 'hi, I'm a fag!' and saved yourself a lot of typing
Anonymous No.106404112 [Report]
>>106404076
>the things it has seen
...
Anonymous No.106404115 [Report] >>106404151 >>106404166 >>106404168 >>106404235
Alright. Using Chroma as an in-between to get rid of the sameface of Qwen works very well, but it keeps messing up hands every time.
Lowering the denoise helps but of course also goes back to the sameface issue.
Welp. I'm giving up on Chroma for realism for the time being.
Anonymous No.106404151 [Report] >>106404348
>>106404115
why are you inpainting face with hands in one pass
Anonymous No.106404166 [Report]
>>106404115
Can't you just manually inpaint out the imperfections if you care about them so much? No model combination is going to give you perfect results
Anonymous No.106404168 [Report]
>>106404115
Mask out the face so it doesn't change
Anonymous No.106404207 [Report]
>>106404071
Alright good to hear that I am not catastrophically off.
Probably can bump speed to a bit closer to yours if I can bite the quality decreasing optimizations.
>>106404086
Well I only have 12gb as stated so very much yes it should be running out of vram and loading and unloading different parts of the model to gen.
Anonymous No.106404210 [Report] >>106404275
>>106402976
Nah, I did it on TensorArt. Settings looked liked this (I think the only relevant thing not shown there is that the number of scheduler restarts was 3).
Anonymous No.106404217 [Report]
Anonymous No.106404235 [Report] >>106404436
>>106404115
I'm having trouble with both hands and backgrounds. Getting some real SDXL-type interiors nonsense from Chroma-HD.
Anonymous No.106404251 [Report]
Anonymous No.106404275 [Report] >>106404297
>>106404210
does civit offer lora training for qwen image? i have like 16k buzz thats just sitting around
Anonymous No.106404297 [Report]
>>106404275
It does not no
Anonymous No.106404327 [Report]
>>106404086
Well I didn't train the Lora on covers with the title text in place, I used the higher res scans of his original paintings that then became the covers. It was trained separately on a few variants of the Goosebumps logo itself though as you can probably tell.
Anonymous No.106404336 [Report]
>>106404027
wagmi one day
Anonymous No.106404348 [Report]
>>106404151
Yeah, I was doing a whole pass on the entire image instead of just detailing/inpainting. I'm going to pivot to just face detailing, I guess. Good call. I'm retarded.
Anonymous No.106404369 [Report] >>106404375
So... Has any hero fully unslopped Qwen yet?
Anonymous No.106404375 [Report]
>>106404369
No
Anonymous No.106404428 [Report]
Anonymous No.106404436 [Report]
>>106404235
It's kinda silly in some places. But it's great for artsy stuff and photo styles.
Anonymous No.106404438 [Report] >>106405634
best way to deal with upside down faces? the detailer from comfyui impact works great on upright but once its upside down its all fucked up
Anonymous No.106404445 [Report] >>106404888 >>106404954
What's minimum VRAM for Qwen?
Anonymous No.106404476 [Report]
>>106403787
future is so scary man
Anonymous No.106404491 [Report] >>106404533 >>106404888
Did anyone try anisora V3 which just released today? https://github.com/bilibili/Index-anisora
How does it compare to base Wan 2.2?
>>106402197 (OP)
>>WanX
>https://rentry.org/wan22ldgguide
Why the fuck does it only have a kijai workflow? Where is the comfy's one like 2.1 had?
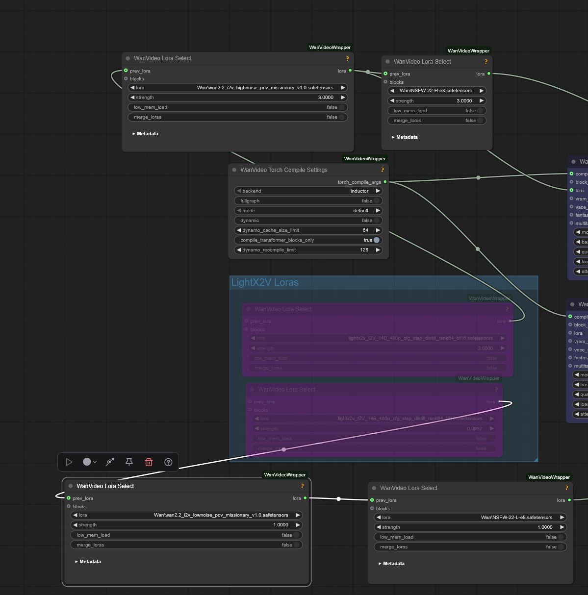
Anonymous No.106404533 [Report] >>106404563 >>106404576
>>106404491
>Where is the comfy's one like 2.1 had
Literally just add a second model loader, lora loader, and sampler to the old 2.1 workflow
Anonymous No.106404563 [Report] >>106404576 >>106404752 >>106405563
>>106404533
What about light2x, NAG, teacache and so on? Do you just add them to both model? What about lora's weights for both models?
Anonymous No.106404576 [Report]
>>106404533
>>106404563
Also why isn't there any mention of sageattention2++?
/ldg/ is really slipping on the spoonfeeding.
Anonymous No.106404584 [Report] >>106406211
wan prompting sucks ass
Anonymous No.106404609 [Report] >>106404720
Gun to your head, are you railing "Best Case Scenario Looks" Laura Loomer or nah? I'm torn personally
Anonymous No.106404657 [Report] >>106404687
cool to see anistudio is making progress. next year will be very interesting
Anonymous No.106404687 [Report] >>106404738
>>106404657
what the fuck are you talking about? it's dead and no one uses it.
this meme really needs to die
Anonymous No.106404706 [Report]
Anonymous No.106404720 [Report] >>106404826
>>106404609
Kek that made no sense without pic woops
Anonymous No.106404727 [Report]
>>106402225
>I know AI allows you to make anything
If only that were true, saar.
Anonymous No.106404738 [Report]
>>106404687
what's this then? >>106402620
Anonymous No.106404752 [Report] >>106404948
>>106404563
Lora loader needs to be duplicate since the light2x might need differrent stregth in each.
Sage2++ included in the current version of sage I think. But idk if it is even any major upgrade over just 2
Anonymous No.106404826 [Report] >>106404957
>>106404720
need a skin detailer / upscaler anon
Anonymous No.106404888 [Report] >>106404916
>>106404491
kijai's just werks, but uh doesn't work with any other loaders, so you can't use GGUFs
>The V3 model can generate 5 sec 360p video shot within 8 sec
heehh?
>>106404445
24gb
Anonymous No.106404910 [Report] >>106404953 >>106405010
Anonymous No.106404916 [Report]
>>106404888
>24gb
why you lie?
Anonymous No.106404948 [Report] >>106404982
>>106404752
>2.7.1/2.8.0dev
>SageAttention V1/sageattention==1.0.6
>cu128
>python_3.12.7_include_libs.zip
its all slop but thats what you get being spoonfed
Anonymous No.106404953 [Report]
>>106404910
Neat
Anonymous No.106404954 [Report]
>>106404445
I can run Q6 with 12 gigs
Anonymous No.106404957 [Report]
>>106404826
Yeah my Krea version of the same Lora is objectively better in every way tee bee aych, I just thought using the Qwen one would be funny.
Anonymous No.106404982 [Report]
>>106404948
Oh right, I confused the version with this numbering https://github.com/woct0rdho/SageAttention/releases. Then idk. I haven't tried 2++
Anonymous No.106405000 [Report]
Anonymous No.106405010 [Report]
>>106404910
> a british girl fighting raping gang, 2047
Anonymous No.106405057 [Report]
Feels good to finally be unshackled from the burden of low VRAM.
Anonymous No.106405266 [Report]
holy bulge
Anonymous No.106405273 [Report] >>106405433
does cfg >1 take up more vram because the sampler is technically generating two videos?
Anonymous No.106405313 [Report]
>update comfyUI
>suddenly gens takes 40% more time
What happened, when I revert to a pre 50 update it works fine, but the recent ones takes more time
I didn't even change anything
Anonymous No.106405361 [Report] >>106405378 >>106405388
getting blurry results when using loras in Wan2.2
i have high noise strength at 3 and low noise strength at 1
i disabled the lightx2v
anything else i can do?
Anonymous No.106405378 [Report]
>>106405361
i just noticed i have the high loras connected to model loader and low loras connected to the setloras node, which is later. i'll see if that changes anything
Anonymous No.106405388 [Report] >>106405442 >>106405701
>>106405361
you're using a 2.2 lora so the strength should be around 1. the only reason the lightx2v high lora was at 3 was because it was made for 2.1.
>i disabled the lightx2v
anything else i can do?
did you increase the steps?
Anonymous No.106405393 [Report]
Anonymous No.106405433 [Report] >>106407033
>>106405273
no, the latent is the same, just two passes
Anonymous No.106405442 [Report] >>106405563
>>106405388
thanks, i had the default steps from kijai workflow, i'll try doubling it
Anonymous No.106405563 [Report] >>106405632 >>106405701
>>106405442
the whole point of the lightx2v loras is to gen at low steps. comfy's template for no-light is set to 20 steps so I'd take that as a baseline, but I think wan is actually intended for 50 steps. but I don't know why you'd want to disable it, you're just gonna make the wait times for your goon painful.
>>106404563
comfy has templates built in with lightx2v setup. not nag or teacache though
Anonymous No.106405605 [Report]
Anyone tested Sage3?
Anonymous No.106405632 [Report]
>>106405563
I see, well I guess I only need to slap nag on both model with the same settings
I'm seeing a lot of that 3 samplers way WF for 2.2, did anyone try it? Is it better than the 2 samplers method with light2x?
Anonymous No.106405634 [Report] >>106405645
>>106404438
any thoughts anyone? tried another detailer but it was still shit. side profile, upside down, ranges from ok to horrific
Anonymous No.106405645 [Report] >>106405659
>>106405634
rotate the pic? and have a separate workflow jsut with the detailers and shit
Anonymous No.106405659 [Report]
>>106405645
for batch generation? also multiple faces, different orientations
Anonymous No.106405701 [Report]
>>106405388
>>106405563
thanks bud, i got it fixed. somebody was saying lightx2v degraded quality so i thought that was the culprit (not the case).

have a tifa (NSFW)
https://litter.catbox.moe/bhmac4.mp4
Anonymous No.106405729 [Report] >>106405743 >>106405962 >>106405986
can i play video games while genning?
Anonymous No.106405733 [Report]
>invent videogen
>some people use it to do what live2D can do already
Anonymous No.106405743 [Report]
>>106405729
if you have free vram or two video cards, yes
Anonymous No.106405798 [Report]
>replace light2x with lightning
>cumshot lora stop working
Anonymous No.106405815 [Report] >>106405820 >>106405907
if nvidia doesn't send me a 5090 FE purchase invite by tomorrow i'm going to buy the shittiest cheapest AIB
Anonymous No.106405820 [Report] >>106405836
>>106405815
>FE
lol
Anonymous No.106405831 [Report]
anything better than wan 2.2?
Anonymous No.106405836 [Report] >>106405861
>>106405820
is the FE a meme? i thought it was good because A E S T H E T I C S and resale value, also cheaper price
Anonymous No.106405846 [Report] >>106405874
>https://rentry.org/wan22ldgguide
Thank you for the guide, but you constantly mention nodes in the guide which aren't part of any workflow

>AdaptiveGuidance
>TorchCompileModelWanVideo
>TeaCache
>UnetLoaderGGUFDisTorchMultiGPU
>CLIPLoaderMultiGPU
None of these are in any workflow. Did you delete a link?
Anonymous No.106405861 [Report] >>106405889 >>106405894
>>106405836
And the smallest heatsink.
>skimping on a 2k purchase
Anonymous No.106405874 [Report] >>106405911
>>106405846
the guy who wrote it is just a retard. he copied the guide for 2.1 and forgot to remove parts that weren't relevant to 2.2
Anonymous No.106405889 [Report] >>106405946
>>106405861
i'm not skimping i just hate how every single non-FE edition looks like something a 15 year old kid designed with fucking dragon decals and RGB and printed words like TURBO GAMING EDITION
but fine. i guess i won't feel as bad for buying non-FE if you say it's shit.
Anonymous No.106405894 [Report] >>106405918
>>106405861
I don't have a 5090 but the 6000 looks about the same and it has no trouble dissipating the heat.
It does sound like a jet engine if you pin it to 600W for a while though.
Anonymous No.106405907 [Report]
>>106405815
i signed up the day it was announced and still no invite. it's not happening bud
Anonymous No.106405911 [Report]
>>106405874
yep, sounds about right. i'd edit it to "fix" it but im not even sure if the changes I made are correct
Anonymous No.106405918 [Report] >>106405933 >>106405941
>>106405894
6000 is not a desktop card, not really comparable
Anonymous No.106405931 [Report] >>106406005
Anyone managed to make some S2V gens on HF? The queue seems infinite...
Anonymous No.106405933 [Report]
>>106405918
wut? a 6000 is normal desktop pcie card with integrated fans, not a blower like a h100
Anonymous No.106405941 [Report] >>106405957
>>106405918
This is very much a desktop card and it's almost indistinguishable from the 5090.
There's fanless server versions too.
Anonymous No.106405946 [Report]
>>106405889
the FE is better than most the aib cards, at least go read a review lol. All of them will be loud if you run them at full power though, just be aware.
Anonymous No.106405957 [Report] >>106405981
>>106405941
Wtf, first time I'm seeing a FE PRO. I thought they are all closed blower bricks.
Anonymous No.106405962 [Report]
>>106405729
without a real giga nigga pc not really no
Anonymous No.106405974 [Report] >>106405989 >>106405991 >>106406008
God I can't WAIT till the weather gets cool here. I'll finally be able to run gens all day without worrying about needing my A/C on. It'll also act as a mini heater too.

Fall/Winter is going to be peak gen season!
Anonymous No.106405981 [Report]
>>106405957
it's just a blackwell continuation of the ada series of their workstation cards, these have always had integrated fans and are meant for professionals working with ML or heavy workloads on their desktop computers
Anonymous No.106405986 [Report]
>>106405729
i just beat shadowrun (SNES) while waiting for videos to gen
Anonymous No.106405989 [Report]
>>106405974
The depiction of the guy being murdered is a bit morbid but other than that this looks comfy.
Anonymous No.106405991 [Report]
>>106405974
add ac, exaust for the servers to outside, vr googles, crt tv, make the room dark
Anonymous No.106406005 [Report] >>106406461
>>106405931
can you run it local?
Anonymous No.106406008 [Report]
>>106405974
fr fr i remember genning in the middle of the summer and i thought i was gonna die from the heat
i'm an europoor so my house doesn't have AC. but i think i'll invest in it before next year
Anonymous No.106406027 [Report] >>106406050 >>106406061
is there a way to limit gpu utilization to like 95% and have it take a little longer but have my pc still be usable for web browsing?
Anonymous No.106406043 [Report]
>>106403787
black dahlia next
Anonymous No.106406050 [Report] >>106406069
>>106406027
yeah just download MSI afterburner and set power limit lower. i usually set it to 75%, the gens are like 10% slower and the fans barely turn on.
if you want to go more advanced you can undervolt too
Anonymous No.106406061 [Report] >>106406069 >>106406094
>>106406027
msi afterburner. im currently training a chroma lora and my temps never go above 56C. 80% power
Anonymous No.106406069 [Report]
>>106406050
>>106406061
this is perfect anon bless you
Anonymous No.106406080 [Report] >>106406566 >>106406651
>gen a video
>restart comfyui
>using the same workflow and doing nothing except changing the input pic(same dimensions) and prompt I try to gen another video and it completely stalls. exit comfyui
>restart comfui. try to generate the first video exactly as it was and it starts to gen. I cancel after the first step
>without restarting comfyui I try to gen the second video again
>it starts generating
what the actual fuck
Anonymous No.106406094 [Report] >>106406106 >>106406113 >>106406134
>>106406061
>fan speed 91%
I'll never understand how anons live like that. Do you keep your pc in a different room or something?
Anonymous No.106406102 [Report]
Anonymous No.106406106 [Report] >>106406134
>>106406094
my shit is cranked up and I don't mind. it let's me know when a gen has finished
Anonymous No.106406113 [Report]
>>106406094
No? I like white noise, and besides I don't even hear it over my A/C. I can't stand silence.
Anonymous No.106406134 [Report] >>106406166
>>106406094
>>106406106
anything below 100% is baby tier
Anonymous No.106406138 [Report] >>106406155 >>106406170 >>106406189 >>106406324
>>106402462
I’ll never understand this generals hateboner for anything that isn’t comfy. You know it’s not a zero sum game right? We can have both and more options. And that’s a good thing. Forge existing doesn’t somehow hurt comfy and it’s so bizarre that you guys seem to believe it does somehow. It this just “PlayStation is better!” Type bullshit or why?
Anonymous No.106406155 [Report] >>106406159
>>106406138
hey man I'm trying to be nice to ani at least but absolutely schizo retards have to dramafag every time it's mentioned. I'm about as sick of it as you are
Anonymous No.106406159 [Report] >>106406204
>>106406155
t. julien
Anonymous No.106406166 [Report] >>106406187
>>106406134
i like my quiet cozy room
Anonymous No.106406170 [Report]
>>106406138
>It this just “PlayStation is better!” Type bullshit or why?
no. some anon just personally hates comfy(the person).
Anonymous No.106406187 [Report]
>>106406166
/ldg/ is a tinitusGODs general, increase your tone while talking here.
Anonymous No.106406189 [Report]
>>106406138
it's a GIT GUD mentality but also forge is simply not being developed so you'll be left in the dust unless you're fine with generating sdxl 1girls for the rest of your life
Anonymous No.106406204 [Report]
>>106406159
do you actually have any reason to hate ani or are you just autistic?
Anonymous No.106406211 [Report]
>>106404584
it really does, it seems to only vaguely follow simple prompts
Anonymous No.106406304 [Report]
vibe killed
Anonymous No.106406309 [Report] >>106406327 >>106406338
>comfyui (cumfartui) 30% faster if you minimize the frontend window, even if your vram/ram is not full or if you limit frontend fps to 60
maybe its time to profile this piece of shit and optimize it including with like the top 50 plugins?
Anonymous No.106406324 [Report]
>>106406138
most anons would agree that forge is also fine, it's more along the lines of, "why wouldn't you want to use comfyui, which is more customizable and still being updated"
Anonymous No.106406327 [Report]
>>106406309
the front end is a lost cause. comfy is just a saas lib made with the lowest effort possible front end
Anonymous No.106406338 [Report] >>106406345
>>106406309
This made me swap to Edge from Chrome but then it started happening on Edge so went back to Chrome and it's fine again. I don't remember if it happened on Firefox.
Anonymous No.106406345 [Report]
>>106406338
im on windows 10, firefox and 3090
Anonymous No.106406348 [Report]
Anonymous No.106406358 [Report] >>106406408 >>106406431 >>106406483 >>106406497
how many anons are actually here? seems like a lot of bot posts currently
Anonymous No.106406402 [Report] >>106406420 >>106406485 >>106406934 >>106407044 >>106408624
So has anyone seen or use this, is it good?

>DisTorch 2.0 is here, and the biggest news is Universal .safetensor Support. You can now split any standard, Comfy-loader-supported FP16/BF16/FP8 .safetensor model across your devices, just like ComfyUI-MultGPU did before with GGUFs. This isn't model-specific; it’s universal support for Comfy Core loaders. Furthermore, I took what I learned while optimizing the .gguf analysis code and the underlying logic for all models uses that new optimized core, offering up to 10% faster GGUF inference for offloaded models compared to DisTorch V1. I’ve also introduced new, intuitive Expert Allocation Modes ('bytes' and 'ratio') inspired by HuggingFace and llama.cpp, and added bespoke integration for WanVideoWrapper, allowing you to - among other things - to block swap to other VRAM in your system. The goal for this custom_node remains the same: Stop using your expensive compute card for model storage and unleash it on as much latent space as it can handle. Have fun!

https://www.reddit.com/r/comfyui/comments/1n1bw2l/comfyuimultigpu_distorch_20_unleash_your_compute/

https://github.com/pollockjj/ComfyUI-MultiGPU
Anonymous No.106406408 [Report]
>>106406358
you and i are the only real anons here right now currently at this moment in time at present
Anonymous No.106406420 [Report]
>>106406402
unless it can benchmark my other gpus and auto-assign the amount that makes sense to assing so they can keep up with my main gpu, its a nothingburger
Anonymous No.106406431 [Report]
>>106406358
01011001 01101111 01110101 00100000 01100001 01110010 01100101 00100000 01100111 01100001 01111001
Anonymous No.106406461 [Report] >>106406501
>>106406005
The model is out, but no comfy implementation yet. (but has a pr, so soon)
Anonymous No.106406482 [Report] >>106406502
are there any windows/nvidia settings i can change that can speed up genning?
Anonymous No.106406483 [Report] >>106406700
>>106406358
Hey hey Anon, Anon here.
I am here.
Anonymous No.106406485 [Report] >>106406493 >>106406521 >>106406939
>>106406402
i make a lot of slop but i don't know what any of this means. i am so tech illiterate anons what do
Anonymous No.106406493 [Report]
>>106406485
just do what you did growing up, learn the essential vocab words, and you'll start to learn how each word relates to each other.

like a workflow
Anonymous No.106406497 [Report]
>>106406358
Real anon here. Though I only lurk because the stuff that gets posted here is usually always new, unlike the rest of this fucking site.
Anonymous No.106406501 [Report]
>>106406461
you can already use it in cumfartui with kijais or native
Anonymous No.106406502 [Report] >>106406516
>>106406482
sysmemory fallback, off
power setting prefere performance, set both in nvidia panel and in os
overclock core clocks, max out fans
Anonymous No.106406516 [Report] >>106406529 >>106406569
>>106406502 (cont)
dont leave the frontent visible, minimize it
gen 8 images in a batch to get 1 image free basically
Anonymous No.106406521 [Report] >>106406533 >>106406886
>>106406485
Appears to allow you to split your safetensors files and offload them to RAM more efficiently. Basically, run bigger models/more complex workflows on any machine.
Reads pretty damn nice, I'll try it out and see how high I can crank Wan.
Anonymous No.106406529 [Report]
>>106406516
>dont leave the frontent visible, minimize it
this is in case you are using the gpu that is genning for your desktop, but if you can you should default your desktop to another gpu or igpu
Anonymous No.106406533 [Report]
>>106406521
splits safetensors files to separate gpus
Anonymous No.106406566 [Report] >>106406572 >>106406581 >>106406651
>>106406080
same exact settings, different pic and prompt. one looks like my gpu is dying. also, I restarted my pc and tried to gen the first video again and it stalled too. then I noticed the power limit in afterburner was at 100 when before it was 75. I put it back to 75 and the video starts genning. nigger what the fuck
Anonymous No.106406569 [Report] >>106406587 >>106406596
>>106406516
>gen 8 images in a batch to get 1 image free basically
que?
Anonymous No.106406572 [Report]
>>106406566
The second fucked up one is pretty cool.
Anonymous No.106406579 [Report]
Anonymous No.106406581 [Report]
>>106406566
thermal throttling maybe? left one is kinda neat BTW.
Anonymous No.106406587 [Report] >>106406617
>>106406569
say one image takes 10 seconds but a batch of 8 takes 70 seconds
you have to wait the 70 seconds to get all the images but it was faster per image than generating sequentially
Anonymous No.106406596 [Report] >>106406617
>>106406569
you save on overhead and can better utilize your gpu power fully at different stages that ultimately results in ~13% speedup which is 1 image being free when genning 8 compared to genning it 1 by 1 which would result in 7 images for the same time taken
Anonymous No.106406617 [Report] >>106406640 >>106406681 >>106406701
>>106406587
>>106406596
niggas be speaking that china ching chong
Anonymous No.106406624 [Report]
Anonymous No.106406640 [Report] >>106406681
>>106406617
the state of /g/
Anonymous No.106406651 [Report]
>>106406080
>>106406566
As good as the backend is, the memory management is still atrocious. Restarting it to reset its memory held is pretty common.
Anonymous No.106406668 [Report]
Anonymous No.106406675 [Report] >>106406682 >>106406690 >>106406698 >>106406703 >>106406730 >>106406762 >>106406849 >>106407030
I don't remember this episode.
Anonymous No.106406681 [Report]
>>106406617
>>106406640
YOU'RE GOING 70 MILES AN HOUR
Anonymous No.106406682 [Report]
>>106406675
that's a little spicy for this board there anon
Anonymous No.106406690 [Report]
>>106406675
bruh
Anonymous No.106406698 [Report]
>>106406675
good shit and good bye
Anonymous No.106406700 [Report]
>>106406483
i hope you fucking kill yourself you fake fan for not telling me what your favorite roguelikes are kill yourself you fucking waste of space. you're the reason the world is falling apart because you "pretend" to be a part of things i hope you fucking die nigger
Anonymous No.106406701 [Report] >>106406802
>>106406617
making 8 images at the same time can sometimes be faster than making 8 images separately.

example:
1 image = 10 seconds
8 images separately = 80 seconds
8 images at the same time = 70 seconds
Anonymous No.106406703 [Report] >>106406786 >>106406874
>>106406675
that oral insertion lora is probably the best wan lora ever made. you can pretty much throw any SFW pic at it and it'll make them suck dick with shocking accuracy.
Anonymous No.106406730 [Report] >>106406776
>>106406675
workflow or catbox
Anonymous No.106406739 [Report] >>106406758 >>106406789 >>106406818 >>106406877
Panhovix status?
AniDiffusion status?
Anonymous No.106406758 [Report]
>>106406739
>Panhovix status?
tucked his tail and ran for the hills
Anonymous No.106406762 [Report]
>>106406675
Amazing.
Anonymous No.106406776 [Report]
>>106406730
Use this lora with a frame from a video >>106403837
Join two videos together using your favorite video editing program.
Anonymous No.106406786 [Report] >>106406793 >>106406810
>>106406703
>that oral insertion lora is probably the best wan lora ever made. you can pretty much throw any SFW pic at it and it'll make them suck dick with shocking accuracy.
yeah i have it downloaded and i can keep telling myself im a good person as long as i keep resisting the temptation to use it with images of beautiful 13 year old starlets
Anonymous No.106406789 [Report] >>106406808 >>106406877 >>106407173
>>106406739
>posted this message yesterday
>0 replies
>1 thumbs up
nobody cares about reforge.
Anonymous No.106406793 [Report]
>>106406786
jesus
Anonymous No.106406802 [Report]
>>106406701
neat
Anonymous No.106406808 [Report]
>>106406789
Yeah, forge classic just works don’t need to switch to a similar front end just for my big titty 1girls. And forge classic dev has released a flux and derived models compatible branch so really I could goon with chroma on it too now. Panchovix just some shitskin thirdie that crumbled under the weight of his own promises lmao. Many such cases, untrustworthy people.
Anonymous No.106406810 [Report]
>>106406786
I know some anons may get offended by this post but that's probably what 90% of the general is already doing anyway.
Anonymous No.106406818 [Report] >>106406863
>>106406739
>Panhovix
ded
>AniDiffusion
looks like it got faster finally
Anonymous No.106406849 [Report] >>106407175
>>106406675
artistic, but wrong board
Anonymous No.106406863 [Report] >>106406962
>>106406818
>faster
>0.01 seconds faster
>SDXL gens only
Anonymous No.106406874 [Report] >>106406892
>>106406703
unfortunate that his pussy insertion one isnt retrained for 2.2 https://civitai.com/models/1855263/pov-insertion
Anonymous No.106406877 [Report]
>>106406739
>>106406789
panchovix status = depressed
Anonymous No.106406886 [Report] >>106407017
>>106406521
Yeah, it does look pretty cool. I'll have to test this on some of my workflows, see if I can go beyond 8 seconds without ooming
Anonymous No.106406892 [Report]
>>106406874
same for his anal insertion. I tried it for wan2.1 and its definitely not as good. they need to be in a very specific position for it to work(missionary with their legs spread), and even then its pretty much luck.

I hope they port those to wan22
Anonymous No.106406923 [Report] >>106407063
since I haven't heard anything about vibe voice, shall I assume it's garbo?
Anonymous No.106406934 [Report] >>106406953
>>106406402
is that what this node is about? i noticed it the other day
Anonymous No.106406939 [Report]
>>106406485
it's actually pretty damn cool software. anons used it to offload gguf models (especially wan/hyvid) to system RAM more efficiently, the loader here will swap the rest of the model back to VRAM quite efficiently as-needed.

but what it's also [mainly?] doing is allowing multiple GPU to be used

now apparently they got it working with all safetensors too, not only gguf. this should be quite interesting both for people who want to trade system ram to augment vram and people with multiple gpu (again)
Anonymous No.106406953 [Report]
>>106406934
yes. if it works the same, it's a really good node.
Anonymous No.106406962 [Report]
>>106406863
what?
Anonymous No.106407017 [Report] >>106407041
>>106406886
Node seems slow as fuck for me. I offloaded 50% of my shit to RAM and now the GPU barely does any work most of the time while VRAM is nearly filled. Kinda fucky.
Anonymous No.106407030 [Report]
>>106406675
Hahaha.
Anonymous No.106407033 [Report]
>>106405433
how come then when I increase the cfg it doubles the vram?
Anonymous No.106407041 [Report] >>106407061
>>106407017
Really? I was just thinking, when I use any kind of wan, my memory dram gets used up any way, no still not sure how this thing works
Anonymous No.106407044 [Report]
>>106406402
huh. This is actually neato. Having a second 3090 finally gonna pay off for anything other than training.
Anonymous No.106407061 [Report] >>106407143
>>106407041
DisTorch2 Model Final Device/Layer Assignments
--------------------------------------------------
Device Layers Memory (MB) % Total
--------------------------------------------------
cuda:0 (<0.01%) 283 2.74 0.0%
cuda:0 224 7486.60 54.9%
cpu 181 6138.56 45.0%

Can't even get a single step done like this because the CPU is working its ass off while my GPU basically just idles. Doesn't seem like a good thing for single GPU setups.
Anonymous No.106407063 [Report] >>106407083 >>106407096
>>106406923
I just ran it with the comfy node released today. It's pretty slow and I can only run the small model. Early testing but the quality is pretty alright I would say better than chatterbox and it can do multiple people at once. I assume the bigger model will be even better but too much for my ol 3060 apparently
Anonymous No.106407077 [Report] >>106407104 >>106407105 >>106407126
what actually determines how fast you can gen?
just more vram = more gooder?
surely it is more complicated than that
Anonymous No.106407079 [Report] >>106407173
do we have nsfw qwen loras already?
Anonymous No.106407083 [Report] >>106407169
>>106407063
have anything to vocaroo? to be worthwhile it's gotta compete with kokoro
Anonymous No.106407096 [Report]
>>106407063
I like e5-tts as well, only tts model that could do a proper bane voice, chatterbox is probably better for non filtered voices.
Anonymous No.106407104 [Report]
>>106407077
the VRAM is the more likely bottleneck on many models of real hardware vs. the models we'd like to use.

it doesn't mean that you could use much weaker GPU processing units tho. most models require both lots of fast RAM and the GPU processors.
Anonymous No.106407105 [Report] >>106407217
>>106407077
well the tensor floperations, but the whole model has to be in the vram before the GPU can do any operations
moving parts of the model in and out of vram limits the speed to however fast the cpu and sys ram is, so even if you have a super mega turbo GPU with only 8gb vram, you're stuck waiting for the CPU to chunks in and out
Anonymous No.106407126 [Report]
>>106407077
Yes, it's more complicated. Number of CUDA cores is the overall most important, but vram is a major concern for performance.

If you don't have enough vram to fit the whole model, it will have to do offloading to system ram which loses performance, also with lots of vram available you can do multi-batch generation, which cuts down on individual generation time since you do many in parallel.
Anonymous No.106407138 [Report]
aren't cuda cores actually shader cores? a shader being some kind of filter for textures, or something...
can you tell I'm not an expert
Anonymous No.106407143 [Report]
>>106407061
Seems like this was an issue with the res_2s sampler. That shit doesn't want to play nice with offloading. uni_pc now fully uses the GPU. Weird.
Anonymous No.106407169 [Report]
>>106407083
Probably not as good as kokoro imo but still trying to find the best settings. It's seems picky with reference audio JYB worked better than yuri. Also didn't add that music it just did it on it's own lol. Need a syntax guide for this.
https://vocaroo.com/1aAx6z5025UQ
Anonymous No.106407173 [Report]
>>106406789
>the anti-comfy dipshit stopped posting around the same time that guy went into a bad place (mentally)
makes you think

>>106407079
there's one on civitai, search for "mcnl"
Anonymous No.106407175 [Report]
>>106406849
t2v? prompt me?
Anonymous No.106407177 [Report] >>106407189 >>106407197 >>106407212
I'm not sure why this is supposedly any better than the offloading we have now. Why is this important?
Anonymous No.106407189 [Report]
>>106407177
let the vramlets dream
Anonymous No.106407192 [Report] >>106407229
anime girl grabs the guitar to her left and starts playing it.

surprise guitar!
Anonymous No.106407197 [Report]
>>106407177
you mean kijai's block swap which is spastic and unpredictable?
Anonymous No.106407212 [Report]
>>106407177
it was the best offloading for gguf and in general in many -probably most- cases. it's supporting safetensors now.

nvidia's driver offloading is dirt slow. offloading other models like clip/vae aren't the same thing.
Anonymous No.106407217 [Report] >>106407226 >>106407235
>>106407105
>floperations
wat
Anonymous No.106407226 [Report] >>106407235
>>106407217
portmanteau of float operations
Anonymous No.106407229 [Report]
>>106407192
this time it worked.
Anonymous No.106407234 [Report]
>>106407231
>>106407231
>>106407231
>>106407231
Anonymous No.106407235 [Report]
>>106407217
>>106407226
like shart + particles = sharticles
Anonymous No.106407236 [Report] >>106407258
>nearly 3 minutes per image
is this how dial up felt like
Anonymous No.106407258 [Report] >>106407356
>>106407236
Yes, except it was loading images where you saw the JPEG load line by line and later on, 640x480 videos took forever to watch but you would do it for stuff like new games coming out.
Anonymous No.106407356 [Report] >>106407360
>>106407258
We were generating images in like 1 second a year or two ago. We are regressing.
Anonymous No.106407360 [Report]
>>106407356
yeah shitty images that you'd delete immediately
Anonymous No.106408624 [Report]
>>106406402
>Available VRAM pool increased to 32 + 24 GB with this.

Nice.