← Home ← Back to /g/

Thread 106407231

320 posts 174 images /g/
Anonymous No.106407231 [Report] >>106409245 >>106413143
/ldg/ - Local Diffusion General
I Don't Remember This Edition

Discussion of Free and Open Source Text-to-Image/Video Models and UI

Prev: >>106402197

https://rentry.org/ldg-lazy-getting-started-guide

>UI
ComfyUI: https://github.com/comfyanonymous/ComfyUI
SwarmUI: https://github.com/mcmonkeyprojects/SwarmUI
re/Forge/Classic: https://rentry.org/ldg-lazy-getting-started-guide#reforgeclassic
SD.Next: https://github.com/vladmandic/sdnext
Wan2GP: https://github.com/deepbeepmeep/Wan2GP

>Checkpoints, LoRAs, Upscalers, & Workflows
https://civitai.com
https://civitaiarchive.com/
https://tensor.art
https://openmodeldb.info
https://openart.ai/workflows

>Tuning
https://github.com/spacepxl/demystifying-sd-finetuning
https://github.com/Nerogar/OneTrainer
https://github.com/kohya-ss/sd-scripts/tree/sd3
https://github.com/derrian-distro/LoRA_Easy_Training_Scripts
https://github.com/tdrussell/diffusion-pipe

>WanX
https://rentry.org/wan22ldgguide
https://github.com/Wan-Video
https://alidocs.dingtalk.com/i/nodes/EpGBa2Lm8aZxe5myC99MelA2WgN7R35y

>Chruma
https://huggingface.co/lodestones/Chroma1-Base
Training: https://rentry.org/mvu52t46

>Illustrious
1girl and Beyond: https://rentry.org/comfyui_guide_1girl
Tag Explorer: https://tagexplorer.github.io/

>Misc
Local Model Meta: https://rentry.org/localmodelsmeta
Share Metadata: https://catbox.moe | https://litterbox.catbox.moe/
GPU Benchmarks: https://chimolog.co/bto-gpu-stable-diffusion-specs/
Img2Prompt: https://huggingface.co/spaces/fancyfeast/joy-caption-beta-one
Samplers: https://stable-diffusion-art.com/samplers/
Txt2Img Plugin: https://github.com/Acly/krita-ai-diffusion
Archive: https://rentry.org/sdg-link
Bakery: https://rentry.org/ldgcollage

>Neighbours
https://rentry.org/ldg-lazy-getting-started-guide#rentry-from-other-boards
>>>/aco/csdg
>>>/b/degen
>>>/b/realistic+parody
>>>/gif/vdg
>>>/d/ddg
>>>/e/edg
>>>/h/hdg
>>>/trash/slop
>>>/vt/vtai
>>>/u/udg

>Local Text
>>>/g/lmg

>Maintain Thread Quality
https://rentry.org/debo
Anonymous No.106407240 [Report] >>106407246
looool faggot rushing to put ani in the collage
Anonymous No.106407246 [Report] >>106408600
>>106407240
it's not like you make anything collage worthy
Anonymous No.106407254 [Report] >>106407260
when updating comfy do you use the .exe update file or update in the gui itself? it should be the same thing, but is it?
Anonymous No.106407260 [Report]
>>106407254
update in the ui, git pull, pip, in that order
Anonymous No.106407261 [Report] >>106407276 >>106407372
That ComfyUI-MultiGPU is pretty damn good, finally a reason to move away from kijai's shitty block swap bullshit.
Anonymous No.106407264 [Report]
coomputer snake die
Anonymous No.106407266 [Report]
floperations edition
Anonymous No.106407276 [Report]
>>106407261
what's the numbers, how many seconds (minutes??) does it save
Anonymous No.106407298 [Report]
Blessed thread of frenship
Anonymous No.106407324 [Report] >>106407570
>>106405632
>>106405433
>I'm seeing a lot of that 3 samplers way WF for 2.2, did anyone try it?
that's what I'm trying to do. but for some reason the first sampler uses double the vra-

oh, I didn't connect it to the block swap node. I'm an insane retard
Anonymous No.106407327 [Report] >>106407372 >>106407384
Anonymous No.106407329 [Report]
>>106407258
well hopefully we get to the google fiber era sooner rather than later (for local model)
Anonymous No.106407336 [Report]
https://www.reddit.com/r/comfyui/comments/1n1gikw/wan22_sound2vid_s2v_workflow_downloads_guide/
Anonymous No.106407372 [Report] >>106408289
>>106407261
Tried native yet, how is it? I cant test just yet until I get back.

For those who don't know:

https://www.reddit.com/r/comfyui/comments/1n1bw2l/comfyuimultigpu_distorch_20_unleash_your_compute/

https://github.com/pollockjj/ComfyUI-MultiGPU

>>106407327
fucking kek, nice
Anonymous No.106407384 [Report] >>106407388
>>106407327
haven't laughed that hard since i watched rick & morty
Anonymous No.106407388 [Report] >>106407499
>>106407384
(not sarcasm btw I like rick & morty)
Anonymous No.106407454 [Report] >>106409245
Hatsune Miku squats a barbell

nice
Anonymous No.106407499 [Report]
>>106407388
is rick and morty worth watching after justin got kicked out for liking the idea of a 16 year old being 16
Anonymous No.106407570 [Report] >>106407599 >>106407839 >>106409245
>>106407324
2 steps high without light
3 steps high with light
3 steps low with light
Anonymous No.106407593 [Report]
im gunna floperate so hard rn
Anonymous No.106407599 [Report] >>106407969
>>106407570
lol i'd watch an entire 3 minute video of women running like dogs in public
Anonymous No.106407603 [Report] >>106407969
I've been away for a few days, has Onetrainer been updated to support Chroma yet?
Anonymous No.106407839 [Report] >>106408332 >>106412940
>>106407570
huh, i think 2 steps on high without light is too low. all the other gens have this weird flashing. i guess i just got lucky with that one
Anonymous No.106407943 [Report]
Anonymous No.106407969 [Report]
>>106407599
It’s nothing new anon
https://youtu.be/8etJD1i4KqY?si=68kAO1yE0D5N2-4Y>>106407603
Anonymous No.106407991 [Report] >>106408012
anime girl walks left and jumps into a swimming pool.

2.2 lightning lora seems okay, just add slow motion to negatives and the defaults
Anonymous No.106408008 [Report] >>106408062
is visible nipples under clothing safe for work?
Anonymous No.106408012 [Report]
>>106407991
heh when you start watching a video like this you're like "how she going to pull this off within 5 SECONDS" and sure enough, 5 seconds is enough.
Anonymous No.106408062 [Report]
>>106408008
i used to wear pic related for casual fridays so I don't see why not
Anonymous No.106408068 [Report] >>106408073
anime girl walks left and gets into a rocketship that launches high into the sky.

well, that works
Anonymous No.106408073 [Report] >>106409245
>>106408068
well, attaching the vid also helps:
Anonymous No.106408149 [Report] >>106408253 >>106411202
Anonymous No.106408253 [Report]
>>106408149
pretty kewl
Anonymous No.106408289 [Report]
>>106407372
my experience using this for imaggen back on 2x3090 was that it was better to run two sessions, one for each 3090 than one using the vram of the other with this node
Anonymous No.106408316 [Report] >>106408323 >>106408466
Using comfyui with chroma, I see image generation taking 31 seconds but the end to end time being around 40 seconds. Is this difference expected? I also see some 'loaded completely xyz" messages in between generation, I'm wondering if maybe I don't have enough VRAM to load everything at once
Anonymous No.106408323 [Report]
>>106408316
i probably should have mentioned that i have 24gb vram and im generating 1024x1024
Anonymous No.106408332 [Report] >>106408885
>>106407839
3 steps, no flashing
Anonymous No.106408352 [Report] >>106408481
Can we use InfiniteTalk to make longer videos as in, if I upload some kind of 1 minute sound, could I use it with loras and gen regularly or is movement going to be limited/static? Found this, a 2 min gen: https://www.reddit.com/r/StableDiffusion/comments/1n1ycs9/4090_48g_infinitetalk_i2v_720p_test2min/
Anonymous No.106408374 [Report]
anons, what do you recommend for lazy cache parameters?
Anonymous No.106408425 [Report] >>106408432 >>106408435
Anonymous No.106408432 [Report] >>106408441 >>106408449 >>106408463
>>106408425
oops.. damnit
Anonymous No.106408435 [Report] >>106408449
>>106408425
fuckin suckable nips
Anonymous No.106408441 [Report]
>>106408432
Time to reply means you can delete post or file
Anonymous No.106408445 [Report]
Anonymous No.106408449 [Report] >>106408464
>>106408432
>>106408435
I tab away for two seconds fuck sake and I miss goodness
Anonymous No.106408463 [Report]
>>106408432
Anonymous No.106408464 [Report]
>>106408449
gotta be quick
Anonymous No.106408466 [Report] >>106408517
>>106408316

Are you setting the text encoder to use your ram? That can eat up your vram and slow it down.
Anonymous No.106408481 [Report]
>>106408352
what is stopping you from trying and finding out?
Anonymous No.106408489 [Report]
Anonymous No.106408512 [Report] >>106408523 >>106408554 >>106408558 >>106408567
>https://rentry.org/wan22ldgguide
WHY would i want to use a bf16 text encoder for an fp8 model??
The message in red is false. The bf16 model throws the exact error message.
the text encoder from Comfy-Org works
Anonymous No.106408517 [Report] >>106408584
>>106408466
That was the issue, it was set to default which I guess is gpu. Once I explicitly set it to cpu, the loading messages disappeared and the overhead isn't as long. Thanks.
Anonymous No.106408523 [Report]
>>106408512
it doesn't have to match and bigger number is just better
Anonymous No.106408526 [Report] >>106408564 >>106408653
Anonymous No.106408531 [Report]
anyone knows how the hell is the new latentconcat node works?
As usual comfy pushes commits without any documentation or explication
Anonymous No.106408554 [Report]
>>106408512
just realized that KJs models have 7% worse performance.
the guide at https://rentry.org/wan22ldgguide is completely worseless
i should have just sticked with https://comfyanonymous.github.io/ComfyUI_examples/wan22/
Anonymous No.106408558 [Report] >>106408596
>>106408512
also you do have to use kijai's encoder because you're using his workflow. the guy who wrote the guide is a tard
Anonymous No.106408564 [Report]
>>106408526
i yearn for unemployment
Anonymous No.106408567 [Report]
>>106408512
what if you use the q8 wan 2.2? isn't that one fine?
Anonymous No.106408584 [Report] >>106408600
>>106408517
Anonymous No.106408595 [Report] >>106408623
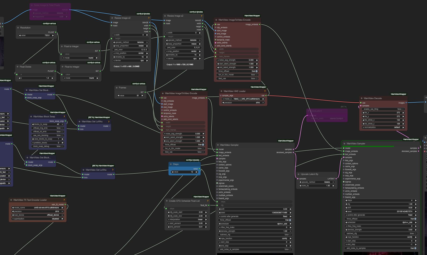
in the rentry workflow, why is the lora strength 3.0 for the high model? just curious, does it need a higher weight for a reason
Anonymous No.106408596 [Report]
>>106408558
>the guy who wrote the guide is a tard
i hate him now
ポストカード !!FH+LSJVkIY9 No.106408600 [Report] >>106409605
>>106407246
nothing worthy will be in it ;3
>>106408584
this is a photo of what i looked like in 2005 hehe
Anonymous No.106408623 [Report] >>106408644 >>106408648 >>106410879
>>106408595
because that lora was made for wan 2.1. the high 2.2 model is much different so the lora strength is increased to compensate. the low model is afaik similar or the same as the 2.1 model so that's why the lora strength is 1.0 there. if you're gonna add other loras made for 2.1 you're gonna have to increase the strength on the high model as well. loras made for 2.2 can be at 1.0 for both models.
Anonymous No.106408644 [Report] >>106408654
>>106408623
but people say the 2.1 lora works better for wan 2.2, apparently?
ポストカード !!FH+LSJVkIY9 No.106408648 [Report]
>>106408623
for 480p i prefer 2.1
has that iphone 6plus camera vibe hehe
on lower resolution screens\secondary devices i enjoy them

someday i'll have a non-toaster that can gen in 720+ ;c
Anonymous No.106408653 [Report]
>>106408526
aspect ratio I set is wrong, but here is with the rentry workflow (3/1 lora weight). no interpolation on this one.

chase the car, wagies
Anonymous No.106408654 [Report]
>>106408644
yeah the 2.2 lightx2v lora sucks ass for some reason
Anonymous No.106408668 [Report] >>106408688 >>106408704
dont update comfy, its totally broken now
Anonymous No.106408687 [Report] >>106408705
Panchovix status?
AniDiffusion status?
Anonymous No.106408688 [Report] >>106408693 >>106408715
>>106408668
i just updated like 45 mins ago and i haven't noticed anything different
Anonymous No.106408693 [Report] >>106408738
>>106408688
you're outdated already
Anonymous No.106408702 [Report]
there we go

rentry workflow seems a bit faster than the q8 one I was using as well, works fine. but are fp8 scaled and Q8 roughly the same quality?
Anonymous No.106408704 [Report] >>106408736 >>106408742
>>106408668
I been saying it over and over in these threads to not update and chase the shiny new objects until a proper fixed release.
Anonymous No.106408705 [Report] >>106408717
>>106408687
I readed the last thread thanks for the feedback dont reply
Anonymous No.106408715 [Report] >>106408726 >>106408738
>>106408688
he just kept pushing crap and broke other nodes
Anonymous No.106408717 [Report]
>>106408705
yeah RIP ani what a way to go
Anonymous No.106408726 [Report]
>>106408715
He has the. Power to do what he wants , there is not alternative UI
Anonymous No.106408735 [Report] >>106408927 >>106408931
Remember that if Comfy wants to turn his UI into a subscription tier service tomorrow, you'll have no choice but to pay. All other user interfaces are dead, and he knows it.
Anonymous No.106408736 [Report]
>>106408704
>gguf
sounds like a poorfag situation
Anonymous No.106408738 [Report]
>>106408693
>>106408715
lulz
Anonymous No.106408742 [Report]
>>106408704
and now using fp8 scaled wan 2.2 instead of q8, my wan gens seem better and no vram issue.

must be some bug.
Anonymous No.106408757 [Report]
I thought something was fucked when I tried to gen using ggufs for Wan today. Guess I'm using fp8 until its fixed.

GGUF is higher quality than FP8 btw.
Anonymous No.106408761 [Report]
kek it worked

The car window rolls down and the girl throws her tea at the people outside.

wan is such a good model. surprised it's local, works better than most SAAS shit.

also, what scheduler is ideal for wan? dpm sde is default in this workflow, what do devs recommend?
Anonymous No.106408793 [Report] >>106408983
>Same workflow from yesterday now OOMs.

WHAT THE FUCK?
Anonymous No.106408815 [Report] >>106408824
8 steps vs 6
Anonymous No.106408824 [Report] >>106408860
>>106408815
Tea squirting gf when?
Anonymous No.106408860 [Report]
>>106408824
with i2v that is up to you
Anonymous No.106408885 [Report]
>>106408332
weird shit keeps happening with this three sampler bullshit. not worth it to use
Anonymous No.106408900 [Report] >>106408969
Inventor the of the 3 sampler idea here: I dumped it weeks ago. I just do 8 or so steps on high at a smaller resolution then upscale the latent and do 4 steps on low with the LoRA on.
Anonymous No.106408927 [Report]
>>106408735
actually someone will just fork it and we can be free from the fennec faggot
Anonymous No.106408931 [Report] >>106408945 >>106409039
>>106408735
>wants to turn his UI into a subscription tier service tomorrow
huh?
Anonymous No.106408945 [Report] >>106409245
>>106408931
comfy derangement syndrome
Anonymous No.106408963 [Report] >>106409102 >>106409123
remember when anon said comfy is the most stable it's ever been yesterday? what a dumb faggot lmao. this is what comfy will be like forever now
Anonymous No.106408969 [Report] >>106408989
>>106408900
it's as simple as this?
Anonymous No.106408983 [Report] >>106409002 >>106409021
>>106408793
jejeje, yep. Even before version 3.50 one of the previous updates had this issue. I was able to get like 180 frames and now with the exact same workflows it shits at 120 frames. This issue will continue to snowball until its fixed but priority seems to be stuffing compatibility for any new model that releases as of late
Anonymous No.106408989 [Report] >>106409066 >>106411352
>>106408969
Turn off add noise to samples on the first sampler and add noise to the second sampler at a denoise of around .65
Otherwise you'll be upscaling the noise too and the video will sparkle.
Anonymous No.106409002 [Report]
>>106408983
It's a pretty serious fucking issue.
Anonymous No.106409021 [Report]
>>106408983
Yeah I had to do a rollback shit was fucked. Normally I can just work through or around these issues, but even 40 blocks swapped on a 3090 was ooming at 720p. I don't understand how the issues page isn't full of reports about it.
Anonymous No.106409039 [Report]
>>106408931
That anon is bored because his comfy isn't working.
He's trying some mental diffusion to entertain us
Anonymous No.106409044 [Report]
Anonymous No.106409066 [Report]
>>106408989
>bislerp
ebin
Anonymous No.106409102 [Report] >>106409112
>>106408963
And he has not competitors, he doesnt have to worry about debugig speed
Anonymous No.106409112 [Report] >>106409121 >>106409122
>>106409102
His only competition was an anxious autistic nerd who bit off more than he could chew.
Anonymous No.106409121 [Report]
>>106409112
technically, ani can just steal comfy code by writing it in c++ and there isn't"t anything comfy could do about that
Anonymous No.106409122 [Report] >>106409128
>>106409112
Seriously, how must Comfy feel now that it knows it has no competitors? It's like McDonald's finding out that all the other fast food chains have gone bankrupt.
He has the freedom to do what he wants now.
ポストカード !!FH+LSJVkIY9 No.106409123 [Report]
>>106408963
k
Anonymous No.106409128 [Report] >>106409137
>>106409122
and he chose to make everything shittier immediately. what a wise decision
Anonymous No.106409137 [Report]
>>106409128
He has no enemies, it is the officialUI for all diffusion models. He is the God Emperor.
Anonymous No.106409168 [Report] >>106409170
Are there any schizo workflows to get better results from wan2.1? I'm getting annoyed at the blurred movements and faces losing their detail. Too poor to run 2.2.
Anonymous No.106409170 [Report] >>106409198
>>106409168
>Too poor to run 2.2.
If you can run 2.1 you can run 2.2
Anonymous No.106409177 [Report]
Anonymous No.106409198 [Report] >>106409210
>>106409170
How do you run 2.2 on 8GB VRAM?
Anonymous No.106409210 [Report] >>106409301
>>106409198
How do you run 2.1 on 8gb vram? They're the exact same size.
Anonymous No.106409216 [Report]
the girl rolls down the car window and throws a round black bomb with a lit fuse, that explodes into fire and smoke outside the car.

wan 2.2 magic. also, is 6 steps enough with the lora? that is default.
Anonymous No.106409238 [Report] >>106409951
https://www.reddit.com/r/StableDiffusion/comments/1n1n81o/qwenimageedit_prompt_guide_the_complete_playbook/

some useful tips here
Anonymous No.106409245 [Report] >>106409501
>>106407231 (OP)
>>106407570
>>106407454
>>106408073
>>106408945
>>106409135
Anonymous No.106409272 [Report] >>106409281
Anonymous No.106409281 [Report]
>>106409272
>horrible
will for SURE be in the fagollage
Anonymous No.106409301 [Report] >>106409316
>>106409210
All I know is that I can run wan 2.1 on 8.
Anonymous No.106409316 [Report] >>106409346 >>106409507
>>106409301
>All I know is that I can run wan 2.1 on 8.
Then you can run 2.2 on 8. Like I'm legitimately confused. How can you run 2.1 on 8 but can't run 2.2 on 8?
Anonymous No.106409346 [Report] >>106409352
>>106409316
How do you run 2.2 on 8GB VRAM?
Anonymous No.106409352 [Report] >>106409359
>>106409346
How do run 2.1 on 8gb of vram? They're the same size.
Anonymous No.106409359 [Report] >>106409370
>>106409352
All I know is that I can run wan 2.1 on 8.
Anonymous No.106409370 [Report]
>>106409359
Then you can run 2.2 on 8
Anonymous No.106409422 [Report] >>106409464
neat, camera rotation works

the girl drinks tea as camera rotates counterclockwise 90 degrees to show the girl.

not 90 degrees, but it still worked decent.
Anonymous No.106409464 [Report] >>106409474
>>106409422
Can you test if it works with a different image?
Anonymous No.106409474 [Report]
>>106409464
it must, this was my most recent test:

the camera flies up out of the sunroof of the car, to show a birds eye view of Akihabara, Tokyo.

if it can do this, I dont see why not.
Anonymous No.106409501 [Report] >>106409515 >>106409555
>>106409245
>>106409499
poopoo'd on (as per usual)
Anonymous No.106409507 [Report] >>106409529 >>106409573
>>106409316
I don't know what I'm doing. Would these work since each is about the same size as the 2.1 model I'm using.
https://huggingface.co/Kijai/WanVideo_comfy_fp8_scaled/tree/main/I2V
Anonymous No.106409515 [Report]
>>106409501
adg is actually getting good
Anonymous No.106409529 [Report] >>106409669
>>106409507
It swaps the models out part way through the generation. At no point are both models on your GPU.
Anonymous No.106409555 [Report]
>>106409501
noice
Anonymous No.106409573 [Report] >>106409687
Since some of the wan anons are around, I tried asking on /adt/ but they're mainly sharing pics. I was able to figure out the guide for wan2.2 and even generate a generic image to video of some elephants walking. I'm assuming the workflow provided in the guide has to use kijai's models (like the ones mentioned here >>106409507 )
Can someone share some example workflows used in more recent vids so I can study the difference?
Anonymous No.106409587 [Report] >>106409603
Anonymous No.106409598 [Report] >>106409603
The man sitting in a chair stands up and kicks the table with snacks on the right, creating a large mess.
Anonymous No.106409600 [Report] >>106409605
Anonymous No.106409603 [Report]
>>106409587
>>106409598
horrible
>will likely be in the fagollage
Anonymous No.106409605 [Report] >>106410631
>>106409600
>>106408600
>>106409595
whats with all the peace sign shit??!?!
Anonymous No.106409635 [Report] >>106409644
when you dont get your dewritos:
Anonymous No.106409644 [Report]
>>106409635
>even in the bottle the liquid still looks like wan
Anonymous No.106409666 [Report] >>106409728
Anonymous No.106409669 [Report] >>106409740
>>106409529
Looks like I got it to run without blowing up.
Anonymous No.106409687 [Report] >>106409718 >>106409946
>>106409573
If you go to comfy and click black C on top left there should be "browse templates" there should be wan 2.2 flow there using the native nodes.
Anonymous No.106409718 [Report]
>>106409687
hehe black c
Anonymous No.106409728 [Report]
>>106409666
>horrible stringy glitchy
FOR SURE
it is going in the COLLAGE
Anonymous No.106409734 [Report]
How come Chroma isnt listed on Civitai?
Anonymous No.106409737 [Report]
Anonymous No.106409740 [Report] >>106409745
>>106409669
Are these settings fucked? They were on the workflow on the wan2.2 lightning hugface page. The video is a blurry mess. I got the high and low noise models hooked up to the respective loras.
Anonymous No.106409745 [Report] >>106409746
>>106409740
comfy fucked everything so it's probably that
Anonymous No.106409746 [Report] >>106409750 >>106409754
>>106409745
I haven't updated comfy.
Anonymous No.106409750 [Report]
>>106409746
Well... don't.
But Kija's workflow unironically makes cleaner results for some reason.
Anonymous No.106409754 [Report] >>106409766
>>106409746
that's what you think. if you wake up and there are 800 videos of groids, I send my regards
Anonymous No.106409766 [Report]
>>106409754
I'm not THAT retarded.
Anonymous No.106409768 [Report]
The man sitting in a chair stands up and kicks the table on the right with soda and potato chips, and then throws the green poster on the left.

shillman isnt happy...
Anonymous No.106409774 [Report] >>106409788 >>106409799 >>106410879
in rentry workflow, how come high model lora is 3.0 and low is 1.0? works better with the 2.1 lora? high needs more strength?
Anonymous No.106409788 [Report] >>106409791
>>106409774
>how come high model lora is 3.0 and low is 1.0?
Something is rotten in the rentry because neither should be above 1.
Anonymous No.106409791 [Report] >>106409796
>>106409788
I think kijai had it at 3 for high before the 2.2 lora came out (which isnt as good apparently).
Anonymous No.106409793 [Report]
Anonymous No.106409796 [Report]
>>106409791
I just turn it off for the high noise pass desu,
Anonymous No.106409799 [Report]
>>106409774
2.1 loras work better at higher strength on high noise, try playing around between 2-3
Anonymous No.106409810 [Report] >>106409824 >>106409885
I tried setting up wan2gp using the guide, but I'm running into the error "failed to find c compiler" and there's nothing in the troubleshooting about it, what am I missing?
Anonymous No.106409811 [Report]
The man sitting in a chair fires an ak-47 at the table on the right with soda and potato chips, causing the soda to explode.

almost
Anonymous No.106409824 [Report]
>>106409810
Figure it out, gradiot.
Anonymous No.106409859 [Report] >>106409868
neat

The man sitting in a chair stands up and picks up the table of snacks on the right, and throws it on the floor. The red soda pop bottles explode and red liquid flies everywhere.

rife VFI seems good for interpolation, and faster than film vfi.
Anonymous No.106409868 [Report]
>>106409859
although now that I look closer film may be better for motion, idk.
Anonymous No.106409881 [Report]
Anonymous No.106409885 [Report] >>106409901
>>106409810
You need to have the microsoft visual studio c compiler
I used this reddit guide: https://www.reddit.com/r/StableDiffusion/comments/1jk2tcm/step_by_step_from_fresh_windows_11_install_how_to/
when I was trying to just simply get all my pre-req shit figured out and installed, theres a section that mentions locating cl.exe
Anonymous No.106409901 [Report] >>106409907
>>106409885
Thank you anon, I thought I had already installed that.
Anonymous No.106409907 [Report] >>106409912
>>106409901
You could be genning in comfyui by now.
Anonymous No.106409912 [Report]
>>106409907
I'm clearly an idiot, but also I was trying to use W2GP because it seemed to be the basic recommendation. Do you think it would be worth uninstalling all the shit I've already got going on to use comfyUI?
Anonymous No.106409946 [Report]
>>106409687
I see, thanks. those workflows request the native models from https://huggingface.co/Comfy-Org/Wan_2.2_ComfyUI_Repackaged
I was able to get the native model/workflow setup to generate something too.
So the guide is referencing kijai's models, which I have too in my comfy folder. Kinda leads me back to one of my initial questions. What is everyone's preferred setup? Is there a reason to select native vs kijai? That's kinda why I was hoping an anon would share their workflow so I could just dissect what's being used/selected. Kinda wish I had a 5090 but I have a 5080 so i dont really think I'm running into issues besides not having 24gb+ of vram.
Anonymous No.106409951 [Report] >>106409965
>>106409238
Do you really need an ai generated reddit post to help with writing a sentence?
>some useful tips here
Go back there then.
Anonymous No.106409954 [Report]
Anyone have a comfyui workflow where you input first frame and last frame to generate an in-between video, that’s a modified version of the kijai workflow found here which uses 14B? I know there’s a template but I don’t wanna download older models, and when I tried to modify it by my own, the contrast kept changing drastically no matter what.
Anonymous No.106409965 [Report]
>>106409951
it's just an example or resource, that you can put in a note or whatever. cause there is a ton of shit you can do with qwen edit.
Anonymous No.106409993 [Report] >>106410000 >>106410012
the yellow cartoon character throws a bomb behind him, that explodes into fire and flames.

wtf, I got a minion.
Anonymous No.106410000 [Report]
>>106409993
Thank you for participating in the minion distribution program!
Anonymous No.106410012 [Report]
>>106409993
okay, more of an expected result:
Anonymous No.106410048 [Report]
I really need to test easycache degradation of output quality because the speedup is crazy with wan.
I went from 17min per video to 7min.
720p+40steps (18+22) + 81frames
I don't use lightv2x because it looks awful in general.
Anonymous No.106410053 [Report] >>106410079 >>106410136
I give up now my wan2.2 gen just crashes when it gets to the low noise part.

2.1 works and gives me better results for the same time spent.
Anonymous No.106410077 [Report]
Anonymous No.106410079 [Report] >>106410379
>>106410053
>just crashes
With what kind of error?
Anonymous No.106410136 [Report] >>106410140
>>106410053
Probably now is a good time to ask how much RAM you have.
Anonymous No.106410140 [Report]
>>106410136
6GB vram saar!
Anonymous No.106410173 [Report] >>106410177
the yellow and pink cartoon characters turns and runs towards the large fire.

decent running animation
Anonymous No.106410177 [Report] >>106410186 >>106410205
>>106410173
>horrid
it will SURELY be in the collage!
Anonymous No.106410186 [Report] >>106410195 >>106410198 >>106410205
>>106410177
gen stuff and you too can make it
Anonymous No.106410195 [Report] >>106410205
>>106410186
clearly he is seething over not having one of his gens get in the collage
STATLER+Waldorf & Co. No.106410198 [Report] >>106410205 >>106410213
>>106410186
BPWEASEGHAHAHAHAH
Anonymous No.106410199 [Report]
just one more score, arthur
Anonymous No.106410205 [Report] >>106410212
>>106410198
>>106410195
>>106410186
>>106410177
nigga waldorf has literally made the collage several times before me and he's just drive-by shitposting
Anonymous No.106410212 [Report]
>>106410205
being in the collage doesn't mean your post is good or bad, it's just an assortment.
Anonymous No.106410213 [Report] >>106410218
>>106410198
absolute cinema, this will not be in the collage
Anonymous No.106410214 [Report]
>schizo theory: ani was behind the genjam
Anonymous No.106410218 [Report]
>>106410213
>filename
i hate him but hes right china will win the ai race at this point
Anonymous No.106410232 [Report]
>gotta go
Anonymous No.106410330 [Report]
Anonymous No.106410379 [Report]
>>106410079
I booted my PC and it works again. Restarting comfy didn't help when I tried it earlier.

Still can't get good results from it while 2.1 just works. I tried using 2.2 fp8_e4m3fn_scaled high and low and the lightning high and low lora.
Anonymous No.106410391 [Report]
wait a sec, this isnt a videogame at all...
Anonymous No.106410425 [Report] >>106410483
Anonymous No.106410483 [Report]
>>106410425
nice, which workflow/settings? fp8 wan 2.2?
Anonymous No.106410500 [Report] >>106410886 >>106412938
Anonymous No.106410514 [Report] >>106410562
*ahem*
Anonymous No.106410562 [Report]
>>106410514
Howdy pardner
Anonymous No.106410572 [Report]
What sampler/scheduler are you fine Anons using for Wan?
Anonymous No.106410576 [Report]
Anonymous No.106410627 [Report]
it's goose time.
Anonymous No.106410631 [Report]
>>106409605
peasuu peasuu
Anonymous No.106410646 [Report] >>106410651 >>106410655
error: Your local changes to the following files would be overwritten by merge:
README.md
app/user_manager.py
comfy/clip_model.py
comfy/context_windows.py
comfy/controlnet.py
comfy/k_diffusion/sampling.py
comfy/ldm/ace/model.py
comfy/ldm/aura/mmdit.py
comfy/ldm/chroma/model.py
comfy/ldm/cosmos/model.py
comfy/ldm/cosmos/predict2.py
comfy/ldm/flux/model.py
...
...
comfy_extras/nodes_attention_multiply.py
comfy_extras/nodes_audio.py
comfy_extras/nodes_flux.py
comfy_extras/nodes_latent.py
comfy_extras/nodes_lt.py
comfy_extras/nodes_string.py
comfy_extras/nodes_wan.py
comfyui_version.py
folder_paths.py
nodes.py
pyproject.toml
requirements.txt
Please commit your changes or stash them before you merge.
Aborting

Why the hell did I get this after git pull? I am certain I haven't modified most, if not all of these files.
Anonymous No.106410651 [Report] >>106410715
>>106410646
Do a diff if you want.
Otherwise, git stash, git pull.
Anonymous No.106410655 [Report]
>>106410646
You got drunk and blacked out while trying to make cosmos good.
Anonymous No.106410664 [Report]
>hey! my car!
Anonymous No.106410715 [Report] >>106410729 >>106410793
>>106410651
git diff showed me that the problem comes from file permissions
"old mode 100644
new mode 100755"
Lots of these.
Is there a way I can get the new content but preserve existing 644?
I guess I can also write a script to change perms afterwards.
Anonymous No.106410729 [Report]
>>106410715
Actually no they are 777.
No idea why git says 644...
Anonymous No.106410775 [Report] >>106410822
I already have a LORA of my own art using Illustrious.

Which newer model can and should make an updated lora?
Anonymous No.106410793 [Report]
>>106410715
git config core.filemode false can do this apparently.
I will see if it works properly.
Anonymous No.106410822 [Report]
>>106410775
Qwen
Anonymous No.106410879 [Report]
>>106409774
see
>>106408623
Anonymous No.106410880 [Report] >>106410900
https://files.catbox.moe/4d85f1.mp4
>if the audio isn't the same length as the video it just stretches it and it doesn't even loop the video
Audio trimmer node when?
Anonymous No.106410886 [Report]
>>106410500
lmao he mogs the clipboard jew
Anonymous No.106410900 [Report]
>>106410880
>Audio trimmer node when?
I feel like this is the kind of thing you could plug into literally any LLM and it would spit out a functional node in a few seconds.
Anonymous No.106410963 [Report]
Anonymous No.106411068 [Report]
Is there a google collab way to train a qwen lora?
Anonymous No.106411094 [Report] >>106411109
https://i.4cdn.org/b/1756379361437994.png

lmao, Qwen still literally breaks using my benchmark prompt.
Anonymous No.106411109 [Report] >>106411141
>>106411094
What doesn't break with that prompt?
Anonymous No.106411141 [Report] >>106411393
>>106411109
dunno, but AI breaks with this prompt.

anal sex, vaginal sex, penetration, vagina sex, floral ornament, 6girl, 6girls, 1boy, 1boy, male focus, anime girls, masterpiece, cuddling, spooning, lesbian orgy, lesbian, vagina, pussy, pussy focus, spooning, female masturbation, group sex, masturbation, french kiss, group, bedroom, BREAK, 1girl(toddler, dark skin, orange eyes, charcoal black color skin, short hair), BREAK, 2girl(toddler, pale skin, dark blue hair, brown eyes, high ponytail), BREAK, 3girl(toddler, braid, blue eyes, freckles), BREAK, 4girl(toddler, red hair, red eyes, freckles, braid), BREAK, 5girl(toddler, curly hair, hair intake, crown braid, brown eyes), BREAK, 6girl(toddler, terracota skin color, dark skin, brown eyes, braid ponytail, sidelocks, black hair), BREAK, 1boy(shota, 1boy, tanned, brown hair, brown eyes, short hair, penis, vaginal intercourse), BREAK, hentai screenshot, high quality, high res, elite art, anime screenshot, dutch angle, frilled laced bikini,multiple girls,1guy,harem,reverse gangbang
Anonymous No.106411153 [Report] >>106411238
Can someone give me an example of a functional workflow for wan 2.2 with lightning?
Anonymous No.106411202 [Report]
>>106408149
How did you make such camera movement?
Anonymous No.106411238 [Report]
>>106411153
kijai's workflow is in the op 2.2 guide. comfy has templates built in using native nodes
Anonymous No.106411352 [Report] >>106411778
>>106408989
am i doing it right?
Anonymous No.106411393 [Report] >>106411408
>>106411141
What is the purpose of “BREAK” here, like controlling different characters or something? Is that possible now?
Anonymous No.106411408 [Report] >>106411856
>>106411393
it's sdxl prompt and retard wonders why it doesn't work elsewhere
Anonymous No.106411453 [Report]
>install some custom node pack
>comfyUI eats up 500mb extra vram while running
Is this normal? In this case it was this one https://github.com/wildminder/ComfyUI-KEEP
Anonymous No.106411550 [Report]
how do you manage to gen someone standing on the edge of a cliff / ravine, facing the void, with the viewpoint facing the person , like a drone shot. At best I get a narrow ledge, but the person is not facing the void.
Anonymous No.106411747 [Report] >>106411794 >>106411848 >>106411879 >>106411935 >>106412284 >>106412477 >>106412489
Im having a panic attack over comfyui nodes and i cant even cry because im supposed to be a man and was taught to hold back tears but honestly i dont understand what any of this shit is about.
There being so many different nodes for the same function drives me insane.
opening a program and having to choose between:
100+ different nodes that load checkpoints,
100+ different k samplers
2 different VAE nodes
1 node for positive prompts
1 for negative.
Another node for clip
Node mage output
Node upscaler
Node esrgan model
Node k sampler after upscaling for hires fix
another node latent space to pixel space
2 more nodes in the 2nd k sampler if I want to add or modify something in the hiresfix prosses
+x nodes if I want to add x quantity of loras

What the fuck even is this shit? i feel actual chest pain from anxietysomeone please tell me this gets easier because right now i want to go back to a place that don't exist anymore because is abandoned and never touch nodes again. Fuck you comfy fucky you with all my heart.
Anonymous No.106411766 [Report]
Any fix for color burn when using last frame in Wan?
Anonymous No.106411778 [Report]
>>106411352
Looks really similar to my wf desu.
Anonymous No.106411794 [Report] >>106411891
>>106411747
just load workflow and hit queue
Anonymous No.106411795 [Report] >>106411879
>106411747
terrible falseflag
Anonymous No.106411816 [Report]
Push crap. Break dependencies. Welcome to Python.
Anonymous No.106411848 [Report] >>106411878
>>106411747
>bro has a meltdown if he enters a tool shop because he now has to learn what each tool is for and use all of them at the same time otherwise he dies
most mentally sane amerigoyzoomer
Anonymous No.106411856 [Report] >>106412448
>>106411408
Bring back BREAK and (weights:1.4) and [this|thing]
Anonymous No.106411878 [Report]
>>106411848
Crazy how real a phenomenon is this. Not tool shops per say, but people will refuse to touch software because they get overwhelmed by tools 99% of people will never touch or need.
Anonymous No.106411879 [Report] >>106411891
>>106411747
no, i dont want to have 500 different ways to do txt2img i dont want to have the same txt2img process reorganized, renamed, and relabeled for each autist english is not my first language, but why do i have to have the same simple process in 500 different ways?

>>106411795
fuck you the one who is feeling bad is me
Anonymous No.106411885 [Report] >>106413117 >>106413210 >>106413233
Somehow NetaYume has a better prompt comprehension than chroma and qwen sometimes
Anonymous No.106411891 [Report]
>>106411879
>>106411794
it was for you, im feeling like shitright now
Anonymous No.106411935 [Report]
>>106411747
once you embrace the power of the nodes you will never look back - gradio is just inferior, a child's toy
Anonymous No.106411981 [Report]
Anonymous No.106411988 [Report] >>106412002 >>106412054
Should I use a gguf clip with a gguf model or does it not matter?
Anonymous No.106412002 [Report]
>>106411988
Does not matter
Anonymous No.106412040 [Report] >>106412053
>WANFirstLastFrameToVideo
No matter what I prompt, it always zooms on face between start and finish.
And I got all the chinese words in the negative to prevent that.
This was too good to be true, trash model.
Anonymous No.106412053 [Report] >>106412071 >>106412141
>>106412040
>Using the flf model
Bruh
Use vace or even vanilla 2.2
Anonymous No.106412054 [Report]
>>106411988
FP32 Clip into SysRAM
Anonymous No.106412071 [Report]
>>106412053
Are there 2.2 vace yet?
Anonymous No.106412141 [Report]
>>106412053
This vace seems to require a control video.
You mean ImageToVideo? no idea what is vanilla.
Looks like I just got lucky seed after 60+ gens, almost what I wanted..
Anonymous No.106412284 [Report] >>106412300
>>106411747
Just use forge classic it just werks. Despite the comfy chuddies here I have no desire to upgrade at this time, video is too slow to be satisfying for me and I’m not into photorealism so flux and derivative models aren’t a must upgrade. Infinite huge titty 1girls for days
Anonymous No.106412300 [Report]
>>106412284
Weenie hut jr UI
Anonymous No.106412381 [Report] >>106412493
The man runs towards the camera and gets into a white convertible and drives away on the streets of new york at night.

wrong way, but I guess...
Anonymous No.106412446 [Report] >>106412521
Are the most expensive rented gpu also the most efficient when it comes to task/$ or are the mid-tier server gpus better?
Anonymous No.106412448 [Report]
>>106411856
https://github.com/asagi4/comfyui-prompt-control
Anonymous No.106412477 [Report]
>>106411747
Support Panchovix and be the change that you wish to see

https://github.com/Panchovix/stable-diffusion-webui-reForge/discussions/377#discussioncomment-14227537
Anonymous No.106412489 [Report]
>>106411747
its not for noobs lol try something else
Anonymous No.106412493 [Report]
>>106412381
a real human being!
Anonymous No.106412521 [Report] >>106412733
>>106412446
Most of time and money goes into setting up your workflow, transferring files and testing. Once you are done with those then it's time to think about other qualities.
If you know what you want then better gpu is better but if you don't, lesser one will do just fine.
Anonymous No.106412532 [Report] >>106413592
any way to fix the colors getting fucky when you set an end frame in Wan 2.2?
Anonymous No.106412611 [Report] >>106412631 >>106412665 >>106412669 >>106412672 >>106412699 >>106412713
There is something extremely off-putting in this AI trash. It's nauseating, 99% of the time I just hide your threads.
Anonymous No.106412631 [Report] >>106412651
>>106412611
>There is something extremely off-putting in this AI trash
it's you realizing this looks similar to dreaming and that your brain makes more shit up than you thought
Anonymous No.106412651 [Report] >>106412665 >>106412672
>>106412631
Maybe, it just looks wrong to me, especially the videos, like I'm not supposed to see it. It has that dream-like quality yeah.
Anonymous No.106412665 [Report]
>>106412611
>>106412651
golem brainwaves
Anonymous No.106412669 [Report] >>106412840
>>106412611
Anonymous No.106412672 [Report] >>106412701
>>106412611
>>106412651
I think AI images can look very decent if there was some effort put into genning (inb4 it's impossible to apply effort to AI trash) but AI videos are universally terrible, gotta agree here.
Anonymous No.106412699 [Report] >>106412720
>>106412611
Anonymous No.106412701 [Report] >>106412715 >>106412717
>>106412672
anyone who unironically uses a universal quantifer in a non-mathematical or philosophical setting has an IQ under 100
Anonymous No.106412713 [Report] >>106412743
>>106412611
>being this autistic
Anonymous No.106412715 [Report] >>106412723
>>106412701
Why are you shaking? Did my post offend you? Sorry.
Anonymous No.106412717 [Report] >>106412723
>>106412701
found the reddit user
Anonymous No.106412720 [Report] >>106412845 >>106412865
>>106412699
That's horrifying.
Anonymous No.106412723 [Report]
>>106412715
>>106412717
double golem meltie kek
Anonymous No.106412733 [Report] >>106412777
>>106412521
No I mean after I have everything ready. Is the price increase proportional to the it/s gain?
Anonymous No.106412743 [Report] >>106412782
>>106412713
its not autism, its just brain damage, common in mutts from eating nothing but zogchow their whole life so parts of their brain are unironically shut off. of course some forms of autism have this as well
Anonymous No.106412777 [Report]
>>106412733
Amount of vram and the amount of available cuda cores are the biggest factors affecting generation speed roughly speaking.
Anonymous No.106412782 [Report]
>>106412743
Weird Freudian slip.
Anonymous No.106412840 [Report]
>>106412669
kek
Anonymous No.106412845 [Report] >>106412861
>>106412720
Anonymous No.106412861 [Report]
>>106412845
why are the pants around his neck?
Anonymous No.106412865 [Report]
>>106412720
less 18 fags are not allowed on 4chan
Anonymous No.106412896 [Report] >>106412953 >>106412989 >>106413000 >>106413053 >>106413165
Seems like the Japanese also benchmarked Wan.
https://chimolog.co/bto-gpu-wan22-specs/
Keep in mind they are using Kijai because of using the EasyWan22 workflow so it is more Nvidia slanted than usual which affects the benchmarks. But even at "360p", it's brutal. 4090 vs 5090 is not a 2x difference. What was very interesting to me is that RAM was benchmarked and the sweet spot is 64GB.
Anonymous No.106412938 [Report]
>>106410500
He wishes he were that tall.
Anonymous No.106412940 [Report]
>>106407839
Seizure warning god damn
Anonymous No.106412953 [Report] >>106412984
>>106412896
>more Nvidia slanted
Good thing this is the only hardware that matters now.
Anonymous No.106412984 [Report] >>106413019
>>106412953
If you aren't actually looking for alternatives whenever possible, you deserved to be robbed by the leather jacket.
Anonymous No.106412989 [Report]
>>106412896
>What was very interesting to me is that RAM was benchmarked and the sweet spot is 64GB.
Without swapping, the ram with the least latency is going to win. It's probably just the difference between CL30 and CL36 or something.
Anonymous No.106413000 [Report]
>>106412896
>https://chimolog.co/bto-gpu-wan22-specs/
>first test is the old sitting Asuka one
Based.

>4090 vs 5090 is not a 2x difference.
I think it still kind of proves that for inference, even for bigger models, a 5090+ram > 4090 48GB.

>RAM was benchmarked and the sweet spot is 64GB
From my tests the speed gain from ddr5 to ddr4 is negligible too.
The only important thing is to have enough ram to not swap to ssd, or worse hdd.
Anonymous No.106413019 [Report] >>106413029 >>106413058
>>106412984
the hassle of not using nvidia is not worth the "heroic gesture" of flipping green nigga off
Anonymous No.106413029 [Report] >>106413040
>>106413019
No one said you had to gargle its balls though.
Anonymous No.106413040 [Report] >>106413065
>>106413029
not wanting to fight with my own hardware is not gargling
Anonymous No.106413043 [Report] >>106413068 >>106413082 >>106413131 >>106413153
did a bunch of anons get banned or why's the thread so dead today?
Anonymous No.106413053 [Report] >>106413109
>>106412896
every day i see more and more validation that i need to upgrade to 64gb from 32gb but like 240 seconds for a cute girl video is fine for me, if it goes down to 160 seconds i might actually never be productive again (i already barely am)
Anonymous No.106413058 [Report]
>>106413019
Hassle for tech babies sure lol
Anonymous No.106413065 [Report]
>>106413040
Dismissing possible alternatives is. You can use Nvidia while trying to see if the competition is any closer or not. I am still using Nvidia on half my hardware outside of a rig for LLMs specifically because things are a lot closer there and I still forsee myself using Nvidia for my main rig after I can upgrade but I still want some sanity in the market with Intel and AMD putting on some pressure so I don't have to pay half of my annual savings to get a decent card.
Anonymous No.106413068 [Report]
>>106413043
The school year started and there's not anything shiny and new to sperg about now that Wan 2.2, Qwen Image/Edit, and Chroma are out
Anonymous No.106413078 [Report]
speaking of qwen can you use loras with the nunchaku version yet?
Anonymous No.106413082 [Report]
>>106413043
i have moved on from my brown bimbo mommies to little brown jungle girls. when i cycle back around to jungle mommies and "take your son to work day" for the anthropologists I will return to posting them here
Anonymous No.106413109 [Report] >>106413129
>>106413053
What resolution are you genning at?
Anonymous No.106413117 [Report]
>>106411885
Prompt? Nice.
Anonymous No.106413129 [Report] >>106413204
>>106413109
720x960 or the landscape equivalent usually right now. high enough resolution for good enough faces usually
Anonymous No.106413131 [Report]
>>106413043
thread activity ebbs and flows
take solace in the quiet times
Anonymous No.106413143 [Report] >>106413158 >>106413173 >>106413203
>>106407231 (OP)
>after years, proprietary services have better and better image generation
>literally write a shit prompt and it is 99% of the time nice
>with extreme amount of tinkering, 8x3090 can't generate anything right
>local models outputs blurry shit
>now those eight 3090s feels like wasted money and gemini-2.5-flash-image-preview was released
>now you can do even simpler shittier prompts and gemini-2.5-flash-image-preview just creates images that are 100% perfect every time
How to cope with this shit? Can I run something that is like gemini-2.5-flash-image-preview locally? All this shit is so bad. DeepSeek R1 is perfect but we have to have over 3 TB RAM to run it locally with full precision.
Anonymous No.106413153 [Report]
>>106413043
calm before the next flop
Anonymous No.106413158 [Report]
>>106413143
buy your own h200 cluster vramlet
Anonymous No.106413160 [Report]
When ready

>>106413155
>>106413155
>>106413155
>>106413155
Anonymous No.106413165 [Report]
>>106412896
>A 5070 Ti is faster than a 3090 at Wan
Huh, besides VRAM capacity, that's the first time I've seen in AI that would make you want to upgrade cards that badly from the Ampere generation.
Anonymous No.106413173 [Report]
>>106413143
>How to cope with this shit?
by recognizing its an issue of skill
nb4 youre saying local is perfect?!?!?
Anonymous No.106413203 [Report]
>>106413143
I asked for "man 's head out of frame" and gemini gave me a headless dude so yeah...still a long way to go my bro.
Anonymous No.106413204 [Report] >>106413245
>>106413129
That's pretty fast then. How many samplers/steps?
Anonymous No.106413210 [Report]
>>106411885
wtf, that does look good. guess I need to fuck around with this model more
Anonymous No.106413233 [Report]
>>106411885
Anime is a powerful compositional dataset that I wish more of propriety models noticed. All corpo models are so boring compositionally even the closed ones.
Anonymous No.106413245 [Report]
>>106413204
6 steps, two samplers (3 samplers are a meme cope unless you're trying to go over 5 seconds), but I do a 60/40 split of the 2.2 and 2.1 versions of lightx2v
Anonymous No.106413592 [Report]
>>106412532
I think I got this mostly fixed (or at least significantly improved)
Have to turn on "fun_or_fl2v_model" in the encode node, after loading the image