← Home ← Back to /g/

Thread 106467834

333 posts 268 images /g/
Anonymous No.106467834 [Report] >>106467921 >>106469639 >>106469920
/adt/ - Anime Diffusion Thread #18
>UIs to generate anime
ComfyUI: https://github.com/comfyanonymous/ComfyUI
SwarmUI: https://github.com/mcmonkeyprojects/SwarmUI
re/Forge/Classic: https://rentry.org/ldg-lazy-getting-started-guide#reforgeclassic
SD.Next: https://github.com/vladmandic/sdnext
Wan2GP: https://github.com/deepbeepmeep/Wan2GP
AniStudio(status: two more weeks): https://github.com/FizzleDorf/AniStudio
InvokeAI: https://www.invoke.com/

>How to Generating Anime Images
https://rentry.org/comfyui_guide_1girl
https://tagexplorer.github.io

>Generating Anime Videos
Guide:
https://rentry.org/wan22ldgguide

>Anime Checkpoints, LoRAs, Upscalers, & Workflows
https://civitai.com
https://civitaiarchive.com
https://tensor.art
https://openmodeldb.info
https://openart.ai/workflows
https://www.seaart.ai
https://www.liblib.art/

>Anime Misc
Local Model Meta: https://rentry.org/localmodelsmeta
Share Metadata: https://catbox.moe | https://litterbox.catbox.moe
Img2Prompt: https://huggingface.co/spaces/fancyfeast/joy-caption-beta-one
Samplers: https://stable-diffusion-art.com/samplers
Txt2Img Plugin: https://github.com/Acly/krita-ai-diffusion
Online metadata viewer SD/NovelAI: https://spell.novelai.dev

>Neighbours
https://rentry.org/ldg-lazy-getting-started-guide#rentry-from-other-boards
>>>/aco/csdg
>>>/b/degen
>>>/b/realistic+parody
>>>/gif/vdg
>>>/d/ddg
>>>/e/edg
>>>/h/hdg
>>>/trash/slop
>>>/vt/vtai
>>>/u/udg
>>>/r9k/aiwg/
>Local Text&Image
>>>/g/lmg
>>>/g/ldg
>>>/vp/napt
>Cloud Text&Image
>>>/g/aicg
>>>/g/sdg/

Prev: >>106449828
Anonymous No.106467857 [Report] >>106467882 >>106467927
blessed thread of cummunity
Anonymous No.106467868 [Report]
What's the universe
Anonymous No.106467882 [Report]
>>106467857
Amen, or more like, Alolia
Anonymous No.106467891 [Report] >>106467900 >>106467918 >>106467961
How do I escape 1girl and make some good ass backgrounds?
Anonymous No.106467900 [Report]
>>106467891
dunno, we will think about that once we dry ourselves with 1girls.
Anonymous No.106467918 [Report] >>106467949
>>106467891
You're gonna have to define "good ass backgrounds" first.
Anonymous No.106467921 [Report]
>>106467834 (OP)
>/adt/ pixiv:
https://www.pixiv.net/en/users/110320313
https://www.pixiv.net/en/users/93453238
https://www.pixiv.net/en/artworks/134385090
https://www.pixiv.net/en/users/91156181
https://www.pixiv.net/en/users/38224130
https://www.pixiv.net/en/users/76374114
https://www.pixiv.net/en/users/106407853

*Anchor your Pixiv here to add it in the next thread.

>/adt/ CivitAI
https://civitai.com/user/Nyan666:
Anonymous No.106467927 [Report] >>106468007
>>106467857
>cummunity
Don't try to be funny or cute, you silly boy! :3
Anonymous No.106467934 [Report] >>106467960
Baker-sama, where are the outfit recommendations?
Anonymous No.106467940 [Report]
>>106467859
???
Anonymous No.106467949 [Report] >>106467976
>>106467918
Something like this I guess.
Anonymous No.106467960 [Report] >>106468015
>>106467934
Thought you were picking one, choose something or suggest and we can gen with whatever clothes look good i guess
Anonymous No.106467961 [Report] >>106468032
>>106467891
>https://desuarchive.org/g/thread/106033708/
Anonymous No.106467969 [Report] >>106467988 >>106469982
Anonymous No.106467976 [Report] >>106468032
>>106467949
Anonymous No.106467978 [Report]
blessed thread of dataset scarcity
Anonymous No.106467980 [Report] >>106467987 >>106467992 >>106468050
Videogens will ruin this thread as well just like they did for all the others, don't let them post.
ポストカード !!FH+LSJVkIY9 No.106467987 [Report] >>106468021
>>106467980
>>106457645
;3
Anonymous No.106467988 [Report]
>>106467969
keep going...
Anonymous No.106467992 [Report]
>>106467980
>>106467984
Shut up.
Anonymous No.106467996 [Report] >>106468302 >>106468358 >>106469113
ポストカード !!FH+LSJVkIY9 No.106468007 [Report] >>106468021 >>106468086
>>106467927
cuute! :3
Anonymous No.106468009 [Report]
Anonymous No.106468015 [Report]
>>106467960
Pick whichever sounds interesting for /yourgirl/.
>Classic Maid
>Pajamas
>Modern Military Camo
>Nun
>US Western or Cowboy cosplay
Anonymous No.106468021 [Report] >>106468050 >>106468086
>>106467987
>>106468007
Pwease get rid of that name and tripcode, buster! :3
Anonymous No.106468032 [Report] >>106468103
>>106467961
I don't see much of any info being shared in that thread. Not even a catbox or how to do it locally.

Anyone can shell out 10 bucks for midjourney but doing it locally is what's interesting.

>>106467976
Not too shabby.
ポストカード !!FH+LSJVkIY9 No.106468050 [Report] >>106468086
>>106468021
its not that serious mate
also, dont tell americans what to do haha <3
>>106467980
sounds like we need MORE videos ;3
Anonymous No.106468055 [Report]
ポストカード !!FH+LSJVkIY9 No.106468086 [Report]
>>106468007
>>106468021
until tomorrow <33
>>106468050
feat alicenon \napt\ btw for starting image
i've been borrowing his gens a lot ;D
Anonymous No.106468098 [Report] >>106468302
Anonymous No.106468103 [Report]
>>106468032
Well, that's NovelAI 4.5, so not local, but it's definitely easy.
Anonymous No.106468150 [Report] >>106468322
Anonymous No.106468163 [Report] >>106468170 >>106468293
I'm starting to agree with the anon who was saying that detailers are too transformative.
Anonymous No.106468170 [Report] >>106468182
>>106468163
Just lower the denoise for them then
Anonymous No.106468182 [Report]
>>106468170
Face can go down to 0.2 but below 0.5 hands just stay fucked. It's intractable.
Anonymous No.106468219 [Report] >>106468324
Anonymous No.106468293 [Report]
>>106468163
Quick ADetailer Settings:
Denoising Strength: Default is 0.4, which often changes the subject too much. For a more subtle touch-up, use 0.2.
Mask Padding: Default is 32px, which can be too little context. Try 256px to let the model better understand the area it's fixing.
Anonymous No.106468302 [Report]
>>106468098
>>106467996
KINO
Anonymous No.106468322 [Report]
>>106468150
BISGUSTIN
Anonymous No.106468324 [Report] >>106468327
>>106468219
hey buddy we usually post gens once not three times
Anonymous No.106468327 [Report]
>>106468324
HEY BUDDY WE USUALLY ONLY POST GOOD THINGS NOT SLOPPA
Anonymous No.106468358 [Report] >>106468390
>>106467996
Cute! Cute! What is that?
Anonymous No.106468390 [Report] >>106468430
>>106468358
its called a 'samefag' and its quite obvious
Anonymous No.106468396 [Report] >>106468411 >>106468528
Shilling some new anime checkpoints for anons who can't stick to one model for more than a day.
4 new anime checkpoit dropped since Sunday, plus MiaoHarem from last week.
They're all pretty good. Worth a look if you get bored and switch models daily.
Anonymous No.106468402 [Report]
Anonymous No.106468411 [Report] >>106468429 >>106468446
>>106468396
why can't people just use different loras on a decent model instead of endlessly going through countless same plastic-looking overfit shitmixes
Anonymous No.106468429 [Report]
>>106468411
why can't people just use different artist tags on a decent model instead of endlessly going through countless same plastic-looking overfit loras
Anonymous No.106468430 [Report] >>106468453 >>106468824
>>106468390
Nigga I only just fucking woke up, it's my first post in MONTHS

On an unrelated note, nano-banana is fucking awesome for RP and image generation in general
Anonymous No.106468446 [Report]
>>106468411
Each model and LoRA reacts different to my prompts and when all the checkpoints are garbage I just jump between them instead of sticking with one.
Found this checkpoint thats supposedly good for semi realistic stuff and wanted to make some SFW scenes then apply hiresfix with anime LoRA but the checkpoint is trash.
No idea what civitai users are smoking when they rate these things.
Anonymous No.106468453 [Report]
>>106468430
yes you are right, nano banana its a good free model, are you a botmaker who uses SeaArt? and made a corpo slut or something like that?
Anonymous No.106468528 [Report] >>106468553
>>106468396
I genuinely have no idea what they accomplish compared to just noobai with loras. Or just noobai with a good knowledge of booru artists.
Anonymous No.106468553 [Report] >>106468580
>>106468528
noobai without loras can only create ghost sightings.
Anonymous No.106468580 [Report] >>106468595 >>106469226
>>106468553
Sounds like a massive skill issue
Anonymous No.106468595 [Report] >>106468603
>>106468580
this is not a very good rebuttal
Anonymous No.106468603 [Report]
>>106468595
You're free to post your plastic waishit
Anonymous No.106468622 [Report] >>106468635 >>106468642 >>106469203
https://files.catbox.moe/uhqob9.png
https://files.catbox.moe/39qxnl.png
https://files.catbox.moe/39qxnl.png
https://files.catbox.moe/v4m5dp.png
Anonymous No.106468635 [Report]
>>106468622
beaaaaaaaaaaaautiful
Anonymous No.106468642 [Report] >>106469203
>>106468622
>Pasted the same link twice:
https://files.catbox.moe/uhqob9.png
https://files.catbox.moe/39qxnl.png
https://files.catbox.moe/yi4ygj.png
https://files.catbox.moe/v4m5dp.png
Anonymous No.106468824 [Report] >>106468902 >>106470775 >>106470797
>>106468430
Yeah, you're right. Nano Banana is fast and mogs Kontext completely and it's 100% free. Ngl, I'm cherrypicking the good gens, but I see this becoming an exelent SFW Lora dataset maker in a future. It needs to get more stable, the art style breaks if you change the character's expression or pose too drastic. If they fix that, it'll be a great plugin for RP.
Anonymous No.106468888 [Report]
The most useful clock in Gensokyo
Anonymous No.106468902 [Report] >>106468940 >>106469015 >>106469208
>>106468824
What do you mean fast? It's not even local, and since it's google we are talking about they could be running it on a fucking moon sized quantum computer for all we know.
Anonymous No.106468940 [Report]
>>106468902
this is just cope anon. Saas or not if you ain't first, you're last
Anonymous No.106468977 [Report] >>106469013 >>106469022
if a model needs boilerplate prompts, embeddings, negative prompts, detailers, or more than 8 steps, all i can say is, it's bad
Anonymous No.106469013 [Report]
>>106468977
I think you're being unreasonable Anon, SDXL models can't be trained or produce good outputs without boilerplate positive and negative prompts. Needing clip skip is a red flag it was overfitted though.
Anonymous No.106469015 [Report]
>>106468902
>What do you mean fast?
In 15 to 30 seconds it can give you pic related results.
>It's not even local
It is not local but if its free and if it does its SFW job right I dont care. I still repeat. I dont think the model is ready yet but it is certainly better than its 2.0 flash predecessor that came out this year.
Anonymous No.106469022 [Report] >>106469076 >>106469096
>>106468977
Unpopular opinions?
Personal take but SDXL is the only truly local model. Qwen and Flux are trash with their anti NSFW copyright bullshit getting nuked from sites constantly plus endless licence restrictions. Models are pain in the ass to finetune and you need godtier hardware to run them properly.
Not real local if you ask me.
Anonymous No.106469052 [Report] >>106469086 >>106469175
I see posts all the time calling all checkpoints shit and that this and that model are worthless. But those people never post which ones THEY use nor post THEIR gens. It's easy to talk shit and not back it up with anything.
I use WAI, Plant Milk and Hassaku, honestly, they have their strengths and weakness but they work for me.
Anonymous No.106469076 [Report] >>106469126
>>106469022
The real unpopular opinion is that no AI model is efficient yet including SDXL, it's all still in its infancy phase both software and hardware, and only once we can do millions of iterations in a second on consumer grade hardware can we start talking about efficiency.
Anonymous No.106469086 [Report] >>106469093
>>106469052
Still using coco-illustrious 7.0 myself. I should check out some of these newer models.
Anonymous No.106469093 [Report] >>106469107
>>106469086
>coco-illustrious
The owner deleted the model now
Anonymous No.106469096 [Report]
>>106469022
> Qwen
I get flux but this has no restrictions. It's the same guys who made Wan lol. Hardware wise noob needed a cluster, NAIV3 needed a cluster and Illustrious needed a smaller cluster, SDXL was a really shitty model that hey needed to bruteforce to get anything good out of it. Remember XL was out for more than a year before anyone was able get any useful tune out of it. Not saying any of those are bad models but just want to put into perspective, XL was not a easy model to work with it
Anonymous No.106469107 [Report] >>106469121 >>106469125
>>106469093
Yeah its quite unfortunate. I don't know if they moved to another site like tensor or just stopped altogether. If anyone wants the model I could upload it myself to mega or something.
Anonymous No.106469113 [Report] >>106469127
>>106467996
Cute and good definition, don't know how to say it but it seems that every line has a purpose and is not sloped
Anonymous No.106469121 [Report] >>106469143 >>106469331
>>106469107
Isn't on Civitachives?
Anonymous No.106469125 [Report] >>106469331
Why do faggots delete stuff so often on Civitai?
>>106469107
I'd appreciate that anon.
Anonymous No.106469126 [Report] >>106469153 >>106469226
>>106469076
>The real unpopular opinion is that no AI model is efficient yet including SDXL, it's all still in its infancy phase both software and hardware, and only once we can do millions of iterations in a second on consumer grade hardware can we start talking about efficiency.
I'll agree to that, it's fascinating how much the models have progressed and yet they have a long way to go, it's exciting to see how month by month, year by year, everything changes
Anonymous No.106469127 [Report] >>106469133 >>106469377
>>106469113
really?
Anonymous No.106469133 [Report]
>>106469127
You are right, this line it's the line of the slop
Anonymous No.106469143 [Report]
>>106469121
I just checked and didn't see it so I am currently uploading it to mega.
Anonymous No.106469153 [Report]
>>106469126
>it's exciting to see how month by month, year by year, everything changes
??are you blind or something hands are still melting eyes look sloppy feet are completely random and limb proportions are still fucked what world are you living in
Anonymous No.106469175 [Report]
>>106469052
>WAI, Plant Milk
These models always add artist watermarks for me even where they don't exist in the training data and negative prompts don't do anything. Not for all artists but for the artists I like.
>Hassaku
Very nice.
Anonymous No.106469203 [Report] >>106469268
>>106468622
>>106468642
What model?
Anonymous No.106469208 [Report] >>106469267
>>106468902
>It's not even local
Pretty sure this thread allows cloud gens.
Anonymous No.106469226 [Report] >>106469244 >>106469248 >>106469265 >>106469438
>>106468580
>>106469126
Explain to me how this is fascinating
Anonymous No.106469244 [Report]
>>106469226
skill issue
Anonymous No.106469248 [Report]
>>106469226
how did you fuck up the angle of the neck so bad? you are tracing for god's sake
Anonymous No.106469265 [Report] >>106469275
>>106469226
>let's pretend this was all possible before 5 years ago
Anonymous No.106469267 [Report] >>106469305
>>106469208
Anime goon thread, there is no ideology apart from goon and anime, if we share and help another is by from a gooner2gooner relationship.
Anonymous No.106469268 [Report]
>>106469203
>What model?
Model is WAI V14: https://civitai.com/models/827184?modelVersionId=1761560
LoRa is Marukogedago: https://civitai.com/models/1173959
And the relevant style tags are: wide shot, scenery, k4_illu, painting \(medium\), oil painting \(medium\)
Anonymous No.106469275 [Report]
>>106469265
But it was possible 3 years ago
Anonymous No.106469305 [Report] >>106469328 >>106469427
>>106469267
Yes, but local still wins, cloud based platforms might provide superior services today but there is no guarantee the same is true tomorrow, they can degrade the service, change their policy, shut it down, and the only thing you can do is cry about it.
Anonymous No.106469328 [Report]
>>106469305
And old local models will eventually be obsoleted. Shit happens.
Anonymous No.106469331 [Report]
>>106469121
>>106469125
Okay I am retarded and didn't enable nsfw on civitarchive. I'll still upload my own copy to mega though just incase.

https://civarchive.com/models/1666480?modelVersionId=1772536&is_nsfw=true
Anonymous No.106469377 [Report]
>>106469127
loose single strands are all over anime and anime art and fanart, autisticus
Anonymous No.106469427 [Report]
>>106469305
Don't care, share your tags or gens, let me coom
Anonymous No.106469438 [Report]
>>106469226
Lovecraftian horror body proportions
Anonymous No.106469464 [Report] >>106469494
"How do I outpaint in Forge? I want to try an experiment, generating the image in steps. First the head, downscale then the upper torso, downscale, then cowboy shot, downscale, then all the body. I realized that the more specific the body part I try to generate, the more detail or expressiveness they have. Similar to shots like cowboy shot or upper body or close up where there's a lot of detail.
Anonymous No.106469494 [Report] >>106469645
>>106469464
I believe it was in the extras tab but I'll be able to double check in about 20 min. I have to ask though, is doing this better than just using the 'masked area only' inpaint option with latent zero checked? Doing masked area only treats the area as a full resolution image and then downscales it back automatically.
Anonymous No.106469639 [Report] >>106469748 >>106470197 >>106474062
>>106467834 (OP)
>reaction image in highlights
KEK
Anonymous No.106469645 [Report]
>>106469494
>treat area as full resolution

Doesnt work that way, example

you got a 1024x1024 image and you mask a 200x200 area
without inpaint only masked it processes the entire 1024x1024

with inpaint only masked it only processes around 264x264 (thats your 200x200 plus 32 pixels padding all around)

basically it crops to just the masked area instead of running the whole image, but full resolution? No, thats urban myths
Anonymous No.106469748 [Report]
>>106469639
I prefer more saturation for Kona-tan.
Anonymous No.106469823 [Report] >>106471062
>>106467420
>>106467287
>>106466976
>>106465888
>>106465585
>>106465305
>>106465288
Fucktastic, thanks!
Anonymous No.106469906 [Report]
Late night genning...
Anonymous No.106469920 [Report]
>>106467834 (OP)
>#18
Hag thread
Anonymous No.106469982 [Report] >>106469987
>>106467969
Anonymous No.106469983 [Report]
Ok, I think I have a clothing theme I'm going to propose in a few hours as I'm going to sleep. There are 2 options "worn panties centric" or "crocks and legwarmers".
Anonymous No.106469987 [Report]
>>106469982
More...
Anonymous No.106470189 [Report]
I miss Pony...
Anonymous No.106470197 [Report]
>>106469639
kek second one in a row.
Anonymous No.106470371 [Report] >>106470411 >>106470987
Is it normal to need like a dozen+ attempts messing around with the parameters every time i'm trying to inpaint a fucked up hand/foot before getting something vaguely acceptable?
Anonymous No.106470411 [Report]
>>106470371
Yes.
Or, you can just shoop first, then get it right on the first inpaint attempt because you bothered to shoop first.
Anonymous No.106470434 [Report] >>106470453 >>106470466 >>106471688 >>106472311 >>106479222
>>106459879
>>106459887
I'm experimenting with lower resolutions, happy now?
Anonymous No.106470453 [Report]
>>106470434
This looks much sharper too.
Anonymous No.106470466 [Report]
>>106470434
It looks much better now, anon.
>sweaty armpit
SNIFFFFFFFFFFFFFFFFFFFFFFFFFFFFFFFFFFFFFFFFFF
Anonymous No.106470586 [Report]
>>106465888
You're addicted to the gacha-like aspect of rerolling gens.
You're a gambling addict.
Embrace the Canny. Free yourself from the shackles of gambling addiction.
Anonymous No.106470680 [Report] >>106470700 >>106470771
has anyone created an /adt/-chan yet?
if not, let's gen her!
Anonymous No.106470700 [Report]
>>106470680
Yes her name is Tamamo no Mae and she is my wife.
Anonymous No.106470705 [Report] >>106471768
Anonymous No.106470712 [Report] >>106471768
Anonymous No.106470741 [Report] >>106471768
Anonymous No.106470755 [Report] >>106471043 >>106471074
Why are the colors slightly different when I upload? If I copy and paste back into image editor, I can see it's different.
Anonymous No.106470771 [Report]
>>106470680
Anonymous No.106470775 [Report]
>>106468824
Fucking PEAK I tell ya
Anonymous No.106470797 [Report]
>>106468824
Not only that. You can literally ask it to do lineart, for example
Anonymous No.106470928 [Report]
Anonymous No.106470987 [Report]
>>106470371
No, increase context size of the inpaint. Your artist mix could also be unstable if you are getting bad hands consistently
Anonymous No.106471043 [Report] >>106471052
>>106470755
Interesting. PNG or JPG? Both?
Anonymous No.106471052 [Report]
>>106471043
hmm, just the png
Anonymous No.106471062 [Report] >>106471279
>>106469823
>Uploading, will be done in a few minutes
Anonymous No.106471074 [Report] >>106471085
>>106470755
>>>/h/8655355
Anonymous No.106471085 [Report] >>106471107 >>106471317
>>106471074
when I checked an exif viewer the only thing I saw different was the timestamp
Anonymous No.106471107 [Report]
>>106471085
Idk where exactly it is in metadata as I don't have example images on hand. You should look for something along the lines of "bt.601" or "bt.709".
Anonymous No.106471179 [Report] >>106471721
waif
Anonymous No.106471279 [Report] >>106471937
>>106471062
And done, time to find a new character to lewd.
Anonymous No.106471317 [Report]
>>106471085
>when I checked an exif viewer
Get yourself ffmpeg and run
ffprobe -v quiet -show_format -show_streams -show_chapters -show_programs -show_packets -show_frames cutewaifu.png

for all the metadata and details
Anonymous No.106471619 [Report] >>106471688 >>106471970 >>106472311 >>106472383 >>106477370 >>106477456
H-Hey Anon, it's me, your big-breasted mature wife Tamamo. Behold my bosom and feminine charms!
Anonymous No.106471644 [Report]
Anonymous No.106471654 [Report]
Anonymous No.106471659 [Report]
Anonymous No.106471664 [Report]
Anonymous No.106471688 [Report]
>>106470434
>>106471619
ToT
Anonymous No.106471721 [Report] >>106471749 >>106473358 >>106473387
>>106471179
Imagine a chubby Tamamo with love handles and soft belly from eating too much, imagine the squishiness, imagine the hnnnnng
Anonymous No.106471749 [Report]
>>106471721
Tamamo can't get fat, it all goes to her breasts.
Anonymous No.106471768 [Report] >>106471787
>>106470741
>>106470712
>>106470705
"makaroll" isthe artist tag?
Anonymous No.106471787 [Report]
>>106471768
yes
Anonymous No.106471937 [Report] >>106472056
>>106471279
Waiting for the anime screencap Lora! Or, do you mean that if I download the character Lora, the anime screenshot type will bleed?
Anonymous No.106471970 [Report] >>106472260 >>106472279 >>106472383
>>106471619
this is a Tamamo I do not recognize
picrel is the Tamamo I am familar with
Anonymous No.106472056 [Report] >>106472098
>>106471937
>Or, do you mean that if I download the character Lora, the anime screenshot type will bleed?
Yes, I didn't make any screencap style, it's just the char lora bleeding out, just download the Raelza v2 lora and use the prompts in the images and the style will somehow leak, also you can leave the trigger word "CharRaelza" out and the effect will still work on other characters from what I tested.
Anonymous No.106472098 [Report] >>106472117
>>106472056
okay i will test!
Anonymous No.106472117 [Report] >>106472274
>>106472098
Let me know how it goes
Anonymous No.106472120 [Report] >>106472131 >>106472156
Anonymous No.106472131 [Report]
>>106472120
sex with miku
Anonymous No.106472156 [Report]
>>106472120
penis bulge ver pls
Anonymous No.106472178 [Report]
Anonymous No.106472212 [Report] >>106472266
Anonymous No.106472260 [Report] >>106472279 >>106472311
>>106471970
shitty imposter that my model doesn't even know about
Anonymous No.106472266 [Report]
>>106472212
Absolutely dire guitar.
Anonymous No.106472274 [Report] >>106472324 >>106472336
>>106472117
It's loading the checkpoint and LoRA. Out of curiosity, I see some LoRAs are ~50MB, while others are ~250MB. Does the file size difference mean anything specific? Bigger dataset? Compressed LoRAs? Just a curious question.
Anonymous No.106472279 [Report] >>106472299
>>106471970
>>106472260
Are this one of the Tamamo variants?
Anonymous No.106472288 [Report] >>106472299 >>106472311
How many years before we have a local model capable of reliably generating an accurate guitar?
The amount of fine detail required to generate the strings passing over the fretboard is currently a fucking nightmare for models.
Anonymous No.106472299 [Report]
>>106472279
She's Tamamo from Mon-Mosu Quest.
>>106472288
Shoop and inpaint.
Anonymous No.106472311 [Report] >>106472344
>>106471619
>>106470434
>>106472260
lol, you lowered the res on your gens? Ngl, I thought the massive gens were your signature. My potato PC would struggle trying to open them and the image would bloatMAXXX my entire monitor...good times.
>>106472288
It is a good way to test them also...
Anonymous No.106472324 [Report] >>106472510
>>106472274
You don't have to download those loras they are unrelated, I just didn't bother removing those extra nodes. Just remove them or use your own workflow
Anonymous No.106472336 [Report] >>106472510
>>106472274
About the checkpoint, it's waiNSFW v14, the LoRA in question is just around 80 MB
Anonymous No.106472344 [Report]
>>106472311
The gens were only ever actually 1024x1536. I just swapped a 4x GAN upscale for a 1.5x latent upscale. Less to do with the quality I was getting shit for and more because I got tired of having use jpeg compression levels in the 70s to upload the images.
Anonymous No.106472383 [Report]
>>106471970
>>106471619
>so flat, so bratty
Theory: Flatness is directly proportional to smug/bratty levels.

pic related It's Nano Banana, yes, I had to censor the image, I jailbreaked google without wanting
Anonymous No.106472471 [Report] >>106472545
Anonymous No.106472510 [Report] >>106472535
>>106472336
>>106472324
My bad meant the file size of your loras vs other loras since some are heavier than others. What affects lora file size anyway? Currently testing WAI15 and your character LoRA with gooning in the middle will post results later.
Anonymous No.106472535 [Report] >>106472594
>>106472510
From what I understand the bigger the more details and better quality you get, but it's hard to tell the difference so 8/16 works just fine.
Anonymous No.106472545 [Report] >>106472992
>>106472471
this is either a repost or all your gens look exactly the same.
Anonymous No.106472594 [Report] >>106472623 >>106472646 >>106472804 >>106472920
>>106472535
I am testing now with my old and reliable Ufotable lora, and then only with WAI 15

The anime screencap style works pretty well. Can't really tell if there's character bleeding, since I don't know your character that well(don't see any scar). Probably you can promote your Lora as a character from an anime series, as well as a style Lora from that anime series.
Anonymous No.106472623 [Report] >>106472654
>>106472594
It's hard to tell if it's taking effect, are you using the Lora Loader Model Only? If so use the one with the Clip instead
Anonymous No.106472646 [Report] >>106472654 >>106472675
>>106472594
I'm a Forge cuck, using it with clip skip
Anonymous No.106472654 [Report]
>>106472646
>>106472623
(you)
Anonymous No.106472675 [Report] >>106472920
>>106472646
That should work then, play with the strength and try the trigger word and see what happens.
Anonymous No.106472804 [Report] >>106472869 >>106472920
>>106472594
Comparing it to my ufotable lora (personal autism, dont mind it)
Anonymous No.106472869 [Report] >>106472954
>>106472804
The difference is there, but it still feels a bit off, can you share the catbox so I can try it on my end?
Anonymous No.106472884 [Report]
test
Anonymous No.106472920 [Report] >>106472981
>>106472804
>>106472594
>>106472675
Last post, now with the naked WAI15 checkpoint.
Thought you might want to see how your Lora influences with it.
Sorry for the schizoness, won't bug you about it anymore!
Anonymous No.106472940 [Report] >>106472971
4chan janny dox dump
go fuck yourself you disgusting kike nigger sludge
https://files.catbox.moe/mw4lzy.zip
death to israel, death to all kike niggers and their golems. there is no future for you.
Anonymous No.106472954 [Report] >>106472981
>>106472869
https://files.catbox.moe/4tm6u3.png
https://files.catbox.moe/lzxlwu.png
https://files.catbox.moe/z7ck09.png
Hope it helps, this one it's with the naked WAI 15, i had to ControlNet it with deph at 0.4 because the seed was breaking
Anonymous No.106472971 [Report]
>>106472940
Reported and I wish a slow and painful death to all who abuse animals and those who promote it
Anonymous No.106472981 [Report] >>106473143
>>106472920
>>106472954
Don't mind it anon, still, I think it's not having much effect I wonder why, I will check and report back.
Anonymous No.106472992 [Report] >>106473031
>>106472545
Oh for fucks sake
Sorry I posted an old gen you ungrateful cunt.

Everything that comes out of your mouth is ass gravy of the worst kind.

Is this all you do? Just come on here while everyone is just trying to chill and relax with some cool image gens and talk about the technology and shit all over it because "Waa noo, it looks similar or like plastic or is old" or some other fucking nonsense bullshit that no one cares about.

Fuck you, you shit-filled, bottom of the barrel scraping, horse cock gobbling pustulant boil.

Good fucking night everyone else.
Anonymous No.106473031 [Report] >>106473104
>>106472992
Anon, it's okay that you're angry but it's part of the risk when you share your art. You expose yourself to good and bad things. Im a drawfag irl and I needed to grow thick skin against shitty comments especially from trolls trying to wreck your stuff. Just keep posting and ignore the noise.
Anonymous No.106473040 [Report] >>106473424
Alright here's that model, even if it might not be necessary.
https://mega.nz/file/K1BSWSgb#Xo4mOi_fFwui7Kt_gZ8fXipZFtbw3REUovQGDWhriU4
Anonymous No.106473104 [Report] >>106473148 >>106473241
>>106473031
I don't care what "it" says about my gens, "it" is just being a downer and ruining the chill vibe of the thread.

But now I'm ruining the vibe as well by venting at "it".

Which is why I'm leaving before I make it worse.
Anonymous No.106473143 [Report] >>106473202 >>106473210
>>106472981
Really? For me your lora influenced a lot in the colors and lighting and a bit in the style. From what I saw of your gens they're always indoors. Maybe this being on a beach makes your Lora not take the effect you want
Anonymous No.106473148 [Report]
>>106473104
Ok, :( , take care..
Anonymous No.106473202 [Report] >>106473292
>>106473143
kek, I was thinking along the same lines, either that or it could be that the foxgirl's style concept is quite strong in the checkpoint.
Anonymous No.106473210 [Report]
>>106473143
Ugh, realized that canon Tamamo wears blue bikini not white.
Anonymous No.106473241 [Report] >>106473409
>>106473104
make some chibis bro, can never go wrong with those
Anonymous No.106473292 [Report] >>106473641
>>106473202
Oh please share catbox! I don't know why but you have an stronger style influence!
Anonymous No.106473358 [Report] >>106473641 >>106473741
>>106471721
Anonymous No.106473387 [Report] >>106473641
>>106471721
.
Anonymous No.106473409 [Report] >>106473454 >>106473501
>>106473241
Don't know the character, what is the story between her, the eye and the lime?
Anonymous No.106473424 [Report]
>>106473040
Coco ilustrious noob? nice! thanks!
Anonymous No.106473454 [Report]
>>106473409
there's not any real relationship to slime, was just trying to gen something like a slime trap in a dungeon
Anonymous No.106473501 [Report] >>106473802
>>106473409
her eye lets her read the hearts of others, leading to funny hypothetical situations where she gets flustered by lewd thoughts
Anonymous No.106473641 [Report]
>>106473292
>>106473358
>>106473387
I think tags like "film grain, scan" and funnily enough "asymmetrical face, clear skin on right cheek" are what's causing the bleeding, adding them seems to affect it visibly and it somehow the original style of the character is winning over the bleed of the lora a bit.
Here is the catbox
>https://litter.catbox.moe/ues8p4ge7t1w8tru.png
Anonymous No.106473700 [Report] >>106473746 >>106473784
messing around with artist tag weights
>four artist tags
should i cut down?
Anonymous No.106473741 [Report] >>106473774
>>106473358
kek, guess you got banned, rip foxposter, your legacy will live on.
Anonymous No.106473746 [Report]
>>106473700
Nah! I don't think so, if they're not LoRAs and only tags, you can add as many as you want. Still, there's the question of how much SDXL can understand what you're looking for with its cute 2.8b parameters
Anonymous No.106473774 [Report] >>106473883
>>106473741
Thanks for the catbox, already downloaded. No, I'm not banned, deleted my own post because it had a duplicate image in it.
Anonymous No.106473784 [Report]
>>106473700
Anonymous No.106473802 [Report]
>>106473501
kek now i get it thanks for explaining
Anonymous No.106473883 [Report] >>106473932
>>106473774
Just follow the light anon, your cute waifu is waiting for you at the end of that path.
Anonymous No.106473932 [Report] >>106473981 >>106474960
>>106473883
Thanks <3,
I looked at your gen. In the negative tags, you included illustrious negative tags as well as pony (score_1, score_2, score_3). Is there a reason for that?
Anonymous No.106473981 [Report]
>>106473932
Not really, I just figured that adding them there can add a slight negligible bias for variation which should be better than not mentioning them at all, even though I doubt they affect it that much.
Anonymous No.106474062 [Report]
>>106469639
Anonymous No.106474118 [Report] >>106474213 >>106474389
>/adt/ turned 18
grim
Anonymous No.106474213 [Report] >>106474389
>>106474118
Its over, fox hags and yuri troons raided the thread.
Anonymous No.106474328 [Report] >>106474429 >>106474470 >>106476472
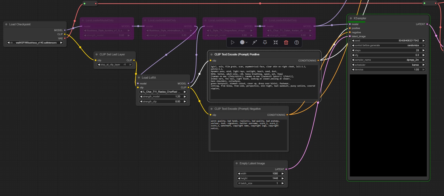
My ComfyUI workflow is generating completely black images instead of the expected output.(pic related)

The workflow is importing a Forge gen, and I'm trying to use it in Comfy.
The queue runs and completes without any error in the console, but the final "Save Image" or "Preview Image" node only shows a black square. I attached the workflow JSON file via catbox.

In Forge it was a txt2img +hiresfix

https://files.catbox.moe/nv2b7k.json
Anonymous No.106474389 [Report] >>106474500 >>106474545
>>106474118
>>106474213
My friends, I present to you the sololition!
Anonymous No.106474429 [Report] >>106474468 >>106474470
>>106474328
>clip layer at -1
it does not work, set to -2 or remove the node, it's not needed for anything sdxl anyway.
Anonymous No.106474449 [Report] >>106474542 >>106482837
post brides
Anonymous No.106474468 [Report] >>106474490
>>106474429
Thank you, I did not choose that option. It was imported automatically when I dragged the image.
Anonymous No.106474470 [Report]
>>106474328
what this anon said >>106474429
Anonymous No.106474490 [Report]
>>106474468
I know, it happens all the time if you import workflows from non comfy users. Now you know what to look for.
Anonymous No.106474500 [Report]
>>106474389
make it max(x mod 18, 12)
Anonymous No.106474542 [Report]
>>106474449
Yeah anon of course here you have my BRIDGE collection >:3
Anonymous No.106474545 [Report] >>106474553
>>106474389
>goes down to zero
grim
Anonymous No.106474553 [Report]
>>106474545
That's when you fuck the milf that will give birth to her
Anonymous No.106474612 [Report] >>106474799
Anonymous No.106474799 [Report]
>>106474612
nice diaper
Anonymous No.106474960 [Report]
>>106473932
Sorry I looked into the matter a bit more and from what I could find it seems like illustrious doesn't use those tags, so yeah adding them anywhere is pointless.
Anonymous No.106475088 [Report] >>106477603
Douzo
A No.106475362 [Report]
C
Anonymous No.106476026 [Report] >>106476326
Anonymous No.106476277 [Report]
>>106474692
Thanks Foxanon, now I'm at work and cant test the clip skip -2.Create a workflow from scratch I can't because as a Forge user I dont know anything about connections or nodes. But will try to fix my workflow first!
Thanks!
Anonymous No.106476293 [Report] >>106476318 >>106478548
Any tips for maintaining background scenes? I tried using controlnet anytest with 3d objects, it is not very convenient at all.
Anonymous No.106476318 [Report]
>>106476293
Difficult inpaint will be your best friend or invoke AI inpait with layers like photoshop
Anonymous No.106476326 [Report]
>>106476026
Cute belly*slurp*
Anonymous No.106476472 [Report] >>106476503
>>106474328

So, which nodes are bloated?
Merging the info from here and /ldg/:
The CLIP one.
The VAE encode one.
The VAE decode one.

Is there anything else?
Which nodes do you recommend substituting for these?
Or, is it all fine to emulate the txt2ing Hiresfix without these nodes?
Anonymous No.106476503 [Report] >>106476553 >>106476919 >>106477238
>>106476472
If youre switching to comfy just to save workflow space with SDXL only dont do it. Once you need inpainting adetailer or controlnet youll realize how much better forge is and how well organized everything is. Stay with forge trust me
Anonymous No.106476553 [Report] >>106477515
>>106476503
I was thinking of using tabs (like Forge uses with txt2img, img2img, extras, settings) but with those functions.
Have a tab dedicated exclusively to txt2img hiresfix
Then another one dedicated exclusively to inpaint/img2img
Another one to Adetailer
Another one to Controlnet

Create shortcuts between them by numerating them with the keyboard, so I have alk fittin in the screen withput scrolling and switvh with keyboard shortcuts between different stages of img processing.
Anonymous No.106476919 [Report] >>106477238 >>106477367
>>106476503
forge-classic is getting a bunch of updated and can do wan now. probably worth checking out
Anonymous No.106477238 [Report]
>>106476919
>>106476503
Thanks, but for SDXL 1girl, isn't Forge the same as Forge Classic? Or am I missing something if I use Forge and don't use Forge classic?
Anonymous No.106477327 [Report] >>106477396 >>106478044 >>106479482
Fuck, I'm one step away from finishing this image and I don't know how I'm going to do this. The model is too dumb to add the right sleeve especially in such an obscured spot, so to help it I told it to remove the hair and add the right arm holding the staff, so I could cut and paste it afterward. Trying to correct this just fucks it up more.
I don't even know how the right sleeve should look in this pose.
Anonymous No.106477367 [Report]
>>106476919
Oh, that sounds nice. WAN is so fickle, though, with so many different workflows in comfy that I'm not sure how it can be implemented in Forge. Eager and hopeful to see it, though.
Anonymous No.106477370 [Report]
>>106471619
Anonymous No.106477396 [Report]
>>106477327
It is very complicated your gen concept, control net it, or photoshop mask or learn to draw, sorry anon :(
Anonymous No.106477450 [Report] >>106477503
cope no jutsu: it's all hidden anyway
Anonymous No.106477456 [Report] >>106477494 >>106477522
>>106471619
>your big-breasted mature wife Tamamo
can I trade her for a big breasted wife Wakamo?
Anonymous No.106477494 [Report] >>106477504
>>106477456
>wakamo
Good taste, sir
Anonymous No.106477503 [Report]
>>106477450

ber appears at night at your door
stomp staff to floor so ber knows you have floor
Anonymous No.106477504 [Report]
>>106477494
I don't even like hags normally, she's an exception because of how cute she is
Anonymous No.106477515 [Report]
>>106476553
that seems like an anistudio kind of thing but you customize what's in each tab
Anonymous No.106477522 [Report] >>106477640
>>106477456
Anonymous No.106477572 [Report] >>106477803
Anonymous No.106477603 [Report]
>>106475088
kyute
Anonymous No.106477640 [Report]
>>106477522
wife indeed
Anonymous No.106477803 [Report] >>106477953
>>106477572
Cute <3
Anonymous No.106477953 [Report] >>106477998 >>106478091
>>106477803
Thanks!
Anonymous No.106477998 [Report] >>106478187
>>106477953
>marnie
She was everywhere back then but foxgirls completely took over. Still cute though
Anonymous No.106478044 [Report]
>>106477327
Aight I just drew a thing in, hoping it makes sense. Imagine the sleeve opening is facing directly away from viewer.
Anonymous No.106478091 [Report] >>106478187
>>106477953
Anonymous No.106478187 [Report] >>106478248
>>106477998
>>106478091
She'll always be number one in my heart dammit
Anonymous No.106478246 [Report] >>106478257
i haven't played BA in a week. i miss my students
Anonymous No.106478248 [Report]
>>106478187
Saw her in Pokemon, she was generic as hell, Chikorita unironically has better character development.
Anonymous No.106478257 [Report] >>106478355
>>106478246
Why didn't you play, nonie?
Anonymous No.106478258 [Report] >>106478270
Anonymous No.106478270 [Report] >>106478285
>>106478258
>that tranny behind her
Anonymous No.106478285 [Report]
>>106478270
chainmail is standard adventuring attire!
Anonymous No.106478312 [Report] >>106478683
>BWEEEEEEEHHHH
Anonymous No.106478355 [Report] >>106478429
>>106478257
i've been hooked on half life
Anonymous No.106478402 [Report] >>106482700
yhwh allowed this
Anonymous No.106478429 [Report] >>106478439 >>106478809
>>106478355
>half life
Anonymous No.106478439 [Report] >>106478534
>>106478429
it's fun :(
Anonymous No.106478444 [Report] >>106478581
jiiii
Anonymous No.106478534 [Report] >>106479308
>>106478439
Anonymous No.106478548 [Report] >>106478569
>>106476293
>I tried using controlnet anytest with 3d objects, it is not very convenient at all.
That's pretty much the smartest way to do it, though, and the only way to maintain consistency.
Unfortunately, the current state of imagegen is that if you have good attention to detail and high standards, you're going to have to do inconvenient, time-consuming things.
Anonymous No.106478569 [Report]
>>106478548
>good attention to detail and high standards
luckily I have neither
Anonymous No.106478581 [Report]
>>106478444
can't keep the tough face under headpats
Anonymous No.106478673 [Report]
*kiss on the mouth to anon above*
Anonymous No.106478683 [Report] >>106478755
>>106478312
wtf happened here?
Anonymous No.106478755 [Report] >>106478834
>>106478683
she bit into a chocolate chip cookie but it was actually oatmeal raisin
Anonymous No.106478809 [Report] >>106478829
>>106478429
Dang, those are some nice lines. Is this a model or a lora? Or maybe I'm just bad at prompting...
Anonymous No.106478829 [Report] >>106478852
>>106478809
its the model i linked earlier in the thread, the mega link or the civitarchive one both go to it
Anonymous No.106478834 [Report]
>>106478755
aww poor little thing (´;ω;`)
Anonymous No.106478846 [Report] >>106478863 >>106479482
Anonymous No.106478852 [Report] >>106478871 >>106478907
>>106478829
Coco style noobAI v7, kino of kinos. Was it pressured by some corpo and that's why that checkpoint was taken down?
Anonymous No.106478858 [Report] >>106479145
Anonymous No.106478863 [Report]
>>106478846
>multi characters
Which poison are you drinking
Anonymous No.106478871 [Report]
>>106478852
I have no idea since it was so sudden. what's really unfortunate is I think the creator stopped making models
Anonymous No.106478891 [Report] >>106479145
spent an hour genning (serious, fighting, battle) but it all looked jank without extra work so here's one with just (serious, battle)
Anonymous No.106478907 [Report]
>>106478852
Oh, nice, thanks. I should try to get better at reading or memory or maybe both.
Anonymous No.106478998 [Report] >>106479096
ojou-sama is sleeping
Anonymous No.106479096 [Report]
>>106478998
*pat pat pat*
Anonymous No.106479145 [Report] >>106479482
>>106478858
>>106478891
Nice, game art concept? Aren't you usig hiresfix or so ething like that fot the overall detaiks?
Anonymous No.106479222 [Report] >>106481646
CollagueSchizo: Can't collage or bake for the next 14 to 16 hours because of life stuff. Please bake if thread hits limit!
Will bring collage #18 when next thread already started, plus collage #15 that got left behind.

Side question for >>106470434 I simp your gens hard and want to collect them for a rentry via catbox to post in the /adt/ anchor artist section. You cool with that?
Anonymous No.106479250 [Report] >>106479308
Anonymous No.106479308 [Report]
>>106478534
>:(
>>106479250
very nice
Anonymous No.106479482 [Report] >>106481009
>>106479145
>hiresfix
Nah, nothing fancy, my "workflow" is dumb as shit. I don't have a gpu and wouldn't know about renting gpus or running software on them. So I go to nano-gpt.com (weird site run by 1 dude) and pay for credits and use their UI on the Media Generation tab. Zuki Anime ILL (at the bottom of the list) is the better of the only two models that seem to do danbooru tags. Looks like this model costs me ~0.0032 USD per image by default, costs more at higher inference steps (which I'm not sure how much that helps).
I actually discard like 96% of all my gens since I don't have a reliable way to inpaint details in/out. I use GIMP to manually edit minor things.
Occasionally I might use 2.5 Flash Image with daily free requests on aistudio. Often acts retarded though. Sometimes I can mark regions in green and have it "inpaint". The output is jpeg'd on aistudio so I would have to copy only changed parts over to GIMP and unfuck any excessive artifacts. OpenRouter has a rate limited free endpoint, though their UI has this dumb bug that downscales your PNG input even if it's already small (not JPG).
The only image I edited in this thread beyond removing signature from the corner (forgot to remove in >>106478846) is >>106477327 and that was annoying.
I started around a week ago and need a better way to do things. Access to inpaint, region control, tag grouping, whatever you call those stuff, would help so much.
Anonymous No.106479595 [Report]
Anonymous No.106480531 [Report]
well I'm not gonna repost, but I'll be sure to fix eyes from now on since the model might miscolor a spot in this blocky style
Anonymous No.106480725 [Report] >>106480816 >>106480893
Why so dead out of the blue? I'll post something when I'm home, just finish the thread so we could have a new one lol.
Anonymous No.106480816 [Report] >>106480905
>>106480725
can you name a single thing to be excited about? we got models that could have been so much better if chinks weren't retarded when it came to datasets
Anonymous No.106480893 [Report]
>>106480725
It turned 18
Anonymous No.106480905 [Report]
>>106480816
>can you name a single thing to be excited about?
i can prompt cute anime girls
Anonymous No.106481009 [Report] >>106481267
>>106479482
bro just pay for a novelai subscription, why are you doing this to yourself
Anonymous No.106481267 [Report]
>>106481009
I'll consider it. Didn't think I would get into imagegen. I'll read the docs and see what I can come up with in the trial.
Anonymous No.106481491 [Report]
Anonymous No.106481509 [Report]
Could you guys make an anime version of this police-man? Preferably as an ancient Roman or Anglo-Saxon Warrior.
https://youtu.be/1dzxYA3oi40?t=260
Anonymous No.106481646 [Report] >>106482199
>>106479222
I don't really understand what you're asking me but stuff on the internet is free.
Anonymous No.106482106 [Report] >>106482134
What Upscaler for img2img should I use? I'm using 4x-AnimeSharp from 1.5 days but I suspect there might be something better.
Anonymous No.106482134 [Report] >>106482166
>>106482106
If you mean hiresfix it doesn't hugely matter. If you mean you need to get a reference image to your target canvas size, actually traditional scalers like bilinear are preferable so you don't waste prediction on trying to copy noise which AnimeSharp creates a ton of.
Anonymous No.106482166 [Report]
>>106482134
>If you mean hiresfix
I do, I just do hirez fix in img2img to save time. (I gen a batch of pic, send the ones I like in img2img for upscale)
Anonymous No.106482199 [Report]
>>106481646
do whatever you want with it you cute silly pervert
Anonymous No.106482595 [Report] >>106482642
why does this thread seem so insufferable
Anonymous No.106482642 [Report] >>106482670
>>106482595
Dunno, maybe because you hate anime
Anonymous No.106482670 [Report] >>106482690
>>106482642
what does chinese cartoons have to do with the thread being filled with discord level avatarfags
Anonymous No.106482685 [Report]
Does this count?
Anonymous No.106482690 [Report] >>106482715
>>106482670
>noooo you have to change what you gen every second or you're a heckin discord tranny
Mental illness. People gen what they like. I like genning different stuff all the time so I'm not really recognizable, but genning same characters/style is not avatarfagging. When they start blogposting about waking up and taking a shit, you can start complaining.
Anonymous No.106482700 [Report]
>>106478402
imagine the plapping
Anonymous No.106482715 [Report] >>106482785
>>106482690
there's a difference between someone posting things that they like without adding any commentary or message unrelated to that individual post and doing it while interacting with others and building a "persona."
the thread is filled with the later.
Anonymous No.106482785 [Report] >>106482829 >>106483588
>>106482715
Do you want people to just post images in complete silence and only discuss lora training for all eternity? What I'm seeing here is discussion of the images posted along with some tech discussion. Compared to /sdg/ when it was pretty much a discord chat for comfy's cronies, this is nothing.
Anonymous No.106482829 [Report] >>106482887
>>106482785
>Do you want people to just post images in complete silence
Yes. Unless someone is asking something specific with something else you've posted and you're responding, or you have something very specific to say/explain about whatever it is you're posting you should not be responding to anything anyone else has posted or saying random unrelated shit.
Everything else can be posted anonymously.
Anonymous No.106482837 [Report]
>>106474449
Anonymous No.106482887 [Report]
>>106482829
That's how I usually do it because I prefer full anonymity but demanding it from others all the time is autistic as fuck, stretching definition of avatarfagging to insane level.
Anonymous No.106482914 [Report]
Atleast post something instead of just bitching
Anonymous No.106482936 [Report]
Anonymous No.106483075 [Report]
good morning anons!
Anonymous No.106483215 [Report] >>106483408
its dinnertime here though
Anonymous No.106483408 [Report] >>106483464
>>106483215
good dinnertime anons!
Anonymous No.106483464 [Report] >>106483602
>>106483408
Mom had leftovers so I get to eat my moms cooking at home
Feels really good
Anonymous No.106483588 [Report] >>106483833
>>106482785
>What I'm seeing here is discussion of the images posted along with some tech discussion. Compared to /sdg/ when it was pretty much a discord chat for comfy's cronies, this is nothing.
as you were saying?
Anonymous No.106483602 [Report]
>>106483464
damn im envious
Anonymous No.106483685 [Report]
I'm having fun with video gen
Anonymous No.106483833 [Report]
>>106483588
gm
Anonymous No.106484044 [Report]
we're on page 10
Anonymous No.106484072 [Report]
new thread
>>106484063
>>106484063
>>106484063