← Home ← Back to /g/

Thread 106550941

321 posts 176 images /g/
Anonymous No.106550941 [Report]
/ldg/ - Local Diffusion General
Boing Boing Edition

Discussion of Free and Open Source Text-to-Image/Video Models and UI

Prev: >>106547629

https://rentry.org/ldg-lazy-getting-started-guide

>UI
ComfyUI: https://github.com/comfyanonymous/ComfyUI
SwarmUI: https://github.com/mcmonkeyprojects/SwarmUI
re/Forge/Classic/Neo: https://rentry.org/ldg-lazy-getting-started-guide#reforgeclassicneo
SD.Next: https://github.com/vladmandic/sdnext
Wan2GP: https://github.com/deepbeepmeep/Wan2GP

>Checkpoints, LoRAs, Upscalers, & Workflows
https://civitai.com
https://civitaiarchive.com/
https://openmodeldb.info
https://openart.ai/workflows

>Tuning
https://github.com/spacepxl/demystifying-sd-finetuning
https://github.com/Nerogar/OneTrainer
https://github.com/kohya-ss/sd-scripts/tree/sd3
https://github.com/derrian-distro/LoRA_Easy_Training_Scripts
https://github.com/tdrussell/diffusion-pipe

>WanX
https://comfyanonymous.github.io/ComfyUI_examples/wan22/
https://github.com/Wan-Video
https://alidocs.dingtalk.com/i/nodes/EpGBa2Lm8aZxe5myC99MelA2WgN7R35y

>Chroma
https://huggingface.co/lodestones/Chroma1-Base
Training: https://rentry.org/mvu52t46

>Neta Lumina
https://huggingface.co/neta-art/Neta-Lumina
https://civitai.com/models/1790792?modelVersionId=2122326
https://neta-lumina-style.tz03.xyz/

>Illustrious
1girl and Beyond: https://rentry.org/comfyui_guide_1girl
Tag Explorer: https://tagexplorer.github.io/

>Misc
Local Model Meta: https://rentry.org/localmodelsmeta
Share Metadata: https://catbox.moe | https://litterbox.catbox.moe/
GPU Benchmarks: https://chimolog.co/bto-gpu-stable-diffusion-specs/
Img2Prompt: https://huggingface.co/spaces/fancyfeast/joy-caption-beta-one
Txt2Img Plugin: https://github.com/Acly/krita-ai-diffusion
Archive: https://rentry.org/sdg-link
Bakery: https://rentry.org/ldgcollage

>Neighbours
>>>/aco/csdg
>>>/b/degen
>>>/b/realistic+parody
>>>/gif/vdg
>>>/d/ddg
>>>/e/edg
>>>/h/hdg
>>>/trash/slop
>>>/vt/vtai
>>>/u/udg

>Local Text
>>>/g/lmg

>Maintain Thread Quality
https://rentry.org/debo
Anonymous No.106550961 [Report]
Blessed thread of frenship
Anonymous No.106551018 [Report] >>106551023 >>106551024 >>106551038 >>106551115 >>106551218
https://tencent.github.io/srpo-project-page/
this is pretty bad, what the hell?
Anonymous No.106551023 [Report]
>>106551018
Seems like you're fucking something up there, bucko.
Anonymous No.106551024 [Report] >>106551063
>>106551018
>fp8
Maybe because of that. Try to give it a wall of text prompt to properly gauge it.
Anonymous No.106551037 [Report]
where the fuck is jenny
Anonymous No.106551038 [Report] >>106551135
>>106551018
everytime someone tries to finetune flux, the details gets destroyed (Chroma, Pixelwave, now this...)
Anonymous No.106551040 [Report]
>>106550879
>for pony
Well shit is one Lora worth downloading pony for the first time ever
Anonymous No.106551043 [Report] >>106551057 >>106551093 >>106551137
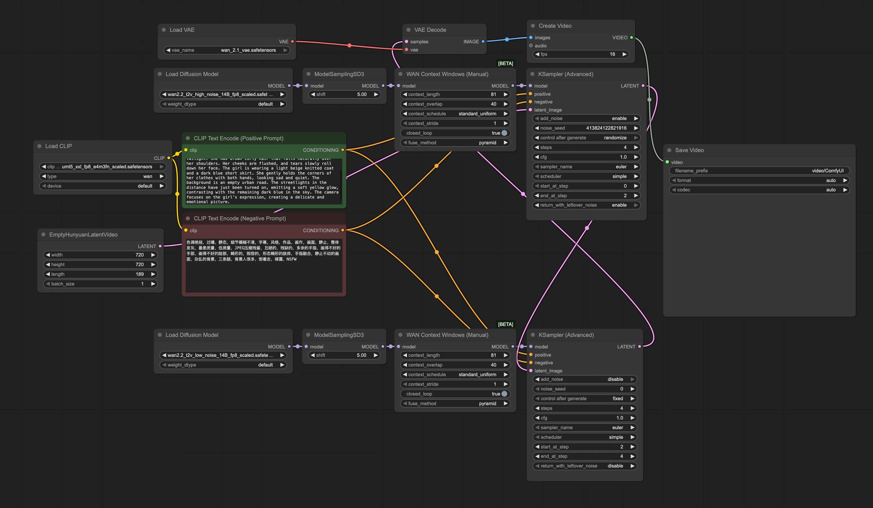
How do you increase wan 2.2 motion? I tried bumping the lightning loras strength, using random workflows from civit but it just produces static. I'm going to have to add a retarded 3rd sampler, arent I?
Anonymous No.106551057 [Report] >>106551085
>>106551043
Don't use lightning at all
Anonymous No.106551063 [Report] >>106551077 >>106553260
>>106551024
>Try to give it a wall of text prompt to properly gauge it.
All right, seems like it's really undistilled though
https://github.com/Tencent-Hunyuan/SRPO?tab=readme-ov-file#inference
Anonymous No.106551067 [Report]
Anonymous No.106551074 [Report]
Anonymous No.106551077 [Report] >>106551090 >>106551118
>>106551063
By wall of text I meant some sprawling boomer prompt lol. But this is fine too.
Anonymous No.106551085 [Report]
>>106551057
Ok, how do I do it without it taking 15 minutes to gen?
Anonymous No.106551089 [Report]
Anonymous No.106551090 [Report] >>106551118
>>106551077
ohhhh, my b kek
Anonymous No.106551093 [Report] >>106551287 >>106551370
>>106551043
try not using the lightx2v lora on the high noise model.
Anonymous No.106551115 [Report]
>>106551018
I mean it's clearly more of an optimization than a large-scale finetune along the lines of Flux Krea, Tencent literally says
>To further accelerate the process, our method supports replacing online rollouts entirely with a small dataset of real images; we find that fewer than 1500 images are sufficient to effectively train FLUX.1.dev.
Anonymous No.106551118 [Report] >>106551127 >>106551211
>>106551077
>>106551090
>boomer prompt
meh... I really believe that Flux is impossible to improve, maybe they'll be more lucky when they'll go for Qwen Image
https://github.com/Tencent-Hunyuan/SRPO/issues/2#issuecomment-3274994781
Anonymous No.106551122 [Report] >>106551138 >>106552838
Anonymous No.106551127 [Report] >>106551177
>>106551118
Seems like 3.5 is baking it too hard.
Anonymous No.106551135 [Report]
>>106551038
Nah, Flux Krea is very very good
Anonymous No.106551137 [Report] >>106551287
>>106551043
Don't use the lora on the high noise model. That's the one "in charge" of motion so to speak.
Anonymous No.106551138 [Report]
>>106551122
uoh
Anonymous No.106551149 [Report] >>106551259 >>106551392
>>106550316
>how to make that work with wan22 two models
pic related is with native nodes
here is a workflow with kijai's nodes: https://pastebin.com/bZKuAKmx

wan "unlimited" frames
Anonymous No.106551177 [Report] >>106551238
>>106551127
>Seems like 3.5 is baking it too hard.
I went for 2.5 and yeah it seems to be the right spot, but it still looks bad, Krea is still the only succesful finetune of Flux
Anonymous No.106551211 [Report]
>>106551118
Why didn't you just plop that shit into comfy and start prompting? Your results look nothing how they're supposed to.
Anonymous No.106551218 [Report]
>>106551018
>he thought Tencent would save local
Anonymous No.106551230 [Report] >>106551249 >>106551269 >>106551288
>the 640x640 menace is back

Gen something bigger for once you hack
Anonymous No.106551238 [Report] >>106551255 >>106553793
>>106551177
Krea wasn't finetuned from the dev model that we got. That got a base distilled model to finetune off of. Picrel.
Anonymous No.106551249 [Report] >>106551288
>>106551230
You will be accused of being a vramlet but we all know what you said is true
Anonymous No.106551255 [Report]
>>106551238
that explains a lot of things, I think it's clear that distilled models can't be saved at all
Anonymous No.106551259 [Report]
>>106551149
You have to use radial attention or can I change that back to regular sage?
Anonymous No.106551269 [Report] >>106551290
>>106551230
Let's see one of your videos.
Anonymous No.106551274 [Report]
removing --fast from the comfyui launch arguments has really improved things, the quality jump is worth waiting an extra ~3s
Anonymous No.106551277 [Report]
>chroma wasted $150k on flux
why didn't he realize it was unsalvageable? why is he still wasting time with it?
Anonymous No.106551284 [Report]
saaar
Anonymous No.106551287 [Report] >>106551300 >>106551318 >>106551366
>>106551093
>>106551137
Thanks, much better. However, it creates a new issue, there seems to be a drunk effect where it adds "double". I assume high noise is slopping out
Anonymous No.106551288 [Report] >>106551308
>>106551230
>>106551249
samefag mad because he got called out yesterday
Anonymous No.106551290 [Report] >>106551610
>>106551269
Anonymous No.106551300 [Report] >>106551323
>>106551287
How many steps are you using for each sampler? It's easy to accidentally introduce ghosting with the loras.
Anonymous No.106551308 [Report]
>>106551288
Whatever helps you sleep at night anon
Anonymous No.106551318 [Report] >>106551332 >>106551370
>>106551287
the problem is if you don't use light with the high noise you might not generate a coherent enough latent for the low noise model to work with. how many steps are you doing?
Anonymous No.106551323 [Report] >>106551355
>>106551300
4 for high and 4 for low. Yeah, pretty new to 2.2. If I had the actual time to run these normally like 20 steps or something, I would
Anonymous No.106551332 [Report] >>106551341 >>106551356 >>106551371
>>106551318
Anonymous No.106551341 [Report] >>106551421
>>106551332
>end at step 2
>start at step 2
>end at step 4
Anonymous No.106551354 [Report] >>106551610
I've tried running Wan 2.2 and ran into out of pagefile memory, it used 40GB of memory (drive and RAM combined), what does it take to run this thing?
Anonymous No.106551355 [Report]
>>106551323
Is the model with the Lora set to cfg 1? If you're using 4 steps, try setting the "stop at" to 2 for the high noise.
Anonymous No.106551356 [Report] >>106551421
>>106551332
you're not doing 4 steps with each. you're doing 2 steps with each for 4 total. change steps to 8 and adjust the "end at" and "start at"
Anonymous No.106551366 [Report] >>106551421
>>106551287
I use at least 3 steps for the high noise model without the lora, CFG set to 3.5, euler/simple.
Anonymous No.106551370 [Report]
>>106551093
>>106551318
Different anon, do I just increase the steps for high noise if I'm not using the 4steps lora? So it should be like ~10steps high no lora 4~6 steps low with lora?
Anonymous No.106551371 [Report] >>106551421
>>106551332
The cfg for the high noise should probably be higher than 1.
Anonymous No.106551392 [Report]
>>106551149
I tried going for 165 frames but it freezes, though it works fine until at least 140 frames
Anonymous No.106551421 [Report] >>106551466
>>106551341
>>106551356
Yeah Im confused. So I have to no increase the steps to 8 for each sampler? Then High end set 4 / Low start step 4 end step 8?

>>106551366
>>106551371
Increasing the cfg just burns it for me
Anonymous No.106551461 [Report] >>106551502 >>106551670 >>106551676 >>106552313
NAPT IS DEAD LDG WON!!!!
Anonymous No.106551466 [Report] >>106551544
>>106551421
>So I have to no increase the steps to 8 for each sampler? Then High end set 4 / Low start step 4 end step 8?
yes if you want to do 8 steps
Anonymous No.106551502 [Report] >>106551647 >>106552313
>>106551461
Thanks for the update rocketnon.
Anonymous No.106551529 [Report]
Anonymous No.106551544 [Report] >>106551914
>>106551466
Would increasing it to 8 steps get rid of the ghosting issue? Think I'll just try the pusa loras
Anonymous No.106551610 [Report] >>106551655
>>106551354
vastly depends on how you configured things

you can reduce resolution and/or frames

you can use the comfyui-multigpu distorch node to configure how exactly your RAM/VRAM tradeoff works (one of the most efficient options to do that, also works with safetensors apart from gguf now).
definitely do NOT let the nvidia drivers swap to system RAM, that solution sucks

you can use gguf q8 or lower

there is also the "rapid" combined checkpoint that has a fairly average requirement and performance

maybe your browser still has hardware acceleration enabled and offloads quite a lot to the gpu vram? you may not want that.

and so on. just try one after the other until it's fine for your machine

>>106551290
nice and sloppy
Anonymous No.106551647 [Report]
>>106551502
m e d s !
e
o
w
!
Anonymous No.106551655 [Report]
>>106551610
>>106551646
Anonymous No.106551670 [Report] >>106551705
>>106551461
anime models have been perfected, all we need is a video model that can animate them well and we are set for life
Anonymous No.106551676 [Report] >>106552313
>>106551461
expected but still based
Anonymous No.106551691 [Report] >>106552851
Anonymous No.106551705 [Report] >>106551731
>>106551670
>4ch sloppa sdxl vae
>perfection
you're brown
Anonymous No.106551719 [Report] >>106551727
Anonymous No.106551727 [Report]
>>106551719
Reminds me of the yokai hundred eyes.
Anonymous No.106551731 [Report] >>106551751
>>106551705
Works fine for me, anything more and you're just fooling yourself into thinking artists can crank out something way better than slop.
Anonymous No.106551751 [Report] >>106551788
>>106551731
Shit can barely follow prompts, look like melted shit. Anime has gotta long way to go man. You gotta stop huffing that 1girl copium
Anonymous No.106551766 [Report]
Say, is there any podman/dockerfiles to serve an image generation instance ready to go?
I'm making my own from scratch, and it's so boring...
Also, is it worth getting two RTX 5060 Ti 16G?
Or maybe most AI can't do multiple GPU?
Lastly, I'm a fucking noob (well, I knew a lot, but that was two years ago, so in practical terms, I'm a noob now). Where can I learn back a bit on current AI status?
Anonymous No.106551769 [Report] >>106551781
Retard here. I bricked my ComfyUI and had to reinstall from scratch. Usually that fixes it, but it's not working now.
I have a 4090. The Wan 2.2 rentry guide installed:
-Torch 2.8 with CUDA 12.8
-Triton 3.4

Before I had Torch 2.7 and Triton 3.3. Do I need to downgrade?
Anonymous No.106551781 [Report] >>106551807 >>106552024 >>106553490
>>106551769
Do you have the extra folders from the triton github readme?
Anonymous No.106551788 [Report] >>106551802
>>106551751
>Shit can barely follow prompts, look like melted shit.
hasn't been the case since SD1.5
>Anime has gotta long way to go man.
consistency and video generation maybe
>You gotta stop huffing that 1girl copium
it's an hentai generator, what else am I supposed to do with it?
Anonymous No.106551802 [Report] >>106551819
>>106551788
Spoken like a true gooner lol. If it satisfies you, you do you but I am personally sick of looking samey shit for years now
Anonymous No.106551807 [Report] >>106552024
>>106551781
looks like i have to update those, i'll give it a try. thanks.
Anonymous No.106551819 [Report]
>>106551802
>looking samey shit
skill issue, git gud
Anonymous No.106551848 [Report] >>106551854
Anonymous No.106551854 [Report] >>106551859
>>106551848
>reposting my gens
I am confused, anon.
Anonymous No.106551859 [Report]
>>106551854
Anonymous No.106551914 [Report]
>>106551544
Keep using 4 in each for now. Do you have a screenshot of your whole workflow? I'm using the stock comfyui one myself.
Anonymous No.106551966 [Report]
Prompt better.
Anonymous No.106552005 [Report]
Be better.
Anonymous No.106552024 [Report] >>106552030
>>106551781
>>106551807
yeah, no good. It's definitely something with triton/sage because without the speedups it runs fine (just slow)
I'll try to downgrade Torch & Triton and see if that helps, I guess others had issues with Torch 2.8 as well
Anonymous No.106552030 [Report] >>106552048 >>106553490
>>106552024
What's the exact error you got?
Anonymous No.106552045 [Report]
Coom better.
Anonymous No.106552048 [Report] >>106553490
>>106552030
It runs, but my VRAM spikes up and down from 0% to 100% over and over, getting to the point where it freezes my computer and I have to close Comfy
Anonymous No.106552068 [Report]
Anonymous No.106552082 [Report] >>106552123 >>106552249
Progress: Step 19 of 20 | Time: 2.72341s
ggml_backend_cuda_buffer_type_alloc_buffer: allocating 27263.30 MiB on device 0: cudaMalloc failed: out of memory
alloc_tensor_range: failed to allocate CUDA0 buffer of size 28587643136
[ERROR]: ggml_extend.hpp:1503 - Wan2.2-I2V-14B alloc runtime params backend buffer failed, num_tensors = 1095
[ERROR]: ggml_extend.hpp:1671 - Wan2.2-I2V-14B offload params to runtime backend failed
ggml_backend_cuda_buffer_type_alloc_buffer: allocating 27263.30 MiB on device 0: cudaMalloc failed: out of memory
alloc_tensor_range: failed to allocate CUDA0 buffer of size 28587643136
[ERROR]: ggml_extend.hpp:1503 - Wan2.2-I2V-14B alloc runtime params backend buffer failed, num_tensors = 1095
[ERROR]: ggml_extend.hpp:1671 - Wan2.2-I2V-14B offload params to runtime backend failed
Progress: Step 20 of 20 | Time: 2.71643s
[INFO]: stable-diffusion.cpp:2673 - sampling completed, taking 54.78s
[INFO]: stable-diffusion.cpp:2680 - generating latent video completed, taking 115.02s
ggml_new_object: not enough space in the context's memory pool (needed 1834938448, available 1738539008)
F:\Stable_Diffusion_Stuff\AniStudio\external\stable-diffusion.cpp\ggml\src\ggml.c:1663: GGML_ASSERT(obj_new) failed


awee maaaan. Imma wait until conv2d is all fixed up before I go for it again. this sampling speed is fucking crazy without all the snake oils. the vae absolutely ruins it all tho. fucking hell. have this hot reload to the face. I'm just going to clean shit up, test on linux and get the new binaries out
Anonymous No.106552108 [Report] >>106552118 >>106552140 >>106553240
Anonymous No.106552118 [Report]
>>106552108
I giggled
Anonymous No.106552123 [Report] >>106552158
>>106552082
>115.02s
what precision were you running?
Anonymous No.106552127 [Report]
Anonymous No.106552137 [Report]
Anonymous No.106552140 [Report]
>>106552108
kek
Anonymous No.106552158 [Report]
>>106552123
low/high noise fp8, umt5 Q6_k
Anonymous No.106552159 [Report] >>106552178 >>106552483
did you guys, make any celebrities for chroma or qwen?
Anonymous No.106552168 [Report] >>106552194
>106552158
>fp8
lol
>Q6 TE
lmao
>106552159
glow
Anonymous No.106552178 [Report]
>>106552159
I unironically find most celebrities physically repulsive so no. Glow.
Anonymous No.106552194 [Report]
>>106552168
it's not my fault ggml makes the vae so FAT
Anonymous No.106552219 [Report] >>106552333
Anonymous No.106552241 [Report] >>106552272
fixed
Anonymous No.106552249 [Report]
>>106552082
it might not work well now but god damn that speed is kind of nuts. I didn't think I would be excited for your app (no offense) but this is really good news
Anonymous No.106552272 [Report] >>106552339
>>106552241
she seems to jiggle according to her own "local physics", looks weird, and the lack of runners in the background makes this even less amusing
Anonymous No.106552306 [Report]
Anonymous No.106552313 [Report] >>106552368
>>106551502
>>106551461
>>106551676
i cant wait to destroy this general
kiss it fucking GOODBYE BITCHES!!!
Anonymous No.106552333 [Report]
>>106552219
Praise be, Furkman.
Anonymous No.106552339 [Report]
>>106552272
like bags of sand
Anonymous No.106552347 [Report] >>106552352 >>106552355 >>106552356 >>106552371
Are flux models generally the only ones that are 10gb+ in size?
Anonymous No.106552352 [Report]
>>106552347
No. How new are you?
Anonymous No.106552355 [Report] >>106552359
>>106552347
non-pruned models meant for training can be that large, too, or something like that
Anonymous No.106552356 [Report]
>>106552347
mine are larger but thats only a reflection of the size of my cock
Anonymous No.106552359 [Report] >>106552365
>>106552355
Is there much of a benefit to the non pruned models?
Anonymous No.106552365 [Report]
>>106552359
none for regular image gen, as far as I know
Anonymous No.106552368 [Report]
>>106552313
RUH ROH
Anonymous No.106552371 [Report] >>106552406
>>106552347
sdxl models are generally the only ones that are NOT 10gb+ in size
Anonymous No.106552385 [Report]
>samefagging
Anonymous No.106552386 [Report]
Anonymous No.106552391 [Report]
Why did you stop posting anime? It's not enough.
Anonymous No.106552406 [Report]
>>106552371
I meant for pruned models
Anonymous No.106552415 [Report] >>106552573
I thought upscale needs to be on low denoise...
Anonymous No.106552427 [Report]
Edgar Allan Poe really had it figured out

https://voca.ro/11JHaUfcKJmb
Anonymous No.106552457 [Report]
Any good Charlie Kirk Lora’s to celebrate the passing of a hero by genning?
Anonymous No.106552472 [Report] >>106552487 >>106552540 >>106552614 >>106552831 >>106553129
>post clean AF furk gens
>crickets
>Someone posts a women with weirdly wobbling boobs
>5+ replies

You have no taste
Anonymous No.106552483 [Report]
>>106552159
Put Ryan gosling in a KFC
Anonymous No.106552487 [Report]
>>106552472
waah waah gugu gaga
Anonymous No.106552490 [Report] >>106552500 >>106552506 >>106552509 >>106552535
anything new around here? 5s isn't doing it for me anymore.
Anonymous No.106552500 [Report]
>>106552490
Make it so she pees in the chair and we can see the pee thru the chair
Anonymous No.106552506 [Report]
>>106552490
notice hand go through chair after I post darnit
Anonymous No.106552509 [Report]
>>106552490
>gooning yourself into impotence
Anonymous No.106552520 [Report]
Still cooking 50% of the way there
Anonymous No.106552535 [Report]
>>106552490
>5s isn't doing it for me anymore.
Slaanesh is with us.
Anonymous No.106552540 [Report] >>106552543
>>106552472
What makes you think people want to see that turkroach?

Get a grip on reality.
Anonymous No.106552543 [Report] >>106552563 >>106552564
>>106552540
You're gonna see him regardless.
Anonymous No.106552548 [Report]
!!!!!!!Baby wake up new SAAS model came out!

Prepare your Comfy nodes!
Prepare your update.bat!
Check you ComfyUI account balance,
check your payment method is loaded.
ITS HAPPENING!
Anonymous No.106552563 [Report]
>>106552543
We don't care. You can complain about it again when you get no (you)s and we give them all to coomgens, bitchboy.
Anonymous No.106552564 [Report]
>>106552543
Take your meds.
Anonymous No.106552573 [Report]
>>106552415
Depends on multiple factors. Chads are able to denoise the second pass at 0.7
Anonymous No.106552583 [Report] >>106552679
Anonymous No.106552584 [Report]
tfw didn't log into ComfyUI for 2 days and lost my monthly achievement. Now getting ads for using nunchaku nodes again. Pain.
Anonymous No.106552589 [Report] >>106552601 >>106552605 >>106552668 >>106552672 >>106553793
SRPO is a huge nothingburger, it deviates WAY less from Dev than Krea already did
Anonymous No.106552601 [Report]
>>106552589
chinkbros....
Anonymous No.106552605 [Report]
>>106552589
Yeah but it buried the last thread in shitposting anyway
Anonymous No.106552614 [Report] >>106552631 >>106552705
>>106552472
stay mad and brown
Anonymous No.106552616 [Report] >>106552705
why won't the first bar update at all?
It's pinokio and wan2.1 ITV 14B
Anonymous No.106552631 [Report] >>106552655
>>106552614
is she real bros
Anonymous No.106552634 [Report]
Anonymous No.106552655 [Report] >>106552688
>>106552631
Yes that is a real woman, no source though sorry.
Anonymous No.106552656 [Report]
Anonymous No.106552668 [Report]
>>106552589
But it only cost tencent, so it's still worth it
Anonymous No.106552672 [Report] >>106552990
>>106552589
it deviates less but that doesnt matter when krea is slopped, srpo is less slopped and could also be applied to krea if you actually like that trash lora too, retard
Anonymous No.106552679 [Report] >>106552904
>>106552583
cute
Anonymous No.106552688 [Report] >>106552706
>>106552655
that guy looks like a monster
Anonymous No.106552705 [Report] >>106552716
>>106552616
oh nvm is it a progression, like showing each and every step? Sorry I'm retarded... ._.''
>>106552614
hot!
Anonymous No.106552706 [Report]
>>106552688
Was there a guy in this video ?
Anonymous No.106552716 [Report]
>>106552705
No, whoever coded that just sucks, or it could be your terminal settings.
Anonymous No.106552729 [Report]
>Complain about no replies,
>get 3 replies
Heh, gg no re.
Anonymous No.106552758 [Report] >>106552762 >>106552769 >>106552773 >>106552782 >>106552788 >>106552869
what models do you guy daily drive?
Anonymous No.106552762 [Report]
>>106552758
Chroma obviously
Anonymous No.106552769 [Report]
>>106552758
Illustrious and Wan
Anonymous No.106552773 [Report] >>106552783
>>106552758
Chroma, Wan, once OneTrainer Qwen support is done I'll try training some loras for it again since OneTrainer is so much faster than Diffusion-Pipe

If I can get qwen loras to train as well as Chroma does, it might become Qwen, Wan
Anonymous No.106552782 [Report]
>>106552758
wan & noob eps 1.1
Anonymous No.106552783 [Report] >>106552820 >>106552825
>>106552773
>qwen
i tried qwen and didnt like it at all. went back to chroma. what makes you like qwen so much? also, what gpu are you using to train for chroma?
Anonymous No.106552788 [Report] >>106552797
>>106552758
What's it to you?
Anonymous No.106552797 [Report]
>>106552788
Osmosis.
Anonymous No.106552801 [Report] >>106552842 >>106553214
there's so many fucking chroma models with no changelog ahhhhhhhHHHHHHHHHHHHHHH
Anonymous No.106552819 [Report] >>106552852
when the fuck are we getting the technology to combine two character loras and not have them blend together?
Anonymous No.106552820 [Report] >>106552836 >>106552836
>>106552783
>what makes you like qwen so much
Nothing really at the moment outside of its potential given its anatomy and prompt comperehension, but if I can get lora training to overcome its slopiness and soft censorship, it could be a great model.

It's too slow in training for me to experiment effectively with when using Diffusion-Pipe, but for Chroma, OneTrainer cuts training time by half compared to Diffusion-Pipe, so with Qwen support soon in OneTrainer, it could become viable to experiment again.

Chroma is incredibly easy to train though and the results are great, and fast to train, so it's really hard to beat in GPU time / results ratio.
Anonymous No.106552825 [Report]
>>106552783
Oh, forgot, I use a 3090, and sometimes a 5060 ti as well.
Anonymous No.106552831 [Report] >>106552844
>>106552472
am i supposed to know who that is?
Anonymous No.106552836 [Report] >>106552874
>>106552820
>>106552820
>to overcome its slopiness and soft censorship
yeah, i dropped it because of that.

>Chroma is incredibly easy to train though and the results are great, and fast to train, so it's really hard to beat in GPU time / results ratio.
that's good to hear. ill mess with onetrainer, i assume the default profile for chroma should fine.
Anonymous No.106552838 [Report]
>>106551122
Top cute
Anonymous No.106552842 [Report] >>106552905
>>106552801
Chroma1-HD is the official high definition model trained on lots of resolutions, 512-1152

Chroma Base is 48 epochs trained only at 512

The other models are their specific epochs trained at 512, with the exception of v49, which is the same as Base but with a single epoch trained at 1024
Anonymous No.106552844 [Report]
>>106552831
that's our king
Anonymous No.106552851 [Report]
>>106551691
Do come in, Anon-kun
Anonymous No.106552852 [Report]
>>106552819
they're not two characters but differences to a large neuronal network thing. *you* come up with the complex trick to do that reliably, figures we also get the solution to train every concept individually at the same time. maybe we won't even need whole models anymore, just have all your concepts one file each.

good luck anon
Anonymous No.106552862 [Report] >>106552911 >>106552918 >>106553003
I only have time to test a few pulls before heading to work tonight, but I like the SRPO outputs so far.
Anonymous No.106552869 [Report]
>>106552758
Chroma and occasionally Wan for a particularly good output.
Anonymous No.106552874 [Report] >>106552886
>>106552836
>default profile for chroma should fine
There are quite a few Chroma presets, adjusted to your vram availability

If you can train at full bfloat16 even with offloading, I'd suggest doing that since it's better quality and the speed isn't much lower than float8

I can even fit full bfloat16 Chroma training on the 5060 ti 16gb, using 0.3 offloading, and it gets ~2s / iteration on 512 res, meaning you can train a person of 25 training images for 100 epochs in ~1h 30 minutes on said 5060 ti, OneTrainer is really well optimized

On my 3090, I think the same training takes ~25-30 minutes
Anonymous No.106552886 [Report]
>>106552874
Thanks for that information. I have 16gbs so I can just set it to train and go do something else.
Anonymous No.106552904 [Report] >>106553159
>>106552679
Nice one anon, but you are the cute one here
Anonymous No.106552905 [Report] >>106552936
>>106552842
To add, there's a flash model available as well which simplifies outputs but still works fine.

There's also a radiance model (VAE-less) that isn't done yet, but it shouldn't take much longer at this point.

Any others fall under "experiment" territory and probably are janky as fuck. Annealed, supermix, 2k, etc.
Anonymous No.106552911 [Report] >>106552935 >>106553079
>>106552862
Anonymous No.106552918 [Report]
>>106552862
Would
Anonymous No.106552935 [Report]
>>106552911
>ai is good enough for anons to goon themselves retarded to their oneitis
Truly a golden age we are living in
Anonymous No.106552936 [Report] >>106552944 >>106552952
>>106552905
i tried 2k and i like it. the radiant one gave me pitch black results but as you said, it isnt done yet. thanks for the descriptions.
Anonymous No.106552944 [Report]
>>106552936
I haven't tried the 2k yet since I rarely output past 1024 to begin with. I'll probably still give it a try.
Anonymous No.106552952 [Report] >>106552957
>>106552936
radiance requires a modified version of comfy
Anonymous No.106552957 [Report]
>>106552952
yeah, i figured it was me not doing it right since i assume he wouldnt upload something that gives those results.
Anonymous No.106552987 [Report] >>106553004
any suggestions on no-reg web img2img?
Anonymous No.106552990 [Report] >>106553007
>>106552672
this has to be bait lmao, there's no way anyone has a take this retarded
Anonymous No.106553003 [Report] >>106553079
>>106552862
it's objectively worse in every way than Krea, anyone claiming otherwise is gaslighting lmao. SPRO has absolutely none of the improved understanding of various styles and concepts or improved prompt adherence, it's barely different from normal Dev at all.
Anonymous No.106553004 [Report] >>106553026
>>106552987
sir this is long dick general. you're looking for small dick general
Anonymous No.106553006 [Report] >>106553010 >>106553016
ugh what are some good loras, model, and prompts for blowjobs..? all i'm getting is this nightmare fuel
Anonymous No.106553007 [Report] >>106553032
>>106552990
great argument
nobody gives a shit about krea bro
Anonymous No.106553010 [Report] >>106553018
>>106553006
Some guy a few days ago was going around being the oral insertion Lora bandit, he was making EVERYTHING suck dicks lol, was pretty funny.
Anonymous No.106553016 [Report] >>106553034
>>106553006
all you need is wan + a lora
Anonymous No.106553018 [Report]
>>106553010
I'll see if i can find anything on archive thanks anon
Anonymous No.106553026 [Report]
>>106553004
fair
Anonymous No.106553032 [Report] >>106553050
>>106553007
again this has to be bait, you would have to be an absolute moron to not think Krea is objectively better than Dev in a way that SRPO is not because it's nowhere remotely as close to as large-scale of a finetune.
Anonymous No.106553034 [Report] >>106553051
>>106553016
Yeah this was done with wan 2.1 and a blowjob lora... not what i was expecting when another anon made this with the same image, wan 2.1 and a 2070s.
https://files.catbox.moe/wkn0y8.mp4
Anonymous No.106553043 [Report]
>wan 2.1
Anonymous No.106553050 [Report] >>106553054
>>106553032
again, nobody uses the censormaxxed bluefilterslop that krea is, its even worse than default flux when it comes to that blueish filter all krea images have, theres a reason its dead
Anonymous No.106553051 [Report] >>106553058
>>106553034
What lora? And use Wan 2.2
Anonymous No.106553054 [Report] >>106553072
>>106553050
gr8 b8 m8
dead by what standard lmao, images you see posted here that happen to state the model name?
Anonymous No.106553058 [Report] >>106553064 >>106553081
>>106553051
I don't know what lora that anon used, and he said he used 2.1
If you have a 2.2 lora you recommend I'll give it a try.
Anonymous No.106553064 [Report]
>>106553058
just go on civitai, download blowjob loras, try one until you get one that works the best. simple
Anonymous No.106553072 [Report] >>106553124
>>106553054
notice how your low iq brain cant actually respond to the recognizable blueish filter of krea and censored arguments i made?

if gooners and foss community wont use your censored slopped krea model, then who will? the corpos? the people who have access to top tier proprietary models will use blue slop tune of FLUX? lmao.
Anonymous No.106553079 [Report]
>>106552911
Cute!

>>106553003
I personally didn't find Krea as flexible as vanilla Dev. It felt "smaller" and more limited in its output.
Anonymous No.106553081 [Report] >>106553087 >>106553093
>>106553058
Use Wan 2.2 and this lora; https://civitai.com/models/1874153/oral-insertion-wan-22
You only need to enter the trigger words and that's it, everything will end up with a dick in their mouths.
Anonymous No.106553083 [Report]
Anonymous No.106553084 [Report] >>106553086
Hunyuan Image updated their repository to fix the refiner, which didn't run properly before. First test here. The refiner seems to be adding some dithering-like noise, similar to what's often visible in subtle textures from Wan. It's most evident in the sweater. Not sure if I can see any positive effects but need to try some more tests.
Anonymous No.106553086 [Report] >>106553103
>>106553084
wow much more plastic!!!!
Anonymous No.106553087 [Report] >>106553091 >>106553093
>>106553081
Oh yeah i was just seeing that one. I'll try it out thanks!
And by trigger words you mean the promp? Like Large White Cock will be enough?
Anonymous No.106553091 [Report] >>106553099
>>106553087
just read the description and test the model bro
Anonymous No.106553093 [Report]
>>106553081
>>106553087
nevermind I get what you mean now. saw it on the description
Anonymous No.106553099 [Report] >>106553121
>>106553091
yea sorry bro I'm a little retarded .__.
Anonymous No.106553103 [Report]
>>106553086
brutal
Anonymous No.106553107 [Report]
How the fuck do I get Wan 2.2 i2v shit to actually look animated when using an anime/cartoon image? No matter what combo of buzzwords and phrases I use, it always ends up looking like the Live2d puppeteer/paperdoll bullshit instead of actual animation.
I've tried mentioning anime, animation, fuck I even detailed some of the 12 principles trying to get literally anything.
Still either get paperdoll animation or 3d model shit.
Anonymous No.106553108 [Report]
Tested Hunyuan refiner on a moeblob image and it actually helped a lot. Crop of eyeball. You can see that the details are significantly better with the refiner (right) than the base model (left).
Anonymous No.106553121 [Report] >>106553139 >>106553579
>>106553099
watch and learn, grasshopper
https://litter.catbox.moe/si0bgk6lhp87vt30.mp4
Anonymous No.106553123 [Report] >>106553154
>A Chroma lora trained entirely on >>>/mu/127706934 kpop imgs

Would be worth a try
Anonymous No.106553124 [Report] >>106553130 >>106553237
>>106553072
lmao, there's nothing you can say that will change the fact that here, for example, SRPO is very arguably WORSE than the orginal Dev due to how poorly resolved all of the details (like the watch / necklace / and her eyes to some extent) are in it. Krea also did a better job IMO of getting the appearance right since the prompt there specified "mixed ethnicity woman".
Anonymous No.106553129 [Report]
>>106552472
Missing his shots so bad the dudes don't even see him as a threat and keep walking.
Anonymous No.106553130 [Report] >>106553134
>>106553124
woops, didn't attach properly
Anonymous No.106553133 [Report]
Anonymous No.106553134 [Report] >>106553178 >>106553312
>>106553130
wtf kek
Anonymous No.106553139 [Report]
>>106553121
Holy shit that's perfect!! I hope I'll be able to get a result as good as this
Anonymous No.106553154 [Report] >>106553185
>>106553123
>>>/r/
Anonymous No.106553159 [Report]
>>106552904
https://litter.catbox.moe/kos2fpu1u90dit9y.mp4
Anonymous No.106553172 [Report] >>106553179
Here's a test showing output of Qwen and Hunyuan Image (no refiner) with the same prompt. I was seriously surprised how closely the character matched. The prompt wasn't that specific.

Suspicion of shared datasets still strong, but another more charitable explanation might be that they both used Qwen VLM for TE and probably captioning as well.
Anonymous No.106553178 [Report] >>106553253
>>106553134
srpo is a direct improvement towards actual realism and is better than krea because the problem is that krea is very opinionanted in its colors and shadows/shading, for example try to generate anything similar to the realism of srpo in picrel with krea, its literally impossible
Anonymous No.106553179 [Report] >>106553197 >>106553428
>>106553172
Anonymous No.106553185 [Report]
>>106553154
>>>/r/

Nigga I'm doing it myself
Anonymous No.106553197 [Report] >>106553213
>>106553179
What was the prompt?
Anonymous No.106553213 [Report] >>106553428
>>106553197
>a painting by mucha of a female space marine wearing a robotic exoskeleton. she has medium-length layered cyan hair and dark orange glasses. her armor is painted in a worn arctic camo pattern. she is standing in a forest with one foot raised on top of a small boulder. her arms are crossed, and she is looking at the viewer. the painting is by mucha.

If you're curious about the repetition of the artist name, I'd noticed that occasionally it managed to extract a bit more style.
Anonymous No.106553214 [Report] >>106553219 >>106553244 >>106553262
>>106552801
Every Chroma version leading up to v48 is the same. V49 and v50 are substantial improvements (changelog: multiple subjects, higher quality images). Chroma HD Flash takes those improvements and then fixes small details. The best Chroma experience is by playing around with settings figuring out which version is best for whatever prompt you're going for.
Anonymous No.106553219 [Report] >>106553239 >>106553269
>>106553214
>V49 and v50 are substantial improvements
bro lives in an alternate timeline
Anonymous No.106553237 [Report] >>106553272
>>106553124
You're acing like it's the devil incarnate when you don't understand the significance of why people are hyping it up. It's supposed to help you get better results from training a model vs prior methods, full stop. The finetune is to show what it can do in a limited time and hardware budget to steer a model towards what "better" means and that the method work. A finetune of the magnitude Tencent did with Flux to get the current model is not going to solve anything you have been complaining about. Also, yes, it's going to "resolve" details like the watch necklace and eyes because SRPO actually understands and steered the model towards how a photograh's blur and focus actually works.
Anonymous No.106553239 [Report]
>>106553219
Prompt following jumped up a lot with v50
Anonymous No.106553240 [Report]
>>106552108
you can't run
https://litter.catbox.moe/2spkjf7gbz5j30pd.mp4
Anonymous No.106553244 [Report] >>106553264
>>106553214
I heard 29 was the last good one from another poster but I can try 49 and 50 too.

>Chroma HD Flash
Chroma1-HD-dc-fl.safetensors
this one, i assume?
Anonymous No.106553253 [Report]
>>106553178
Here's an actual same-seed comparison of SRPO to Krea I did for that example prompt from Tencent myself (cause it's not my problem that their original images aren't reproducible since there's no params provided).

I don't think either are bad here but I prefer the less intense bokeh in Krea (which is an advantage it has over Dev in general pretty often).
Anonymous No.106553260 [Report]
>>106551063
https://litter.catbox.moe/uvc9k0ryzm1snbnm.mp4
Anonymous No.106553262 [Report]
>>106553214
This was covered a bunch already. The "official" versions are now Base and HD. Base is v48 and HD is that + additional hir-es training up to 1152. 49 and 50 are both deprecated and there's no real reason to use them.
Anonymous No.106553264 [Report] >>106553278 >>106553787
>>106553244
>v29 was best
Nah, it's on par with v26-v48 which are all on par with each other.

>HD Flash
https://huggingface.co/lodestones/Chroma1-Flash/tree/main
Anonymous No.106553268 [Report] >>106553281 >>106553297
no one is safe
https://litter.catbox.moe/usenaq5afndz2n7a.mp4
Anonymous No.106553269 [Report]
>>106553219
I agree with bro, in fact v49 is my slight favorite over Chroma1-HD for lora training

Have never used Chroma Flash though
Anonymous No.106553270 [Report] >>106553383
Anonymous No.106553272 [Report] >>106553311
>>106553237
the other guy is the one yelling about MUH SLOP with regards to Krea and claiming that I should care about SRPO from a "right now" end user perspective despite it being barely different from Dev at all.

>Also, yes, it's going to "resolve" details like the watch necklace and eyes because SRPO actually understands and steered the model towards how a photograh's blur and focus actually works.

I don't understand what you mean by this, it does not, in fact, do anything other than what it actually did IRL when I ran inference with it. I don't care about the hypotheticals of a larger application of SRPO that doesn't actually exist currently, if that's what you mean.
Anonymous No.106553278 [Report] >>106553290 >>106553787
>>106553264
you seem pretty knowledgable about chroma so i'll try these out. thanks
Anonymous No.106553281 [Report]
>>106553268
Fuckin kekd, the bandit has returned
Anonymous No.106553290 [Report] >>106553295 >>106553344
>>106553278
Keep in mind the proper settings for HD Flash is heun 8 steps.
Anonymous No.106553295 [Report] >>106553344
>>106553290
And CFG set to 1 (no negs). It's slightly worse at prompt following, but it's fast.
Anonymous No.106553297 [Report]
>>106553268
Not like this furkansisters
Anonymous No.106553311 [Report]
>>106553272
>the other guy is the one yelling about MUH SLOP with regards to Krea
And he is right, Krea is "slopped" per the definition of having biased preferences for certain tones, lighting exposure, and detail texturing that results in, for example, oily/glossy skin on humans.
>I don't care about the hypotheticals of a larger application of SRPO that doesn't actually exist currently, if that's what you mean.
Why you are out to do A-B testing and poo-pooing on it then if you "don't care"? You're a terrible liar because you clearly do care enough to complain and do several comparison shots and posts about it. If "slop" doesn't bother you, by all means, keep enjoying it until the end of time but I would actually like my models to realistically generate images when I specify it to do realism without the issues I pointed out above.
Anonymous No.106553312 [Report]
>>106553134
Krea has sharper details but imo looks really fake and uncanny, I think SRPO won in this one, same for the goth one but yeah Krea looks better for the cat. Though I feel like I have seen much better realism from Krea so could be your prompt.
Anonymous No.106553327 [Report] >>106553358
Chroma is good but Wan T2V with a good Lora is just too convenient
Anonymous No.106553344 [Report]
>>106553290
>>106553295
yeah, i saw it. thanks.
Anonymous No.106553358 [Report] >>106553407
>>106553327
It looks like Stephanie for like half a second and then it's ruined. Nice touch on the docile choker.
Anonymous No.106553383 [Report]
>>106553270
colors reminded me of this shit
Anonymous No.106553402 [Report] >>106553418 >>106553424 >>106553429
>My furk gens
Exciting, dynamic, high fidelity, broad subject matter

>Your one girl gens
Noisy, lazy, boring, 1 girl

The people who scream against furk gens are just a vocal minority. I know my true fans number in the billions.
Anonymous No.106553407 [Report] >>106553416
>>106553358
I think I need to retrain with a better dataset
Anonymous No.106553416 [Report]
>>106553407
Yeah, she likeness is there but it's clearly not her, which ruins it in my opinion. Might want to train some of her with the rorschach face paint she wears too, i think its nice.
Anonymous No.106553418 [Report]
>>106553402
buy an ad, turkroach
Anonymous No.106553420 [Report] >>106553427
The power crystal in the enchanted forest of Valenvar has awakened.
Anonymous No.106553424 [Report]
>>106553402
stay true king
Anonymous No.106553427 [Report] >>106553431
>>106553420
Collect it, or it may eventually shatter in a year,bringing doom to the lands through crystallization.
Anonymous No.106553428 [Report] >>106553438 >>106553466 >>106553485
>>106553179
>>106553213
seedream aces this btw. neither qwen nor hunyuan had even the slightest idea who mucha was despite your repetition. another total SaaS victory while local can only cope with slop. local has no artstyle
Anonymous No.106553429 [Report] >>106553439
>>106553402
>Exciting, dynamic, high fidelity, broad subject matter
>Furkan
And this is why you lose
Anonymous No.106553431 [Report]
>>106553427
A pretty, but ultimate fate as all becomes crystals.
Anonymous No.106553438 [Report] >>106553454 >>106553472
>>106553428
First law of image generation: If you can run an image model locally, it's garbage.
Anonymous No.106553439 [Report] >>106553449
>>106553429
Furk is always in an exciting and uniqe situation, 1girls just stand there boobing around boobily.
Anonymous No.106553449 [Report] >>106553468
>>106553439
Stop being gay

Worse, you're gay with shitty taste
Anonymous No.106553454 [Report]
>>106553438
>source: my ass
no
Anonymous No.106553466 [Report] >>106554242
>>106553428
Anonymous No.106553468 [Report]
>>106553449
God you're dumb.
Anonymous No.106553472 [Report]
>>106553438
Go and generate safely in your padded cell
Anonymous No.106553485 [Report]
>>106553428
Not wrong. Really, it's very embarrassing how downhill it's been in this area since SD 1.5.

>"byzantine mosaic"
Anonymous No.106553490 [Report]
>>106552048 here. The problem was actually Firefox - it does not like the new ComfyUI update. I switched over to Chrome and everything is running perfectly (even better than before I fucked it - 70 seconds to generate 480p videos, down from 90 seconds).

Thank you >>106551781 and >>106552030 for trying to help.
Anonymous No.106553514 [Report] >>106553877
Anonymous No.106553530 [Report] >>106553538 >>106553543 >>106553546 >>106553573 >>106553580
Ok I’m not terminally online like some of you fuckers itt, what’s with the shitskin posting?
Anonymous No.106553538 [Report] >>106553550 >>106553574
>>106553530
That "shitskin" invented the LoRA. Watch your tone.
Anonymous No.106553543 [Report]
>>106553530
>what’s with the shitskin posting?
Mental illness.
Anonymous No.106553546 [Report]
>>106553530
>what’s with the shitskin posting?
Mental wellness.
Anonymous No.106553550 [Report] >>106553567
>>106553538
? The original low rank adaptation paper was published by chinks, the fuck you on about?
Anonymous No.106553567 [Report] >>106553582 >>106553583
>>106553550
ru okay?
Anonymous No.106553573 [Report] >>106553580
>>106553530
The shitskin became notorious after taking anons training script from this thread and paywalling it. That's the real answer.
Anonymous No.106553574 [Report] >>106553582
>>106553538
Are you retarded ? Furkan hasn't invented shit. Lora was created by chinks
Anonymous No.106553579 [Report] >>106553688
>>106553121
what settings was this made with?
this is what Mine came out as...https://files.catbox.moe/otb5sj.mp4
And I think these are the settings on Wan2.2 Image2video 14B
Anonymous No.106553580 [Report]
>>106553530
>>106553573
He now apparently makes enough money from repackaging guides and resources to get a hair transplant and probably some other shit too but I'm not that big a TurkFurk connoisseur. Anon will call me schizo but he absolutely drops in here from time to time still.
Anonymous No.106553582 [Report] >>106553587
>>106553574
>>106553567
????
Anonymous No.106553583 [Report] >>106553588
>>106553567
Give link to paper
Anonymous No.106553587 [Report] >>106553596
>>106553582
Here's the paper: https://arxiv.org/abs/2106.09685

Show me Furkan
Anonymous No.106553588 [Report] >>106553634
>>106553583
When did furk haters get so lazy?
Anonymous No.106553596 [Report] >>106553611
>>106553587
I'm not sure I understand. He's right there. Last name in the credits.
Anonymous No.106553599 [Report]
>current time in Turkey: 8:00
Anonymous No.106553604 [Report]
Anonymous No.106553611 [Report] >>106553617
>>106553596
Why continue with this lie ?

I posted a link to the paper, no Furkan, the jig is up
Anonymous No.106553617 [Report]
>>106553611
Maybe you should visit the optometrist. Are you okay my friend?
Anonymous No.106553630 [Report]
Oh ok I get it now this is just some schizo shit, gotcha.
Anonymous No.106553634 [Report] >>106553643 >>106553721
>>106553588
remember the good ol days when entire threads would be furk discussion
Anonymous No.106553643 [Report]
>>106553634
You can tell who's new here by their abject hatred of the man rather than enjoying clowning on him.
Anonymous No.106553647 [Report] >>106553654
furk if youre in here give us a sign
Anonymous No.106553654 [Report]
>>106553647
Anonymous No.106553688 [Report] >>106554210
>>106553579
just kijai's 2.2 workflow with 2.1 lightx2v loras. 6 steps, dpm++ sde
Anonymous No.106553721 [Report]
>>106553634
Thankfully no
Anonymous No.106553722 [Report]
desu. I think you're dumb.
Anonymous No.106553775 [Report] >>106553792
Anonymous No.106553787 [Report]
>>106553264
>>106553278
>>v29 was best
>Nah
he's full of shit, if you want sovl you have to go for versions before 30, after that he slopped the model by forcing it to go for lower steps
Anonymous No.106553792 [Report] >>106553845
>>106553775
noob?
Anonymous No.106553793 [Report]
>>106552589
that's because Krea was trained on the undistilled version of flux dev, and you can see that SPRO unslopped the skin, which is all we asked from Flux dev >>106551238
Anonymous No.106553795 [Report]
>>106553794
>>106553794
>>106553794
>>106553794
>>106553794
Anonymous No.106553804 [Report]
Anonymous No.106553845 [Report] >>106553853
>>106553792
Ya
Anonymous No.106553853 [Report] >>106554294
>>106553845
Actually, wait, that one was with at Noob variant: https://civitai.com/models/1045588?modelVersionId=1767015
Anonymous No.106553877 [Report]
>>106553514
we should put this on his discord kek
Anonymous No.106554210 [Report]
>>106553688
>lightx2v loras
You're lazy which is why your slop will only ever be highly polished incoherent simplistic garbage. You're the type of faggot that immediately demands a workflow before downloading a lora.

Stop using lightx2v lora's and any other gimmick and watch as you no longer have to keep genning failure after failure because dur that is how cfg fucking works you fucking pea-brained cunt, i hate everyone of you. Those lora's have always only ever been retarded and shit. even 2.1 version is shit, it always fucking ignores my prompts.
Anonymous No.106554242 [Report]
>>106553466
>requiring a chastity belt
Anonymous No.106554294 [Report]
>>106553853
Nice pic, and actual femenine hands, not like Chroma. Its the new chinese model?