← Home ← Back to /g/

Thread 106557334

37 posts 10 images /g/
Anonymous No.106557334 >>106557349 >>106557362 >>106557532 >>106557551 >>106557574 >>106557624 >>106557925 >>106558192 >>106558211 >>106558234 >>106558259 >>106558496 >>106559362 >>106560477 >>106561258
Which GUI tools does /g/ use to manage their databases?
Anonymous No.106557349 >>106558851
>>106557334 (OP)
A terminal
Anonymous No.106557362
>>106557334 (OP)
dbeaver, unfortunately
it's shit, but the rest is even more shit
Anonymous No.106557460
HeidiSQL for sure!
Anonymous No.106557478
Heidi
Anonymous No.106557532
>>106557334 (OP)
dbeaver. Or just what the IDE has included. It doesn't really matter.
Anonymous No.106557551
>>106557334 (OP)
That one. MySQL Workbench.
It looks good (and SOVLful too), it displays the queries properly, but it's horribly unstable, and the autocomplete is shit.
Still, I don't know of a better one, so I use it for work and personal stuff too.
Anonymous No.106557574 >>106559447
>>106557334 (OP)
Sqlitebrowser. There are probably better options, but I mainly handle my database via python programs so I mostly use it to troubleshoot
Anonymous No.106557595
DBGate, you don't need more
Anonymous No.106557624
>>106557334 (OP)
Antares
Anonymous No.106557664 >>106557745 >>106558813
phpMyAdmin
Anonymous No.106557745 >>106558813
>>106557664
We have this installed for our servers in case we need it and can't use something else but it's genuinely horrible.
Anonymous No.106557925
>>106557334 (OP)
Navicat, it was insanely fucking helpful, I honestly wouldn't have learned sql as well as I know it today if it weren't for it.

Unfortunately a single computer license is like $799, or $199 for MySQL only.

desu I might consider asking my boss to get one. It's a too good app.
Anonymous No.106558192 >>106558487
>>106557334 (OP)
notepad, sometimes excel
Anonymous No.106558211
>>106557334 (OP)
DBeaver for SQL, Compass for Mongo/Cosmos.
Anonymous No.106558234
>>106557334 (OP)
Adminer
Anonymous No.106558259 >>106558487
>>106557334 (OP)
notepad++
Anonymous No.106558487 >>106558559
>>106558259
>>106558192
how do you performance analysis with notepad/++ ?
Anonymous No.106558493
I've only messed around with sqlite. Only used terminal and python scripts to manage things.

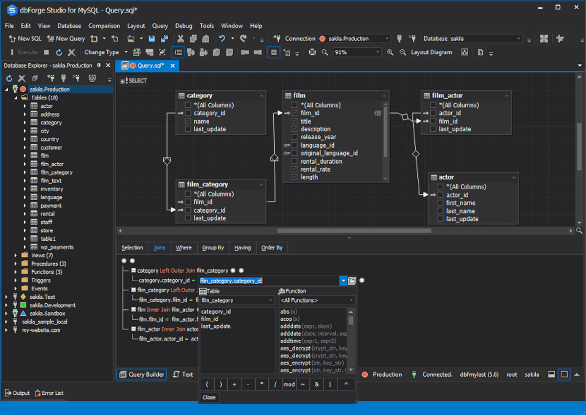
This picture looks very busy. Isn't all that a bit distracting?
Anonymous No.106558496
>>106557334 (OP)
toad and sql developer
Anonymous No.106558559
>>106558487
You don't, that rat fuck is lying.
Anonymous No.106558813 >>106558921
>>106557664
>>106557745
Isn't phpmyadmin an enormous security risk for serious stuff?
Anonymous No.106558851
>>106557349
This. Readline > any widget toolkit for manipulating textual data.

Just a reminder if you don't know: you can use c-x c-e to open the current command line in EDITOR. c-r does a regex search through your history.

Of course if your a corpo on sqlplus you get squat because oracle fired everyone who could code and won't touch the GPL with a ten foot pole.
Anonymous No.106558921
>>106558813
The endpoint is not publicly accessible, and I think we run the version that doesn't need root account credentials. So no, not more than any other DB client.
I would never run it on a public endpoint as it is of course.
Anonymous No.106559362 >>106559452
>>106557334 (OP)
This looks like a nightmare only compared to Java code.
Anonymous No.106559447
>>106557574
>Sqlitebrowser.
That's fine for having a poke around providing the DB isn't live. It's too eager to hold full transactions open for it to be a good thing for a live DB.
Mostly I just use the command line tool.
Anonymous No.106559452 >>106560035
>>106559362
If you don't even know SQL, there's a 100% chance you don't know programming at all, so your opinion on Java or anything else is irrelevant.
Anonymous No.106559502
I had a good one but only remember db beaver now. Have a look on alternativeto and see pops up.
Anonymous No.106559971
Every JetBrains IDE has a fantastic database GUI
Anonymous No.106560035
>>106559452
Who said anything about SQL?
Anonymous No.106560477 >>106561749
>>106557334 (OP)
DbForge. MySQL doesn't even have a dark mode.
Anonymous No.106561258
>>106557334 (OP)
Pgadmin for postgres.
I also use mariadb, but I don't care for using a tool
Anonymous No.106561264
Adminer.
Anonymous No.106561273
At work, we went from intelij, then dbeaver, and now we use a crappy cloud terminal session where the terminal breaks if a line is longer than 80 characters or if you paste anything in.
And that's just database stuff. I feel like this constant downgrading is deliberate.
Anonymous No.106561749
>>106560477
nice
Anonymous No.106561782
I used aquadata studio when I worked.
I hate that it was so fucking good. I wanted to hate it because it was java, probably spagghettied by 1000 jeets, but it just worked.
Tried some of the other free alternatives and they were laggy, or didn't have good support for anything that wasn't fotm (we used HP nonstop and db2) or the completion sucked or had some random issue or another.
Anonymous No.106561978
you're not White if you've never used this.