← Home ← Back to /g/

Thread 106571086

148 posts 104 images /g/
Anonymous No.106571086 >>106572401 >>106572411
/ldg/ - Local Diffusion General
GDP of India Edition

Discussion of Free and Open Source Text-to-Image/Video Models and UI

Prev: >>106568960

https://rentry.org/ldg-lazy-getting-started-guide

>UI
ComfyUI: https://github.com/comfyanonymous/ComfyUI
SwarmUI: https://github.com/mcmonkeyprojects/SwarmUI
re/Forge/Classic/Neo: https://rentry.org/ldg-lazy-getting-started-guide#reforgeclassicneo
SD.Next: https://github.com/vladmandic/sdnext
Wan2GP: https://github.com/deepbeepmeep/Wan2GP

>Checkpoints, LoRAs, Upscalers, & Workflows
https://civitai.com
https://civitaiarchive.com/
https://openmodeldb.info
https://openart.ai/workflows

>Tuning
https://github.com/spacepxl/demystifying-sd-finetuning
https://github.com/Nerogar/OneTrainer
https://github.com/kohya-ss/sd-scripts/tree/sd3
https://github.com/derrian-distro/LoRA_Easy_Training_Scripts
https://github.com/tdrussell/diffusion-pipe

>WanX
https://comfyanonymous.github.io/ComfyUI_examples/wan22/
https://github.com/Wan-Video

>Chroma
https://huggingface.co/lodestones/Chroma1-Base
Training: https://rentry.org/mvu52t46

>Neta Lumina
https://huggingface.co/neta-art/Neta-Lumina
https://civitai.com/models/1790792?modelVersionId=2122326
https://neta-lumina-style.tz03.xyz/

>Illustrious
1girl and Beyond: https://rentry.org/comfyui_guide_1girl
Tag Explorer: https://tagexplorer.github.io/

>Misc
Local Model Meta: https://rentry.org/localmodelsmeta
Share Metadata: https://catbox.moe | https://litterbox.catbox.moe/
GPU Benchmarks: https://chimolog.co/bto-gpu-stable-diffusion-specs/
Img2Prompt: https://huggingface.co/spaces/fancyfeast/joy-caption-beta-one
Txt2Img Plugin: https://github.com/Acly/krita-ai-diffusion
Archive: https://rentry.org/sdg-link
Bakery: https://rentry.org/ldgcollage

>Neighbours
>>>/aco/csdg
>>>/b/degen
>>>/b/realistic+parody
>>>/gif/vdg
>>>/d/ddg
>>>/e/edg
>>>/h/hdg
>>>/trash/slop
>>>/vt/vtai
>>>/u/udg

>Local Text
>>>/g/lmg

>Maintain Thread Quality
https://rentry.org/debo
Anonymous No.106571092 >>106571107
blessed thread of sage attention
Anonymous No.106571097 >>106571106 >>106571120
Does "duplicate characters" in neg prevent the people cloning? Or does that not exist in the dataset?
Anonymous No.106571106 >>106571112
>>106571097
clone is a danbooru tag, duplicate characters is not
Anonymous No.106571107
>>106571092
Cursed thread of python dependencies
Anonymous No.106571112
>>106571106
I am talking about NL models.
Anonymous No.106571113 >>106571135
>>106571076
Keep going...
Anonymous No.106571117
New thread
Chroma is doing a lot of good stuff without extra work
Anonymous No.106571120 >>106571136
>>106571097
it usually won't do anything

if you want to define multiple characters that works vastly better on wan, qwen, hidream and also better on chroma, flux and so on
Anonymous No.106571135
>>106571113
i'll post the best ones on /b/ tomorrow

but i'm starting to get seriously fed up with wan doing adult anatomy all the time unless the face is present in the starting frame. all the girls that actually look the age i prompted for have weird super long adult legs

this is literally going to be solved in one or two generations of local video so im not going to kvetch about it. i'm still shocked how difficult it is for wan to do braces when hunyuan made them without a second thought without the word "orthodontic" needed
Anonymous No.106571136 >>106571142 >>106571151
>>106571120
No I mean sometimes when the model overshoots and start duplicating the the features in the positive prompt and starts schizoing another entire characters out of thin air even if you didn't prompt for it. And I use chroma.
Anonymous No.106571142
>>106571136
>when the model overshoots and start duplicating the the features in the positive prompt
if you mean extra feet when you prompt for feet and stuff like then then you either have to lower the weight of those tokens or if you can't do that expand your prompt so that the total % of the prompt being the token thats overshooting is lower
Anonymous No.106571145
Imagine attempting to explain the problem with your gen rather than actually posting it and/or a catbox
Anonymous No.106571146
that is not a college I would attend
Anonymous No.106571151
>>106571136
getting other characters maybe can be reduced with "solo" positive or negative "multiple views" "multiple girls" "multiple boys", also depends on the model tho

and your sampler and scheduler may also influence this quite a lot
Anonymous No.106571153
>>106569466
https://files.catbox.moe/cstl4k.mp4
Anonymous No.106571167 >>106571220
Anonymous No.106571168
Anonymous No.106571173
shit baker
Anonymous No.106571181
Finally, autistic wood.
Anonymous No.106571187 >>106571197 >>106571199 >>106571259
Anonymous No.106571194 >>106571204 >>106571205 >>106571206 >>106571222 >>106571233 >>106572505
i'm doing img2img by vae encoding an image, but my current workflow doesnt have any node where i can set a denoise value. is there some node i can hook into my sigma to set the denoise instead? i really dont want to change out my scheduler.
Anonymous No.106571197
>>106571187
I was thinking about this.

Has anyone compared the last version 3.0 of NetaYume, its better or its more the same impredictable thing?
Anonymous No.106571199
>>106571187
i think this is the first time i've actually seen the eye of horus on a human being and not as a hieroglyph
Anonymous No.106571201 >>106571221 >>106571270 >>106571272
Can you imagine if we had this technology in 2006?
Anonymous No.106571204 >>106571208
>>106571194
What shitter nodes are you using where a sampler or scheduler don't have a denoise value?
Anonymous No.106571205 >>106571208
>>106571194
??????????
Speak in human please
Anonymous No.106571206 >>106571208
>>106571194
bit ambiguous (more ways to use the words you are using) but kj/inspire both have noise/sampler nodes that do that
Anonymous No.106571208 >>106571223 >>106571227
>>106571206
>>106571205
>>106571204
im using this one
Anonymous No.106571220
>>106571167
lol nice
Anonymous No.106571221 >>106571228 >>106571251
>>106571201
>Can you imagine if we had this technology in 2006?
idk about normies but pedos literally wouldnt care because the internet, google images etc was fully uncensored during this time
Anonymous No.106571222
>>106571194
NeoForge user here, never touched Comfy nodes. Your post is pure meme material anon.
Anonymous No.106571223
>>106571208
fuck you
Anonymous No.106571227
>>106571208
Regular scheduler node has beta and denoise.
Anonymous No.106571228 >>106571244
>>106571221
k....
Anonymous No.106571233
>>106571194
Ehemmmmmmm
Anonymous No.106571244
>>106571228
you asked, i imagined, faggot
Anonymous No.106571251 >>106571276
>>106571221
I meant when memes were actually funny, before you were born.
Anonymous No.106571259 >>106571314
>>106571187
glad to see you back
Anonymous No.106571270
>>106571201
Can you imagine if we had this technology in 1965 ?
Anonymous No.106571272
>>106571201
we wouldn't have had the hardware then.

it's just as needed now to for example lampoon all the authoritarians that want to mess with the internet, they're everywhere - even in the EU and USA

or you can just make hot 1girls or hot 1boys
Anonymous No.106571276
>>106571251
>people born in 2006 are 19 now
this would strike me as crazy but my favorite starlet is 18 now so i have already been hit with this realization

and memes are still funny, you're just unironically a faggot lol
Anonymous No.106571278 >>106571284
what's with this weird pedo posting? what causes this?
Anonymous No.106571283
i'd take pedos over indian shills any day
Anonymous No.106571284
>>106571278
are you lost discord zoomie?
Anonymous No.106571286 >>106571289
>106571276
probably the most pathetic post itt, congrats
Anonymous No.106571289
>>106571286
i mean, its not like i cared about any of her content since 2019/2020, i'm not a simp

but she's a cunny staple so of course i heard when she finally aged out completely
Anonymous No.106571296
>106571289
probably the most based post itt, congrats
Anonymous No.106571298
sametroon
Anonymous No.106571314
>>106571259
i'm always here
Anonymous No.106571323
>>106569484
https://files.catbox.moe/63ayjl.mp4
Anonymous No.106571356 >>106571376 >>106571388
>finish training
>first result: character comes out perfectly, 1:1
>second result: character comes out unrecognizable
>becomes a russian roulette of gens
what the fuck am i doing wrong? is it the dataset? should i only train from concept art and only include them in an expressionless state?

i think them showing emotion or using different facial expressions is fucking it up but im not even sure anymore. any general tips for onetrainer? this is for SDXL/Illustrious and i'm using the standard preset
Anonymous No.106571376 >>106571392
>>106571356
Did it ouput you several backup files from various stages of training? Try those.
Anonymous No.106571382
>>106570600
kek can you imagine the artfags seething to this?
go download some twitterfags art and generate vids of it being drawn by someone else through ai
Anonymous No.106571388
>>106571356
too little information to know
Anonymous No.106571392
>>106571376
>Try those
alright, i'm gonna go to sleep and then i'll mess around with it in the morning, i'm mad as fuck right now because of the gacha quality of my lora.
Anonymous No.106571437 >>106571511
lol at the tranny in the back
Anonymous No.106571447 >>106571487 >>106571491
>Do not use my works without permission!Use in AI training is also prohibited.
hahahahahhahahaha
Anonymous No.106571462
>squishing cheek
rraaah, entire gen fucked
Anonymous No.106571487
>>106571447
my works btw
Anonymous No.106571491 >>106571516
>>106571447
I have no respect for artists. Seeing that kind of stuff just makes me want to ape it more.
Anonymous No.106571499 >>106571542
Death to artists, coomers, and devs
Anonymous No.106571511
>>106571437
Cursed gen
Anonymous No.106571516 >>106571548
>>106571491
rocketnon??
Anonymous No.106571532
god bless the API
Anonymous No.106571542
>>106571499
you forgot jannies
Anonymous No.106571548
>>106571516
no just some guy who loves titties and doesn't have creative prompts. HH
Anonymous No.106571650
>>106567568
nice
Anonymous No.106571659 >>106571671
>>106569406
https://files.catbox.moe/uwbghi.mp4
Anonymous No.106571671 >>106571693 >>106571952
>>106571659
>https://files.catbox.moe/uwbghi.mp4
That thing is as thick as a baby's arm.
Anonymous No.106571693
>>106571671
I think you mean leg
Anonymous No.106571759
Has anyone experimented with running the lightning loras for either high or low pass separately?
Anonymous No.106571760 >>106571813
>>106570263
https://files.catbox.moe/7k08mz.mp4
Anonymous No.106571813
>>106571760
>https://files.catbox.moe/7k08mz.mp4
Heh, ShoeGiveHead.
Anonymous No.106571907 >>106571925
>>106569479
https://files.catbox.moe/igk7v6.mp4
Anonymous No.106571925
>>106571907
is she like 3 foot tall or is the guy like 9 feet tall lmao
Anonymous No.106571950
Anonymous No.106571952
>>106571671
for you
Anonymous No.106571958 >>106572005
Anonymous No.106571965 >>106572005
Anonymous No.106571973 >>106572005
Anonymous No.106571982
please stop taking screenshots and capture full motion video like a real human bean
Anonymous No.106572005
>>106571958
>>106571965
>>106571973
>>>/r/
Anonymous No.106572042 >>106572083 >>106572138 >>106572380
Can you run comfy with a rented GPU? Do you pay for raw hour or hour of gen time? Also how much data do you send the rented gpu? I only have slav internet.
Anonymous No.106572083 >>106572109
>>106572042
>comfy with rented GPU
Better to just use python and colab (free or paid)
Paperspace another decent alternative.
Anonymous No.106572084 >>106572152
https://files.catbox.moe/ga05fb.mp4
Anonymous No.106572109 >>106572380
>>106572083
I'd rather use my existing WFs and models.
Anonymous No.106572127 >>106572133
I tried using Wan2.2 i2v 3 steps workflow downloaded from civitai to fix slow mo issue. What the hell is changing the artstyle and face so drastically? The .gguf model?
Anonymous No.106572133 >>106572149
>>106572127
What's in your prompt? Have you specified the artstyle?
Anonymous No.106572138
>>106572042
sure, did runpod for a minute. storage is the issue, you have to script out the instance and download the models/loras when you want to gen. pain in the ass.
Anonymous No.106572146 >>106572153 >>106572183
>>106570598
https://files.catbox.moe/vaxxp5.mp4
Anonymous No.106572149
>>106572133
nope
"she begin walking towards the camera continuously while the camera follows her, she walks with great confidence, her big breasts jiggles with each stride"
The workflow I have been using output, artstyle and face retained
Anonymous No.106572152
>>106572084
interesting how the """sfw""" version is far more erotic
Anonymous No.106572153
>>106572146
>https://files.catbox.moe/vaxxp5.mp4
Wow. Subtext of that is grim.
Anonymous No.106572157
3 step workflow, artstyle and face changed
Anonymous No.106572173 >>106572181 >>106572504
Is there a way to pick and choose the mp4 codecs in comfy?
Anonymous No.106572175
Anonymous No.106572181 >>106572187
>>106572173
like this?
Anonymous No.106572183
>>106572146
lmao
Anonymous No.106572187 >>106572194 >>106572197
>>106572181
Nice. But is there also a way to control the bitrate?
Anonymous No.106572192 >>106572532
Blazing hot take: If you expect any semblance of quality out of something as ludicrously low as 4 steps, you are a fool.
Anonymous No.106572194 >>106572286
>>106572187
couldn't you just output the frames and ffmpeg them yourself
Anonymous No.106572197 >>106572286
>>106572187
the "crf" is how u control picture quality
Anonymous No.106572229 >>106572524
>>106571076
>orthodontics
pls share
Anonymous No.106572236 >>106572270 >>106572476 >>106572478
I love this workflow.

https://files.catbox.moe/1fxkbm.mp4
Anonymous No.106572244
Anonymous No.106572270
>>106572236
Kek that's so good
Anonymous No.106572286
>>106572194
True, but I figured there could be a node for it since comfy is meant to be the customizable way of genning.

>>106572197
How does it work? It could increase quality, but the default mp4 codec could be trash.
Anonymous No.106572311 >>106572314
Anonymous No.106572314
>>106572311
>balenciaga
Anonymous No.106572335 >>106572516
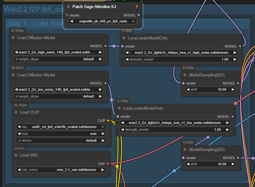
Do I hook this sage attention node up in between the load diffusion model modelsamping nodes for it to work?
I also saw a video and lost it, but it allowed you to pick which sage attention version to pick. What's the default setup using, if fully updated?
Anonymous No.106572355
Anonymous No.106572361 >>106572556
Anonymous No.106572376 >>106572551
Anonymous No.106572380
>>106572042
>>106572109
A proper cloud use case for Comfy, rather than focusing on getting cloud models running, find a way for cloud users to use Comfy.
Anonymous No.106572394
Anonymous No.106572401
>>106571086 (OP)
>Discussion of Free and Open Source Text-to-Image/Video Models and UI
should be "Discussion and development of local image models"
Anonymous No.106572411
>>106571086 (OP)
>Discussion of Free and Open Source Text-to-Image/Video Models and UI
should be "Discussion and development of local image and video models"
its not "open source" its open weight, anyway
Anonymous No.106572476
>>106572236
She sounds like frieza
Anonymous No.106572478 >>106572519
>>106572236
https://files.catbox.moe/jhrqb2.mp4
Anonymous No.106572504
>>106572173
You can like the other anon showed, but if you're sharing mp4s that aren't h264 you're kind of a fag desu
ReallyComfy No.106572505
>>106571194
If you are using an advanced or custom ksampler, the "denoise value" is just what % of the total steps to start at. So just increase the starting step higher to keep more of your input latent image.
Anonymous No.106572516 >>106572570
>>106572335
Oh my god sage attention wasn't even installed.

Ok, so do I need to hook this up for both high and low noise?
Anonymous No.106572519
>>106572478
beat me to it
Anonymous No.106572524
>>106572229
I'll make a catbox gallery in like 16 hours of the best braces stuff I've been able to make so far, and since multiple anons are interested in this beyond the normal pedo interest I guess I'll link it here instead of just on /b/ as usual
Anonymous No.106572532
>>106572192
>If you expect any semblance of quality out of something as ludicrously low as 4 steps, you are a fool
One day before self-forcing came out, if you told anons ITT that it was possible you would be called a gorilla retard

I agree that 4 steps is too low but the fact that just going up to 6 basically resolves 80% of the problem is still crazy

There's still so much low hanging fruit
Anonymous No.106572551
>>106572376
I completely forgot cute girls take swim classes and then shower off the chlorine after. Thanks for reminding me about this anon

I don't have anything to offer you except a reminder that young girls love going to amusement parks. People often forget this when considering settings/backgrounds for their girls
Anonymous No.106572556 >>106572629
>>106572361
Share pls, j conn the prettiest woman ever
Anonymous No.106572568 >>106572575
Wan 2.2 doesn't actually work with negative prompts? I'm watching so many videos and out of like 30 watched, only one has mentioned it.
Anonymous No.106572570 >>106572656
>>106572516
Yeah you need to put a node in between the load model and load Lora sections for both the high and low
Anonymous No.106572575 >>106572656
>>106572568
It works with negative prompts, but adherence is meh. NAG makes it better, but if you are using lightning your cfg is 1 anyways so negative prompts don't actually have an effect
Anonymous No.106572585
>flan works better than GNER on super high cfg setup
the fucking furfags were right all along
Anonymous No.106572629 >>106572643 >>106572651
>>106572556
Sure anon

jennifer connelly
https://files.catbox.moe/1oyen4.safetensors

ellen page
https://files.catbox.moe/d9c9xc.safetensors

I only trained using 'rcng' as caption, so use that as a 'trigger' for extra punch, these were trained on Chroma v49, but they should work fine for Chroma1-HD
Anonymous No.106572643 >>106572682
>>106572629
>I only trained using 'rcng' as caption
not even "a photo of a woman" ? interesting
Anonymous No.106572651 >>106572704
>>106572629
TY for sharing. JConn is dreamy
Anonymous No.106572656 >>106572695
>>106572575
I guess I should refrain from using lightning loras when doing the final renders then, or does it change the generation/motion too?

>>106572570
Thanks. I got a lot to test now.
Anonymous No.106572682 >>106572701
>>106572643
When you train something the model knows VERY well, like a human, you can just put a nonsense string and it will train perfectly well since it can easily deduce the pattern, as in the same person in all images.

I could use their actual names, but since these are primarily for testing purposes, it makes it easier when test prompting to just use the same 'trigger'.
Anonymous No.106572683 >>106572695
why is wan 2.2 so shit for twerking, slow motion garbage no matter what i try. prompting, 2.1 loras, shitty speed hacks, she just sits there shivering like shes cold. the only lora for 2.2 is called "slow motion twerking" kek
Anonymous No.106572695 >>106572715
>>106572656
>I guess I should refrain from using lightning loras when doing the final renders then, or does it change the generation/motion too?
I have no idea what you asked me. If you use lightning loras, forget about negative prompts

>>106572683
Obviously a skill issue when jiggling videos with wan 2.2 are posted literally every day here
Anonymous No.106572701 >>106572742
>>106572682
I'll have to take a mental note and test it again. I just faintly have a memory that even lightly tagged celeb lora would be more flexible. That being said you loras work so god damn well that there's nothing to argue about, just one way more to train lora.
Anonymous No.106572704 >>106572710 >>106572726
>>106572651
No problem, the quality is not peak though since I exclusively went for her 80s images and those aren't exactly high quality, mostly scans from magazines it seems.
Anonymous No.106572710
>>106572704
who all have you trained on?
Anonymous No.106572715
>>106572695
you mean that tame shit that gets posted? thats easy to do. 2.1 remains supreme.
Anonymous No.106572726 >>106572757
>>106572704
Those japanese ads have great aesthetic. That could be a style lora. Again ty for share
Anonymous No.106572742
>>106572701
Most likely you will get a slightly better result with some 'light' descriptions as you put it, particularly if there's some things in the images that the model might have a bit of problem grokking.

That said the Chroma model is surprisingly good at picking up even small details without them being prompted.

The images here are tests against a Miles Aldridge style lora I just trained, for that lora I did use 'natural language captioning' since otherwise it's hard for the model to understand what to learn since it's not a clear pattern.

Here's the Miles Aldridge lora if anyone wants to play with it:
https://files.catbox.moe/dll1yn.safetensors

The prompt for this image:
rcng pale voluminous ginger hair makeup coat scarf curtain tiled wall detailed highest quality

negative:
low quality, ugly, unfinished, out of focus, deformed, disfigured, blurry, cropped

steps: 25
cfg: 4.0
sampler: dpmpp_2m
scheduler: beta
Anonymous No.106572743
https://xcancel.com/TencentHunyuan/status/1966483962370654388#m
>they're still not tweeting about SPRO
kek, they really believe their method is a nothingburger...
Anonymous No.106572753
https://www.reddit.com/r/StableDiffusion/comments/1nfo5rn/opensource_cost_more_to_create_with_than_using/
>jeet complaining that local is for richfags
that's right
Anonymous No.106572757
>>106572726
It's a lora actually, it's Miles Aldridge style, you can download the lora here:
https://files.catbox.moe/dll1yn.safetensors

Also forgot, here's Emma Watson
https://files.catbox.moe/kpfn34.safetensors