← Home ← Back to /g/

Thread 106839455

311 posts 240 images /g/
Anonymous No.106839455 >>106839878
/ldg/ - Local Diffusion General
Discussion of Free and Open Source Text-to-Image/Video Models and UI

Prev: >>106833514

https://rentry.org/ldg-lazy-getting-started-guide

>UI
ComfyUI: https://github.com/comfyanonymous/ComfyUI
SwarmUI: https://github.com/mcmonkeyprojects/SwarmUI
re/Forge/Classic/Neo: https://rentry.org/ldg-lazy-getting-started-guide#reforgeclassicneo
SD.Next: https://github.com/vladmandic/sdnext
Wan2GP: https://github.com/deepbeepmeep/Wan2GP

>Checkpoints, LoRAs, Upscalers, & Workflows
https://civitai.com
https://civitaiarchive.com/
https://openmodeldb.info
https://openart.ai/workflows

>Tuning
https://github.com/spacepxl/demystifying-sd-finetuning
https://github.com/Nerogar/OneTrainer
https://github.com/kohya-ss/sd-scripts/tree/sd3
https://github.com/derrian-distro/LoRA_Easy_Training_Scripts
https://github.com/tdrussell/diffusion-pipe

>WanX
https://comfyanonymous.github.io/ComfyUI_examples/wan22/
https://github.com/Wan-Video

>Chroma
https://huggingface.co/lodestones/Chroma1-Base
Training: https://rentry.org/mvu52t46

>Neta Lumina
https://huggingface.co/neta-art/Neta-Lumina
https://civitai.com/models/1790792?modelVersionId=2203741
https://neta-lumina-style.tz03.xyz/

>Illustrious
1girl and Beyond: https://rentry.org/comfyui_guide_1girl
Tag Explorer: https://tagexplorer.github.io/

>Misc
Local Model Meta: https://rentry.org/localmodelsmeta
Share Metadata: https://catbox.moe | https://litterbox.catbox.moe/
GPU Benchmarks: https://chimolog.co/bto-gpu-stable-diffusion-specs/
Img2Prompt: https://huggingface.co/spaces/fancyfeast/joy-caption-beta-one
Txt2Img Plugin: https://github.com/Acly/krita-ai-diffusion
Archive: https://rentry.org/sdg-link
Bakery: https://rentry.org/ldgcollage

>Neighbors
>>>/aco/csdg
>>>/b/degen
>>>/b/realistic+parody
>>>/gif/vdg
>>>/d/ddg
>>>/e/edg
>>>/h/hdg
>>>/trash/slop
>>>/vt/vtai
>>>/u/udg

>Local Text
>>>/g/lmg

>Maintain Thread Quality
https://rentry.org/debo
Anonymous No.106839473 >>106841919
comfy should be dragged out on the street and shot
Anonymous No.106839477 >>106841919
Blessed thread of frenship
Anonymous No.106839488 >>106840128
how to train neta lumina 2 in ai-toolkit
Anonymous No.106839537 >>106839574
>>106834466
>>106834472
>>106834565
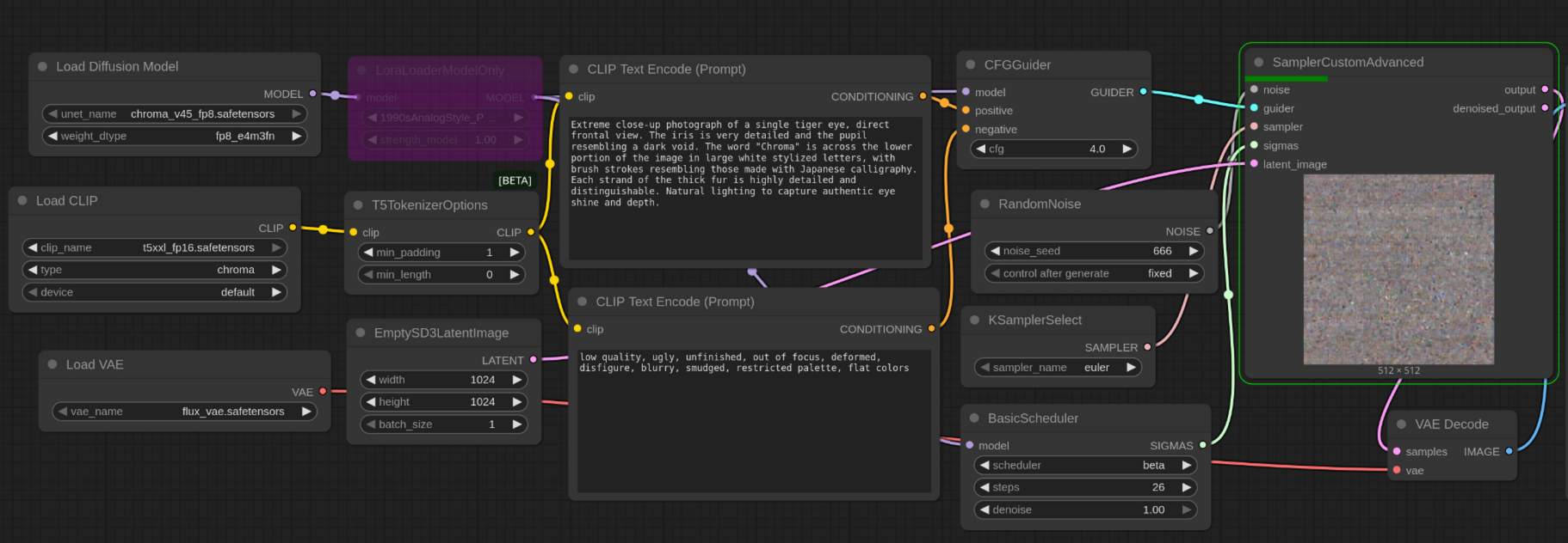
anyone figure out wtf we're supposed to do with this?

the schizo OP keeps replying to people saying his clip L doesn't do anything, but it's the only one that's usable with normal noob models? And the clip G requires a finetuned noob model he hasn't released?
Anonymous No.106839574
>>106839537
>anyone figure out wtf we're supposed to do with this?
ignore it because the guy is a retard kek
Anonymous No.106839617 >>106839629 >>106840246
>>106839360
>You can actually, for the first time in local model
Anonymous No.106839629 >>106839891
>>106839617
yeah, I don't know what this retard is talking about, I don't think Qwen Image's prompt understanding is on another level compared to Flux, both models are really similar, and it means it's humiliating for Qwen because it's almost twice as big as Flux
Anonymous No.106839640 >>106839662
>t. can't run qwen
Anonymous No.106839662 >>106839666
>>106839640
no anon, the new narrative is that HunyuanSlop 3.0 is a good model because no one can run it to test it out, that's obvious enough, big model = good model, what's not clicking people???
Anonymous No.106839666 >>106839714
>>106839662
you must have meant to reply to another post and the conversation is about qwen
Anonymous No.106839714 >>106839727
>>106839666
>is about qwen
no, it's about "t. can't run qwen" = "you criticize that model but because it's a big one I will assume with conviction that you couldn't run it and test it out by yourself, thefore I deem your argument irrelevant", that strawman narrative fits well on either Qwen or HunyuanSlop, I hope that helped
Anonymous No.106839727 >>106839745
>>106839714
no need to get upset mr vramlet
Anonymous No.106839731
>>106839421
Properly captioned giant datasets and training on everything including porn.
Anonymous No.106839745
>>106839727
>t. has a gtx 1060
Anonymous No.106839749 >>106839762
>no u
everytyme
Anonymous No.106839753 >>106839788 >>106839859 >>106839871 >>106844069
>other/don't like
looooooool
Anonymous No.106839762
>>106839749
no need to get upset mr vramlet
Anonymous No.106839773
>knowing me
>knowing you
>there is nothing we can do
Anonymous No.106839788
>>106839753
Interesting, I wonder if some api have access that could disable some of them like you can with gemini.
Anonymous No.106839824
https://civitai.com/models/2029640/disney-simulator?modelVersionId=2297034
I'll never understand people posting things with almost zero explanation.
Anonymous No.106839859 >>106839890
>>106839753
>ee = A || (A= {})
Fuck I hate javascript faggots so fucking much it's unreal.
Anonymous No.106839871
>>106839753
>other dont like
kek
Anonymous No.106839878
>>106839455 (OP)
midna my wife
Anonymous No.106839890
>>106839859
javascript being the official code of the internet was one of the biggest mistake of humanity, even the creator of javascript apologized for that kek
Anonymous No.106839891 >>106840910
>>106839629
it makes pretty good images when you prompt it well but the output needs so much detailing it's kinda useless to me. it is not leaps and bounds ahead of anything.

that said if you have the hardware and time to run this big ass model for zero benefit, more power to you
Anonymous No.106839991 >>106840211
can we train i2v wan (any version) locally on the ostris/ramtorch update with 16gb yet?
Anonymous No.106840128 >>106840823
>>106839488
haven't tried it but there is a lumina examplee config
https://github.com/ostris/ai-toolkit/blob/main/config/examples/train_lora_lumina.yaml
Anonymous No.106840181 >>106841950 >>106842221
>>106839188
Res_5s takes 5x as long as Euler, but you're only using it for like literally 2 steps. I highly recommend watching the videos by one of the creators of that node pack, I genuinely learned a lot, specifically these two:
https://youtube.com/watch?v=A6CXfW4XaKs
https://youtube.com/watch?v=905eOl0ImrQ

I have
Res_5s - 2 steps
Res_3s - 4 steps
Res_2m - 8 steps
Cfg: 4.3
Beta57 scheduler

As far as the prompts, I'm not sure which specific words are doing the heavy lifting as I havent bothered with trying to figure that out, but once I used the following (which I stole from some good gens on civilian), the results went from slop to not-slop. The positive is in a separate clip text encode and concat'd with the main prompt. From past experimentation I know that this DOES affect the gen versus putting it all in a single clip text encode.

Positive:
candid amateur photo, model, casual framing, slightly uneven household lighting, natural skin pores, real imperfect textures, soft focus transitions, unfiltered atmosphere of an intimate capture, looks like taken on an iphone

Negative:
anime, fat, ugly, wrinkly, bad hands, pixelated, drawing, CGI, ai, stable diffusion, action figure, 2d, cartoon, sketch, render, 3d, painting, digital art, fan art, 2d art, wax, doll-like, perfect skin, 2.5d, smooth skin, jewelry, hyperrealistic, ultrarealistic, ugly, extra fingers, extra limbs, extra hands, makeup
extra body,

Ultimately I think that the prompting matters a LOT for chroma and that there's probably certain words that will insta-slop your gen if present or not...
Anonymous No.106840185
Anonymous No.106840211 >>106840247
>>106839991
IDK if it works with the config files but it's not in the webUI yet.

I assume ostris hasn't quite finished doing the qwen implementation either.
Anonymous No.106840246 >>106840316
>>106839617
>Are you serious? Have you tried prompting 3 characters in various outfit, hair colors, and build doing various stuff in various pose in a random background with 3/4 important additional details in Flux-dev 1.0?

You can't do it in Flux, moron. Qwen can. Easily. End of fucking discussion. It's like you're trying very hard to ignore the reality. Try Qwen for like three hard prompts that Flux absolute shit the bed with.

Honestly this reeks of some of the worst pearl clutching, fox and the grape thinking. Flux-dev 1.0 is widely, and with good reasons, recognized as one of the worst non-clip model for prompt understanding, people have tried for two years to improve its prompt understanding, and utterly failed. Qwen arrives with one degree of magnitude better prompt understanding, and all you can say is

>Well it's not THAT good when I prompt one character under a tree
>The image is kind of bad
>People will never be able to make it gen better image
>Why I can't use it so it's bad
Anonymous No.106840247 >>106840260
>>106840211
The PR for ramtorch is only for qwen and nothing else yet.
Anonymous No.106840257 >>106840288 >>106840322 >>106840330
Why the fuck chroma te is so huge, flux legacy?
Anonymous No.106840260
>>106840247
ok that's more definite. just qwen then.
Anonymous No.106840283
any tips with ace step? everything it produces sounds like garbage. like it cant even keep a consistent rythm.
Anonymous No.106840287
Anonymous No.106840288
>>106840257
chroma isn't huge. have you seen the other newer models? qwen, hunyuanimage, hidream and so on? there's other model types that are also larger (but i just misremembered, not it wasn't neta yume lumina)
Anonymous No.106840289
Anonymous No.106840303 >>106840330
>>106840276
TE, text encoder.
Anonymous No.106840316
>>106840246
not reading all that
Anonymous No.106840322
>>106840257
>Why the fuck chroma te is so huge
it has to, you won't get good prompt comprehension with a tiny ass te
Anonymous No.106840330 >>106840371
>>106840303 >>106840257
same thing, most of them have larger text encoders too

qwen's TE for example is 16.6GB, of course most people use the quant'd version but chroma's isn't even big for today's standards
Anonymous No.106840371
>>106840330
> qwen's TE
LLM?
Anonymous No.106840382
>>106839421
>Sora 2
>rendering actual humans
>shows potato face as proof

two more week till China fixes it for you

P.S. both examples can be easily genned with Wan Animate
Anonymous No.106840398 >>106840428 >>106840579 >>106840754 >>106844138
Retard vramlet here, why are the next level models do much bigger compared to XL? XL and variants hover around 6-8GB including Text encoders and stuff, Flux and derivates are like 22GB+, why are there no intermediate sized models? Would something that's eg 10GB not offer enough improvement over XL to bother?
Anonymous No.106840428 >>106840486
>>106840398
because no one managed to train many of the features people wanted on the smaller models and "most" managed to train them on the bigger ones.

"edit" models like qwen image edit and flux kontext with various builtin features but also the prompt comprehension, perspective control, multiple characters and so on. and multilingual support and other stuff too
Anonymous No.106840486
>>106840428
btw you can add pony v7 based on auraflow to the growing evidence pile that we just can't train smaller models THAT well with current model design/training methods.

it'll probably work much better on qwen (the next plan for pony).
Anonymous No.106840574 >>106842231
Anonymous No.106840579 >>106840754
>>106840398
BTW the intermediate size models are essentially Neta Yume Lumina or Chroma Radiance.

Because the higher end local is now Qwen and the like.

I doubt anyone will do a "further in-between" unless someone figures out a nicer model architecture. Might happen but it's not currently obviously there.
Anonymous No.106840584 >>106840713 >>106840904 >>106841304
Anonymous No.106840679 >>106840807
Anonymous No.106840690 >>106840698 >>106840710
I don't get saving images of people that make you mad and endlessly seethe online. just turn the screen off lol. go outside lmao
Anonymous No.106840698 >>106840710
>>106840690
mental illness is hard to understand
Anonymous No.106840700 >>106840713 >>106841339 >>106841376
Anonymous No.106840710
>>106840698
>>106840690
thanks nick for this insight
Anonymous No.106840713
>>106840584
>>106840700
who is this guy?
Anonymous No.106840754
>>106840579 >>106840398
there were/are variants of this - the auraflow pony v7, pixart sigma, cosmos, janus pro 7b and others.

you can try them. many are better than SDXL in a lot of ways but most most likely they just won't get major finetunes now.
Anonymous No.106840785
Anonymous No.106840786 >>106840918 >>106841923
Anonymous No.106840793
Anonymous No.106840807 >>106840876
>>106840679
cool, you trained giger tentacles?
Anonymous No.106840820
cozy thursday bread mhm
Anonymous No.106840823 >>106840857
>>106840128
yes but whats the expected caption? tags + nl?
Anonymous No.106840857
>>106840823
tags+nl or just tags, yes.
https://www.neta.art/blog/neta_lumina_prompt_book/
Anonymous No.106840858 >>106843838
Anonymous No.106840876 >>106840889 >>106841125
>>106840807
yeah. almost everything he made, including sculptures
Anonymous No.106840889 >>106840998
>>106840876
Could you post the lora?
Anonymous No.106840891
fr
Anonymous No.106840904
>>106840584
literally my face when i realize, that local video will no longer evolve
Anonymous No.106840906 >>106841898
Anonymous No.106840910
>>106839891

https://files.catbox.moe/z6pl57.mp4
Anonymous No.106840918 >>106840950
>>106840786
I didn't know I liked hairy butts, new fetish unlocked, thanks!
Anonymous No.106840945 >>106840953 >>106840965 >>106840978 >>106841080
Why?
Anonymous No.106840950
>>106840918
>I didn't know I liked hairy butts
https://youtu.be/Zd8vzIRQLLM?t=7
Anonymous No.106840953
>>106840945
spaghet
Anonymous No.106840965 >>106841061
>>106840945
>v45
Lol? Also are you double quanting it? Use a Q8 like a normal person.
Also pretty sure the vae is wrong. you need AE
Anonymous No.106840978 >>106841061
>>106840945
preview in sampler is crap, and it never worked for me
Anonymous No.106840996 >>106841090 >>106841097 >>106841166
Please, stop using Chroma, it's a flawed model.
Anonymous No.106840998 >>106841023 >>106841306 >>106842230
>>106840889
it's there
Anonymous No.106841023 >>106841029
>>106840998
Do you need to trigger the Beksinski lora with the exact polish name?
Anonymous No.106841029
>>106841023
no trigger
Anonymous No.106841039
Spooky season! Post your spooky workflows!
Anonymous No.106841061 >>106841096
>>106840965
Fp8, I've tried Q8. It's the same vae.

>>106840978
Output is the same.
Anonymous No.106841080
>>106840945
>Why
UncomfyUI sucks
Anonymous No.106841090
>>106840996
>Please, keep using Chroma, it's a fun model.

I agree!
Anonymous No.106841096 >>106841274
>>106841061
Try to use weight type default.
Anonymous No.106841097 >>106841159 >>106841741 >>106841817 >>106841940
>>106840996
>Please, stop using Chroma, it's a flawed model.
even the pony fags admits it
https://www.reddit.com/r/StableDiffusion/comments/1o0v232/comment/nij9lk3/?utm_source=share&utm_medium=web3x&utm_name=web3xcss&utm_term=1&utm_content=share_button
Anonymous No.106841107 >>106841133 >>106841228
when idling in comfy, per the little GPU graph, my GPU revs up to 25% - 50% for a second at a regular interval, almost like heavy breathing.

Why does it do this? Is it exhausted, do I work it too hard?
Anonymous No.106841125 >>106841182 >>106841303
>>106840876
very cool. so you can do, like, walls with alien statues and mechanical tentacles and all that stuff now? (i'm guessing yes from the alien i saw before).
Anonymous No.106841133 >>106841310
>>106841107
That's just the miner. It only turns on when you're not genning, nothing to worry about.
Anonymous No.106841159
>>106841097
AntiChromaSchizo (me) was right all along, check RadianceSchizo's gens for proof
Anonymous No.106841166 >>106841199 >>106841321
>>106840996
> a flawed model
and the unflawed model with good anime 1girls nsfw and so on is... nothing else, even if illlustrious/noob/neta-yume lumina and so on area also pretty cool models they're all flawed.

like the original chroma, radiance has learned a lot of cool shit.
Anonymous No.106841182 >>106841259
>>106841125
should be yeah but you still need long descriptive prompts
Anonymous No.106841199 >>106841303
>>106841166
radiance has garbage details
Anonymous No.106841211 >>106841248 >>106841252 >>106841310
There's no reason to console war over free models. Each and every one has a place in someone's workflow. Redirect that energy into clowning on the creators, like Ponyfag's commitment to artist censorship to use them privately.
Anonymous No.106841228 >>106841310
>>106841107
try disabling all custom nodes and seeing if it happens.
Anonymous No.106841248
>>106841211
this, he still hasn't learnt a thing, the reason why Illustrious has dethroned pony v6 is because the former model has artist tags
Anonymous No.106841252 >>106841268
>>106841211
Yes but let us be clear, Chroma is a failed model, but anons who test it do so for fun and support because it is a local model.
Now let us continue posting gens, but always keeping this in mind
Anonymous No.106841259 >>106841299
>>106841182
usually a bunch of booru tags and a short description of what you think might be difficult to express as booru tags also work.
Anonymous No.106841268
>>106841252
oh ran...
Anonymous No.106841274 >>106841297
>>106841096
Doesn't work.
Anonymous No.106841297 >>106841311
>>106841274
How about UNET loader or unified chroma loader?
Anonymous No.106841299 >>106841352
>>106841259
Where is her arm? did you prompt to have 2 tails?
Anonymous No.106841301 >>106841304 >>106841334 >>106841372 >>106842619
Anonymous No.106841303 >>106841321
>>106841199
to me >>106841125 looks like one of the more detailed results apart form like hunyuanimage3 or something. but that has no anime nsfw finetuning, is aesthetically shit and barely runs anywhere.
Anonymous No.106841304
>>106840584
>>106841301
Anonymous No.106841306
>>106840998
NTA but based ty
Anonymous No.106841310 >>106841350 >>106841361
>>106841133
I honestly feel like it is a miner, not necessarily from comfy, but it does seem odd...

>>106841211
Based

>>106841228
I'll try this when I get home, thanks
Anonymous No.106841311 >>106841351
>>106841297
Log says "Requested to load PixArtTEModel_" despite I selected "chroma" for TE loader.
Anonymous No.106841321 >>106841529
>>106841303
you're blind. necklace, buttons and belt are all fucked up, they're all fucking smudgy
>>106841166
here its even worse, the gold details on the armor blend and smudge.
Anonymous No.106841334 >>106841339
>>106841301
Miku love
Anonymous No.106841339
>>106841334
>>106840700
Anonymous No.106841350 >>106841379
>>106841310
it isn't a miner, people here just hate comfy and troll. It is always better to watch your gpu power usage, not the % usage. Likely it is just desktop overhead, in those moments the gpu is clocked very low with lower power use so the 'in use' percentage is high even though nothing is happening. If you actually have miner you'll see high power use
Anonymous No.106841351 >>106841390
>>106841311
No that's fine. Have you tried the template chroma workflow from comfy?
Anonymous No.106841352 >>106841666
>>106841299
i did not prompt a specific amount of tails, so it's 1 or more by booru standards

her arm is that arm transformation, or missing, IDK. both happen in the training data or it might be a mistake of sorts in the diffusion.
Anonymous No.106841361 >>106841381
>>106841310
With ComfyOS (coming son) we only use your rig for mining 11% of the time
Anonymous No.106841372 >>106841376
>>106841301
thats an interesting style. is it prompt or lora?
Anonymous No.106841376
>>106841372
>>106840700
Anonymous No.106841379
>>106841350
Okay well that's good to hear. So other people probably see the "breathing" too then? I'll check out the actual power consumption when I get home

Yeah I'm aware of the hate for comfy, dont understand it though. I love making overly complex workflows just as much as genning desu
Anonymous No.106841381 >>106841419
>>106841361
Memes aside, I'm actually looking forward to ComfyOS. Gonna setup a VM for it with GPU passthrough and then i'll never have to worry about malicious custom nodes infecting my host.
Anonymous No.106841390 >>106841397
>>106841351
Yes, same output.
Anonymous No.106841397 >>106841498
>>106841390
Do you have the AE vae? The model isn't 1:1 to flux.
Anonymous No.106841419 >>106841499 >>106841570
>>106841381
You can do that right now, bozo

I just have a dedicated rig on a separate VLAN
Anonymous No.106841437 >>106843997 >>106844065
Why does updating NeoForge require verification now?
Anonymous No.106841498
>>106841397
Yes. Also tried all TEs.
Anonymous No.106841499
>>106841419
What is "vlan"? I don't use Mac.
Anonymous No.106841529 >>106841554
>>106841321
idk what you mean, do you zoom in to 1:1 and notice it doesn't look like vector art or something?
Anonymous No.106841554 >>106841709
>>106841529
you said details are fine, but they're not. If you're implying other models also do shit details, yes but not as fucking garbage as whatever chroma radiance produces.
now go kys faggot
Anonymous No.106841570
>>106841419
I'm aware but I see no reason to bother doing that when ComfyOS will be available next year or so. I also already have Comfy in a docker.
Anonymous No.106841623 >>106841930
Anonymous No.106841666 >>106841738 >>106841888
>>106841352

https://files.catbox.moe/7bspgx.mp4
Anonymous No.106841673
Anonymous No.106841709
>>106841554
no, that's just your standards. it's fine and just getting better, also zero tricks so far to make "highres fix" type images.

99.99% of photos are worse than this one too (actual camera sensor) and it's looking nowhere near chroma radiance at 1:1.
Anonymous No.106841738
>>106841666
i wonder why this model likes orange hands, but it's cool as fuck.
Anonymous No.106841741 >>106841922 >>106841940
>>106841097
If they encountered the same issue with both Flux and AuraFlow, maybe the issue is them and not the models? There's a good chance they'll add Qwen to that list too when it doesn't magically work like they want it to.
Anonymous No.106841742
Anonymous No.106841807
Anonymous No.106841817 >>106841826 >>106841940
>>106841097
The most important takeaway from his writeup at https://civitai.com/articles/19986 is that T5 can't do style-content separation. Anons in the thread have confirmed it, too. It's never been so over, a year of hopes and dreams wasted. Now the question is, do llms share this with T5?
Anonymous No.106841826 >>106841870
>>106841817
I mean they're gonna finetune Qwen Image next and that one doesn't have T5 as a text encoder
Anonymous No.106841870
>>106841826
It has a pure llm, which may or may not be even worse. Vllms have abysmal style understanding, substituting it with meaningless slop almost always.
Anonymous No.106841876
>Flux: Can't do lap nursing handjobs or small penis blowjobs

>Chroma: Can't do lap nursing handjobs or small penis blowjobs

>Qwen: Can't do lap nursing handjobs or small penis blowjobs

>HiDream: Can't do lap nursing handjobs or small penis blowjobs


Guess I'll stick to Illustrious for another few years.
Anonymous No.106841888
>>106841666
>horizontal shoulders
kek now that's a troon
Anonymous No.106841898
>>106840906
damn that's pretty sharp
ポストカード !!FH+LSJVkIY9 No.106841919 >>106841929 >>106841967 >>106841976
>>106839477
>>106839473
>the duality of man! ;3
blessed zones of frems!!
Anonymous No.106841922 >>106841929 >>106841967
>>106841741
for styles maybe, but let's not put too much weight on that

the failure probably most people regret is how a lot of nsfw and nsfw-adjacent stuff (such as prompting multiple characters with various details and poses - lewd or not) doesn't work well. it would be seen as a great success by most otherwise *even if* styles didn't work without lora. just a less great success than if styles also worked.
Anonymous No.106841923 >>106841929 >>106841967 >>106842169 >>106842196
>>106840786
Anonymous No.106841929 >>106841976
>>106841919
>>106841922
>>106841923
fuck, marry, kill.. GO!
Anonymous No.106841930 >>106842104
>>106841623
what model is this?
Anonymous No.106841940
>>106841097
>>106841741
>>106841817
>confuses the model with a convoluted "styles cluster" shit instead of simply giving it more nuance with real artist tags
>is surprised why styles don't work well on his model
do not take this clown's words seriously, he's the problem, not T5
Anonymous No.106841947 >>106841981
I havent been here since biglust 16 came out and allowed me to gen excellent deepfakes. Are people still basically just using illustrious and NoobAI? Or has something better come out since then?
Anonymous No.106841950
>>106840181
thanks, I'll take a look
Anonymous No.106841967
>>106841923
marry
>>106841922
kill
>>106841919
fuck
Anonymous No.106841976
>>106841919
kill>>106841929
Anonymous No.106841981 >>106842006
>>106841947
Neta Yume, Chroma, Qwen
Anonymous No.106841994 >>106842069
i will fuck and marry anyone\anything if you kill only postcard
Anonymous No.106842006
>>106841981
Thanks I'll look into them. Do they have specific strengths versus illustrious and noob? I like how illustrious easily has SDXL lora support for anime styles and already has a ton baked in, and for realism and deepfakes its better than flux in getting the appearance right and looking realistic, it just sucks dick at adhering to prompts.
Anonymous No.106842009 >>106842336
ポストカード !!FH+LSJVkIY9 No.106842069
>>106841994
>filename
Anonymous No.106842076
Anonymous No.106842104
>>106841930
it's just fluxerino with gta 6 lora (https://civitai.com/models/688840?modelVersionId=1775782)
testin new lunatix installation
Anonymous No.106842115
Anonymous No.106842116 >>106842129
Could I please have the original full size image of that cockatiel.
Anonymous No.106842129 >>106842139 >>106842159
>>106842116
pic related is the original
Anonymous No.106842138 >>106842160
Anonymous No.106842139
>>106842129
:^)
Anonymous No.106842159
>>106842129
Thanks anon.
Anonymous No.106842160
>>106842138
Cool
Anonymous No.106842169 >>106842179 >>106842196 >>106842285
>>106841923
ポストカード !!FH+LSJVkIY9 No.106842176
see ya later!!! <3
also NO kill!
NO HIT!
byee!

>chckpnt: wan 2.1
>lora: https://tensor.art/models/906123123449986583
Anonymous No.106842179
>>106842169
zamn
ポストカード !!FH+LSJVkIY9 No.106842196
>>106842169
>>106841923
>t. smokes camel turkish silvers exclusively
;3
Anonymous No.106842221
>>106840181
wait Res_2m and Res_3m are the same speed, why not use Res_3m all the time then?
Anonymous No.106842230
>>106840998
...where?
Anonymous No.106842231 >>106842483
>>106840574
Anonymous No.106842247 >>106842254
why wouldn't t5 let you do content-style separation?
Anonymous No.106842254
>>106842247
probably tensor washback
Anonymous No.106842285
>>106842169
got dam
Anonymous No.106842336 >>106842420
>>106842009
Anonymous No.106842390 >>106842534
Anonymous No.106842399
Anonymous No.106842420
>>106842336
lols pretty good, even fixed the 3rd arm
Anonymous No.106842467 >>106842698
Anonymous No.106842483 >>106842493
>>106842231
Anonymous No.106842493
>>106842483
I love that the hat is also alive
great video
Anonymous No.106842504 >>106842518 >>106842528 >>106842532 >>106842593
my new car is coming to life
Anonymous No.106842518 >>106842593
>>106842504
made from some anons shitpost
Anonymous No.106842528 >>106842529
>>106842504
that's pretty pope
Anonymous No.106842529
>>106842528
I have one of those too
Anonymous No.106842532
>>106842504
listening to city pope
Anonymous No.106842534
>>106842390
Anonymous No.106842569 >>106842574 >>106842594 >>106842652
Ia that all? All you can conjure anons?
Anonymous No.106842573
Anonymous No.106842574
>>106842569
requesting a vramKING to make them bounce while squatting
Anonymous No.106842579
Anonymous No.106842593
>>106842504
>>106842518
kek, when the car you drew as a kid turns up
Anonymous No.106842594 >>106842600 >>106842632
>>106842569
how about while sitting?
Anonymous No.106842595
Anonymous No.106842600 >>106843303
>>106842594
Nice!
Anonymous No.106842608
Anonymous No.106842616 >>106842789
Anonymous No.106842619
>>106841301
And stop staring at me with them big ol' eyes!
Anonymous No.106842632 >>106844821
>>106842594
Here is your reward!
Anonymous No.106842635
erm.... anonie?
Anonymous No.106842642 >>106842649 >>106842650
Anonymous No.106842645
Anonymous No.106842649
>>106842642
cursed
Anonymous No.106842650
>>106842642
This is new ComfyUI mascot.
Anonymous No.106842652
>>106842569
crossed legs conjure me
Anonymous No.106842691 >>106842695 >>106842696
Anonymous No.106842695 >>106842708
>>106842691
lols

is this wan2.2?
Anonymous No.106842696
>>106842691
BASED BASED BASED BASED
Anonymous No.106842698
>>106842467
Anonymous No.106842702
Gradual change of schema to v3 currently on latest comfy commits, I do not recommend to update to latest nightly for a few days.
Anonymous No.106842708 >>106842733
>>106842695
yes, quick gen with wan after qwen image edit
Anonymous No.106842711 >>106842722
comfy is such a piece of shit.. all the noodles on my shit just keep disappearing for no reason.. shit's still connected, but the connectors just disappear
Anonymous No.106842714 >>106842755
You now remember FramePack
Anonymous No.106842722 >>106843317
>>106842711
this happened to me after I hadn't restarted firefox for a few days
Anonymous No.106842733
>>106842708
basically if you didn't do this thing with low step count it might look better yet
Anonymous No.106842736 >>106842848
Anonymous No.106842755
>>106842714
i remember it but i had already preferred hyvid or wan
Anonymous No.106842789 >>106842854
>>106842616
Sweet! Get your reward.
I
Anonymous No.106842792 >>106843198
Anonymous No.106842848 >>106842858 >>106842962 >>106842991
>>106842736
how did you cure her down syndrome?
Anonymous No.106842854
>>106842789
Here
Anonymous No.106842858 >>106843198
>>106842848
it did it by itself, i just prompted for her to stare and then blink once, and it was nah bruh we fixin this shit
Anonymous No.106842872
Anonymous No.106842886
Anonymous No.106842934 >>106842960
qwen edit doesn't really understand how to place a kippa which is based but also limiting
Anonymous No.106842960 >>106842997
>>106842934
>qwen edit doesn't really understand how to place a kippa which is based
shalom
Anonymous No.106842962
>>106842848
We don't need you.
Anonymous No.106842974
Anonymous No.106842991
>>106842848
We need you.
Anonymous No.106842997
>>106842960
Shalom!
Anonymous No.106843011 >>106843086
playing with subgraphs made it really easy to finally have a clear view of my noodle fest
Anonymous No.106843077
Anonymous No.106843086 >>106843096
>>106843011
Anonymous No.106843096 >>106843101
>>106843086
in a way yes, but it's for stuff I never modify in any way, I only care about input/output for them, so it doesn't matter how noodly it is in the subgraph
Anonymous No.106843101 >>106843118 >>106843131
>>106843096
seems like you are butthurt
Anonymous No.106843106
Anonymous No.106843118
>>106843101
not at all but feel free to imagine whatever you want
Anonymous No.106843131
>>106843101
you seem retarded desu
Anonymous No.106843138
Anonymous No.106843183
filth
Anonymous No.106843198 >>106843211
>>106842792 >>106842858
Anonymous No.106843211
>>106843198
Insectile...
Anonymous No.106843215 >>106843217 >>106843805
Anonymous No.106843217
>>106843215
got dam
Anonymous No.106843231
Anonymous No.106843242
Anonymous No.106843261 >>106843281 >>106843313
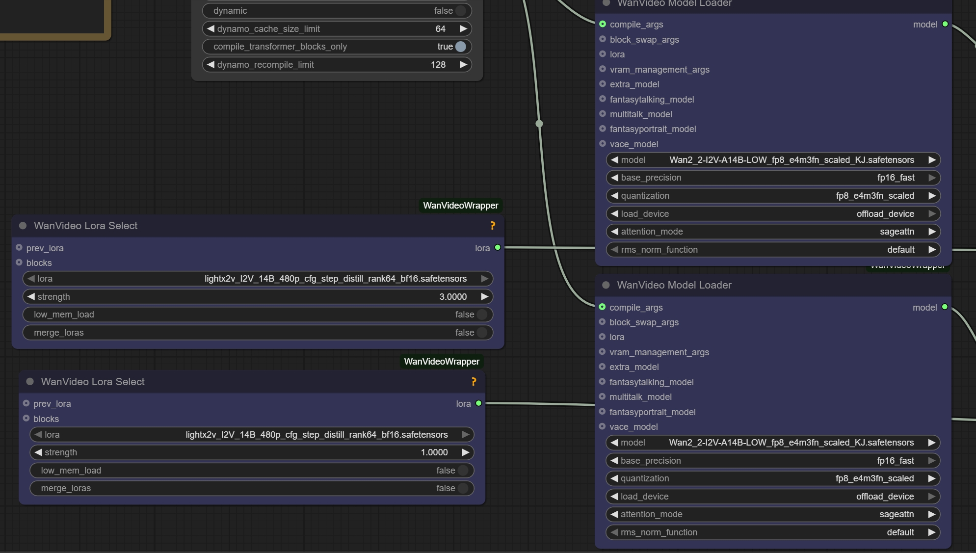
I feel so fucking dumb. I'm trying to get ComfyUI to run. I have 24GB of VRAM and I'm trying to do a simple small image to video test, but I keep getting Disconnected error, but nothing shows in the logs.
I see I have 2 of these nodes loading the same model, should I disable one of them? what's the purpose of having 2?
Anonymous No.106843281
>>106843261
>I see I have 2 of these nodes loading the same model, should I disable one of them? what's the purpose of having 2?
typically you need a high and a low wan22 model
but I don't see if that's how it's set up here. maybe you do have it wrong tho and still need the high model
Anonymous No.106843294 >>106843324
Anonymous No.106843303
>>106842600
using the seat cushion to bounce
Anonymous No.106843313 >>106843334
>>106843261
>keep getting Disconnected error
never seen that. Are you using the default wan template? It has the lightning loras built in and should be plug and play. Unless you are being silly and have a 7900xt thinking your 24gb of ram means something.
Anonymous No.106843317 >>106843411 >>106843541
>>106842722
well that's gay af, but it worked.. restarting ff seems to have fixed it
Anonymous No.106843324
>>106843294
heh, cute
Anonymous No.106843334 >>106843391
>>106843313
Just followed the guide on anime ldg, using the portable version of comfy.
The last thing it gets written to the log is this, is there a way to verbose the logs in portable?
Anonymous No.106843351
Neta LoRA status?
Anonymous No.106843356 >>106843377 >>106843401
how much vram do I need to run qwen without the lightning loras at reasonable gen times?
Anonymous No.106843377
>>106843356
about 3fiddy
Anonymous No.106843381 >>106843541
Anonymous No.106843391
>>106843334
try the default comfy wan template, you can at least see if it works. Literally all you have to do is load the template and get the linked models (maybe already have them).
Anonymous No.106843401 >>106843481
>>106843356
get a 4090/5090
Anonymous No.106843411 >>106843440 >>106843541 >>106844001
>>106843317
I thought the second pair of hands would have been the chickens. now I dont know what to think
Anonymous No.106843440 >>106844001
>>106843411
holy sexo
Anonymous No.106843446
Anonymous No.106843481
>>106843401
>$3500 canadian communism tokens
sheeeeeeeit
if one of my shitcoins pops ill do it, AMD is twisting my balls with rocm
Anonymous No.106843489 >>106843507 >>106843513
Today's experience with using comfyui.

>miss click node and drag with mouse select entire webui like a fucking webpage.
>prompt nodes boxes now lag when you merely click inside of them to edit the prompt.
>prompt nodes randomly losing the cursor.
>prompt nodes not showing cursor in correct location within the prompt text.
>hit F5 to fix prompt issues, takes ages to load, also fucks with the load from output directory node even when you've set automatic refresh off.
>for what ever reason the UI lags randomly from time to time, like it just hangs on ksampler for ages from some minor change to prompt.
>never frees system ram, starts off fast but always memory leaks until your need to restart it unless you disable caching, free nodes cache what ever that button is does fuck all...

Is this guy a fucking retard or what? Because over the last year it has gotten worse and worse, what a piece of a fucking shite. There is nothing worse in a production environment than having to fucking fight against the fucking tool being a laggy piece of bloatY fucking shite.

GOD FUCKING DAMN IT, I SHOULD NOT BE LAGGING JUST BECAUSE I SWITCH FROM ONE SDXL MODEL TO ANOTHER.
Anonymous No.106843507
>>106843489
works perfectly fine on my machine
Anonymous No.106843513 >>106843534
>>106843489
doesn't work on my machine either
Anonymous No.106843534
>>106843513
just wait till you use a big workflow retard. And here is the thing is also works on my machine but over the last year its gotten slower and slower and more annoying and fucking useless bloat added that no one wanted.
Anonymous No.106843541 >>106843590 >>106843655
>>106843317 >>106843381
excellent

>>106843411
it's a nice plot twist
Anonymous No.106843590 >>106843624
>>106843541
what do you use to upscale? looks nice.
Anonymous No.106843598
>two fav loras are fighting
Anonymous No.106843600 >>106843614 >>106843615
Wan vace 2.2 released, no mention in thread?
Anonymous No.106843608
i dont and wont care about wan until i can do more than 5 seconds.
Anonymous No.106843612
still not upgrading from my double 3090 setup, costs less than one 4090 and runs LLMs better
Anonymous No.106843614 >>106843667
>>106843600
link?
Anonymous No.106843615 >>106843667
>>106843600
Source? I don't see anything on their huggingface
Anonymous No.106843617
Anonymous No.106843624
>>106843590
just simple fast lanczos in this case, i went for the speedier gens
Anonymous No.106843655 >>106843670
>>106843541
gud one
Anonymous No.106843667
>>106843614
>>106843615
I got an email about it, but when I clicked it, it was gone. Guess the dude accidentally released the video too soon.
Anonymous No.106843670
>>106843655
ty, have another sitting
Anonymous No.106843728
Anonymous No.106843731 >>106843743 >>106843751 >>106843822
Anonymous No.106843738 >>106843822
Anonymous No.106843743 >>106843901
>>106843731
Very smug!
Anonymous No.106843751 >>106843901
>>106843731
smugliest son of a bitch
Anonymous No.106843805 >>106843822
>>106843215
was it radiance pic?
Anonymous No.106843822
>>106843731
i need a 4x strategy game with this race

>>106843738
what a cultured museum

>>106843805
yes
Anonymous No.106843838
>>106840858
based
Anonymous No.106843890
Anonymous No.106843901
>>106843743
>>106843751
It looks more like extreme disgust to me, kind of how my face looks whenever I browse through /pol/
Anonymous No.106843978
Anonymous No.106843997 >>106844065
>>106841437
Anyone???
Anonymous No.106844001
>>106843411
>>106843440
>holy sexo
Which one?
Anonymous No.106844042
github requires a login to clone and pull ding dong
Anonymous No.106844065 >>106844077
>>106841437
>>106843997
You damn well know why.
Anonymous No.106844069
>>106839753
>other_dont_like
Literally me
Anonymous No.106844070 >>106844190
Anonymous No.106844077
>>106844065
Why?
Anonymous No.106844091
>https://pbihao.github.io/projects/DreamOmni2/index.html
https://www.youtube.com/watch?v=8xpoiRK57uU

Qwen Edit about to get mogged.
Anonymous No.106844100 >>106844115 >>106844182
Anonymous No.106844115
>>106844100
cool style
Anonymous No.106844138
>>106840398
nunchaku flux/qwen/chroma
Anonymous No.106844182
>>106844100
legit scary
Anonymous No.106844190
>>106844070
i hate women with these faces
Anonymous No.106844210
>>106844207
>>106844207
>>106844207
>>106844207
>>106844207
Anonymous No.106844821
>>106842632
catbox?