Anonymous
10/14/2025, 1:05:27 AM
No.106879215
/ldg/ - Local Diffusion General
>>106879198
>>106879200
>>106879203
Fucking CivitAI man. Im having fun generating HiRes image for my blonde loli and suddenly i got cucked. FUCKFUCKFUCKFUCK
Anonymous
10/14/2025, 1:07:42 AM
No.106879234
>>106880979
Why is there no rentry for Qwen Image Edit?
Anonymous
10/14/2025, 1:08:54 AM
No.106879243
>>106879725
>>106879231
get the cheapest 5090 you can buy, or the cheapest 4090 if you can find one, and enjoy unlimited cunny at home
>>106879231
If you're that poor then buy a 16GB AMD card as befits your station.
Anonymous
10/14/2025, 1:13:48 AM
No.106879294
>>106879266
>AMD
>AI stuff
Lol you sure ??
Anonymous
10/14/2025, 1:16:38 AM
No.106879332
>>106879266
That's cruel, anon.
Anonymous
10/14/2025, 1:18:41 AM
No.106879354
>>106879471
>Took 10 - 20 minutes per image to generate 960x540 (Upscaled to 1920x1080) image with 20 steps.
i- is this normal for 8gb GTX 1080 or what ??
Anonymous
10/14/2025, 1:20:24 AM
No.106879368
bait
Anonymous
10/14/2025, 1:23:30 AM
No.106879402
>>106879447
>>106879266
16GB is shit no matter what. If he's poor he should look at a used 3090 or 7900 xtx, or used professional or server cards.
Anonymous
10/14/2025, 1:25:44 AM
No.106879428
Blessed thread of frenship
Anonymous
10/14/2025, 1:27:55 AM
No.106879447
>>106879470
>>106879402
>7900 xtx
Shitpost
Anonymous
10/14/2025, 1:29:59 AM
No.106879470
>>106879480
>>106879447
it can run all the latest models like qwen and wan in comfyui, it's a perfectly viable card.
Anonymous
10/14/2025, 1:30:02 AM
No.106879471
>>106879485
>>106879554
>>106879354
what model are you genning with? for SD1.5 that sounds like cpu only speed
Anonymous
10/14/2025, 1:30:44 AM
No.106879477
a 3090 (preferably 2) is the bare minimum nowadays
Anonymous
10/14/2025, 1:31:02 AM
No.106879480
>>106879533
>>106879470
its slower than a 5070 (non-ti) for all AI tasks
Anonymous
10/14/2025, 1:31:35 AM
No.106879483
>my landscape in collage
NICE THANKYOU SO MUCH!
Anonymous
10/14/2025, 1:31:44 AM
No.106879485
>>106879471
I think its Illustrious Model with Hatsune Miku pic in it. Im using Automatic1111 UI.
> genned on a 4GB AMD card
Anonymous
10/14/2025, 1:34:17 AM
No.106879503
>>106879522
>>106879231
LOCAL
GENERAL
FAGOT!
Anonymous
10/14/2025, 1:36:06 AM
No.106879519
>>106879600
>>106879500
how many hours
Anonymous
10/14/2025, 1:36:12 AM
No.106879522
>>106879503
Its related since im [spoiler]forced[/spoiler] to use a Local UI now
Anonymous
10/14/2025, 1:37:30 AM
No.106879533
>>106879480
FUD. it takes roughly the same time as a 3090 to do a 20 step 1024^2 chroma gen. And a 5070 12GB is laughable, larger models like Qwen will run like dogshit.
you read some shitty benchmarks conducted by people who don't know how to use AI. they simply fucked up their AMD installs, probably benchmarking on Windows too.
>>106879471
Uh is this might be the reason why its so damn slow ?
Anonymous
10/14/2025, 1:42:54 AM
No.106879577
>>106879554
never used auto1111
Anonymous
10/14/2025, 1:44:46 AM
No.106879588
Anonymous
10/14/2025, 1:44:54 AM
No.106879590
>>106879554
what the hell is this?
Anonymous
10/14/2025, 1:45:30 AM
No.106879600
>>106879620
Anonymous
10/14/2025, 1:48:42 AM
No.106879620
>>106879714
Anonymous
10/14/2025, 1:51:59 AM
No.106879648
>>106879825
Im going to kill myself
Anonymous
10/14/2025, 1:54:32 AM
No.106879672
>>106879500
ok but why did you have to include the trashy tattoo
Anonymous
10/14/2025, 1:55:03 AM
No.106879677
>>106879500
jesus, my dick.
Anonymous
10/14/2025, 1:56:14 AM
No.106879696
was jesus a mushroom?
Anonymous
10/14/2025, 1:57:56 AM
No.106879714
>>106883575
>>106879620
the asian lady is wan t2v, then wan i2v for animation.
this one is flux then wan i2v to animate. both are about 30mins on a 3090 to gen.
Anonymous
10/14/2025, 1:58:07 AM
No.106879717
>Nunchaku requires insight face which only works with numpy 1.26, but other custom nodes require a higher numpy version to work
sigh
Anonymous
10/14/2025, 1:59:12 AM
No.106879725
>>106879243
No no, the 4090D or the 5000 Pro is the right choice. 32GB is not enough for many LoRA training tasks, and it's borderline for some inference tasks. 48GB gives you some future-proofing.
Anonymous
10/14/2025, 2:01:50 AM
No.106879748
>>106879818
>>106879872
So just getting into wan. I have a 4090. I loaded the template from comfy for the 14b i2v wan 2.2 and.. It works I guess. It uses the lightning loras and scaled fp8 models. Takes around 4-5 minutes for 720p, and looks to be offloading to RAM.
What's the best way to use the hardware I've got? The lightning loras and native workflow? I've seen people talking about kijais nodes.. Ilooked at the gguf models and they're about the same size as the fp8 scaled models from the native workflow..
I'm a complete newb when it comes to wan, if you have any tips I'll gladly take em
Anonymous
10/14/2025, 2:08:31 AM
No.106879818
>>106879839
>>106881464
>>106879748
q8 gguf is better than fp8, use that instead.
native workflow is better than kijai
be aware that using lightning loras removes the negative prompt(cfg 1) and greatly diminishes the quality of the motion.(dumbed down)
use this sampler instead of the dual ksamplers
https://github.com/stduhpf/ComfyUI-WanMoeKSampler/tree/master
Anonymous
10/14/2025, 2:08:57 AM
No.106879825
>>106879648
Can I have your GPU
Anonymous
10/14/2025, 2:11:08 AM
No.106879839
>>106879818
Based thank you kind anon. 3/4 gens I've made so far have done a weird ghosting thing, what's with that?
Anonymous
10/14/2025, 2:16:10 AM
No.106879872
>>106879913
>>106879949
>>106873991
Oh, I just woke up. That's two LoRAs; one for Gwengoolie and another for big boobs. It looks like that because of the Gwen LoRA, it over trained on the studio background and gives everything a plasticy look. I need to go back and edit her into different backgrounds (which should be easy now with QIE) and redo it.
>>106879748
Drop down to 1152x*. I upscale and interpolate with TVAI before downscaling back to 1280 for upload, so there's no benefit (for me!) to genning at the higher resolution.
Anonymous
10/14/2025, 2:21:49 AM
No.106879913
>>106880065
>>106879872
What GPU you use and can i work under your CEO dad ?
Anonymous
10/14/2025, 2:23:47 AM
No.106879924
>>106880334
Anonymous
10/14/2025, 2:23:49 AM
No.106879925
>>106879933
>>106879935
>only blue board ai
>filled with a** and t***
the internet already has infinite porn, there is no real use case for ai
Anonymous
10/14/2025, 2:25:12 AM
No.106879933
>>106879925
Not my specific scenarios.
Anonymous
10/14/2025, 2:25:25 AM
No.106879935
>>106879925
Use case for complaining about use cases???
Anonymous
10/14/2025, 2:27:19 AM
No.106879949
>>106880065
>>106879872
2 loras in the same run or made first image and then reused that image again in a new run ?
Anonymous
10/14/2025, 2:37:54 AM
No.106880034
>>106880049
>>106883374
NVIDIA DGX Spark support for ComfyUI!
ComfyUI continues to cook and improve everyday!
https://x.com/ComfyUI/status/1977886707245797707
Anonymous
10/14/2025, 2:39:53 AM
No.106880049
>>106883374
Anonymous
10/14/2025, 2:41:32 AM
No.106880065
>>106879913
>Asus ROG Strix OC 4090
It's nice because I can limit it to 400W and it's still a hair faster (literally just one!) than a stock 4090... and also, my dad is retired.
>>106879949
Same run.
Anonymous
10/14/2025, 2:42:05 AM
No.106880072
Ok I am doing 5 gens with Chroma 2k and the gen is running really slow for me, anyone know what it could be? is this the famous OOOOMING? how can I prevent that?
Anonymous
10/14/2025, 2:44:14 AM
No.106880095
>>106880180
im getting better results in WAN I2V with no prompt that using a prompt.
should I be referencing the subject?
Anonymous
10/14/2025, 2:47:16 AM
No.106880118
DONT BUY GPU
RTX 6090 WILL BRING THE 5090 DOWN
I WANT TO BELIEVE
Anonymous
10/14/2025, 2:50:19 AM
No.106880134
>>106880140
>>106881207
Anonymous
10/14/2025, 2:50:57 AM
No.106880140
Anonymous
10/14/2025, 2:57:50 AM
No.106880180
>>106880305
>>106880095
>*WAN 2.2 Image-to-Video Formula, the source image already establishes the subject, scene, and style. Therefore, your prompt should focus on describing the desired motion and camera movement.
Shouldn't need to unless it's not properly recognizing something.
Anonymous
10/14/2025, 2:59:37 AM
No.106880193
Anonymous
10/14/2025, 3:05:54 AM
No.106880233
>>106880375
Anonymous
10/14/2025, 3:06:13 AM
No.106880237
>>106880388
>>106880450
if this AI sh*t is so next level then try making a picture of a dog wearing sunglasses on a skateboard
go ahead I'll wait ;)
Anonymous
10/14/2025, 3:07:26 AM
No.106880247
get better bait
Anonymous
10/14/2025, 3:07:37 AM
No.106880249
>>106880307
I'm reading on github that an RTX3060 user took 7.5 hours to generate an 11s 720p video, oh fuck
Anonymous
10/14/2025, 3:07:55 AM
No.106880252
>>106880302
maybe the future will be training models on 4bit (meaning we'll be able to go for bigger models on 24gb vram cards), and guess what, it's Nvdia that'll save us from Nvdia lmaooo
>>106880242
Anonymous
10/14/2025, 3:11:09 AM
No.106880282
Anonymous
10/14/2025, 3:12:57 AM
No.106880302
>>106880252
Too good to be true, at least for general application.
There is bound to be a catch the p-hacked arxiv paper isn't telling, as always.
Anonymous
10/14/2025, 3:13:17 AM
No.106880305
>>106880387
>>106880180
should I literally prompt something like "camera moves" or just "moving"
Anonymous
10/14/2025, 3:13:18 AM
No.106880307
>>106880249
the human eye can't see past 480i anyways it just diminishing returns after that point
Anonymous
10/14/2025, 3:13:55 AM
No.106880319
>>106880349
if anyone's bored, make some NES style pics. I need inspo for my game and sometimes there is cool stuff in the details. My computer's too potato.
NES games that don't exist, 'this and that but it's a NES game', 'kid icarus underground forest region NES' I dunno.
>>106879924
how do you get this style of panties? do they have a specific name?
Anonymous
10/14/2025, 3:16:39 AM
No.106880347
>>106880367
>>106880520
>>106880334
here on the cutting edge of ai, at the very brim of innovation, we ask the most complex of questions
Anonymous
10/14/2025, 3:16:41 AM
No.106880349
>>106880319
Not your personal army
Anonymous
10/14/2025, 3:18:44 AM
No.106880367
>>106880347
panties are fascinating, so indeed
Anonymous
10/14/2025, 3:20:06 AM
No.106880375
Anonymous
10/14/2025, 3:20:15 AM
No.106880377
>>106880416
>>106880334
The prompt only specifies "white panties, bow panties." The latent upscale helpfully added the lace on its own. But latent upscale likes adding details anyway, so you'll probably get that consistently too if you specify lace panties.
Anonymous
10/14/2025, 3:21:00 AM
No.106880387
>>106880305
here's the official prompt guide from alibaba;
https://alidocs.dingtalk.com/i/nodes/EpGBa2Lm8aZxe5myC99MelA2WgN7R35y
scroll down to Basic Camera Movement and Advanced Camera Movement, they've got prompt and video examples of the types of camera movements.
SD1.5
10/14/2025, 3:21:03 AM
No.106880388
>>106880549
Anonymous
10/14/2025, 3:21:34 AM
No.106880390
>>106880446
>>106880520
I finally got around to trying open pose because I wanted to do something with it but it appears to be kind of worthless. Am I just doing something wrong? I fiddled with all the sliders and nothing is making it consistent. I guess one of the other controlnes would be better for stuff like this?
Does anyone have advice for doing character turnarounds and such?
Anonymous
10/14/2025, 3:25:02 AM
No.106880416
>>106880520
Anonymous
10/14/2025, 3:27:37 AM
No.106880435
'388
Heh. Nice try, but no.
Anonymous
10/14/2025, 3:28:54 AM
No.106880445
is WAN 2.2 even worth trying out with 16gb vram? is it possible to train LORAs with that amount? i've seen some impressive img2vid and txt2vid but i dont know if i should even bother
Anonymous
10/14/2025, 3:28:57 AM
No.106880446
Anonymous
10/14/2025, 3:29:23 AM
No.106880450
>>106880237
The technology isn't quite there yet, unfortunately.
Anonymous
10/14/2025, 3:32:38 AM
No.106880471
>>106880478
>>106880397
>Does anyone have advice for doing character turnarounds and such?
Openpose on its own is not great for this. You probably also want a dedicated turnaround Lora (or wait six months when we have 1click image-to-model workflows).
Anonymous
10/14/2025, 3:33:12 AM
No.106880478
>>106880639
>>106880471
>(or wait six months when we have 1click image-to-model workflows).
What's that about?
Anonymous
10/14/2025, 3:39:45 AM
No.106880515
>>106880753
>>106880397
openpose got significantly worse for sdxl onward
Anonymous
10/14/2025, 3:41:02 AM
No.106880520
>>106880649
>>106880416
No problem. To double check, I tried a no-frills upscale instead of my usual modifications. Adding "lace panties" consistently produces that pattern. The original gen probably automatically used lowleg panties as
>>106880390 says due to the retro artstyle lora, but prompting it explicitly also ensures that the base gen has the correct cut.
>>106880347
We're doing that exact underwear scene from Weird Science. I can't wait for the adaptation twenty years from now.
scabPICKER
10/14/2025, 3:44:25 AM
No.106880542
>>106880753
>>106880397
qwen image edit can do it.
scabPICKER
10/14/2025, 3:45:26 AM
No.106880549
>>106880575
>>106880388
1.5 sucks. do 1.4. I deleted 1.5 yet again. 1.4 stays on the drive. It's SOVL
Anonymous
10/14/2025, 3:46:15 AM
No.106880557
>106880435
you're on your own if you don't like it, shitposter
Anonymous
10/14/2025, 3:48:03 AM
No.106880575
>>106880549
It just so happens that I've been meaning to try it, where do I get 1.4 and whatever GUI works with it?
Civitai has on 1.4 pic on it, it is pretty close to looking like a 1.5 pic.
Anonymous
10/14/2025, 3:49:25 AM
No.106880590
>>106880606
scabPICKER
10/14/2025, 3:52:07 AM
No.106880606
>>106880590
let's see it in stable-diffusion.cpp.
Anonymous
10/14/2025, 3:52:37 AM
No.106880610
Anonymous
10/14/2025, 3:54:58 AM
No.106880631
>>106880634
is wanimate good?
scabPICKER
10/14/2025, 3:56:11 AM
No.106880634
>>106880746
>>106880631
Did you use a refiner? (serious question)
Anonymous
10/14/2025, 3:56:52 AM
No.106880639
>>106880657
>>106880753
>>106880478
Obviously I can't predict the future, but multiple companies have tried their hand at creating tools that take a gen and automatically turn it into a fully textured and rigged 3D model. None is practical quite yet (to my knowledge, happy to be corrected on this point) so six months is a placeholder, but people are actively working on it for obvious reasons. If you can turn a gen into a textured and rigged 3D model, then turnarounds and other poses etc "come for free."
Anonymous
10/14/2025, 3:58:06 AM
No.106880649
>>106880717
>>106880520
yeah it's pretty nice, I got tired of getting the most plain ugliest panties, so might as well use the right terminology to get better looking ones
scabPICKER
10/14/2025, 3:59:02 AM
No.106880657
>>106880639
imo the way is um what do you call those ai that take control of your keyboard and mouse and use apps? One that uses Blender, based on references you supply sounds like the way to go.
Anonymous
10/14/2025, 4:00:04 AM
No.106880665
>>106880729
Holy fuck changing the UI makes night and day difference.
Anonymous
10/14/2025, 4:05:24 AM
No.106880717
>>106880808
>>106880649
If you haven't already, download the danbooru autocomplete or another tagging database. Lots of specific panty types that models are likely to know.
Anonymous
10/14/2025, 4:07:03 AM
No.106880729
>>106880764
>>106880665
what do you mean
Anonymous
10/14/2025, 4:08:49 AM
No.106880746
>>106880758
Anonymous
10/14/2025, 4:09:08 AM
No.106880749
>grok imagine cannot do a woman carrying a man in a fireman/bridal carry
Local can still win!
Anonymous
10/14/2025, 4:09:23 AM
No.106880752
>https://www.illustrious-xl.ai/sponsor
Have you heard of the Korean salaryman with two (2) active braincells?
Anonymous
10/14/2025, 4:09:26 AM
No.106880753
>>106880515
That makes sense. I thought it was supposed to be like rock solid for posing so I was confused with it being so inconsistent.
>>106880542
Don't you need a lot of vram for that? I use this sometimes for small edits but I'd want to do this locally. Also in this test it wasn't great. Usable though I suppose.
https://huggingface.co/spaces/multimodalart/Qwen-Image-Edit-Fast
>>106880639
I thought we would get 3D generation before video and boy was I wrong lol.
scabPICKER
10/14/2025, 4:10:02 AM
No.106880758
>>106880746
Doesn't look like her. idk. funny, admittedly.
Anonymous
10/14/2025, 4:11:02 AM
No.106880764
>>106880771
>>106880729
Im the guy with Poorfag GPU. Im using ComfyUI now and i can generate 1440x1440 image with 1.5x Upscaling with my old ass GTX 1080 in about 5 minutes on each image. It use every single of my RAM and VRAM but its way quicker now
Anonymous
10/14/2025, 4:11:58 AM
No.106880771
>>106880786
>>106880764
>Im using ComfyUI now
i dont understand. what were you using before that was slow?
Anonymous
10/14/2025, 4:11:58 AM
No.106880772
Anonymous
10/14/2025, 4:12:23 AM
No.106880775
wake me up the day local will be able to do this kino >>>/wsg/5998181
Anonymous
10/14/2025, 4:13:07 AM
No.106880782
>>106881217
>black and white and (red:133742069) all over
Qwen is playing coy and ignoring my token weights
Anonymous
10/14/2025, 4:13:22 AM
No.106880786
>>106880771
I have no idea. I just deleted it. last time i used it before CivitAI incident was like 3 years ago
Anonymous
10/14/2025, 4:17:14 AM
No.106880808
>>106880717
oh yeah forgot about that node, I'll install it, good idea
Anonymous
10/14/2025, 4:29:30 AM
No.106880881
>>106880962
>>106880397
Google Nano banana and Qwen Edit 2509 made open pose redundant to the most obtuse of use cases. When I try to use open pose, the perspective/proportion is fucked up and isn't naturally matching. Straight genning is superior to trying to fuck around with the angles/proportions.
Anonymous
10/14/2025, 4:40:33 AM
No.106880940
>>106881007
>>106881013
Anonymous
10/14/2025, 4:41:25 AM
No.106880947
>>106880965
>>106881144
what is the point
Anonymous
10/14/2025, 4:41:31 AM
No.106880948
>>106880962
>>106880986
>>106880397
If youβre using sdxl or derivatives like noob/illustrator/etc, open pose is total shite. Youβll get much better results with the sdxl control net and the invert or depth_anything_v2 modules. Open pose must have been great for 1.4 or something cause you still see it recommended tons but it just doesnβt work.
Anonymous
10/14/2025, 4:44:29 AM
No.106880962
Anonymous
10/14/2025, 4:45:05 AM
No.106880965
>>106881039
>>106880947
I guess the yellow buzz (the one that allows you NSFW) is more expensive?
Anonymous
10/14/2025, 4:46:26 AM
No.106880979
>>106879234
Rentry anon is long dead and no ones picked up the torch
>>106880948
I cannot tell if this was real or if I just imagined it, but wasn't there something about some of the SDXL controlnets being trained with the wrong channels, and if you switched them around to be "wrong" in the interface (and therefore correcting the training error) they worked better (but not yet SD1.5 tier)? Does anyone else remember that?
scabPICKER
10/14/2025, 4:50:04 AM
No.106881007
>>106881179
Anonymous
10/14/2025, 4:51:20 AM
No.106881013
>>106881151
>>106880940
Damn I love that hair. Anime hair in a semi-realistic style just triggers something amazing. Also, booba.
Anonymous
10/14/2025, 4:51:57 AM
No.106881019
>wan21 had a good cumshot lora
>wan22 cumshot loras all make the futa spit cum out her mouth
Anonymous
10/14/2025, 4:54:55 AM
No.106881039
>>106880965
>I guess the yellow buzz (the one that allows you NSFW) is more expensive?
Looks like it gives compensation as blue instead yellow now. At least majority of it.
Anonymous
10/14/2025, 4:57:17 AM
No.106881046
>>106881217
>>106881272
For a character lora, is this enough for tagging?
Anonymous
10/14/2025, 4:59:06 AM
No.106881060
>>106881104
>>106880986
No idea. Every module seems to work fine except openpose ones. Generally I just stick to the two I mentioned though, cleanest results.
Anonymous
10/14/2025, 5:01:31 AM
No.106881077
>>106881104
>>106880986
It was something about gree nand blue color channels switched, but even if you use channel switching node, openpose is often hit or miss.
Anonymous
10/14/2025, 5:04:29 AM
No.106881094
>>106881104
>>106880986
>Does anyone else remember that?
It was some simple change for the code that required you to switch around some limb colors for controlnet pose. Not 100% sure but I think it made pose work with SDXL. NoobAI should have their own CN pose model that just works with Illustrious too.
Anonymous
10/14/2025, 5:07:14 AM
No.106881104
Anonymous
10/14/2025, 5:09:56 AM
No.106881117
Any grifter news? I want to griftMAXXX
Anonymous
10/14/2025, 5:14:46 AM
No.106881144
>>106880947
Cuck currency
Anonymous
10/14/2025, 5:15:45 AM
No.106881151
Anonymous
10/14/2025, 5:17:41 AM
No.106881170
>>106881178
Brooooo it only took 7 Minute to generate 2K Image (using hires fix). Fuck Civit AI i think my old shit GPU can generate Loli Miku now. Why the fuck i only know this until now ??
Anonymous
10/14/2025, 5:18:55 AM
No.106881178
>>106881170
Paedophile thread is over there >>>/g/adt
scabPICKER
10/14/2025, 5:19:02 AM
No.106881179
>>106881316
Anonymous
10/14/2025, 5:20:38 AM
No.106881187
Anonymous
10/14/2025, 5:21:39 AM
No.106881190
Anonymous
10/14/2025, 5:23:48 AM
No.106881207
>>106880134
naruto is always appreciated
Anonymous
10/14/2025, 5:25:41 AM
No.106881217
>>106881254
>>106881046
Which captioner is this?
>>106880782
I don't think Qwen's text encoder supports that.
Same story with t5
Anonymous
10/14/2025, 5:31:33 AM
No.106881254
Anonymous
10/14/2025, 5:32:21 AM
No.106881263
>>106881240
I don't trust anything that OpenAI says, especially after the enforced ChatGPT-5 safety router and other garbage. Call me when they have an Ani stripdancing on screen who suggests sexy prompts on her own volition. Then and only then I will believe.
Anonymous
10/14/2025, 5:33:46 AM
No.106881272
>>106881046
IMO you can disable the first one and prepend the characters name to every caption. I can't remember the last time JoyCap mentioned the resolution by default desu.
Anonymous
10/14/2025, 5:35:14 AM
No.106881278
>>106881287
>>106881240
Very nice that special needs people get to write their own articles these days.
Anonymous
10/14/2025, 5:37:38 AM
No.106881286
>>106881240
>trust me bro, in 2 weeks my models will be uncucked
he said this shit for years loool
Anonymous
10/14/2025, 5:37:40 AM
No.106881287
>>106881291
>>106881314
>>106881278
Modern reporting is such garbage it has gotten me to retroactively question all of recorded history. These people are barely even conscious, but can we be sure that's a purely modern phenomenon?
Anonymous
10/14/2025, 5:38:39 AM
No.106881291
>>106881287
>it has gotten me to retroactively question all of recorded history.
don't forget that only the winners write history so yeah...
Can anyone tell me why the hell is this the case? This is genuinely driving me nuts.
On illustrious and noob, I can do second pass upscaling with low denoising (typically between 0.25 and less than 0.4 denoising strength), using karras schedulers. It works fine.
I prefer to use this instead of adetailer or GAN models that just sharpen the image because I like the additional details second pass can add to the higher res image, while sometimes fixing the minor errors in the initial image.
However, I just can't fucking get this to work on base SDXL or Flux. It's always blurry as shit compared to what I get on illustrious.
So why the hell is this the case? I can buy, it's just a different model shit with Flux maybe but shouldn't it also work on SDXL? JUST WHY DOESN'T IT WORK????
Regardless, does anyone know how to get it to work on these models without cranking denoising high? (I very much prefer it to stay low because I hate the deformed hallucinations high denoising likes to add when upscaling)
To illustrate my point further, here are two catboxes with an upscaling workflow. Same prompt, samplers, seed, etc. Just the models are different.
It upscaled fine on Noob while SDXL is blurry as shit.
https://litter.catbox.moe/qr2lfzmixpygkd5s.png
https://litter.catbox.moe/gyuw51hozgtp42tt.png
Anonymous
10/14/2025, 5:44:22 AM
No.106881314
>>106881336
>>106881370
scabPICKER
10/14/2025, 5:45:07 AM
No.106881316
Anonymous
10/14/2025, 5:49:04 AM
No.106881336
>>106881314
Can you just summarize it for me with a bot?
babe wake up, bytedance released finetunes of the flux text encoder (that seems to act like PuLiD)
https://huggingface.co/ByteDance/FaceCLIP
Anonymous
10/14/2025, 5:51:39 AM
No.106881351
>>106881340
>bytedance released
imagine if it was "bytedance released Seedream 4.0" :(
Anonymous
10/14/2025, 5:51:54 AM
No.106881352
>>106881516
>>106881303
Different models handle this low denoise thing differently. It's not something you can really avoid in the way you're hoping. However, there is a way to make this work.
>I very much prefer it to stay low because I hate the deformed hallucinations high denoising likes to add when upscaling
One way to solve this is by adding a controlnet to the second pass. Depth sometimes, lineart sometimes. You want it to end early (~0.6-0.8) so that the second model can fill in additional details, and you can reduce the strength (~0.7-0.8) so that compositional errors get fixed.
Anonymous
10/14/2025, 5:55:00 AM
No.106881370
>>106881381
>>106881314
I'll probably check it out, thanks anon. I remember liking his writing style a lot from 1984.
Anonymous
10/14/2025, 5:55:22 AM
No.106881374
What model makes the best [spoiler]plants[/spoiler]?
Anonymous
10/14/2025, 5:56:12 AM
No.106881381
>>106881370
>I remember liking his writing style a lot from 1984.
1984 is a great book, but a bit verbose imo, I prefer Camus he's more straightforward, I guess I just don't like fluff lol
Anonymous
10/14/2025, 5:57:54 AM
No.106881387
>>106881240
big doubt. they nuked all the celebrities, and censored even more things. unless they revert to the uncensored version, it's over.
scabPICKER
10/14/2025, 5:58:06 AM
No.106881388
>>106881340
Is it drop-in, or will we have to wait for updates for support?
Anonymous
10/14/2025, 5:58:14 AM
No.106881390
>>106881394
closed source ComfyUI when?
Anonymous
10/14/2025, 5:58:37 AM
No.106881394
>>106881390
not soon enough
scabPICKER
10/14/2025, 5:59:25 AM
No.106881400
>>106881340
also, the github was taken down?
pickle files are known to be a bit risky.
Anonymous
10/14/2025, 5:59:35 AM
No.106881401
>>106881340
you do notice world largest fuel tank
Anonymous
10/14/2025, 6:00:27 AM
No.106881409
>>106881340
>The GitHub code repository returns with a 404
Wake me up when this shit hits Comfyui, until then, I sleep.
>get up much earlier than usual
>start genning while eating breakfast
>it's like 3 times faster than yesterday at the same settings
???
Anonymous
10/14/2025, 6:01:54 AM
No.106881419
>>106881340
>they're still using flux
that's brutal, Qwen Image exists lol
Anonymous
10/14/2025, 6:02:13 AM
No.106881421
>>106881444
>>106881415
That's usually a sign your GPU is starting to fail. It's giving out it's swansong for you.
Anonymous
10/14/2025, 6:02:14 AM
No.106881422
>>106881441
>>106881340
bytedance always release poop for free. fuck them for real
Anonymous
10/14/2025, 6:02:16 AM
No.106881423
>>106881240
No, they won't.
Even if they did, I've never in a million years generate NSFW content on someone else's server(cloud/api). You will be profiled. Your usage will be studied, monitored and analyzed extensively. Like having sex in an interrogation room.
Anonymous
10/14/2025, 6:03:36 AM
No.106881439
>>106881446
we already have all the models we need why do you yearn for more
Anonymous
10/14/2025, 6:04:04 AM
No.106881441
>>106881422
this, they're the epitome of companies that only release failed experiments and keep their succesful ones to themselves lol
Anonymous
10/14/2025, 6:04:37 AM
No.106881444
>>106881421
Bro, it's like a 2month old 5090, pls no.
Anonymous
10/14/2025, 6:04:42 AM
No.106881446
>>106881471
>>106881439
they're all subpar compared to government backed ones
scabPICKER
10/14/2025, 6:05:05 AM
No.106881451
>>106881415
you forgot something. Like you're on schnell or something. No free lunch.
Anonymous
10/14/2025, 6:05:39 AM
No.106881456
>>106881415
>first thing anon does when he wakes up is gen
addiction
Anonymous
10/14/2025, 6:06:44 AM
No.106881464
>>106881492
>>106881543
>>106879818
>native workflow is better than kijai
according to??
Anonymous
10/14/2025, 6:07:00 AM
No.106881468
>>106881415
Put your PC on better airflow. Stop putting your PC outside, Clean your PC. If anything fails RMA your GPU
Anonymous
10/14/2025, 6:07:29 AM
No.106881471
>>106881446
Good enough for me, and that's all that matters. I'll take NSFW subar models over censored, locked down normie shit any day.
Anonymous
10/14/2025, 6:07:58 AM
No.106881474
>>106881483
>>106881340
Is this for the edit model? what are the faces in the corner?
Anonymous
10/14/2025, 6:08:55 AM
No.106881483
>>106881495
>>106881474
flux isn't an edit model, it's like PuLiD, you reproduce the human by giving it its face, and desu this is a really outdated method, like edit models can do that any more by itself
Anonymous
10/14/2025, 6:09:35 AM
No.106881489
>>106881240
>Government issued gooning
Anonymous
10/14/2025, 6:09:59 AM
No.106881492
>>106881543
>>106881464
native has always been better than kijaimeme, it's faster, it uses less vram and it allows you to run gguf models
Anonymous
10/14/2025, 6:10:38 AM
No.106881495
>>106881483
>flux isn't an edit model
I meant flux kontext.
there is no future for local bros. we are doomed to use wan, qwen, chroma, illustrious foreveeeeeeeeeer
Anonymous
10/14/2025, 6:10:54 AM
No.106881498
>>106881415
Do you powerlimit your gpu? If so, check your settings. I've had an occurrence where my gens were faster for some reason and I found out it was because MSI Afterburner had defaulted back to stock settings.
Anonymous
10/14/2025, 6:11:49 AM
No.106881503
>>106881514
>>106881496
Did they ever release Wan 2.5 or what ? If it does then its truly over. Fuck Jews and Fuck Payment Processors
Anonymous
10/14/2025, 6:11:52 AM
No.106881505
>>106881496
and it sucks for wan, I want to get rid of that 2 models MoE meme, fuck this shit
scabPICKER
10/14/2025, 6:12:21 AM
No.106881511
Anonymous
10/14/2025, 6:12:54 AM
No.106881514
>>106881529
>>106881503
>Did they ever release Wan 2.5 or what ?
they won't release that model, maybe there's a tiny chance they'll do it if they make wan 3.0 and that one is competitive with sora 2 but I doubt it A LOT
Anonymous
10/14/2025, 6:13:12 AM
No.106881516
>>106881547
>>106881352
Interesting. I use the first pass image as the controlnet then, right?
Anonymous
10/14/2025, 6:15:20 AM
No.106881529
>>106881514
Welp.
Its O V E R then. I guess its time to draw again
Anonymous
10/14/2025, 6:16:50 AM
No.106881541
God i hope Wan2.5 or 3.0 will be API only
Anonymous
10/14/2025, 6:17:08 AM
No.106881543
>>106881563
>>106881464
Yeah, I'm not finding that to be the case either. The default workflow has stopped producing anything but noise after one or two gens multiple times now (with zero changes to settings) and I have to fully restart Comfy to get it to work again.
>>106881492
While Kijai may be doing a hundred stupid things in his workflows (custom everything), it really has consistency going for it. It just works!
Anonymous
10/14/2025, 6:17:54 AM
No.106881546
>>106881720
Where did all the good genners go
Anonymous
10/14/2025, 6:18:04 AM
No.106881547
>>106881516
You got it.
1) Gen the original image.
2) Feed this base gen into a depth or lineart preprocessor or both, depending on the style you're going for.
3) Use these as your controlnet, applied to the second sampler only.
That means you can crank up the denoise (an resolution, or both) a little more, though this obviously comes with more change.
You can also take advantage of the different way models deal with low denoises by changing the model on your second sampler, instead of reusing the first. For example, imagine genning your base with SDXL, then using your noob to denoise the higher resolution version. Etc etc. Just experiment.
Anonymous
10/14/2025, 6:18:29 AM
No.106881553
>>106881599
>>106881340
what's the point? edit models can do this shit with humans and anime characters
Anonymous
10/14/2025, 6:19:39 AM
No.106881562
>>106881591
Is there a way to inpaint faces automatically with wan 2.2?
Anonymous
10/14/2025, 6:19:42 AM
No.106881563
>>106881571
>>106881584
>>106881543
>The default workflow has stopped producing anything but noise
You're clearly doing something wrong. I've done hundreds of wan gens from native without any issues.
Kijai's workflows are overly convoluted and verbose.
scabPICKER
10/14/2025, 6:21:00 AM
No.106881571
>>106881563
Sometimes it means that python's messed up.
Anonymous
10/14/2025, 6:24:00 AM
No.106881584
>>106881643
>>106881563
>Kijai's workflows are overly convoluted and verbose.
not only that but he coded this shit in a way that makes his nodes incompatible with the rest of the ComfyUi's ecosystem, it sucks ass
Anonymous
10/14/2025, 6:24:59 AM
No.106881591
>>106881604
scabPICKER
10/14/2025, 6:25:48 AM
No.106881599
>>106881553
I appreciate the info. Results may be pretty good. We'll see. It's basically dev.
Anonymous
10/14/2025, 6:26:38 AM
No.106881604
>>106881623
Anonymous
10/14/2025, 6:27:49 AM
No.106881610
>>106881496
>there is no future for local bros. we are doomed to use wan, qwen, chroma, illustrious foreveeeeeeeeeer
I won't doom that hard, but you have to understand that the curent SOTA local models we have are really decent, so it's getting harder and harder for companies to surpass that, it's not 2022 anymore, you can't just release a poop (SD1.5) and be considered as the second coming of jesus christ, you have to put some efforts now to get the localkeks' attention, and for some companies, it's just too much work, if they can make great models they'll just try the API route, at this point it's just too expensive and time consuming to just give their secret sauce to everyone
Anonymous
10/14/2025, 6:29:46 AM
No.106881623
>>106881674
Anonymous
10/14/2025, 6:34:00 AM
No.106881643
>>106881584
yeah thats what irritates me the most. I cant just swap out a node to use a kijai based workflow. I have to redesign the entire thing. if I see someone use kijai for a wan workflow i just don't bother.
dont get me wrong he has some awesome nodes that I use, but his wan wrapper pipeline is cancer.
Anonymous
10/14/2025, 6:40:08 AM
No.106881674
>>106881623
SDXL doesn't do video.
Anonymous
10/14/2025, 6:41:27 AM
No.106881682
>>106881717
>turn on vae tiling
>oom
Anonymous
10/14/2025, 6:45:36 AM
No.106881713
For wan, does entering the loras in the text prompts also work? I just noticed it popping up as I was typing.
Anonymous
10/14/2025, 6:46:11 AM
No.106881717
>>106881740
>>106881682
maybe you went for values bigger than the output itself, it has to be lower
Anonymous
10/14/2025, 6:46:24 AM
No.106881720
>>106881546
we had good genners? when?
Anonymous
10/14/2025, 6:49:04 AM
No.106881740
>>106881751
>>106881717
It doesn't confine the grid within the image resolution, but expands? Classic.
Anonymous
10/14/2025, 6:50:47 AM
No.106881751
>>106881740
if you have a 1024x1024 image but decided to go for 2048 tilted grid you're not using that node well, maybe that's not something that you did, but the grid size has to be lower than the image itself (duh)
>>106881303
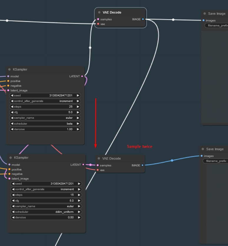
Try to sample again to remove blurriness.
Anonymous
10/14/2025, 6:57:38 AM
No.106881801
>>106881927
>>106881303
Keep in mind that sdxl isn't going to respond as well when you're resizing to a larger size. Also, mess with your CFG. In general, the lower you can keep it the better but you need to test.
Anonymous
10/14/2025, 7:01:57 AM
No.106881827
>>106881787
Does this work for video as well?
scabPICKER
10/14/2025, 7:02:57 AM
No.106881832
>>106881787
Have you gotten FaceCLIP to work?
this ain't illegal is it? I haven't been keeping track
scabPICKER
10/14/2025, 7:12:53 AM
No.106881892
Anonymous
10/14/2025, 7:13:02 AM
No.106881893
>>106881880
Dude, I'm calling the cops.
Anonymous
10/14/2025, 7:14:09 AM
No.106881903
>>106881880
>deleted
Anon's going to jail
Anonymous
10/14/2025, 7:18:03 AM
No.106881927
>>106881787
I guess I can try some more but didn't really help.
Setting denoising as high as your image would also defeat the point.
>>106881801
>Keep in mind that sdxl isn't going to respond as well when you're resizing to a larger size.
Yes at high denoising it is going to be rough.
Low denoising it should be fine if I can find a way to get rid of the blur.
>Also, mess with your CFG. In general, the lower you can keep it the better but you need to test.
Well this was CFG 3
Anonymous
10/14/2025, 7:22:30 AM
No.106881949
>>106881880
What's supposed to be illegal about this?
Anonymous
10/14/2025, 7:48:36 AM
No.106882133
>>106884321
it's been confirmed it was a shock collar lol
https://www.youtube.com/watch?v=zxUlZEdPStc
Anonymous
10/14/2025, 7:53:52 AM
No.106882169
ok
Anonymous
10/14/2025, 8:04:28 AM
No.106882220
>>106882209
wtf is this picture doing on fucking civitai on all places lmao
Anonymous
10/14/2025, 8:04:35 AM
No.106882222
>>106882209
>river clean
AI slop
Anonymous
10/14/2025, 8:07:39 AM
No.106882242
>>106856257
This is cool anon, I shared it on twitter
>>106882209
how did you get that picture of me
Anonymous
10/14/2025, 8:08:09 AM
No.106882245
i love how the noodles only succeed to connect half the time
Anonymous
10/14/2025, 8:11:02 AM
No.106882262
>>106882209
I'm proud of you
Anonymous
10/14/2025, 8:13:43 AM
No.106882280
Anonymous
10/14/2025, 8:21:07 AM
No.106882342
>>106882356
>>106882243
The fuck is a moe distill. And why isn't it v2.
Anonymous
10/14/2025, 8:21:07 AM
No.106882343
>>106882392
>>106882610
>>106882243
>lora key not loaded:
bruh, it's not compatible with ComfyUi AGAIN, when will they learn?
Anonymous
10/14/2025, 8:23:12 AM
No.106882356
>>106882342
>The fuck is a moe distill.
Wan 2.2 is a MoE model, it means it's actually a 28b model but uses half of its weight (HIGH model) for one specific task (the first steps) and the other half of its weight (LOW) for another specific task (the last steps)
distill means it's meant to work on cfg 1 and low steps (4 steps for those lightning loras)
Anonymous
10/14/2025, 8:25:35 AM
No.106882376
>>106882397
Nunchaku Qwen lora?
Anonymous
10/14/2025, 8:28:43 AM
No.106882392
>>106882243
>>106882343
waiting for kijai's version
Anonymous
10/14/2025, 8:29:35 AM
No.106882397
>>106882443
>>106882376
the [insert asian slur] are holding the PRs hostage. There are TWO (2) implementations waiting to be merged.
Anonymous
10/14/2025, 8:38:09 AM
No.106882443
>>106882397
thanks for the heads up, I'll try them out
Anonymous
10/14/2025, 8:39:19 AM
No.106882449
Anonymous
10/14/2025, 8:39:23 AM
No.106882452
>>106882479
>>106882430
he was waiting for somebody else to do it?
Anonymous
10/14/2025, 8:40:36 AM
No.106882462
>>106882430
I remember anon's post about it an hour before the plebbit repost, yes.
Anonymous
10/14/2025, 8:42:20 AM
No.106882479
>>106882594
>>106882452
>he was waiting for somebody else to do it?
that's his motto, if no one complains, he won't be bothered to do it
Anonymous
10/14/2025, 8:42:50 AM
No.106882482
>>106882486
>>106882430
I thought he'd refuse to ever add that out of pure spite.
Anonymous
10/14/2025, 8:43:39 AM
No.106882486
>>106882482
yeah same, that's surprising (in a good way)
Anonymous
10/14/2025, 8:52:42 AM
No.106882537
Anonymous
10/14/2025, 8:54:43 AM
No.106882546
>>106882585
why isn't there an android app for comfyui
Anonymous
10/14/2025, 8:56:31 AM
No.106882553
Anonymous
10/14/2025, 9:03:05 AM
No.106882585
>>106882546
if there would be an app it would be iOS only
Anonymous
10/14/2025, 9:03:36 AM
No.106882590
Anonymous
10/14/2025, 9:04:06 AM
No.106882594
>>106882604
>>106882479
everyone complained and he said no. someone else does it and praises them so he does by stealing the code. it's that simple
Anonymous
10/14/2025, 9:07:09 AM
No.106882604
>>106882594
all the code does is to add an exception on all the forward passes if you press "interupt", like you don't need to be a genius to figure this shit out, I guess he thought it wasn't important and realized how important it actually was was when that reddit post appeared
Anonymous
10/14/2025, 9:08:10 AM
No.106882610
>>106882243
>>106882343
I tried to convert the loras with the musubi-tuner but it still says it's not compatible when running it on ComfyUi, weird
Anonymous
10/14/2025, 9:21:36 AM
No.106882676
>>106882720
>>106882883
I'm trying to follow this guide:
https://rentry.org/wan22ldgguide
and everything works but I'm getting this error on the WanVideoSampler: ValueError("type fp8e4nv not supported in this architecture. The supported fp8 dtypes are ('fp8e4b15', 'fp8e5')")
Which makes no sense because the WanVideo Model Loader doesn't error out when I set the quantization to fp8_e4m3fn_scaled and it loads fine.
Anonymous
10/14/2025, 9:27:41 AM
No.106882720
>>106883016
>>106882676
the setting has to match the model you downloaded. if you have a 30 series download e5m2
Anonymous
10/14/2025, 9:46:08 AM
No.106882883
>>106883016
>>106882676
>he has 30 series
LOL
Anonymous
10/14/2025, 9:58:52 AM
No.106882973
is kontext good?
Anonymous
10/14/2025, 10:01:46 AM
No.106882987
>>106883000
>>106883028
>>106882985
too late anon
>>106882430
and it doesn't seem to be working well at 4 steps, got some blurry shit
Anonymous
10/14/2025, 10:03:07 AM
No.106882999
>>106882985
too late anon
>>106882243
and it doesn't seem to be working well at 4 steps, all I got got is some blurry shit
Anonymous
10/14/2025, 10:03:08 AM
No.106883000
>>106882987
apparently 12 works well (6/6 or whatever)
ill have to test myself though
Anonymous
10/14/2025, 10:05:12 AM
No.106883016
>>106883926
>>106882720
>>106882883
Thanks anons, that was it.
Anonymous
10/14/2025, 10:06:54 AM
No.106883028
>>106883139
>>106883284
>>106882987
>>106882985
>lora key not loaded
Anonymous
10/14/2025, 10:18:38 AM
No.106883139
>>106883028
>he fell for it
Anonymous
10/14/2025, 10:23:39 AM
No.106883175
>>106883186
>lightx2v
Owner
29 minutes ago
This model focuses on training for high noise. For low noise, using the LoRA from Wan2.1 directly still yields good results.
huh
Anonymous
10/14/2025, 10:24:39 AM
No.106883186
>>106883210
>>106883175
gonna try the new 2.2 for high and 2.1 on low and see what happens.
>>106883186
the man puts down his banana on the desk in his office, and drinks some coffee from a mug.
oh man, hallucination generator.
Anonymous
10/14/2025, 10:27:27 AM
No.106883215
I got the most unhinged video with the new loras. The guy literally pushed his dick through the back of the womans head and cummed on her breasts.
Anonymous
10/14/2025, 10:30:16 AM
No.106883237
>>106883210
that's exactly what I got as well, ghosting shit
Anonymous
10/14/2025, 10:31:10 AM
No.106883243
>>106883254
>>106883210
that was 3 high, 3 low (new lora). next test, 2 steps high (2.2 new), 8 steps low (2.1)
what the fuck is going on.
Anonymous
10/14/2025, 10:32:13 AM
No.106883252
Anonymous
10/14/2025, 10:32:20 AM
No.106883254
>>106883286
>>106883243
next i'll try 2.1 lora high, and 2.2 (new) low noise, default 3/3 steps.
Anonymous
10/14/2025, 10:34:06 AM
No.106883270
>>106883210
That's like 90% of my Wan gens now. I don't know what changed, but with or without low step LoRAs the output looks like an after school special's first hit of weed.
Anonymous
10/14/2025, 10:34:29 AM
No.106883274
>>106883284
>>106883323
>>106882985
it has a readme now
>This approach allows the model to generate videos with significantly fewer inference steps (4 steps, 2 steps for high noise and 2 steps for low noise) and without classifier-free guidance
right... I did that and the results are horrible
Anonymous
10/14/2025, 10:35:29 AM
No.106883284
Anonymous
10/14/2025, 10:35:36 AM
No.106883286
>>106883254
okay, high noise one is doing something fucked, now it's at least functional.
Anonymous
10/14/2025, 10:37:30 AM
No.106883299
in a few hours or whatever someone will figure out what the issue is, something must be fundamentally different in their sampler setup or whatever.
Anonymous
10/14/2025, 10:39:18 AM
No.106883313
2.1 high, 2.2 (new) low
the man runs down the street in new york.
lmao
Anonymous
10/14/2025, 10:40:18 AM
No.106883322
https://huggingface.co/lightx2v/Wan2.2-I2V-A14B-Moe-Distill-Lightx2v/discussions/2
maybe they will clarify there, they posted one thing (it's high focus, or whatever)
Anonymous
10/14/2025, 10:40:21 AM
No.106883323
>>106883342
>>106883274
https://huggingface.co/lightx2v/Wan2.2-I2V-A14B-Moe-Distill-Lightx2v/discussions/3#68ee0c1746daa22bb8c791d0
>I tried the ksampler, and it gave me drunk/blurry/oversaturated results, tried 8 different configurations, its a mess, the MoEKSampler fixed it.
what the fuck? what difference could that make? it's just a sampler node
Anonymous
10/14/2025, 10:42:31 AM
No.106883342
>>106883323
hes a normie retard with 0 understanding of how stuff works.
the moeksampler just decides which model to use for which step, that's it.
I think for 4 steps it does 1 high 3 low, its been a while since I used wan at all, im back to the 1girl grind
so you need a new node?
its so fresh, the model card isn't even deployed :D
UPDATE: its updated!, though a working workflow would be much appreciated!
KSampler for Wan 2.2 MoE for ComfyUI is required!
by author: stduhpf
In Comfyui use the "Customs Node Manager" to install it.
Afterwards, use these settings by u/ucren
https://imgur.com/a/iuYsmUu
Sigma Shift: can be 3.0 to 5.0, depending on how much motion you want.
Anonymous
10/14/2025, 10:44:10 AM
No.106883351
>>106883345
>https://imgur.com/a/iuYsmUu
>just go for 12 steps bro
fuck that, the previous loras worked fine at 4 steps lmao
Anonymous
10/14/2025, 10:44:10 AM
No.106883352
>>106883345
KSampler for Wan 2.2 MoE is in node manager, gonna test and see wtf it does.
Anonymous
10/14/2025, 10:47:27 AM
No.106883374
Anonymous
10/14/2025, 10:47:52 AM
No.106883375
>>106883398
so it works with one node instead of two. now we see the results/difference.
Anonymous
10/14/2025, 10:51:11 AM
No.106883398
>>106883411
>>106883375
>12 steps
if it doesn't work at 4 it's completly useless lol
Anonymous
10/14/2025, 10:51:34 AM
No.106883405
>>106883414
>>106883587
>>106883345
it doesnt work still, ghosting is gone but it doesnt respond to prompts
prompt was:
>the man puts on a pair of glasses
Anonymous
10/14/2025, 10:52:10 AM
No.106883411
>>106883398
I know. I just wanna test to see if this shit works with it or if it's still drunk-o-vision.
Anonymous
10/14/2025, 10:52:40 AM
No.106883414
>>106883587
>>106883405
For comparison, using the previous wan i2v lora.
Anonymous
10/14/2025, 10:53:25 AM
No.106883420
>>106883428
the man runs down the street in new york.
okay, it's clear at least and not drunk vision, need to test more/less steps.
Anonymous
10/14/2025, 10:54:23 AM
No.106883428
>>106883432
>>106883420
how many steps was that one?
Anonymous
10/14/2025, 10:55:09 AM
No.106883432
>>106883440
>>106883428
12, trying 8 now, the sampler wants to switch at 3 steps apparently, but idk since I just started trying it. now with 8 steps it is doing 3/5.
Anonymous
10/14/2025, 10:56:09 AM
No.106883440
>>106883432
*also thats with the other sampler "KSampler for Wan 2.2 MoE"
cant say if it's better or worse but at least this one had no drunk vision.
Anonymous
10/14/2025, 11:02:38 AM
No.106883485
>>106883493
there is discussion on the huggingface apparently
I donβt mean to be rude but thereβs so much misinformation itβs baffling. You donβt need no useless custom nodes. Seems people donβt even bother reading simple instructions anymore. You MUST :
use EULER sampler;
use SIMPLE scheduler;
use shift 5;
use 2 steps for HIGH;
use 2 steps for LOW;
possibly use official settings ( 480x832/720x1280) (81 frames) ( 16fps) but some slightly variations are possible and more or less working.
SHIFT 5 => SIMPLE scheduler => 2/2 steps=> Sigmas used during distillation. You can very easily verify this by yourself inside comfyui.
Anonymous
10/14/2025, 11:03:23 AM
No.106883493
>>106883503
>>106883485
that's what we tried, and we got ghosting shit
Anonymous
10/14/2025, 11:04:03 AM
No.106883503
>>106883530
>>106883493
kijai will fix it
Anonymous
10/14/2025, 11:08:27 AM
No.106883538
Anonymous
10/14/2025, 11:09:28 AM
No.106883549
>>106883568
>>106884226
the anime girl eats a slice of pizza.
wtf (this isnt with the kijai one)
Anonymous
10/14/2025, 11:11:14 AM
No.106883555
>>106883530
I can confirm it's working again with Kijai's format
Anonymous
10/14/2025, 11:11:37 AM
No.106883560
>kijai lora didnt give the key error
so now we see what it can do
Anonymous
10/14/2025, 11:12:30 AM
No.106883566
>>106883576
>>106883530
i've been gone for 5 days, how is this lora different from the other 2.2 light loras?
Anonymous
10/14/2025, 11:12:38 AM
No.106883568
based kijai
>>106883549
now im hungry
Anonymous
10/14/2025, 11:13:22 AM
No.106883575
>>106879714
If that takes you 30 minutes you need to fix your flow bro
Anonymous
10/14/2025, 11:13:30 AM
No.106883576
>>106883566
the previous 2.2 I2V lora had a big motion problem, it had slo mo shit, let's hope that one doesn't
3/3 steps, new lora high, 2.1 lora low (only the high one is out so far for kijai version), comfy template workflow/settings.
the anime girl eats a slice of pizza
we are so back. now I will test with the old 2.2 low lora.
Anonymous
10/14/2025, 11:15:30 AM
No.106883587
Anonymous
10/14/2025, 11:17:08 AM
No.106883599
>>106883608
>>106883581
>2.1 lora low
where do you find that one?
Anonymous
10/14/2025, 11:18:24 AM
No.106883608
>>106883611
>>106884226
>>106883581
with 2.2 lightning low, and 2.2 high (new kijai one):
seems good also? so this new 2.2 high (kijai) fixes the old 2.2 high lora which fucked motion, I guess. 2.2 low lightning lora seems to work with it fine.
>>106883599
you just use the regular 2.1 i2v lora, before you used one for both.
Anonymous
10/14/2025, 11:19:06 AM
No.106883611
>>106883614
>>106883608
>you just use the regular 2.1 i2v lora
I don't have it, that's why I'm asking lol
Anonymous
10/14/2025, 11:20:03 AM
No.106883614
>>106883623
Anonymous
10/14/2025, 11:20:52 AM
No.106883623
Anonymous
10/14/2025, 11:21:11 AM
No.106883626
>>106883631
>>106883667
wanbros, dare I say we're so back?
Anonymous
10/14/2025, 11:21:59 AM
No.106883630
>>106883636
>>106883530
it's really annoying that everytime they release a lora, its format never work on ComfyUi, you'd think they learned how to nail that at some point
Anonymous
10/14/2025, 11:22:24 AM
No.106883631
>>106883626
well this new lora apparently fixes what 2.2 loras fucked up (motion), kijai one is working + no ghosting bs. and 2.2 low (old one) seems to work fine. the high one caused all the slow mo before.
Anonymous
10/14/2025, 11:22:54 AM
No.106883636
>>106883630
their qwen loras work good, im not sure whats the issue with wan that they always need them to be fixed by kijai. It was like that the last time too, I think we had to do them at 0.3 strength
the anime girl eats a slice of pizza
2.2 high lora (kijai, new), 2.2 lightning low noise lora, 1 strength for both:
yep I think we're back.
Anonymous
10/14/2025, 11:27:57 AM
No.106883661
>>106883673
>>106884226
>>106883649
the anime girl picks up a bucket of popcorn and eats some popcorn from it.
https://huggingface.co/lightx2v/Wan2.2-Lightning/tree/main/Wan2.2-I2V-A14B-4steps-lora-rank64-Seko-V1
low noise one from there
https://huggingface.co/Kijai/WanVideo_comfy/tree/main/LoRAs/Wan22_Lightx2v
high noise from here. I still need to test though if 2.1 is better than 2.2 low noise though.
Anonymous
10/14/2025, 11:28:48 AM
No.106883667
>>106883649
>>106883626
we're so back is not even real
Anonymous
10/14/2025, 11:29:25 AM
No.106883673
>>106883679
>>106883661
not sure what these vids are supposed to prove
Anonymous
10/14/2025, 11:30:35 AM
No.106883679
>>106883673
the new kijai lora works and fixes the ghosting bullshit. it also has normal motion unlike the old 2.2 lora.
Anonymous
10/14/2025, 11:32:48 AM
No.106883691
>>106883703
you know it's funny I said kijai will fix it and who knew he uploaded a lora around the same time. mvp for fixing this shit.
Anonymous
10/14/2025, 11:34:58 AM
No.106883699
>>106883744
>>106884226
the anime girl walks to the left through a door, and closes it.
not exactly, but we got more motion now.
Anonymous
10/14/2025, 11:35:22 AM
No.106883703
>>106883691
KJGod is always here to save us anon, remember that!
Anonymous
10/14/2025, 11:41:55 AM
No.106883744
>>106883760
>>106884226
>>106883699
the anime girl runs to the left through a door in the white room, and closes it.
a few more specifics and poof:
HOLY SHIT WE GOT MOTION based lightx2v + kijai. setup: 2.2 lora (kijai), 2.2 lightning low noise.
Anonymous
10/14/2025, 11:42:50 AM
No.106883748
Anonymous
10/14/2025, 11:45:26 AM
No.106883760
>>106884226
>>106883744
*new lora for high noise model, old 2.2 lightning low for low noise model. 1 strength for both.
wan 2.5 came early anons (not really but this lora fixes the 2.2 issues)
now we got the 2.2 motion instead of 2.1 (loras werent working before for 2.2).
Anonymous
10/14/2025, 11:47:40 AM
No.106883772
Kijai
[+1] 7 points 32 minutes ago
Something is off about the LoRA version there when used in ComfyUI, the full model does work, so I extracted a LoRA from that which at least gives similar results than the full model:
https://huggingface.co/Kijai/WanVideo_comfy/blob/main/LoRAs/Wan22_Lightx2v/Wan_2_2_I2V_A14B_HIGH_lightx2v_MoE_distill_lora_rank_64_bf16.safetensors
Anonymous
10/14/2025, 11:49:08 AM
No.106883777
>>106883788
the japanese girl turns around and runs far away on the beach.
now i'm gonna try with the new lora for low too. but it works well.
Anonymous
10/14/2025, 11:51:42 AM
No.106883788
>>106883800
>>106883777
same lora for high/low (kijai)
yep we're back
Anonymous
10/14/2025, 11:52:56 AM
No.106883800
>>106883808
>>106883788
>same lora for high/low
what do you mean? only the new high lora can be applied on both high and low model and it'll work?
Anonymous
10/14/2025, 11:54:09 AM
No.106883808
>>106883818
>>106883800
well, it sure seems to work with this test. high worked great and seems to work great with low too (and the motion is fine)
interpolated but it's very good:
ill use a new image for more tests.
Anonymous
10/14/2025, 11:56:05 AM
No.106883815
Anonymous
10/14/2025, 11:56:26 AM
No.106883818
>>106883846
>>106883808
update
Kijai
[+2] [score hidden] a minute ago
Just on the high noise, they didn't release any new low noise LoRA since the old 2.1 lightx2v distil LoRA works fine on the low noise model.
Anonymous
10/14/2025, 12:01:26 PM
No.106883842
Anonymous
10/14/2025, 12:02:00 PM
No.106883845
The new kijai light lora just seems to hang on my system.
Anonymous
10/14/2025, 12:02:01 PM
No.106883846
>>106883894
>>106883818
and yes, the 2.2 (new) + 2.1 distil lora does in fact work as you can see.
Anonymous
10/14/2025, 12:09:58 PM
No.106883882
>>106883927
is the old 2.1 low lora better in any way than the 2.2 4step low lora?
Anonymous
10/14/2025, 12:11:10 PM
No.106883894
>>106883969
>>106883846
here's a more fun example to test.
Anonymous
10/14/2025, 12:16:21 PM
No.106883926
>>106883016
Oh I see a nipple, goodbye anon!
Anonymous
10/14/2025, 12:16:35 PM
No.106883927
>>106883882
kijai said 2.1 distil lora works fine, so try that first
Anonymous
10/14/2025, 12:18:02 PM
No.106883938
Anonymous
10/14/2025, 12:19:38 PM
No.106883951
>>106883999
>>106884231
a large dog punches the man with glasses in the face, and a huge lightning strike hits the man, who falls to the ground.
lmao, just in time for horror month.
Anonymous
10/14/2025, 12:23:12 PM
No.106883969
>>106883982
>>106883988
>>106883894
why is he wearing a bra
Anonymous
10/14/2025, 12:25:28 PM
No.106883982
>>106883969
thats why he's so upset I guess
Anonymous
10/14/2025, 12:26:18 PM
No.106883988
Anonymous
10/14/2025, 12:27:29 PM
No.106883999
>>106884015
>>106883951
the man holds up a black remote and presses a button, causing a huge lightning strike to hit the dog behind him, who bursts into flames.
holy shit. wan 2.2 is back.
Anonymous
10/14/2025, 12:30:23 PM
No.106884015
Anonymous
10/14/2025, 12:45:18 PM
No.106884119
>>106884204
>>106883990
take your schizo back
Anonymous
10/14/2025, 12:54:16 PM
No.106884193
hm rife vfi node for interpolation is faster than film vfi, maybe not the same quality but it's good for fast gens.
Anonymous
10/14/2025, 12:55:26 PM
No.106884202
Anonymous
10/14/2025, 12:55:46 PM
No.106884204
>>106884226
>>106884119
back where? because, personally, to me that loooks like an avatartranny that finally found the cesspit its kind belongs in
Anonymous
10/14/2025, 12:58:37 PM
No.106884226
>>106884235
>>106884246
Anonymous
10/14/2025, 12:59:12 PM
No.106884231
>>106884254
Anonymous
10/14/2025, 12:59:25 PM
No.106884235
>>106884248
>>106884226
a new lora came out and im testing it, meds.
Anonymous
10/14/2025, 1:00:50 PM
No.106884246
>>106884226
looks like an anon testing stuff out, not an ostracized faggot begging for the attention its parents never gave it
Anonymous
10/14/2025, 1:01:11 PM
No.106884248
Anonymous
10/14/2025, 1:01:51 PM
No.106884254
>>106884231
kek wan was made for this stuff
Anonymous
10/14/2025, 1:02:31 PM
No.106884256
Anonymous
10/14/2025, 1:03:14 PM
No.106884264
>miku apologists
no wonder your general is always headed for page 10
Anonymous
10/14/2025, 1:04:36 PM
No.106884278
>>106884293
>>106884303
image source is qwen image edit + miku and scam altman (2 sources)
the anime girl on the left fires the black pistol, and the man on the right falls to the ground. she gives a thumbs up gesture.
we are SO back. now the motion is way better, and using the 2.1 loras was faster but gave you 2.1 motion not 2.2 with no lora motion.
Anonymous
10/14/2025, 1:06:00 PM
No.106884293
>>106884278
>image unrelated
Anonymous
10/14/2025, 1:07:24 PM
No.106884303
>>106884278
better fate for scam:
Anonymous
10/14/2025, 1:09:55 PM
No.106884317
>>106884325
Migu faggots get the rope
Anonymous
10/14/2025, 1:10:41 PM
No.106884321
Anonymous
10/14/2025, 1:11:41 PM
No.106884325
>>106884317
anime website
Anonymous
10/14/2025, 1:14:47 PM
No.106884347
this new lora is great, the motion of the doggo is even better now.
Anonymous
10/14/2025, 1:19:17 PM
No.106884378
DORYA!
Anonymous
10/14/2025, 1:19:26 PM
No.106884381