← Home ← Back to /g/

Thread 106507309

422 posts 216 images /g/
Anonymous No.106507309 [Report] >>106507313 >>106507372 >>106507559 >>106507775 >>106509756
/ldg/ - Local Diffusion General
Discussion of Free and Open Source Text-to-Image/Video Models and UI

Prev: >>106503402

https://rentry.org/ldg-lazy-getting-started-guide

>UI
ComfyUI: https://github.com/comfyanonymous/ComfyUI
SwarmUI: https://github.com/mcmonkeyprojects/SwarmUI
re/Forge/Classic/Neo: https://rentry.org/ldg-lazy-getting-started-guide#reforgeclassicneo
SD.Next: https://github.com/vladmandic/sdnext
Wan2GP: https://github.com/deepbeepmeep/Wan2GP

>Checkpoints, LoRAs, Upscalers, & Workflows
https://civitai.com
https://civitaiarchive.com/
https://openmodeldb.info
https://openart.ai/workflows

>Tuning
https://github.com/spacepxl/demystifying-sd-finetuning
https://github.com/Nerogar/OneTrainer
https://github.com/kohya-ss/sd-scripts/tree/sd3
https://github.com/derrian-distro/LoRA_Easy_Training_Scripts
https://github.com/tdrussell/diffusion-pipe

>WanX
https://rentry.org/wan22ldgguide
https://github.com/Wan-Video
https://alidocs.dingtalk.com/i/nodes/EpGBa2Lm8aZxe5myC99MelA2WgN7R35y

>Chroma
https://huggingface.co/lodestones/Chroma1-Base
Training: https://rentry.org/mvu52t46

>Neta Lumina
https://huggingface.co/neta-art/Neta-Lumina
https://civitai.com/models/1790792?modelVersionId=2122326
https://neta-lumina-style.tz03.xyz/

>Illustrious
1girl and Beyond: https://rentry.org/comfyui_guide_1girl
Tag Explorer: https://tagexplorer.github.io/

>Misc
Local Model Meta: https://rentry.org/localmodelsmeta
Share Metadata: https://catbox.moe | https://litterbox.catbox.moe/
GPU Benchmarks: https://chimolog.co/bto-gpu-stable-diffusion-specs/
Img2Prompt: https://huggingface.co/spaces/fancyfeast/joy-caption-beta-one
Txt2Img Plugin: https://github.com/Acly/krita-ai-diffusion
Archive: https://rentry.org/sdg-link
Bakery: https://rentry.org/ldgcollage

>Neighbours
>>>/aco/csdg
>>>/b/degen
>>>/b/realistic+parody
>>>/gif/vdg
>>>/d/ddg
>>>/e/edg
>>>/h/hdg
>>>/trash/slop
>>>/vt/vtai
>>>/u/udg

>Local Text
>>>/g/lmg

>Maintain Thread Quality
https://rentry.org/debo
Anonymous No.106507313 [Report] >>106507320 >>106507329 >>106507364
>>106507309 (OP)
Anonymous No.106507320 [Report]
>>106507313
>>106507155
Anonymous No.106507322 [Report] >>106507332
Blessed thread of frenship
Anonymous No.106507328 [Report] >>106507348 >>106507385
Don't you see, people, that you are using a failed and unstable UI under the pretext that "it's the best" but deep down it's the only one that you can choose?
Every day you struggle, sweating the cold sweat of fear that something unexpected will happen when Comfy launches.
Ignore me, I admit I'm a hater, but think about yourselves
Do you really deserve to be treated this way, by this unstableUI?
Anonymous No.106507329 [Report]
>>106507313
i like how this triggered you little bad doggo kek >>>/vp/58218846
Anonymous No.106507332 [Report]
>>106507322
stupid fucking dumbass bitch
im gonna fuck this thread up so bad
Anonymous No.106507338 [Report]
glazing cumfartui is now ILLEGAL
Anonymous No.106507341 [Report] >>106507385
someone woke up
Anonymous No.106507348 [Report] >>106507361 >>106507382
>>106507328
As a certified non comfyu user (but not hater) and a forge classic enjoyer, it also has weird glitches and typical python POS project weirdness aplenty. There is no “great” solution. Just install them all, hard drive space is cheap.
Anonymous No.106507350 [Report]
I will create a collection of all the screenshots of people asking for help here when Comfy stops working.
Anonymous No.106507354 [Report] >>106507375 >>106507416
what do you think anon?
Anonymous No.106507361 [Report]
>>106507348
I use Dream Studio as god intended, anon.
Anonymous No.106507362 [Report] >>106507376
Why is there so much hate?
Anonymous No.106507363 [Report] >>106507375 >>106507416
what do you guys think?
Anonymous No.106507364 [Report]
>>106507313
>>106507300
Anonymous No.106507372 [Report] >>106507401 >>106507404 >>106507408
>>106507309 (OP)
Is there a model yet that is:
1) At least as good as flux dev
2) is actually capable of understanding explicit descriptions, i.e. not just “uncensored” but the base model knows sexual positions and understands things like the difference between sex and rape.
Anonymous No.106507375 [Report] >>106507394
>>106507354
>>106507363
We genning comfy users now? Kek
Anonymous No.106507376 [Report]
seems like sdg is raiding again sadly>>106507362
Anonymous No.106507382 [Report]
>>106507348
stuff like this is exactly why ani left to make a C app instead. I really hope it will raise the bar for what is acceptable software
Anonymous No.106507385 [Report]
>>106507328
you dumb bastard. you understand that the eror in that image is an issue i caused on purpose to bait the ilk like you? the reason that error happens is because i purposefully put in the wrong resolution. if you have a res not div'able by 64 then sparg attn throws a shitfit

now please just go away, you're shitting up the brand new thread ffs.

>>106507341
seems like it. time to walk away for a few hours until the psychopath fills his diaper
Anonymous No.106507388 [Report] >>106507416
what do you guys think? anon??
Anonymous No.106507391 [Report] >>106507406
https://huggingface.co/silveroxides/Chroma-LoRA-Experiments/tree/main/hyper-low-step
Apparrently the bottom one serves as a stabilizer. (It's not actually low step tho. Use a full run)
Anonymous No.106507393 [Report]
>rocketgurlp***
Anonymous No.106507394 [Report]
>>106507375
rent free
Anonymous No.106507395 [Report] >>106507412
>he STILL doesn't know why everything's in python
HOLY LEL
Anonymous No.106507399 [Report]
>I was only pretending to be retarded
Anonymous No.106507401 [Report]
>>106507372
Unironically things like 4o and Gemini seem to be capable just fine but they are hard filtered. I’ve seen anons in other threads post how it lets some slip out sometimes but that’s not local I guess lol. You didn’t explicitly specify.
Anonymous No.106507404 [Report] >>106507408
>>106507372
3) can also gen them without horrible anatomy or women with man hands/shoulders and feet?
Anonymous No.106507406 [Report] >>106507419
>>106507391
not in a good way imo. trying to use that to make a realistic cartoon (think graphic novel etc) becomes impossible as it rapes the style into that shitty corpo cartoon style.
Anonymous No.106507408 [Report] >>106507419
>>106507372
>>106507404
4) can do shota
Anonymous No.106507412 [Report] >>106507420
>>106507395
can you explain schizo? from my understanding pytorch is just a wrapper over libtorch which is c++/cuda code
Anonymous No.106507413 [Report] >>106507416 >>106507418 >>106507430
Anonymous No.106507416 [Report]
>>106507413
>>106507388
>>106507363
>>106507354
high quality stuff maybe check out sdg?
Anonymous No.106507418 [Report]
>>106507413
more like this please
Anonymous No.106507419 [Report]
>>106507406
I've got a decent results with anime and even some flesh. Tried 0.5 strength?
>>106507408
Chroma can do billionaire parties on a certain island in the carribean, if you know what I mean.
Anonymous No.106507420 [Report]
>>106507412
would you like me to change your diaper as well
Anonymous No.106507421 [Report]
Qwen seems to handle "combo pack" character Loras quite well, this is a mid-epoch sample from one I'm training right now where half the dataset is solo Tifa and half the dataset is solo Red XIII
Anonymous No.106507423 [Report]
realistic monkey what do you guys think?
Anonymous No.106507427 [Report] >>106507436 >>106507441
My last post shilling samplers today, but ancestral works quite well with Chroma: re-evaluating at every step does wonders with these undertrained models.
Anonymous No.106507428 [Report]
>he still doesn't know python can't into scaling
Anonymous No.106507430 [Report] >>106507446
>>106507413
Ah, deepdream my old friend, you’re in the wrong thread.
Anonymous No.106507431 [Report] >>106507444
realistic loicense
what do you guys think?
Anonymous No.106507436 [Report]
>>106507427
Sorry about the speech bubbles, that's my lora's fault.
Anonymous No.106507441 [Report]
>>106507427
yeah all Ancestral samplers work with all Flow-matching models in Comfy just because of a built-in "hack" it has, they otherwise wouldn't work though
Anonymous No.106507444 [Report]
>>106507431
nice irl comfy fennec girl. really brings out the spirit of comfyui
Anonymous No.106507446 [Report] >>106507453
>>106507430
what do you mean anon??
Anonymous No.106507451 [Report] >>106507461
>ldg is worse than sdg
what the fuck is going on?
Anonymous No.106507452 [Report]
*yawn*
Anonymous No.106507453 [Report] >>106507524
>>106507446
Pic reminded me of deepdream images which were saas not local lol.
Anonymous No.106507454 [Report]
>he doesn't know why users hate python
Anonymous No.106507460 [Report] >>106507476
>he thinks python needs to scale
>hed rather seethe than find out
Anonymous No.106507461 [Report]
>>106507451
Happens when /sdg/ is raiding.
Anonymous No.106507464 [Report]
Anonymous No.106507469 [Report] >>106507480
Organic
Anonymous No.106507472 [Report] >>106507480
InOrganic
Anonymous No.106507476 [Report]
>>106507460
then why are all these python devs scaling shit like crazy? it's annoying as fuck
Anonymous No.106507480 [Report]
>>106507472
>>106507469
gluten free :D
Anonymous No.106507490 [Report]
>deleted the monkey one
the only funny one removed, typical
why is it i have to check desu to view these threads properly these days?
Anonymous No.106507494 [Report] >>106507503
like clockwork
Anonymous No.106507503 [Report]
>>106507494
pokes bear, cries
Anonymous No.106507524 [Report]
>>106507453
this is actually kinda neat anony
Anonymous No.106507527 [Report] >>106507540 >>106507544
> radial attn on
> output is k, bit rough

> radial attn on
> output is far better

ah geez rick, i-i'm. i don't feel so good
Anonymous No.106507540 [Report] >>106507544
>>106507527
>he watches the normie-cattle-sloppa
oooofff, n g f m i
Anonymous No.106507544 [Report]
>>106507527
i mean off.
time to off myself

>>106507540
>he understands the reference
you're the loser in this scenario
Anonymous No.106507547 [Report] >>106507557 >>106507574 >>106507580
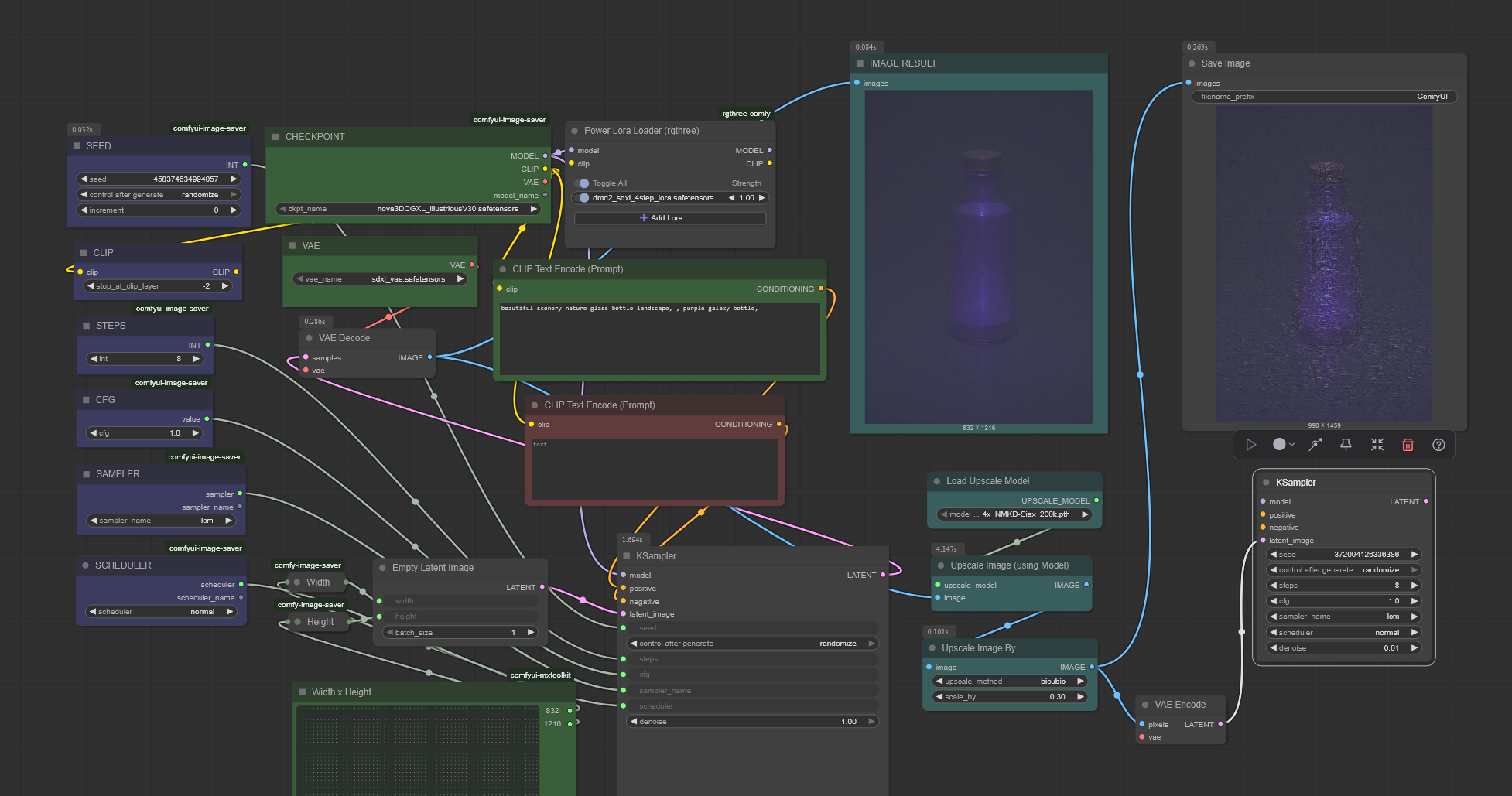
I'm really struggling here, could someone tell me where i'm messing up here? The upscale comes up super blurry.
Anonymous No.106507557 [Report] >>106507745
>>106507547
learn to post the catbox first instead of a screenshot
Anonymous No.106507559 [Report] >>106507570 >>106507573
>>106507309 (OP)
I have no idea what half the things are on this. Can someone give me a really basic run down of what each thing is? like what is the ui for? where are the models? My goal is to make videos like in OP's. What do i need for that?
Anonymous No.106507565 [Report]
Anonymous No.106507570 [Report] >>106507593 >>106507680
>>106507559
anistudio for all three
Anonymous No.106507573 [Report] >>106507658
>>106507559
wow if only there were some kind of getting started guide in the post

piss off. i hope your tensors fuck your wife.
Anonymous No.106507574 [Report] >>106507745
>>106507547
I think you’re missing a second vae decode but I’ve only used comfy once or twice so other anons can better say. I stayed on forge after similar difficulty as you with no “simple” hiresfix or sd upscale type functionality.
Anonymous No.106507580 [Report] >>106507745
>>106507547
Your second sampler isn't hooked up. Go slow anon, take your time.
Anonymous No.106507581 [Report]
A very liberal interpretation of 'dust motes'.
Anonymous No.106507586 [Report]
GOOOOD MORNING BOT STATUS? :3
Anonymous No.106507592 [Report]
GM MFs
Anonymous No.106507593 [Report] >>106507602
>>106507570
>anistudio
>18 stars on github
>main branch hasn't seen an update in 4 months
Why'd you mislead a tourist like that?
Anonymous No.106507602 [Report] >>106507607 >>106507695
>>106507593
YOU ARE MENTALLY ILL STOP FOLLOWING ME
Anonymous No.106507607 [Report]
>>106507602
kek
Anonymous No.106507621 [Report]
ポストカード !!FH+LSJVkIY9 No.106507635 [Report] >>106507646 >>106507683 >>106507693
can you relax with the literal death threats?
that'd be great
Anonymous No.106507637 [Report]
Anonymous No.106507641 [Report] >>106507644
>your daily use limit for comfyui has been reached
>please purchase comfycoins to continue
Anonymous No.106507644 [Report]
>>106507641
worth every penny teehee ;3
Anonymous No.106507646 [Report] >>106507660
>>106507635
youre a fag too bitch
Anonymous No.106507658 [Report] >>106507851
>>106507573
tried to read it and didn't understand shit, but im an ultra consumer who doesn't have money so i don't want to understand it i just want to know the bare minimum to make it happen.
ポストカード !!FH+LSJVkIY9 No.106507660 [Report]
>>106507646
leave me out of whatever nonsense is going on (which seems to be constant here)
Anonymous No.106507662 [Report]
what do u guys think!!??
Anonymous No.106507664 [Report]
imagine falling for that
Anonymous No.106507667 [Report]
Anonymous No.106507672 [Report]
realistic frog alien what do you guys think
Anonymous No.106507675 [Report] >>106507684
how do you make nsfw content with the wan 2.2? I do image to video and prompted it to undress and it doesn't do anything except girl moving around
Anonymous No.106507679 [Report] >>106507690
>ultra consumer
>doesn't have money
what is this fresh new cope?
Anonymous No.106507680 [Report] >>106507687
>>106507570
i don't want anime style though? and do you have a link for it?
Anonymous No.106507683 [Report] >>106507695
>>106507635
cry more
ポストカード !!FH+LSJVkIY9 No.106507684 [Report]
>>106507675
im taking my secrets to the grave ;3
Anonymous No.106507687 [Report] >>106507701 >>106507712
>>106507680
We aren’t interested in helping you make Epstein island style images you nonce
Anonymous No.106507690 [Report]
>>106507679
it's called being retarded buddy hope you understand you're hurting the feelings of a retard. I'm gonna have to go take it out on my student on Monday now because of you
Anonymous No.106507693 [Report] >>106507703
>>106507635
are you ok anon?
ポストカード !!FH+LSJVkIY9 No.106507695 [Report]
>>106507683
see >>106507602
Anonymous No.106507701 [Report]
>>106507687
not what i want didn't even indicate that, very evil of you to even say something like that. how do i convince you to tell me what to do
Anonymous No.106507702 [Report]
*braps*
ポストカード !!FH+LSJVkIY9 No.106507703 [Report] >>106507710
>>106507693
he mentioned my dead mum, seems below the belt to me but whatever
Anonymous No.106507706 [Report]
are you load British or something? go to sleep it's like 3 am for you
Anonymous No.106507710 [Report]
>>106507703
are you high?
Anonymous No.106507712 [Report]
>>106507687
she was only 17 years old 364 days 23 hours and 57 minutes old you SICK FUCK!!!
Anonymous No.106507721 [Report]
>b-braaaap
Anonymous No.106507722 [Report]
Qwen is a good base model
Chroma is not a good base model

End of story.
Anonymous No.106507745 [Report] >>106507772 >>106507799 >>106507833 >>106507843
>>106507557
>learn to post the catbox first instead of a screenshot
Sorry, i figured out how to export it, here you go.

https://files.catbox.moe/4tdumu.json
>>106507574
Yeah, I have forge but I wanted to figure it out here so I don't have to have switch between them.
>>106507580
>Your second sampler isn't hooked up. Go slow anon, take your time.
I'm trying man, but I think i'm just making it worse, I connected the second sampler but it's still blurry.
Anonymous No.106507749 [Report]
>all his posts are nuked from \vp\ instantly
why cant you just be a good doggy?
Anonymous No.106507756 [Report] >>106507784
maybe it's about the message not the post
Anonymous No.106507757 [Report]
Anonymous No.106507770 [Report]
Anonymous No.106507772 [Report] >>106507785
>>106507745
>sdxl model
>cfg 1.0
>lcm/normal
>no negative
anon please try harder
Anonymous No.106507775 [Report] >>106507807
>>106507309 (OP)
Anybody also got this seg fault using this(https://github.com/Enemyx-net/VibeVoice-ComfyUI) for vibe voice?

FETCH ComfyRegistry Data: 5/96
got prompt
WARNING: LoadAudio.IS_CHANGED() missing 1 required positional argument: 'audio'
APEX FusedRMSNorm not available, using native implementation
[VibeVoice] Using embedded VibeVoice from /home/plof/AI/ComfyUI/custom_nodes/VibeVoice-ComfyUI/vvembed
[VibeVoice] Using auto attention implementation selection
Loading checkpoint shards: 67%| | 2/3 [00:02<00:01, 1.22s/it]FETCH ComfyRegistry Data: 10/96
Loading checkpoint shards: 100%|| 3/3 [00:03<00:00, 1.15s/it]
No preprocessor_config.json found at microsoft/VibeVoice-1.5B, using defaults
Loading tokenizer from Qwen/Qwen2.5-1.5B
[VibeVoice] Starting audio generation with 20 diffusion steps...
[VibeVoice] Generating audio with 20 diffusion steps...
[VibeVoice] Note: Progress bar shows max possible tokens, not actual needed (~30.0 estimated)
[VibeVoice] The generation will stop automatically when audio is complete
Generating (active: 1/1): 0%| | 0/132 [00:00<?, ?it/s]FETCH ComfyRegistry Data: 15/96
run.sh: line 2: 3186442 Segmentation fault (core dumped) python main.py --listen
ポストカード !!FH+LSJVkIY9 No.106507784 [Report] >>106507840 >>106507847 >>106507869
>>106507756
not a mind reader but since you clearly aren't used to not getting what you want i'll comply

sunset complete
its people like you that 'ruined' 4chan
Anonymous No.106507785 [Report]
>>106507772
>anon please try harder
I'm using dmd2 as a lora, not sure if you're implying i'm trolling but i'm not. Just asking for help.
Anonymous No.106507799 [Report] >>106507827
>>106507745
>denoise .01
also fwiw latent upscale is superior thobeit
Anonymous No.106507804 [Report]
Anonymous No.106507807 [Report]
>>106507775
I don't use that repo. But taking a shot in the dark, when was the last time you did pip install transformers --upgrade?
Anonymous No.106507827 [Report] >>106507831
>>106507799
>denoise .01
That's what I use on Forge and it works fine.

>fwiw
i had to look that up, i'll try latent if i can get this to work
Anonymous No.106507831 [Report]
>>106507827
>works fine.
well... it wouldn't change the image is the thing... lol
Anonymous No.106507833 [Report] >>106507843 >>106507916
>>106507745
Why do you have a vae node when the checkpoint (and I assume the model) already has a vae output? Speaking of vae, the vae encoder isn't hooked up neither. The reason shit looks blurry is because you're saving the image at the wrong node, you need to connect it to a 2nd vae decode node that is connected to the 2nd ksampler latent output. Also, increase the denoise on the 2nd ksampler, try at least a value of 0.30.
Anonymous No.106507840 [Report] >>106507847
>>106507784
bye bitch
Anonymous No.106507843 [Report] >>106507916
>>106507745
i take it back you should just use image upscale for now and do what >>106507833 says. once you learn more you can start to try latent upscale with a cnet
Anonymous No.106507847 [Report]
>>106507784
>>106507840
we can threaten you with impunity!
Anonymous No.106507849 [Report] >>106507916
stop interacting with the brainlet.
there are more than enough example workflows for him to figure this shit out. you telling him what to do will just lead to more retards never learning
Anonymous No.106507850 [Report] >>106507870 >>106507871 >>106507877
What's up with all the ugly gens?
Anonymous No.106507851 [Report]
>>106507658
>i don't want to understand it
Then why are you here?
Anonymous No.106507865 [Report] >>106507905
why are these two schizo retards battling it out here
Anonymous No.106507869 [Report] >>106507883
>>106507784
absolutely never ever come back please. you are the person who "ruins" 4chan by being pathetic all over the place.
remove the name and partake in conversations like normal people do. nobodly likes a namefag
Anonymous No.106507870 [Report]
>>106507850
pic related?
Anonymous No.106507871 [Report]
>>106507850
sdg got fed up again probably
Anonymous No.106507877 [Report] >>106507929
>>106507850
It's just a hater, ignore the lowlife.
Anonymous No.106507883 [Report]
>>106507869
given he wont stop being retarded removing the name he will just be impossible to filter out then, so not a good idea, he should just stop posting altogether
Anonymous No.106507885 [Report]
869
so you can larp again? as him?
ポストカード !!FH+LSJVkIY9 No.106507892 [Report] >>106507901 >>106507919
you dont want me to post here (fine)
by why go out of your way to shit up a general that has nothing do with you?
ポストカード !!FH+LSJVkIY9 No.106507901 [Report] >>106507919
>>106507892
why make death threats?
Anonymous No.106507905 [Report]
>>106507865
scares off the tourists and newfags at least
Anonymous No.106507916 [Report] >>106507954 >>106508382 >>106508397
>>106507833
>>106507843
I think i'm getting somewhere now after your reply. It's no longer blurry and the result looks good. Thanks.
>>106507849
Why does it upset you that i'm trying to learn? Just ignore me if it bothers you that much.
ポストカード !!FH+LSJVkIY9 No.106507919 [Report] >>106507933
>>106507901
>>106507892
why make literal death threats because you dont like something on 4chan? why try to micromanage\control 4chan?
why be so compulsive\neurotic to the point of mental illness?
do you need a padded room?
how many times to the jannies have to ban\prune you?

its illegal to make death threats in the united states edgelord or not.
ポストカード !!FH+LSJVkIY9 No.106507929 [Report] >>106507949
>>106507877
i have a pretty thick skin and can enjoy banter from time to time; and even dont mind being the butt of mean-spirited jokes...
but death threats are taking things WAY too far
Anonymous No.106507933 [Report] >>106507994 >>106508230
>>106507919
can you pleast stop forcing your existence into these threads? you are unwell. stop trying to make yourself a "personality" here. it's unsightly.
Anonymous No.106507936 [Report] >>106507963 >>106507972
Hey guys I've decided to switch from smoking Hercules to smoking Labubu.
Anonymous No.106507949 [Report]
>>106507929
can you stop menstruating pls
Anonymous No.106507952 [Report]
Anonymous No.106507954 [Report] >>106507991
>>106507916
even if I give you the benefit of the doubt and assume you are not trolling (you are), what you are doing here is really really dumb. If you set out to design a comfyUI workflow to make people angry, you have succeeded, congrats. If you are actually trying to learn then delete your current workflow and start with an sdxl template.
Anonymous No.106507956 [Report]
lil'bro needs help
Anonymous No.106507958 [Report]
postcardy No.106507960 [Report]
SICKENING honestly
this is what happens when redditors visit the boards too often kek
Anonymous No.106507963 [Report] >>106507984
>>106507936
can you do this one real quick
Anonymous No.106507972 [Report]
>>106507936
why couldn't it be smoking hot teens in my area :(
Anonymous No.106507984 [Report] >>106508030
>>106507963
I already did that one a few weeks ago, but I can't find it in my output folder for the life of me.
Anonymous No.106507991 [Report] >>106508126
>>106507954
>assume you are not trolling (you are)
I'm not trolling. Look, this is what i'm doing right now after I got that reply about the VAE not being connected. I got an image to output and upscale. Still messing with it though.

>If you set out to design a comfyUI workflow to make people angry, you have succeeded, congrats
I don't understand why i'm making you angry. I'm just trying to learn Comfy.
postcardy No.106507994 [Report] >>106508005
>>106507933
only came here and made posts because im getting death threats on other unrelated boards from here
Anonymous No.106508002 [Report]
trying my bestest not to feed
Anonymous No.106508005 [Report] >>106508023
>>106507994
so you want to spread drama of other boards here? fuck off
Anonymous No.106508016 [Report]
Why are you meanie heads bullying the cute Tripfag? :c

BE NICE! c:
Anonymous No.106508017 [Report] >>106508022 >>106508241
Anonymous No.106508022 [Report]
>>106508017
Jesus is the bread.
p o s t c a a a r d No.106508023 [Report] >>106508034 >>106508041 >>106508835
>>106508005
literal DEATH THREATS anon & we all know who it is because of his vidgens\resolution
unprovoked mind you
Anonymous No.106508030 [Report]
>>106507984
try it again
Anonymous No.106508034 [Report] >>106508043
>>106508023
>we all know who it is
youll have to clue me in
Anonymous No.106508041 [Report] >>106508078
>>106508023
>we all know who it is because of his vidgens\resolution
can you try to formulate a clear thought? you talk like you're high honestly
Anonymous No.106508043 [Report] >>106508056
>>106508034
that sick fuck ani
Anonymous No.106508056 [Report]
>>106508043
KEKKED
Anonymous No.106508061 [Report] >>106508076 >>106508147 >>106508804
see ya around
fucking literal psycho shit
Anonymous No.106508076 [Report]
>>106508061
comfortable gen
Anonymous No.106508078 [Report] >>106508087 >>106508125 >>106508335 >>106508339
>>106508041
what hrt + unresolved mental issues does to a motherfucker.
daily reminder to be thankful your brain doesn't try to pull shit on you. imagine having to make yourself the center of attention everywhere you go, just so you can feel a modicum of social interaction so you don't kill yourself.

thank you brain, i love you.
Anonymous No.106508087 [Report] >>106508125
>>106508078
same here, can't wait for all these mental ill trannies to be hung
Anonymous No.106508101 [Report]
1girl
Anonymous No.106508103 [Report]
Anonymous No.106508125 [Report]
>>106508087
>>106508078
t-t-the jannies are conspiring against ME!
you truly sadden me anon
praying for ya
Anonymous No.106508126 [Report]
>>106507991
you seem earnest but i dont use uncomfyui, sorry
Anonymous No.106508147 [Report] >>106508339
>>106508061
Snowflake
Anonymous No.106508155 [Report]
Anonymous No.106508230 [Report] >>106508305
>>106507933
He thinks this is /sdg/ where avatarfags rule and post shit like “how are you today sweetie” to each other, it’s disgusting
Anonymous No.106508240 [Report]
Anonymous No.106508241 [Report]
>>106508017
I absolutely love bulbous bimbo balloons and I’m not afraid to admit it
Anonymous No.106508305 [Report] >>106508339
>>106508230
yeah well that's just like your opinion man
maybe youll be happier on reddit where everything is the same
Anonymous No.106508318 [Report]
Anonymous No.106508335 [Report]
>>106508078
projection
Anonymous No.106508339 [Report]
>>106508078
imagine attacking things consistently and constantly because you don't like them like a psychopath, sad.
see
>>106508147
>>106508305
Anonymous No.106508356 [Report]
Anonymous No.106508364 [Report]
The video gen seems like magic.
Anonymous No.106508371 [Report]
Anonymous No.106508382 [Report] >>106508496
>>106507916
>imagining doing all this for a hiresfix +lora
Lol
Anonymous No.106508386 [Report]
I'm impressed by the dust.
Anonymous No.106508391 [Report] >>106508431
i have been conducting illegal gardevoir crossbreeding experiments. not sure why it keeps coming out dark/hazy tho lol
Anonymous No.106508397 [Report] >>106508496
>>106507916
I hope you aren't a VRAMlet and doing all this for sad prompting with SDXL because it gives me deep pity and sadness
Anonymous No.106508406 [Report] >>106508413
I am a promptlet
Anonymous No.106508413 [Report] >>106508680 >>106508696 >>106508704
>>106508406
I don't know what happened here.
Anonymous No.106508431 [Report] >>106508468 >>106508522
>>106508391
Hassaku x Illustrious = Pepsi x Coke
Both are different flavors of the same garbage. You're basically choosing between two types of cancer, they're both inbred frankenstein merges of existing checkpoints.
Anonymous No.106508468 [Report] >>106508471
>>106508431
hassaku is a tune of illustrious buddy
Anonymous No.106508471 [Report]
>>106508468
>tune
the word is 'slopmix' sir. Noob is a finetune, the rest are lora merge slopmixes.
Anonymous No.106508492 [Report]
>mushroom cloud
Anonymous No.106508496 [Report]
>>106508382
I know, right? I got it to work so it's all good.
>>106508397
>I hope you aren't a VRAMlet
How would you feel if I was doing this on a 5090?
Anonymous No.106508505 [Report] >>106508799 >>106508808 >>106509945 >>106510659
For ComfyUI Cumfartniggers having problems with (v)ram management since the very recent updates, don't pass "--fast" without any arguments anymore, this update fucked it
https://github.com/comfyanonymous/ComfyUI/commit/e2d1e5dad98dbbcf505703ea8663f20101e6570a

With no arguments all "--fast" optimizations are enabled, which are:

>Fp16Accumulation = "fp16_accumulation"
>Fp8MatrixMultiplication = "fp8_matrix_mult"
>CublasOps = "cublas_ops"
And the new trash one
>AutoTune = "autotune"

So now pass the above strings as arguments for --fast or don't use --fast at all, in my experience the 20% faster fp16 accumulation is not worth the quality degradation for example.
Anonymous No.106508522 [Report] >>106508532
>>106508431
Yeh I just downloaded a bunch of the most popular models on Civitai and switch around every so often, still not sure if there’s any one I like more than the others yet
Anonymous No.106508524 [Report] >>106508555 >>106508585 >>106508759 >>106508964
Anonymous No.106508532 [Report] >>106508815
>>106508522
people swear by wainfsw, i use v14. there's something about v15 that doesn't convince me to change but i cant tell what it is
Anonymous No.106508555 [Report] >>106508964
>>106508524
I can't even see their asses! :c
Anonymous No.106508574 [Report]
Having some fun
Anonymous No.106508585 [Report] >>106508964
>>106508524
>plump belly
This is shortcut to CUM
Anonymous No.106508614 [Report]
Anonymous No.106508649 [Report] >>106511743
she would, I've seen the vidyas bros
Anonymous No.106508679 [Report] >>106508695
so close yet so far
Anonymous No.106508680 [Report]
>>106508413
That's kind of awesome, sneaky cactus be like 'let's go!'
Anonymous No.106508695 [Report] >>106508714 >>106508724
>>106508679
>tfw nobody makes ldg logos anymore they just argue about shit
Anonymous No.106508696 [Report]
>>106508413
You used fp8 scaled, that's what.
Anonymous No.106508697 [Report] >>106508838
Anonymous No.106508704 [Report]
>>106508413
this is legit a scene from lba2
Anonymous No.106508711 [Report]
Do you need the flux controlnet to upscale with chroma or just the upscaling model?
Anonymous No.106508714 [Report] >>106508724 >>106508738 >>106508750
>>106508695
I stopped making them once the Baker refused to put them in the collages
Anonymous No.106508724 [Report] >>106508728 >>106508730
>>106508695
>>106508714
There's one in the collage tho
Anonymous No.106508728 [Report] >>106508734
>>106508724
he has derangement syndrome
Anonymous No.106508730 [Report]
>>106508724
Two
Anonymous No.106508734 [Report] >>106508745 >>106508750 >>106508751
>>106508728
and is v into leashes/dog roleplay
& has fat/scat fetish+ hates trump
Anonymous No.106508738 [Report]
>>106508714
>he still thinks a real live person is choosing which slop goes in
Anonymous No.106508743 [Report]
>he's still here
Anonymous No.106508745 [Report]
>>106508734
accurate
Anonymous No.106508750 [Report] >>106508756
>>106508734
How do you know >>106508714 is into those things??
Anonymous No.106508751 [Report]
>>106508734
don't forget the poop and toilet posting
Anonymous No.106508756 [Report]
>>106508750
janitor privileges
Anonymous No.106508759 [Report] >>106508964
>>106508524
catbox?
Anonymous No.106508761 [Report]
im gunna put ahknee stu in the next op
Anonymous No.106508773 [Report]
this two sampler bullshit is so fuckin SLOW
Anonymous No.106508799 [Report]
>>106508505
thanks for posting, i was wondering why with the new update vae encode/decode was fucked up
Anonymous No.106508804 [Report]
>>106508061
catbox?
Anonymous No.106508808 [Report]
>>106508505
>he pulled
Anonymous No.106508815 [Report] >>106508917
>>106508532
tried it, it does seem to produce more vibrant and "cleaner" outputs, but i think it's also what anons here mean when they say "slopped", it readily wants to give everything the same big eyes and similar face shape no matter the seed. might have to play with it more though i don't hate it. also a hornier model (its in the name i suppose), it just gives everything cameltoe unprompted lol
Anonymous No.106508835 [Report]
>>106508023
>worrying about death threats from randos on the internet
u got blue hair and pronouns in bio or something?
Anonymous No.106508838 [Report]
>>106508697
There it is!
Anonymous No.106508839 [Report]
Anonymous No.106508854 [Report] >>106508871
was training code ever released for VibeVoice?
Anonymous No.106508870 [Report]
SaaS won
Anonymous No.106508871 [Report] >>106508874
>>106508854
no. fucking jeets man. then again we would have never got the weights uncensored if it weren't for their incompetence. double edge sword...
Anonymous No.106508874 [Report] >>106508883 >>106508887 >>106508893
>>106508871
can it do anything lewd or is it slop
Anonymous No.106508880 [Report]
Anonymous No.106508883 [Report]
>>106508874
it can do lewd sounds, just in a podcast format which is funny. just grab the samples you need from it using audio editing tools. comfy is terrible at that
Anonymous No.106508887 [Report] >>106508903
>>106508874
Couple anons were posting some stuff earlier today got it to do some moans and stuff but apparently it’s a dice roll, you can’t directly prompt them.
Anonymous No.106508893 [Report]
>>106508874
Yes it can do lewd there's examples in the last two threads.
Anonymous No.106508903 [Report] >>106508924
>>106508887
>you can’t directly prompt them
Wait so how do you control the model?
Anonymous No.106508917 [Report] >>106508918 >>106508944 >>106508990
>>106508815
the illegal crossbreeding experiments continues. trying to create the ultimate goonermon, gardporeon. kek. forgot how useful the simple little prompt alternating syntax is in the 1111 derived UIs.
Anonymous No.106508918 [Report] >>106508929
>>106508917
why did she bake a wicker basket?
Anonymous No.106508924 [Report] >>106509071
>>106508903
words. it reads words but it won't "read" non words like moans and sounds and such, if i understand right.
Anonymous No.106508929 [Report]
>>106508918
maybe its full of some delicious jelly donuts!
Anonymous No.106508944 [Report]
>>106508917
the controlnet image i'm using has a round birthday cake, but i didn't prompt anything about what she's holding so the model is just dreaming something up i guess. different seed and now it's a pot of rocks lol.
Anonymous No.106508955 [Report]
i'm training a chroma lora using diffusion-pipe. previously, i've trained using a single resolution on all images. for example, a lora i did recently had 100 images, and i used a micro bath size of 4, meaning i had 25 steps per epochs. it's simple and it made sense.

however, i decided to test making a lora with several different resolutions, so i resized my training data into 4 different resolutions, and set those as my bucket sizes. but now when i train my lora, around 70 images total, i am now getting 7 steps per epoch. and at a batch size of 4, that tells me it's only training on 28 images or so.

i've made sure that there are enough images in each bucket so that they dont get skipped. i've watched the output in my terminal and seen that all images have been cached before training started. i've put my output into various chat bots and i dont really trust their response.

is this expected when using multiple buckets, or is something terribly wrong? to me it seems like it's skipping more than half the training images for some reason.
Anonymous No.106508964 [Report]
>>106508524
>>106508585
>>106508555
>>106508759
nta but
https://files.catbox.moe/dje8xn.mp4
Anonymous No.106508967 [Report] >>106508976
A question about forgeui controlnet segmentation:
is there a way to change what color should prompt what?
Anonymous No.106508976 [Report] >>106509013
>>106508967
For open pose type skeletons you mean? You can actually get those to work reliably? I gave up on them and just use depth_anything/v2 I find it MUCH more reliable
Anonymous No.106508984 [Report] >>106508989 >>106508994 >>106509003 >>106509045 >>106509216
So this is all one schizo or? Why were they both nuked when there were no arguments itt
Anonymous No.106508989 [Report] >>106509003
>>106508984
lazy jannies often hammer multiple people or any post that was reported
Anonymous No.106508990 [Report]
>>106508917
>forgot how useful the simple little prompt alternating syntax is in the 1111 derived UIs.
I miss that a lot actually.
Anonymous No.106508994 [Report]
>>106508984
Made me realize we haven’t had the comfy should be dragged blessing itt yet, wow.
Anonymous No.106509003 [Report]
>>106508984
>>106508989
this though sometimes it's funny. caught a ban once for just saying i'm about to summon debo
Anonymous No.106509013 [Report] >>106509036
>>106508976
oh no, just the regular segmentation controlnet option. it separates objects correctly, but I was wondering if there was a way to define what segmented pieces should be (in img2img). I didn't see any way to do so, and there even exists a color coding list, but it seems to be static
Anonymous No.106509022 [Report]
Blessed thread of frenship
Anonymous No.106509036 [Report] >>106509060
>>106509013
Ah gotcha, I never use that one, don’t hate me for Reddit post here but it seems like it’s what you’re looking for https://www.reddit.com/r/StableDiffusion/comments/11cvkmp/comment/kzok1yo/?utm_source=share&utm_medium=mweb3x&utm_name=mweb3xcss&utm_term=1&utm_content=share_button
Anonymous No.106509040 [Report] >>106509044 >>106509170
>wainsfw
>>106508123
Anonymous No.106509044 [Report]
>>106509040
>go to the pederast thread
No, I don’t think I will thank you very much.
Anonymous No.106509045 [Report] >>106509051 >>106509288
>>106508984
I just realized this thread was not properly blessed. We are all heathens that have lost the path.
Anonymous No.106509051 [Report]
>>106509045
now we can be pedos without any remorse
Anonymous No.106509060 [Report] >>106509068
>>106509036
Scrounged a little more based off that and it seems like I'm just gonna have to edit the outputted segmented image by changing the colors manually. a little annoying but doable. Thanks!
Anonymous No.106509068 [Report]
>>106509060
NP anon, If you haven’t dried depth anything v2, I highly recommend, it takes practically anything I throw at it on sdxl based models
Anonymous No.106509071 [Report] >>106509102 >>106509106
>>106508924
How does it differ from a classic TTS then?
Anonymous No.106509102 [Report]
>>106509071
It's very good tts
Anonymous No.106509106 [Report]
>>106509071
it's podcast format for one so you can have two voices talking to each other
Anonymous No.106509117 [Report] >>106509145
i have great fun using 3dpd pornostars as controlnet inputs.
Anonymous No.106509145 [Report] >>106509157
>>106509117
>no lisa ann lora
pein
Anonymous No.106509157 [Report] >>106509163
>>106509145
Pornolab has a huge collection torrent which I had on my nas before it died. Go out there and be the change you want to see, lad.
Anonymous No.106509163 [Report] >>106509176
>>106509157
>which I had on my nas before it died
you didn't have a nas for your nas? heh
Anonymous No.106509170 [Report] >>106509214
>>106509040
what are some /ldg/ approved checkpoints?
Anonymous No.106509176 [Report] >>106509188
>>106509163
RAID0 is a hell of a drug.
Anonymous No.106509188 [Report]
>>106509176
>RAID0
as expected of a Gardevoir enjoyer
Anonymous No.106509214 [Report] >>106509241
>>106509170
Just go to Civitai and search for most downloaded of all time. The masses couldn’t be wrong, surely!
Anonymous No.106509216 [Report]
>>106508984

All that autistic hyperfixation energy wasted on shitposting. Very sad.
Anonymous No.106509241 [Report] >>106509279
>>106509214
Got it, i'll do as you said and sort by "Newest" then download the first one.
Anonymous No.106509249 [Report]
Anonymous No.106509279 [Report]
>>106509241
Careful anon I saw the other day some gigachads are still uploading 1.4 mixes kek. Might end up travelling through time
Anonymous No.106509288 [Report] >>106509314
>>106509045
Bless this BWC, bitch
https://files.catbox.moe/i6946s.mp4
Anonymous No.106509314 [Report] >>106509347
>>106509288
christcucks are more into BBC anon
Anonymous No.106509347 [Report] >>106509361
>>106509314
I don't see what buck breaking cock has to do with anything here anon
Anonymous No.106509361 [Report] >>106509874
>>106509347
no clue man but stastics show christcucks like their blessed BBC for some reason
Anonymous No.106509533 [Report] >>106509539 >>106509567 >>106509573
i don't want to turn into one of those post all of my sloppa gens types, but you faygles aren't posting anything. so i tried the gardporeon prompt on one of those hyper slopped "noob illustrius realism" type mixes meant for doing nudes and faceswaps and shit (which it sucks at like most sdxl based models), but it creates a very pleasing 3dcg effect with non-human subjects that i quite like. reminds me of like late 2000s cg art like the old digitalblasphemy stuff. might be a neat alternative if you're looking for that kind of effect.
Anonymous No.106509539 [Report] >>106509581
>>106509533
looks like a cosplay photo, neat
Anonymous No.106509567 [Report]
>>106509533
there doesnt have to be constant activity. nothing new is out.
Anonymous No.106509573 [Report] >>106509601 >>106509618
>>106509533

How does it interpret something fluffier? Maybe lopunny?
Anonymous No.106509581 [Report]
>>106509539
Yeah it’s interesting sometimes it gives that body suit effect and sometimes it goes full shiny hard candy surfaces for everything. Like I said I found it kinda shit for real 3dpd but this is a fun alternate use
Anonymous No.106509601 [Report] >>106509616 >>106509618 >>106509634
>>106509573
same seed and settings just changed to lopunny and uh...interesting lol. still a unique look compared to the anime focused models
Anonymous No.106509616 [Report]
>>106509601
Very balloon-looking which I'm sure some people are into. I get what it's trying to do though.
Anonymous No.106509618 [Report] >>106509634 >>106509654
>>106509573
>>106509601
so basically a realistic fursuit generator lmao.
Anonymous No.106509625 [Report] >>106509637 >>106509649
What is that thing called when you use some sort of 3d-modeling style skeletal animation to drive the AI video's motion? I remember seeing it posted but I didn't bookmark it.
Anonymous No.106509634 [Report] >>106509642 >>106509675
>>106509601
>>106509618
furfaggotry belongs in >>>/b/
Anonymous No.106509637 [Report]
>>106509625
Sounds like controlnet for video?
Anonymous No.106509642 [Report]
>>106509634
Homeboy just asked what it looked like no more I promise soweyyy
Anonymous No.106509649 [Report]
>>106509625
Openpose controlnet.
Anonymous No.106509654 [Report]
>>106509618
dick twitched, not happy about that but here I am.
Anonymous No.106509655 [Report] >>106509663 >>106509682
https://huggingface.co/silveroxides/Chroma-Misc-Models/tree/main/2k-test/2025-09-05_07-22-30
Interesting snakeoil version
Anonymous No.106509663 [Report]
>>106509655
Fug I didn't save the tags. Left is the 2K, right is HD
Anonymous No.106509675 [Report] >>106509678
>>106509634
Trying too hard lil bro
Anonymous No.106509678 [Report] >>106509701
>>106509675
That's a chicken, nigga
Anonymous No.106509682 [Report] >>106509687
>>106509655
Any explanation what this is?
Anonymous No.106509687 [Report] >>106509785
>>106509682
It's called 2k test so I'm guessing it's for more high res pics, but who knows.
Anonymous No.106509700 [Report] >>106509709 >>106509738
https://files.catbox.moe/81c0l9.flac
Anonymous No.106509701 [Report] >>106509712
>>106509678
You're right, sorry.
Anonymous No.106509709 [Report]
>>106509700
>chefs kiss
Anonymous No.106509712 [Report] >>106509801
>>106509701
Don't let me catch you slipping again lil bro
Anonymous No.106509722 [Report] >>106509733 >>106509792
Anonymous No.106509733 [Report]
>>106509722
>feathers
NOT MY DINOSAURS!
Anonymous No.106509738 [Report]
>>106509700
amazing
Anonymous No.106509741 [Report] >>106509792
Anonymous No.106509743 [Report]
Anonymous No.106509756 [Report] >>106509773
>>106507309 (OP)
holy shit, get me that chunli webm holy fuck please anons
Anonymous No.106509773 [Report] >>106509778 >>106509786
>>106509756
the collage always contains gens from the previous thread, so search there.
Anonymous No.106509778 [Report] >>106509786
>>106509773
sounds like a lot of work when you could just link me to it
Anonymous No.106509785 [Report]
>>106509687
I love this model but every facet of it feels like black magic.
Anonymous No.106509786 [Report]
>>106509773
Found it thanks
>>106509778
fuck off falsefagger
Anonymous No.106509792 [Report]
>>106509722
>>106509741
I knew dinosaurs were gay
Anonymous No.106509799 [Report] >>106509807 >>106509819
>>106505476
Literally using sage2 with all sdxl based models in forge rn, wym?
Anonymous No.106509801 [Report]
>>106509712
You got it bro
Anonymous No.106509807 [Report] >>106509939
>>106509799
Does it actually speed it up tho?
Anonymous No.106509819 [Report]
>>106509799
take anything you read here lightly as the majority of posters are quite retarded
Anonymous No.106509830 [Report]
Seems like 2Mpx is the limit. Going above started duplicating the vehicles.
Anonymous No.106509847 [Report] >>106509926 >>106509952 >>106510154 >>106510287 >>106510463
holy fuck bros, happy to live in this timeline, can generate anything now, we have image, video and now voice; Generating a dataset and training a lora has never been easier, its fast too, can put out characters every 1-2 hours, local wins as always
Anonymous No.106509850 [Report]
Anonymous No.106509874 [Report]
>>106509361
>(((statistics))) show
Anonymous No.106509926 [Report]
>>106509847
>*legislates you*
Anonymous No.106509939 [Report]
>>106509807
Dunno I never used it without lol
Anonymous No.106509945 [Report] >>106509968
>>106508505
--fast is still experimental. It's right there in the help description.
>Enable some untested and potentially quality deteriorating optimizations
It shouldn't break but yes, it has the guarantee to.
Anonymous No.106509949 [Report] >>106509970
Is AI porn of real people legal?
Anonymous No.106509952 [Report] >>106509972
>>106509847
still no good ui
Anonymous No.106509968 [Report] >>106509985
>>106509945
Maybe it's time to add some github actions tests to ensure performance doesn't randomly degrade x4
Anonymous No.106509970 [Report]
>>106509949
No, I am monitoring this thread right now to ensure that doesn't appear.
Anonymous No.106509972 [Report] >>106509986
>>106509952
Comfy is plenty good
The best, even
Though I don't know why it hasn't incorporated several of the custom nodes at this point
Anonymous No.106509985 [Report]
>>106509968
Good luck there, they have no dedicated CI person and there is no standard performance metric for ComfyUI performance, hence the hand wringing over the benchmarks in the OP where when it was posted, people were arguing over how accurate it was due to X or Y settings.
Anonymous No.106509986 [Report]
>>106509972
>Comfy is plenty good
It's a shit pile. I would much rather sequencers
>the best
all the bells and whistles I will admit but it's pretty unstable nowadays and it's not getting any better
>I don't know why it hasn't incorporated several of the custom nodes at this point
complete mystery but I would guess they would have to hire more people and the CEO is a greedy chink
Anonymous No.106509992 [Report] >>106509999 >>106510020
so was wan2.2 s2v a flop? i don't see anyone generating with it.
Anonymous No.106509999 [Report]
>>106509992
5 second sound clips are just as useless as 5 second mute clips
Anonymous No.106510020 [Report]
>>106509992
It's just slop.
Anonymous No.106510059 [Report] >>106510095 >>106510102 >>106510110 >>106511040
Is it gonna take until 2027 for RTX 6090? I got some extra coming my way soonish and wondering if I should pick up a 5090 or save and wait.
Anonymous No.106510079 [Report] >>106510087
What do I do when the missing nodes doesn't exist for download in the node manager?
Googling the nodes either gives no results or unrelated ones.
Anonymous No.106510087 [Report] >>106510132 >>106510150
>>106510079
Use the closest alternative. Unless it's some gimmicky memeshit.
Anonymous No.106510095 [Report] >>106510148
>>106510059
Now is the cheapest GPUs will ever be agaib.
Anonymous No.106510102 [Report]
>>106510059
four more years bro
Anonymous No.106510110 [Report] >>106510129 >>106510148
>>106510059
If you don't need gpu for gayming, get the workstation/server card.
Anonymous No.106510129 [Report] >>106510223 >>106510297
>>106510110
NTA, and not particularly invested in it either, but as long it has the display ports, is there any reason why something like an RTX 6000 couldn't be used for maybe sub optimal gaming?
Anonymous No.106510132 [Report] >>106510184
>>106510087
I know fuckall about comfy workflows, so I'll just find one that doesn't have missing stuff.
Spent the past 5min having one node install look like it's rearranging the entire fucking installation. Uninstalling/installing like 80 things.
Anonymous No.106510148 [Report] >>106510373
>>106510095
I guess you got a point there. 6090 gonna be starting at 3k or something and right now 5090 are pretty close to msrp.

Is there any chance of a 5090 super?

>>106510110
I do plan to game on it as well. Building a home server would be a bit too much.
Anonymous No.106510150 [Report] >>106510155
>>106510087
You grey fucks have gone too far this time, get out
Anonymous No.106510152 [Report] >>106510187
Anonymous No.106510154 [Report]
>>106509847
>Generating a dataset and training a lora has never been easier, its fast too, can put out characters every 1-2 hours
what do you use to train?
Anonymous No.106510155 [Report] >>106510206
>>106510150
>all in one wan
cut that shit out.
Anonymous No.106510164 [Report] >>106510178
Kind of an aside and related to nothing else in this thread, but I found out that qwen edit LoRA training is incredible sensitive to the aspect ratio of the dataset. If you only feed it squares and your desired output is not a square, expect square artifacts.
Anonymous No.106510178 [Report]
>>106510164
Don't the trainers crop everything into squares tho?
Anonymous No.106510184 [Report] >>106510619
>>106510132
>Spent the past 5min having one node install look like it's rearranging the entire fucking installation. Uninstalling/installing like 80 things.
That's not even the worst part about these random nodes. Some of them eat a bunch of VRAM just by being installed so your comfy uses more VRAM on idle.
Anonymous No.106510187 [Report]
>>106510152
catbox
Anonymous No.106510206 [Report]
>>106510155
Christ on a carousel, it can talk!!
Anonymous No.106510223 [Report]
>>106510129
>is there any reason why something like an RTX 6000 couldn't be used for maybe sub optimal gaming?
The 6000 pro technically can since it's not cucked on any level, but you get questionable gains for massive price increase.
Anonymous No.106510273 [Report] >>106510364
Gday proooompters
Anonymous No.106510287 [Report] >>106510295
>>106509847
>Generating a dataset and training a lora
Slop upon slop
Anonymous No.106510295 [Report] >>106510310 >>106510316 >>106510669
>>106510287
Anyone who has spent 5 minutes training a LoRA before has used artificial data in their datasets before. Stop being a retard.
Anonymous No.106510297 [Report]
>>106510129
RTX 6000 BBW is faster than 5090
Anonymous No.106510310 [Report]
>>106510295
Yes, we're indeed completely drowning in plastic-skinned, moon-eyed slop.
Anonymous No.106510316 [Report] >>106510321
>>106510295
KYS
Anonymous No.106510321 [Report] >>106510405 >>106510669
>>106510316
Uncalled for.
Anonymous No.106510344 [Report] >>106510357 >>106510368 >>106510377 >>106510380
A VAE is like a fingerprint.

Radiance is the best thing to have happened to image generation since SD 1.5 days.

You've all been filtered.
Anonymous No.106510357 [Report]
>>106510344
hasnt happened yet but yes, hope qwen devs will utilize the paper for 3.0 image edit model
Anonymous No.106510364 [Report] >>106510431
>>106510273
Anonymous No.106510368 [Report] >>106510571
>>106510344
tf is radiance?
Anonymous No.106510373 [Report] >>106510863
>>106510148
According to leaks, unlikely. The best cost/performance ratio will probably be the 5070 ti super releasing later this year.
Anonymous No.106510377 [Report] >>106510739
>>106510344
I agree, a world without VAEs would be cool. But let's not kid ourselves into thinking Lodeofshitstones is going to be the one to do it.
Anonymous No.106510380 [Report]
>>106510344
I like the radiance idea but I don't think it can tell us anything about whether no VAE allows for better detail because of the 512x512 training
Anonymous No.106510405 [Report] >>106510414
>>106510321
should not have been gay and retarded then
Anonymous No.106510414 [Report]
>>106510405
Now you turn around and use the same insults I used on you. Uncalled for.
Anonymous No.106510431 [Report] >>106510686
>>106510364
sunday nunday!
Anonymous No.106510463 [Report]
>>106509847
catbox?
Anonymous No.106510571 [Report] >>106510618
>>106510368
>tf is radiance?
it's chroma but without a VAE
https://xcancel.com/LodestoneE621/status/1961647453113119190#m
he's using the recent pixnerd method to achieve that
https://arxiv.org/abs/2507.23268
Anonymous No.106510618 [Report] >>106510641
>>106510571
is that why it wont work on comfyui?
Anonymous No.106510619 [Report]
>>106510184
Yeah I feel that once I find a workflow that does what I need, I'll reinstall the whole thing to keep it clean.
Anonymous No.106510641 [Report] >>106510787
>>106510618
comfy doesn't want to implement it until the radiance model is finished, you can use a custom fork to use the model
https://github.com/blepping/ComfyUI/tree/feat_support_chroma_radiance
Anonymous No.106510659 [Report] >>106510661
>>106508505
>20% faster fp16 accumulation is not worth the quality degradation for example
I didn't see that much difference using wan, so not sure how much degradation you see that would be worth a 20% slowdown.
Anonymous No.106510661 [Report] >>106510704
>>106510659
I only tested that for noobai
Anonymous No.106510669 [Report]
>>106510295
>Stop being a retard.
>>106510321
>Uncalled for.
Anonymous No.106510683 [Report] >>106510715
Do people seriously not pad their datasets with good artificial data where necessary? Or are you just retards parroting what some guy said back in the 1.5 days?
Anonymous No.106510686 [Report] >>106510700 >>106510714 >>106510723
>>106510431
Qwen is the shizz guys, prompt of Qwen, gen video on WAN. gg
Anonymous No.106510700 [Report] >>106510714
>>106510686
if only qwen was fully nsfw friendly
Anonymous No.106510704 [Report]
>>106510661
Maybe it's more visible in non realistic gens.
Anonymous No.106510706 [Report] >>106510714 >>106510727
I've always thought nuns were gross. Even sexy nuns. Just something about them that seriously are not appealing to me.
Anonymous No.106510714 [Report] >>106510720 >>106510759
>>106510686
>>106510700
Loras or finetunes will eventually get it there. Hopefully...idk

>>106510706
whatchu talkin bout willis
Anonymous No.106510715 [Report]
>>106510683
I've trained loras on datasets that were 90% generated. But that's because there was no good real world data. In all other cases, I'd rather not.
Anonymous No.106510718 [Report]
https://youtu.be/L1vJWHt97Xw?t=179
OpenAI doesn't have the piss filter anymore with gpt5, I'll miss it :(
Anonymous No.106510720 [Report] >>106510735
>>106510714
It's great, but text is fucked.
Anonymous No.106510723 [Report]
>>106510686
https://www.youtube.com/watch?v=65gcndvshAY
Anonymous No.106510727 [Report]
>>106510706
okay
thanks for sharing
Anonymous No.106510735 [Report]
>>106510720
qwen dataset had a ton of synthetic text data, mostly the same few fonts, in unrealistic presentations
Anonymous No.106510739 [Report] >>106510758
>>106510377
I disagree, I think the world with vaes is perfectly fine and they don't shittify the image as much as some have convinced themselves.
Anonymous No.106510744 [Report] >>106510750 >>106510925
https://xcancel.com/DecartAI/status/1963758685995368884
they transformed mid to peak
Anonymous No.106510750 [Report] >>106510763
>>106510744
Whoa it's shitty SD1.4 img2img
Anonymous No.106510757 [Report]
https://files.catbox.moe/n26b4i.flac
Anonymous No.106510758 [Report]
>>106510739
>I think the world with vaes is perfectly fine
it's not for edit model, you don't want the output modified image to be "jpeg compressed" overall just because you want to add a hat to your character, without a VAE, no more compression
Anonymous No.106510759 [Report] >>106510810
>>106510714
Anonymous No.106510763 [Report] >>106510768
>>106510750
in real time though, that shit is 60fps
Anonymous No.106510764 [Report] >>106510802
I've been able to get some good results of still images, but I can't seem to get WAN to do anything worth a damn. All of the movements of any of the subjects aren't smooth and instead they do a ghost fade from one position to another. Is it just a keep generating shit until you get something good sort of thing, or are there things you can do to stop that from happening so often?
Anonymous No.106510768 [Report] >>106510771
>>106510763
It literally says on the promotional video 30fps.
Anonymous No.106510771 [Report] >>106510777
>>106510768
it's not SD1.4 img2img either kek
Anonymous No.106510777 [Report] >>106510790
>>106510771
How can I contact your boss so I can tell him his marketing department is shit?
Anonymous No.106510778 [Report]
new
>>106510775
>>106510775
>>106510775
Anonymous No.106510787 [Report]
>>106510641
thanks for the info, think i'll pass and just wait till it properly releases
Anonymous No.106510790 [Report]
>>106510777
>How can I contact your boss
sure, here's the mail: suckDeezNuts@gmail.com
Anonymous No.106510802 [Report] >>106510836
>>106510764
share your wf, I've had many old images fun using wan
Anonymous No.106510810 [Report]
>>106510759
Anonymous No.106510836 [Report]
>>106510802
desu i'm just using the template for image to video trying to get that to work before i tried to do anything custom
Anonymous No.106510863 [Report] >>106510875
>>106510373
I think I'm just gonna grab a 5090 if there's no super of it. I doubt any of the supers are gonna get 32gb.
Anonymous No.106510875 [Report]
>>106510863
>5090 if there's no super of it.
There won't, or at least nothing leaked about them, the next step above the 5090 is the 6000 and it's like 10k$.
Anonymous No.106510925 [Report] >>106510938
>>106510744
>https://xcancel.com
how much elon musk derangement syndrome must you have
Anonymous No.106510938 [Report] >>106510946
>>106510925
it's not uncommon to use xcancel. suck off daddy elon some more
Anonymous No.106510946 [Report] >>106510956
>>106510938
lol just an "uno-reverse card"

no dude, I said you have elon musk derangement syndrome first, so deal with it.
Anonymous No.106510956 [Report]
>>106510946
i don't even like elon, i think he's a cringe sperglord
Anonymous No.106511040 [Report]
>>106510059
Get an RTX 6000 pro
Anonymous No.106511743 [Report]
>>106508649
proof?